探索编程新境界:豆包MarsCode

206 阅读2分钟

探索编程新境界:豆包MarsCode

随着科技的飞速发展,编程逐渐成为现代社会的核心技能,而如何让编程变得更加高效、趣味化和适合不同用户群体,成为许多开发者关注的重点。豆包MarsCode正是这样一个突破性的创新工具,为用户提供了全新的编程体验。

什么是豆包MarsCode?

豆包MarsCode是一款专注于低门槛、高效率编程的创新开发工具,旨在帮助编程爱好者和专业开发者快速实现创意构想。无论是初学者还是资深程序员,都能通过豆包MarsCode找到属于自己的使用方式。

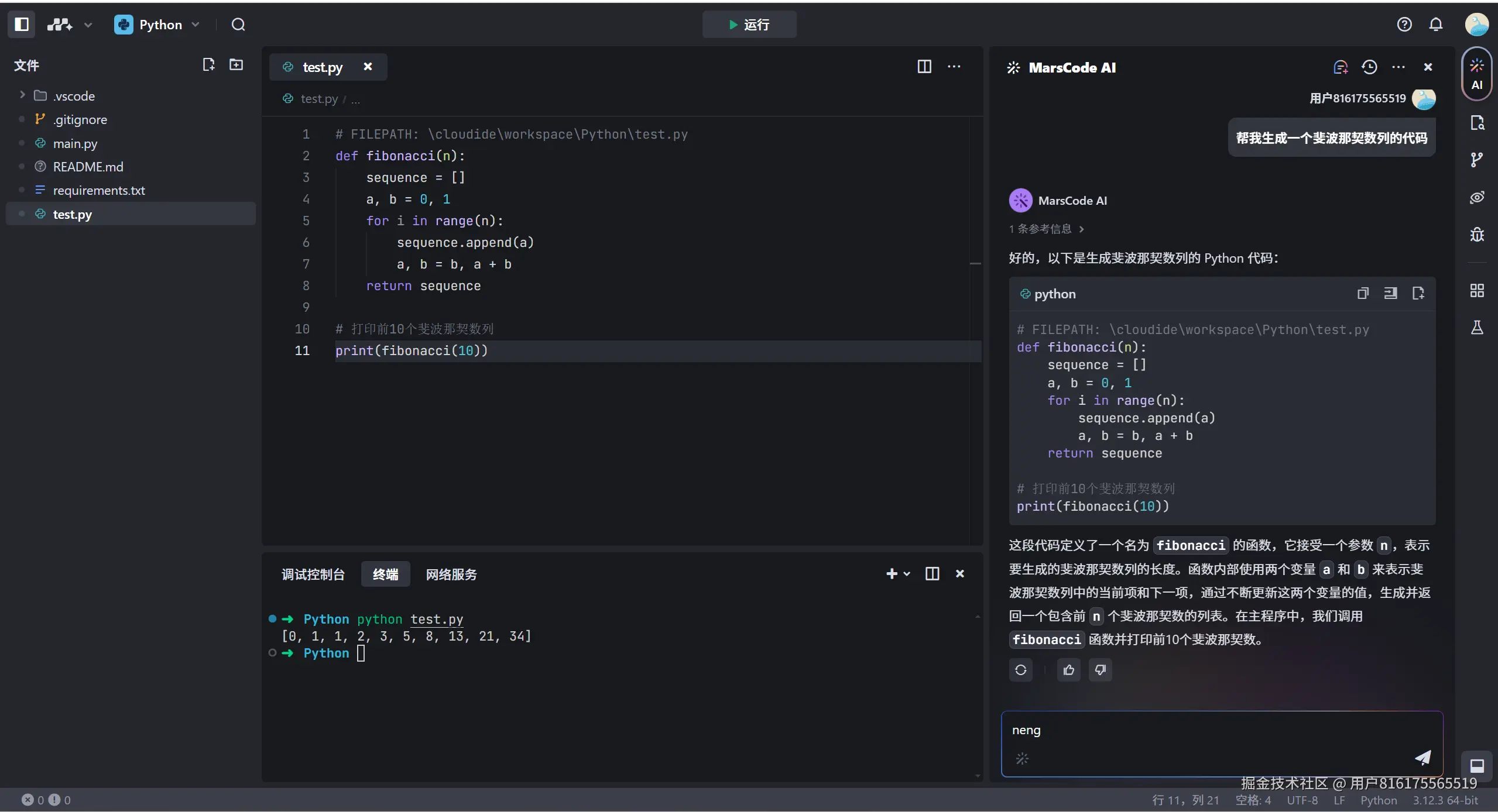
豆包MarsCode的核心功能

图形化编程界面

通过拖拽式模块化设计,用户无需掌握复杂的语法,即可快速构建逻辑框架。这一功能尤其适合刚接触编程的用户,也可用作教学工具。

image.png

代码智能提示与优化

集成了智能代码分析引擎,能够实时检测代码中的潜在问题,并提供优化建议,让开发更轻松高效。

image.png

多平台兼容性

支持主流操作系统与浏览器,无需安装繁琐的软件环境,即可开始创作,让开发更加便捷。

a9fca321-cd7f-432f-9da5-821a5c8184a0.png

丰富的扩展功能

提供多种插件与API支持,可根据不同项目需求灵活扩展功能,适配从简单应用到复杂系统的开发场景。

image.png

强大的社区与资源支持

豆包MarsCode拥有一个活跃的社区,用户可以在这里分享经验、提问和获取灵感,同时官方也定期提供教程与示例代码,帮助用户快速上手。

image.png image.png

豆包MarsCode的适用场景

教育

为编程教学提供直观的学习平台,帮助学生快速掌握编程基础。

image.png

image.png

快速原型开发

适用于需要在短时间内完成概念验证的项目。

image.png

个人创意实现

让创意者能专注于创意本身,而无需过多关注技术细节。

7614e2de-f970-4f86-9ccb-872f763d96dc.png

为什么选择豆包MarsCode?

豆包MarsCode不仅是一个工具,更是一个生态系统。它通过降低编程门槛,让更多人有机会参与到编程的世界中;同时,它强大的功能和灵活性也满足了专业开发者的需求。在效率与易用性之间,豆包MarsCode找到了完美的平衡点。 无论您是想学习编程、实现创意,还是提升开发效率,豆包MarsCode都将是您的不二选择。加入豆包MarsCode的社区,与全球开发者一起探索编程的无限可能吧!

豆包MarsCode,让编程从未如此简单有趣!

官网链接: r.daofm.cn/mcide