策略模式实战 - 鸭展

160 阅读3分钟

该示例出自著名的《HeadFirst》系列的《HeadFirst设计模式》图书的第一个设计模式。用一个鸭子展览的小应用,一步步揭示了如何引入和使用策略模式将示例改造的完美一些。

策略模式实战 - 鸭展红头鸭与绿头鸭橡皮鸭和诱饵鸭用接口代替继承组合关系与策略模式

红头鸭与绿头鸭

当鸭展应用中仅有红头鸭和绿头鸭时,我们从中总结出鸭子的共性行为,比如都会“嘎嘎”叫(quack)、游泳戏水(swim),因此我们将这些方法抽取到基类Duck中,这样子类继承过来直接使用即可。而外观的展示方法(display),红头鸭和绿头鸭展示出来不一样,需要子类自己实现,因此将Duck定义为一个抽象类,并提供抽象的display方法,由继承的子类自己负责实现。

image.png

橡皮鸭和诱饵鸭

现在鸭展丰富了新的类型,玩具类的鸭子。此时发现了继承的弊端,因为继承后的方法并不都是子类都具有的,此时就要考虑子类的覆盖。也就是说每引入一种新的类型的子类,都要评估其继承的方法,是直接沿用,还是在此基础上扩展还是直接完全覆盖。

image.png

用接口代替继承

Java语言的特性从C++摒弃了多继承,转而使用实现接口的形式来代替多继承。当需要设计的类具备某种行为,可以定义相应的接口,让子类自己实现接口即可。比如这里的鸭子,具备某种行为则实现相关的接口,而不具备时,不实现接口则避免了子类继承的方法重写。

image.png

需要注意的是,实现接口的场景要求具体的行为在每个具体类上不存在共性,如果存在共性,那么这个接口的实现逻辑其实是存在的重复的代码逻辑,代码逻辑冗余无法被复用,这是滥用接口导致的。此时我们应当考虑,如何将接口的实现逻辑进行复用,这就是接下来要引入的策略模式。

组合关系与策略模式

上面提到了过度依赖类的继承以及接口实现的一些弊端,最好的解决办法是:用组合关系代替过度的类继承和接口实现。

比如,这里的鸭子的各种行为使用组合的关系,在鸭子基类中定义相关行为的属性,属性类型为特定行为的接口,面向接口编程的本质是面向对象编程的多态机制的使用。因此因为接口的具体实现可以任意扩展,这种具体的可复用的行为的封装就是策略模式。

如果子类不具备某种行为的策略,那也不是通过重写父类调用相关策略的方法,而是实现这种“不具备某种行为”这一策略。 比如橡皮鸭不会飞,则复用FlyNoWay的具体策略即可。

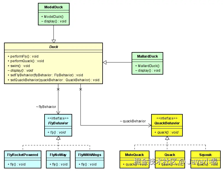
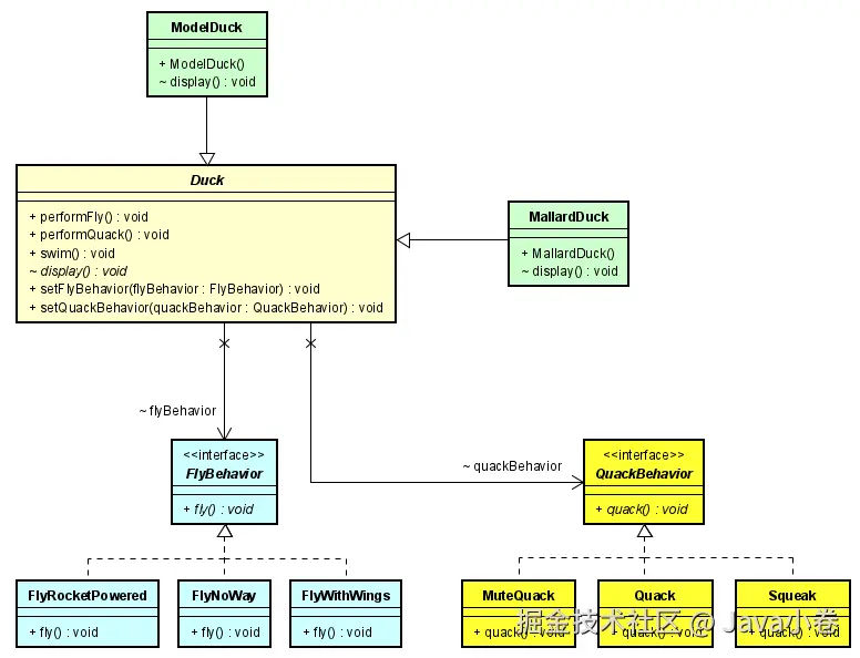
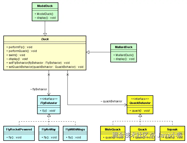
完整类图:

image.png