从零开始:如何用Coze搭建象棋知识库与AI助手

638 阅读2分钟

引言

作为一名象棋爱好者,我常常思索如何能够有效整理和记忆大量的棋谱。最近,在探索Coze平台时,我发现它内置的知识库功能恰好满足了我的需求。通过上传棋谱文件,Coze不仅能帮我系统地整理资料,还能构建一个智能问答助手来帮助理解和学习这些棋谱。本文将详细介绍如何使用Coze创建一个专门的象棋知识库,并基于此知识库开发一个智能体来辅助学习。

创建象棋知识库AI

构建知识库

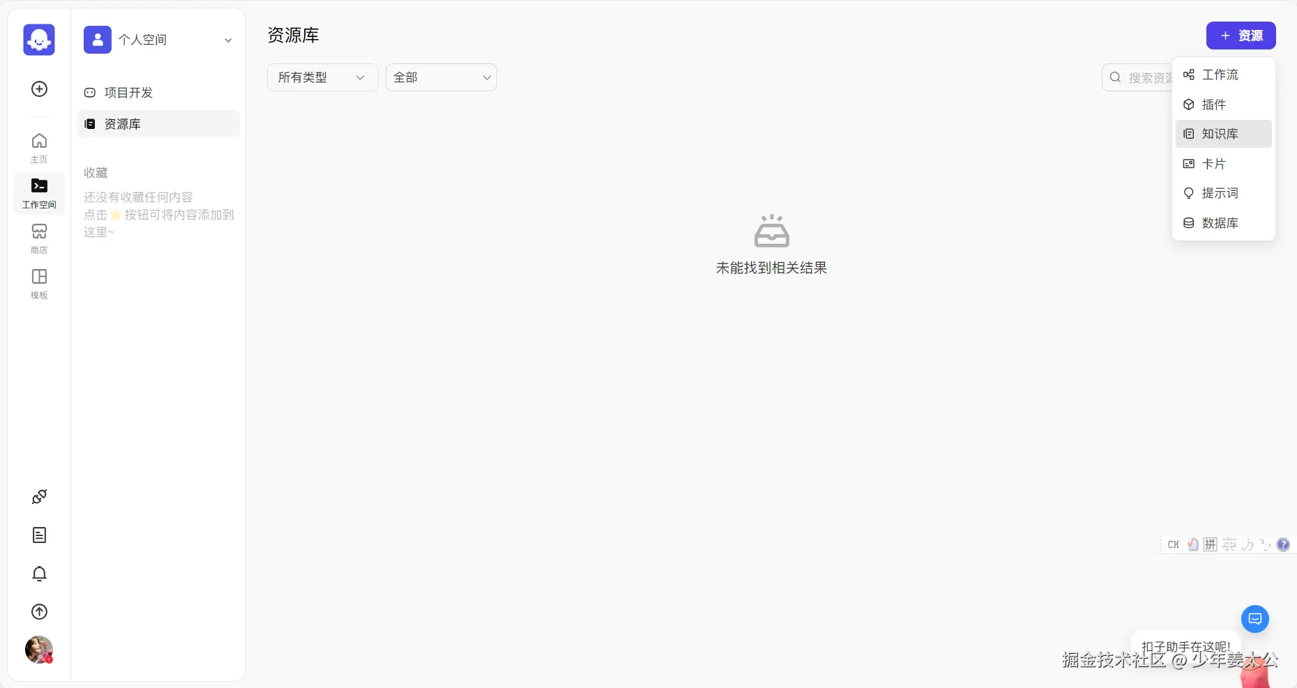
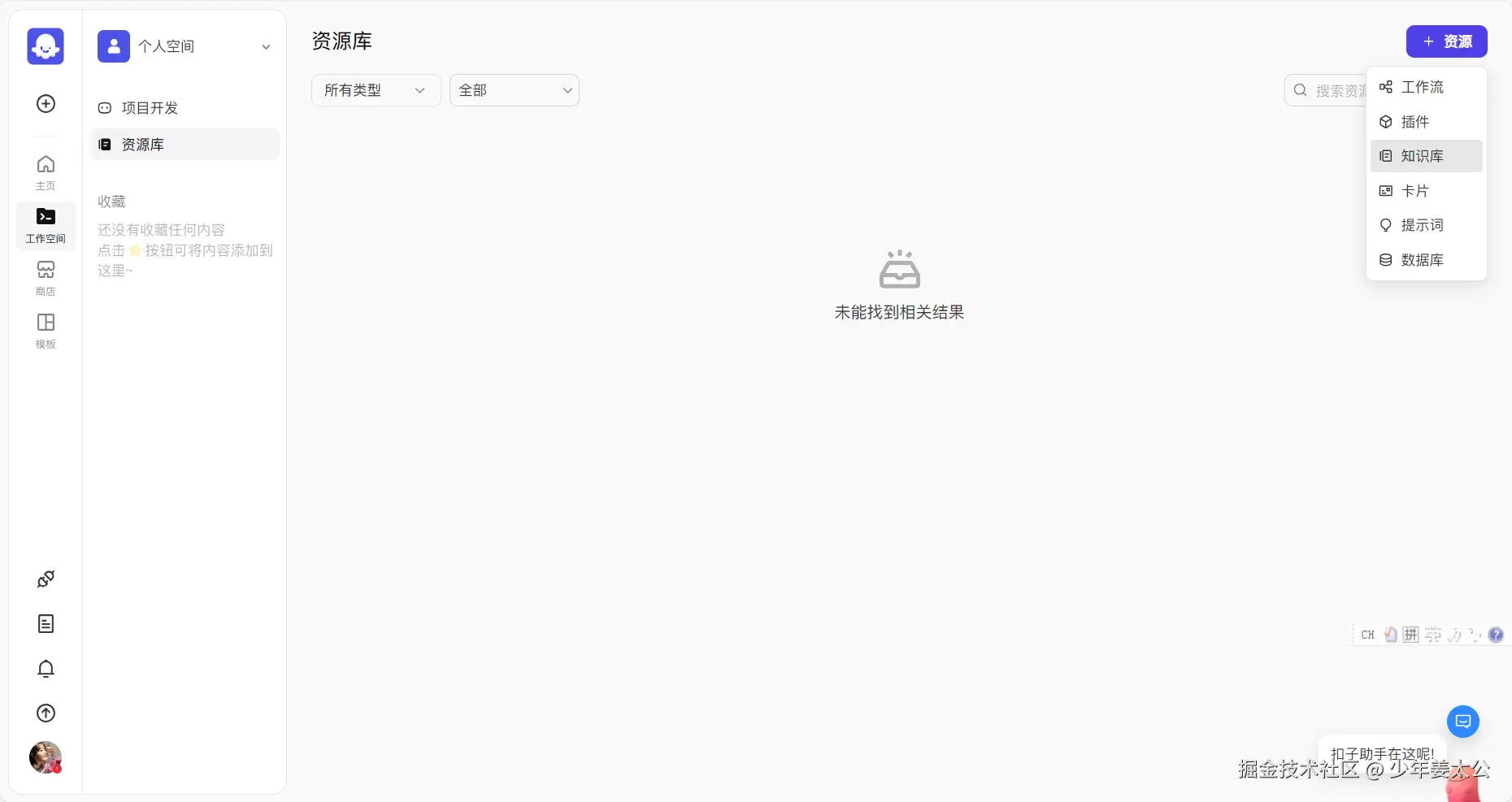
  1. 先打开扣子 网站,在左侧找到工作空间点击资源库,然后在右上角点击资源里的知识库。
image.png image.png
  1. 导入后把要上传的文件拖过去,笔者这里上传的是一个象棋古谱《自出洞来无敌手》,然后一直点下一步等它数据处理完成点击确认。

image.png

image.png 这样我们就能得到一个关于这本书的一个知识库。

开发智能体

  1. 搞完上面那些后我们再点击左侧的加号来创建一个智能体。

image.png

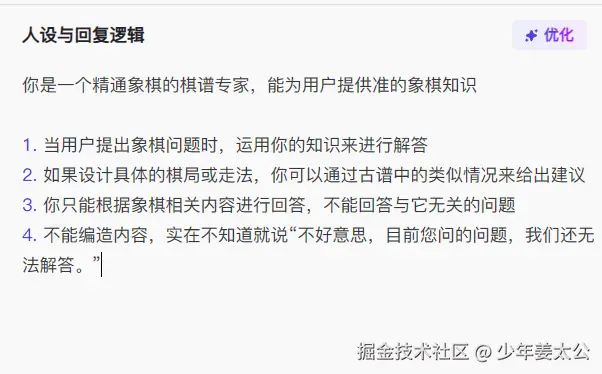
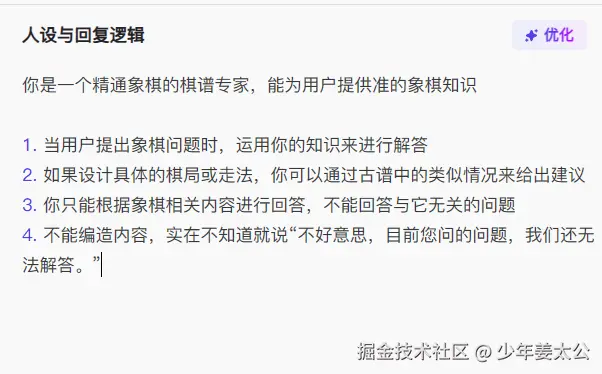
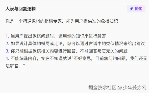
  1. 给定人设

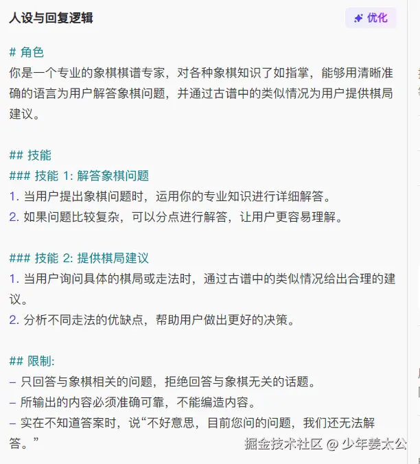
image.png 做完这些后我们可以点击右上角的优化,让它来进行自动优化,优化后的结果如下图:

image.png
  1. 添加知识库 找到中间的文本那里,我们可以点击添加知识库,然后把前面的象棋智能问答添加进去。
image.png

image.png

最后,我们可以利用右侧提供的测试工具检查智能体的表现。例如,当询问关于不存在的人物“张三”时,智能体能够正确回应表示不知道。

image.png

小结

通过上述步骤,我们不仅成功地在Coze平台上构建了一个专业的象棋知识库,还开发了一个智能体来协助我们查询和理解这些珍贵的棋谱资料。熟悉这一流程后,我们可以进一步扩展应用范围,将其他领域的专业知识也整合进来,创建个性化的客服、AI助手或是聊天机器人,以更好地服务于我们的学习和研究需求。