Step-03 实现一个GPT模型

109 阅读1分钟

一、B

| 2023百模大战

image.png

| NLP Tasks决策流程

image.png

二、E

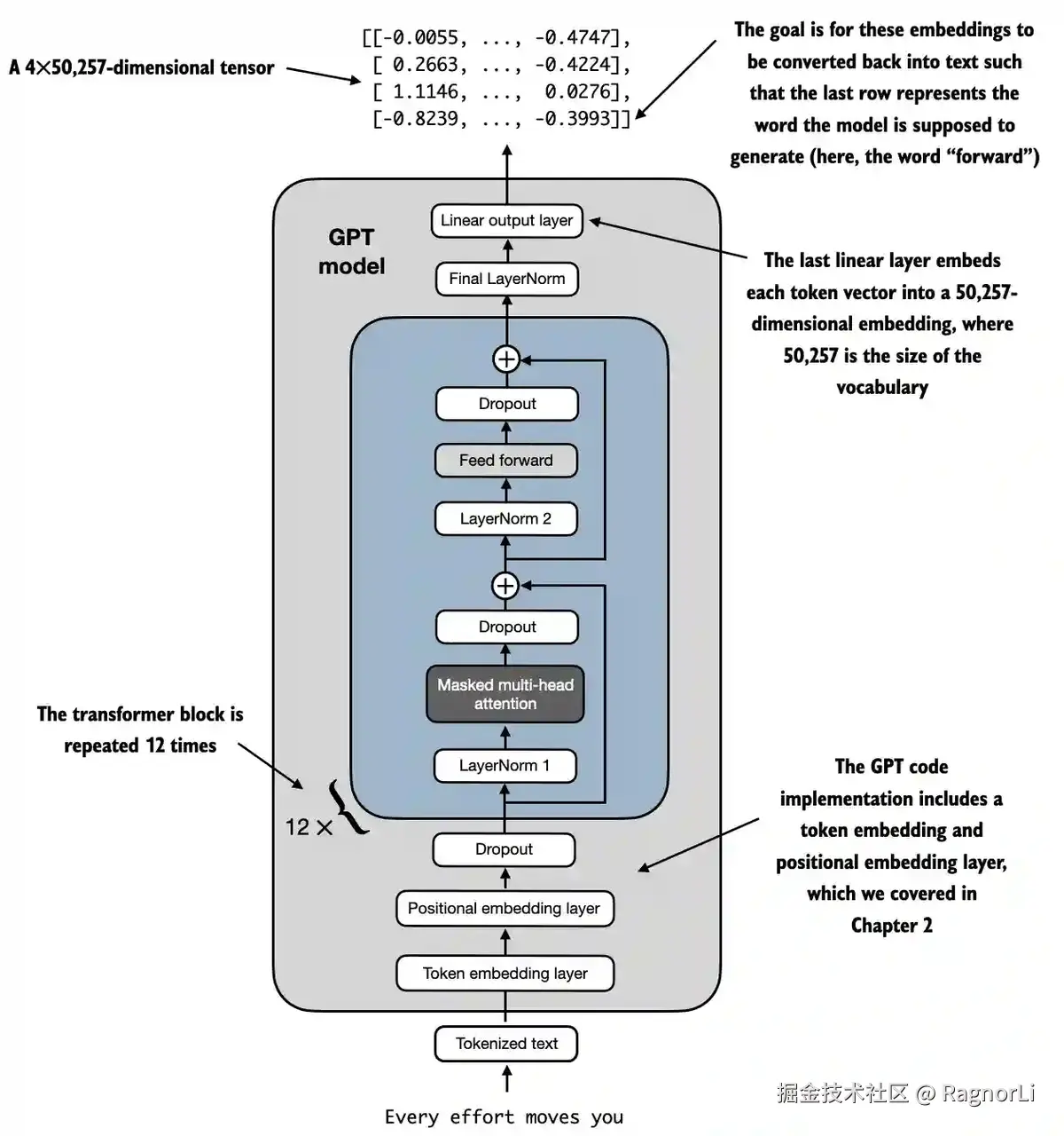
|  GPT模型的本质是一个基于Transformer的Decode-only预训练模型!

image.png

三、B

| OpenAI的ChatGPT说第二没人敢说第一吧!

Training language models to follow instructions with human feedback

image.png

四、Q

image.png

五、W

======

def main():
    GPT_CONFIG_124M = {
        "vocab_size": 50257,     # Vocabulary size
        "context_length": 1024,  # Context length
        "emb_dim": 768,          # Embedding dimension
        "n_heads": 12,           # Number of attention heads
        "n_layers": 12,          # Number of layers
        "drop_rate": 0.1,        # Dropout rate
        "qkv_bias": False        # Query-Key-Value bias
    }


    torch.manual_seed(123)
    model = GPTModel(GPT_CONFIG_124M)
    model.eval()  # disable dropout


    start_context = "Hello, I am"


    tokenizer = tiktoken.get_encoding("gpt2")
    encoded = tokenizer.encode(start_context)
    encoded_tensor = torch.tensor(encoded).unsqueeze(0)


    print(f"\n{50*'='}\n{22*' '}IN\n{50*'='}")
    print("\nInput text:", start_context)
    print("Encoded input text:", encoded)
    print("encoded_tensor.shape:", encoded_tensor.shape)


    out = generate_text_simple(
        model=model,
        idx=encoded_tensor,
        max_new_tokens=10,
        context_size=GPT_CONFIG_124M["context_length"]
    )
    decoded_text = tokenizer.decode(out.squeeze(0).tolist())


    print(f"\n\n{50*'='}\n{22*' '}OUT\n{50*'='}")
    print("\nOutput:", out)
    print("Output length:", len(out[0]))
    print("Output text:", decoded_text)




if __name__ == "__main__":
    main()