实践记录以及工具使用 | 豆包MarsCode AI刷题

99 阅读5分钟

AI刷题的体验以及实践记录

从入营到现在我已经深刻体验到AI刷题的方便以及对自己快速的提升,AI刷题可以根据我们的需求来进行针对性的学习,弥补不足以下是我AI刷题的实践举例:

一.可根据需要选择自己所运用的语言,例如我选择的是python

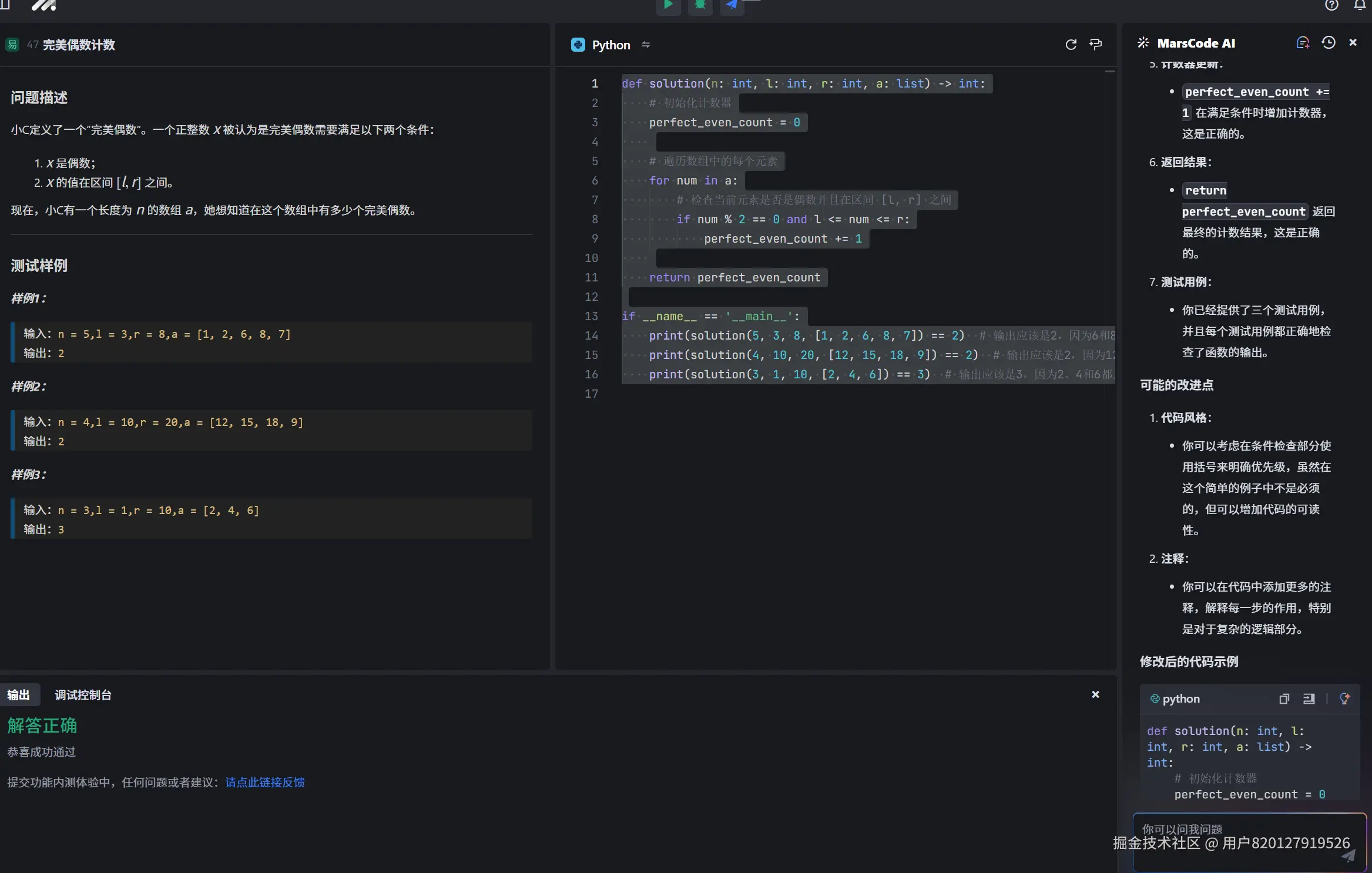
二.选择自己感兴趣的题目:例如我选择:题47完美偶数问题

问题描述

小C定义了一个“完美偶数”。一个正整数 xx 被认为是完美偶数需要满足以下两个条件:

1. xx 是偶数;
2. xx 的值在区间 [l,r][l,r] 之间。

现在,小C有一个长度为 nn 的数组 aa,她想知道在这个数组中有多少个完美偶数。

三.如若审题是遇到疑问可以向AI咨询用来提供思路

image.png

四.进行解答

得到AI为我们的思路提示时候我们可以对题目进行一些解答 同时在代码上有任何问题,AI也可以为我们提供些思路操作同上述思路 比如这道题中在我们作答完成后AI可以检查代码,为我们的代码提供不足,例如:

` def solution(n: int, l: int, r: int, a: list) -> int: # 初始化计数器 perfect_even_count = 0

# 遍历数组中的每个元素
for num in a:
    # 检查当前元素是否是偶数并且在区间 [l, r] 之间
    if num % 2 == 0 and l <= num <= r:
        perfect_even_count += 1

return perfect_even_count

if name == 'main': print(solution(5, 3, 8, [1, 2, 6, 8, 7]) == 2) # 输出应该是2,因为6和8是完美偶数 print(solution(4, 10, 20, [12, 15, 18, 9]) == 2) # 输出应该是2,因为12和18是完美偶数 print(solution(3, 1, 10, [2, 4, 6]) == 3) # 输出应该是3,因为2、4和6都是完美偶数 `

你的代码看起来已经很接近正确答案了。以下是一些建议和检查点,帮助你确保代码的正确性:

1. 函数定义和参数
-   函数 `solution` 的定义和参数 `n``l``r``a` 都是正确的。
2. 初始化计数器
-   `perfect_even_count` 初始化为 `0`,这是正确的。
3. 遍历数组
-   使用 `for num in a` 遍历数组 `a` 中的每个元素,这是正确的。
4. 条件检查
-   `if num % 2 == 0 and l <= num <= r` 检查当前元素是否是偶数并且在区间 `[l, r]` 之间,这是正确的。
5. 计数器更新
-   `perfect_even_count += 1` 在满足条件时增加计数器,这是正确的。
6. 返回结果
-   `return perfect_even_count` 返回最终的计数结果,这是正确的。
7. 测试用例
-   你已经提供了三个测试用例,并且每个测试用例都正确地检查了函数的输出。

可能的改进点

1. 代码风格
-   你可以考虑在条件检查部分使用括号来明确优先级,虽然在这个简单的例子中不是必须的,但可以增加代码的可读性。

以上是AI对我的代码的分析以及补充 同时还可以向AI提供各种问题,利用好AI工具可以解决我们的问题,同时亦师亦友向我们提供解题思路,和我们互动交流,使得我们代码有更多的可行性,

五.结果提交

image.png

当我们提交结果后,AI会对我们的代码进行对错判断,如果提交成功说明我们代码没有问题,如若答题错误可以向AI进行讨论,向它提出问题,为我们检查先代码看是否有误等等。为我们的刷题之路提高了便利

AI刷题的感受

一.AI刷题的优势与功能

  1. 即时反馈:AI刷题工具能够即时提供答案和解析,帮助学习者快速理解并纠正错误。
  2. 系统化引导:通过系统化的引导,使学习过程更加有条理,有助于学习者逐步掌握知识点。
  3. 精选真题功能:从海量考试题目中筛选出最具代表性、最能反映考试趋势的真题,确保学习者能够高效地掌握考试所需的知识和技能。
  4. 提升学习效率:通过智能算法分析学习者的薄弱点,推送相应的题目进行练习,避免盲目刷题。
  5. 增强应试能力:练习精选真题可以让学习者更加熟悉考试的题型、题量和难度分布,从而增强应试能力。

二.AI刷题的实践案例与体验

  1. 实践案例:在备考某专业资格考试时,使用AI刷题平台进行复习,通过智能推荐的题目,逐步提高解题能力和应试技巧,最终取得优异成绩。
  2. 用户体验:AI刷题工具提供了多种刷题模式(如顺序刷题、背题模式、AI刷题模式),满足不同学习需求,同时错题本功能帮助学习者集中攻克薄弱环节。

三.AI刷题的未来展望

  1. 拓展应用场景:未来可以针对不同考试科目开发精选真题库,提供更精准的学习路径和推荐适合的学习资源。
  2. 优化与完善:随着技术的不断进步,AI刷题平台将不断优化和完善其功能,为学习者提供更加高效、个性化的学习体验。