行政人员必备!如何快速生成一批人员信息卡?

187 阅读2分钟

在现代企业管理中,高效的人员信息管理是行政人员的重要职责。使用草料二维码,可以快速为每位员工制作包含照片、身份信息、安全培训等资料的人员信息卡,扫码即可查看详细的人员档案。

01 草料二维码的优势在哪里?

制作简单,可批量生成

  • 便捷信息导入:可上传人员Excel表格或在线输入信息,批量导入。
  • 快速生成与打印:一键批量生成人员卡,提供排版下载,方便直接打印。

支持上传图片文件,信息更全面

  • 支持上传证件:除基本信息外,支持上传照片、文件等,信息更全面。
  • 扫码查看详情:微信扫码即可查看员工所有资料,弥补实体卡片信息不足。

内容灵活更新,二维码不变

所有人员信息可实时更新,更新以后二维码图案不变,扫已经印刷出来的码始终都能获取最新信息。

自定义标签,彰显品牌形象

  • 多样式选择:提供多种人员卡样式,适用于胸牌、安全帽贴、反光背心贴等场景。
  • 自定义编辑:可在二维码上添加公司Logo、名称等,全面展示企业形象。

02 如何使用草料二维码批量生成人员信息卡?

进入草料官网,找到模板:

在电脑端浏览器中搜索 草料二维码,进入草料官网。点击上方导航栏中的模板库,找到合适的模板。

修改模板内容:

我们以劳务人员实名信息模板为例,点击【修改批量模板】,按照自己的需求修改模板内容。

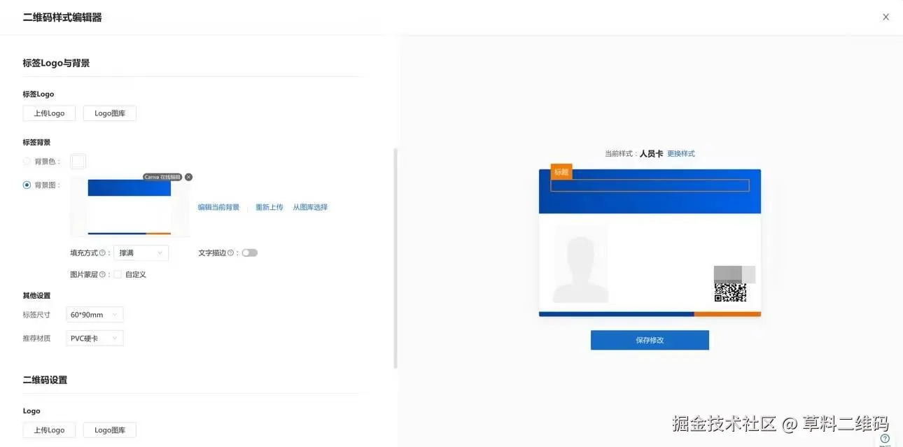
设置标签样式:

草料二维码提供了丰富的标签样式设置,大家可以按照喜好选择。还可以自定义二维码的颜色、形状、背景图,以及在二维码上添加LOGO等等,让生成的人员信息卡更具辨识度。

批量生码:

保存好模板后,就可以使用模板生码了。如果有准备好的人员信息台账,直接上传表格即可。

没有台账的话,也可以选择在线填写表格,输入人员信息。最后点击生成,即可快速生成一批内容不同的人员信息二维码。

下载打印:

最后,将做好的二维码下载、打印下来,即可投入使用。草料也提供了代印刷服务,方便大家一站式落地。

除了劳务人员实名信息模板之外,草料还提供了许多其他场景下的人员二维码模板,如人员安全帽贴、员工工牌、员工上岗证等等,都可以免费使用,欢迎大家前往草料官网进行体验!