什么是 Hystrix?它的工作原理是什么?

427 阅读7分钟

嗨,你好呀,我是猿java

Hystrix 是 Netflix开发的一个用于处理分布式系统中延迟和故障的库,它的主要目标是通过隔离服务之间的访问点,阻止级联故障,并提供故障回退选项,以提高系统的弹性和稳定性。Hystrix 被广泛应用于微服务架构中,以确保单个服务的故障不会导致整个系统的崩溃。这篇文章,我们一起来聊聊它的工作原理。

1. Hystrix 的核心概念

Hystrix 的核心思想是断路器模式。断路器模式的基本原理是,当某个服务的故障率达到一定阈值时,断路器会打开,从而阻止对该服务的进一步调用,并立即返回一个预定义的结果或者执行一个备用逻辑。这个过程可以帮助系统快速恢复,并防止故障蔓延。以下是 Hystrix 的几个关键概念:

  • 断路器(Circuit Breaker):这是 Hystrix 的核心机制,用于检测故障并防止故障蔓延。断路器会监控服务调用的成功和失败情况。当失败率达到某个阈值时,断路器会打开,从而阻止对目标服务的进一步请求,避免系统资源的浪费和故障的扩散。
  • 隔离策略(Isolation Strategy): Hystrix 使用线程池或信号量来隔离对不同服务的调用。线程池隔离能够确保单个服务调用的延迟或失败不会影响到其他服务。信号量隔离则适用于低延迟的调用场景。
  • 回退机制(Fallback): 当某个服务调用失败或断路器打开时,Hystrix 可以执行一个预定义的回退逻辑。这种机制确保即使在服务不可用时,系统仍然可以提供一定的功能或返回默认值,从而提高用户体验和系统的鲁棒性。
  • 请求缓存(Request Caching): Hystrix 支持对请求结果进行缓存,以减少对服务的重复调用。这在结果不频繁变化的场景中非常有用,可以显著提高系统性能。
  • 请求合并(Request Collapsing): 通过将多个请求合并为一个批量请求,Hystrix 可以减少请求次数,降低服务压力,提高系统吞吐量。这种机制适合于短时间内大量相似请求的场景。
  • 监控与指标(Metrics and Monitoring): Hystrix 提供了丰富的监控和指标功能,开发者可以通过 Hystrix Dashboard 实时查看系统的运行状态。指标包括请求成功率、失败率、断路器状态、线程池使用情况等。
  • 配置(Configuration): Hystrix 提供了多种配置选项,开发者可以根据系统需求调整如线程池大小、断路器开启条件、请求超时时间等参数,以优化系统性能和稳定性。

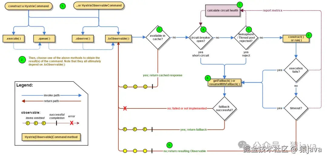
2. Hystrix 的工作原理

Hystrix 的工作机制包括以下几个部分:

  1. 命令模式:Hystrix 使用命令模式来封装对依赖服务的调用。每个依赖服务的调用被封装在一个 HystrixCommandHystrixObservableCommand 中,这样可以更好地管理和监控。

  2. 线程隔离:Hystrix 通过线程池或信号量对每个命令进行隔离。线程池可以防止单个依赖服务的故障耗尽整个应用的资源。

  3. 断路器模式:Hystrix 实现了断路器模式,当某个依赖服务的错误率超过设定的阈值时,断路器会“跳闸”,暂时中断对该服务的调用,以防止故障扩散。

  4. 请求缓存:Hystrix 提供了请求缓存的功能,可以缓存相同请求的结果,减少不必要的重复调用。

  5. 请求合并:Hystrix 支持批量请求合并,将多个请求合并为一个批量请求,从而提高效率。

  6. 监控与指标:Hystrix 提供了丰富的监控指标,可以实时监控每个命令的成功、失败、超时等情况。

image.png

3. Hystrix 核心源码分析

由于篇幅限制,这里将重点分析 Hystrix 的几个核心模块,包括 HystrixCommand、断路器、线程池管理和度量系统。

3.1 HystrixCommand

HystrixCommand 是 Hystrix 的核心类之一。它通过扩展该类,用户可以定义自己的业务逻辑。HystrixCommand 的执行分为同步和异步两种方式,分别对应 execute()queue() 方法。

  • execute() 方法:同步执行命令,内部调用 queue().get()
  • queue() 方法:异步执行命令,返回一个 Future 对象。

HystrixCommandrun 方法中包含了具体的业务逻辑,而 getFallback 方法则定义了故障回退逻辑。

public abstract class HystrixCommand<R> extends AbstractCommand<R> {
    protected abstract R run() throws Exception;

    protected R getFallback() {
        throw new UnsupportedOperationException("No fallback available.");
    }
}

3.2 断路器(Circuit Breaker)

断路器是 Hystrix 的关键组件,用于监控和控制服务调用的健康状态。Hystrix 的断路器通过 HystrixCircuitBreaker 接口实现,默认实现为 HystrixCircuitBreakerImpl

断路器有三种状态:

  • Closed:正常状态,允许请求通过。
  • Open:断路状态,拒绝请求。
  • Half-Open:半开状态,允许部分请求通过,以检测服务是否恢复。

断路器通过滑动窗口统计错误率,并在达到阈值时打开断路器。HystrixCircuitBreakerImpl 内部使用 HystrixRollingNumber 统计请求和错误数量。

public interface HystrixCircuitBreaker {
    boolean allowRequest();
    void markSuccess();
    boolean isOpen();
}

3.3 线程池与信号量

Hystrix 使用线程池和信号量两种方式实现隔离。线程池用于隔离依赖服务调用,而信号量用于限制并发请求数量。

  • 线程池:每个 HystrixCommand 可以配置一个独立的线程池。线程池通过 HystrixThreadPool 接口管理,默认实现为 HystrixThreadPoolDefault

  • 信号量:信号量用于限制短时间内的并发请求数。Hystrix 提供了 HystrixSemaphore 类来管理信号量。

public interface HystrixThreadPool {
    ThreadPoolExecutor getExecutor();
}

3.4 度量系统

Hystrix 的度量系统用于收集和报告命令的执行情况。核心组件包括 HystrixCommandMetricsHystrixRollingNumber

  • HystrixCommandMetrics:收集命令的执行数据,包括成功、失败、超时等。

  • HystrixRollingNumber:实现滑动窗口统计,用于计算一定时间内的请求和错误数量。

public class HystrixCommandMetrics {
    private final HystrixRollingNumber counter;
    // Other metrics and methods
}

4. Hystrix 的优缺点

4.1 优点

  • 提高系统稳定性: 通过断路器和线程隔离等机制,Hystrix 能够有效提高系统的稳定性和可靠性。
  • 故障快速恢复: 当某个服务出现故障时,Hystrix 可以快速响应并执行回退逻辑,帮助系统快速恢复。
  • 丰富的监控功能: Hystrix 提供了详细的监控和指标,帮助开发者及时了解系统的健康状态。

4.2 缺点

  • 增加系统复杂度: 引入 Hystrix 需要额外的配置和管理,可能会增加系统的复杂度。
  • 资源消耗: Hystrix 的线程池和监控功能可能会消耗一定的系统资源,尤其是在高并发环境下。
  • 学习成本: 对于不熟悉断路器模式的开发者来说,理解和使用 Hystrix 可能需要一定的学习成本。

5. 总结

Hystrix 通过命令模式、断路器模式、线程池隔离、信号量限制等机制,帮助开发者构建更为稳定和健壮的分布式系统。它不仅提供了丰富的功能来应对服务调用中的各种问题,还通过监控和度量系统帮助开发者实时掌握系统的运行状态。

Hystrix 的设计思想和实现细节对于构建高可用的微服务架构具有重要的参考价值。虽然 Netflix 在 2020 年宣布 Hystrix 进入维护模式,但其设计理念仍然影响着后续的开源项目,如 Resilience4j。

6. 交流学习

最后,把猿哥的座右铭送给你:投资自己才是最大的财富。 如果你觉得文章有帮助,请帮忙转发给更多的好友,或关注公众号:猿java,持续输出硬核文章。