老照片修复教程:多人老照片修复

2,372 阅读4分钟

大家好,我是每天分享AI应用的萤火君!

之前给大家分享了使用AI修复老照片的方法:AI修复老照片的完整教程来了!,该方法对于普通老照片和有划痕的老照片都有不错的修复效果,反响热烈,很多同学都特别感兴趣。

不过之前分享的方法只对单人老照片有效,如果照片中有多个人的时候,人物的面部信息就会混淆。经过探索研究,我找到了一些修复多人老照片的方法,这篇文章就来给大家分享下其中的方法原理。

效果展示

废话不多说,看看效果。

先来一张双人照,脸型和气质的还原度还是很高的:

再来一个十几口的大家庭,原图人物的五官特别模糊(这张图上还有进一步优化的空间):

方法原理

多人老照片修复使用的还是ComfyUI工作流,一键重绘,方便不少。工作流下载方式见文末。

简单多人老照片修复

先来看一下简单两人老照片修复的工作流。

这里我们主要采用SD图生图的方式对老照片进行修复,SD生成图片先要编写提示词,这里请根据图片内容自行调整,不懂英文的可以用翻译工具处理下。

因为AI绘画的结果是比较随机的,为了保持图片整体结构和人物的轮廓不变,所以这个工作流使用了三个ControlNet来进行约束:深度、姿势和线稿。

不过只有ControlNet还不够,对于人物的五官等细节,ControlNet的控制作用有限,所以图生图采样之后,我们又使用了AI换脸技术来还原人物的面部五官细节。

这个工作流对于普通破损较少的多人老照片有比较好的处理效果,如果破损严重,就需要其它处理方式了,比如先修复破损(《AI修复老照片的完整教程来了》这篇文章中有介绍),然后再进行SD采样重绘。

超多人老照片修复

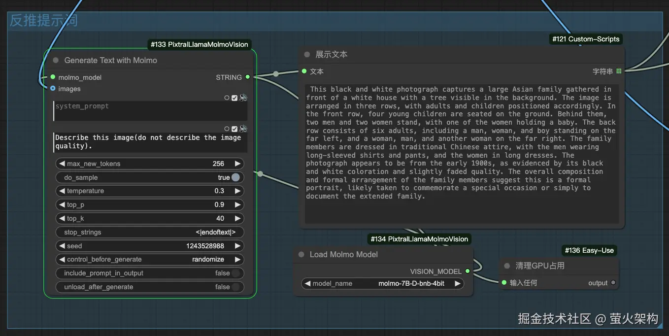
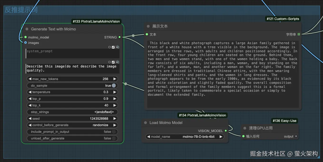
再看一下效果展示中超多人老照片的修复原理。

首先使用了 molmo 模型进行提示词的反推,这样我们就不用自己费劲吧啦的编提示词了,经过测试,这个提示词的生成效果很不错,感觉提示词的准确度比我之前介绍的 joy_caption 还要强一些。

然后这个工作流使用了 Flux+SD 放大来对原图进行了重绘:

在重绘过程中使用了 Flux 的一个ControlNet模型:Flux.1-dev-ControlNet-Upscaler,这是一个专门为Flux.1,模型打造的高清放大控制网络,这样我们就可以生成相对原图更为清晰的照片。

因为原图损失的太厉害,经过Flux重绘出来的图虽然能看清人脸了,气质把握的也还好,但是还不够清晰,仍旧有很多的噪点。

下一步,就是把这张图继续传给后边高清重绘节点进行处理,可以选择多重放大、SUPIR等节点进行进一步处理。

如果要把黑白图片转换为彩色图片,我们还要进行上色处理,可以选择 DDColor 这个插件。

最后,就得到了一张比较清晰的彩色照片。

这个工作流能够处理五官比较模糊的图片,对于十人以上的老照片修复效果比较强,目前还有进一步优化的空间,后续我将继续测试。

资源下载

发消息“工作流”到公/众\号“萤火遛AI”即可领取“简单多人老照片修复”的工作流,另外还包括其它几十个免费的ComfyUI 工作流。

或者你也可以直接通过我的云平台镜像使用:haoee.com/application…

制作不易,“超多人老照片修复”的工作流目前仅在我的AI绘画专栏中提供,专栏包括我的 Stable Diffusion WebUI 和 ComfyUI 的全面实战教程,每周都在持续更新,AI绘画常用的模型我也都整理好了,可以通过专属网盘下载,有兴趣的请点击链接查看:xiaobot.net/post/033402…

后记

用好 ComfyUI:

  • 首先需要对 Stable Diffusion 的基本概念有清晰的理解,熟悉 ComfyUI 的各种基础操作;
  • 然后需要在实践过程中不断尝试、不断加深理解,提升综合运用各类节点进行创作的能力。

我将在后续文章中持续输出 ComfyUI 的相关知识和热门作品的工作流,帮助大家更快的掌握 ComfyUI,创作出满足自己需求的高质量作品。


以上就是本文的主要内容,如有问题,欢迎留言交流。