如何将我的服务开放给用户 | 豆包MarsCode AI刷题

290 阅读27分钟

接入问题引入

经典问题:输入浏览器网站域名,到网页加载出来,经历了哪些过程? 首先浏览器做的第一步工作就是要对 URL 进行解析,从而生成发送给 Web 服务器的请求信息。

让我们看看一条长长的 URL 里的各个元素的代表什么,见下图:

URL 解析

所以图中的长长的 URL 实际上是请求服务器里的文件资源。

要是上图中的蓝色部分 URL 元素都省略了,那应该是请求哪个文件呢?

当没有路径名时,就代表访问根目录下事先设置的默认文件,也就是 /index.html 或者 /default.html 这些文件,这样就不会发生混乱了。

生产 HTTP 请求信息

对 URL 进行解析之后,浏览器确定了 Web 服务器和文件名,接下来就是根据这些信息来生成 HTTP 请求消息了。

HTTP 的消息格式

一个孤单 HTTP 数据包表示:“我这么一个小小的数据包,没亲没友,直接发到浩瀚的网络,谁会知道我呢?谁能载我一程呢?谁能保护我呢?我的目的地在哪呢?”。充满各种疑问的它,没有停滞不前,依然踏上了征途!


真实地址查询 —— DNS

通过浏览器解析 URL 并生成 HTTP 消息后,需要委托操作系统将消息发送给 Web 服务器。

但在发送之前,还有一项工作需要完成,那就是查询服务器域名对应的 IP 地址,因为委托操作系统发送消息时,必须提供通信对象的 IP 地址。

比如我们打电话的时候,必须要知道对方的电话号码,但由于电话号码难以记忆,所以通常我们会将对方电话号 + 姓名保存在通讯录里。

所以,有一种服务器就专门保存了 Web 服务器域名与 IP 的对应关系,它就是 DNS 服务器。

域名的层级关系

DNS 中的域名都是用句点来分隔的,比如 www.server.com,这里的句点代表了不同层次之间的界限

在域名中,越靠右的位置表示其层级越高

毕竟域名是外国人发明,所以思维和中国人相反,比如说一个城市地点的时候,外国喜欢从小到大的方式顺序说起(如 XX 街道 XX 区 XX 市 XX 省),而中国则喜欢从大到小的顺序(如 XX 省 XX 市 XX 区 XX 街道)。

实际上域名最后还有一个点,比如 www.server.com.,这个最后的一个点代表根域名。

也就是,. 根域是在最顶层,它的下一层就是 .com 顶级域,再下面是 server.com

所以域名的层级关系类似一个树状结构:

  • 根 DNS 服务器(.)
  • 顶级域 DNS 服务器(.com)
  • 权威 DNS 服务器(server.com)

DNS 树状结构

根域的 DNS 服务器信息保存在互联网中所有的 DNS 服务器中。

这样一来,任何 DNS 服务器就都可以找到并访问根域 DNS 服务器了。

因此,客户端只要能够找到任意一台 DNS 服务器,就可以通过它找到根域 DNS 服务器,然后再一路顺藤摸瓜找到位于下层的某台目标 DNS 服务器。

域名解析的工作流程

  1. 客户端首先会发出一个 DNS 请求,问 www.server.com 的 IP 是啥,并发给本地 DNS 服务器(也就是客户端的 TCP/IP 设置中填写的 DNS 服务器地址)。
  2. 本地域名服务器收到客户端的请求后,如果缓存里的表格能找到 www.server.com,则它直接返回 IP 地址。如果没有,本地 DNS 会去问它的根域名服务器:“老大, 能告诉我 www.server.com 的 IP 地址吗?” 根域名服务器是最高层次的,它不直接用于域名解析,但能指明一条道路。
  3. 根 DNS 收到来自本地 DNS 的请求后,发现后置是 .com,说:“www.server.com 这个域名归 .com 区域管理”,我给你 .com 顶级域名服务器地址给你,你去问问它吧。”
  4. 本地 DNS 收到顶级域名服务器的地址后,发起请求问“老二, 你能告诉我 www.server.com 的 IP 地址吗?”
  5. 顶级域名服务器说:“我给你负责 www.server.com 区域的权威 DNS 服务器的地址,你去问它应该能问到”。
  6. 本地 DNS 于是转向问权威 DNS 服务器:“老三,www.server.com对应的IP是啥呀?” server.com 的权威 DNS 服务器,它是域名解析结果的原出处。为啥叫权威呢?就是我的域名我做主。
  7. 权威 DNS 服务器查询后将对应的 IP 地址 X.X.X.X 告诉本地 DNS。
  8. 本地 DNS 再将 IP 地址返回客户端,客户端和目标建立连接。

至此,我们完成了 DNS 的解析过程。现在总结一下,整个过程我画成了一个图。

域名解析的工作流程

DNS 域名解析的过程蛮有意思的,整个过程就和我们日常生活中找人问路的过程类似,只指路不带路

那是不是每次解析域名都要经过那么多的步骤呢?

当然不是了,还有缓存这个东西的嘛。

浏览器会先看自身有没有对这个域名的缓存,如果有,就直接返回,如果没有,就去问操作系统,操作系统也会去看自己的缓存,如果有,就直接返回,如果没有,再去 hosts 文件看,也没有,才会去问「本地 DNS 服务器」。

数据包表示:“DNS 老大哥厉害呀,找到了目的地了!我还是很迷茫呀,我要发出去,接下来我需要谁的帮助呢?”


指南好帮手 —— 协议栈

通过 DNS 获取到 IP 后,就可以把 HTTP 的传输工作交给操作系统中的协议栈

协议栈的内部分为几个部分,分别承担不同的工作。上下关系是有一定的规则的,上面的部分会向下面的部分委托工作,下面的部分收到委托的工作并执行。

应用程序(浏览器)通过调用 Socket 库,来委托协议栈工作。协议栈的上半部分有两块,分别是负责收发数据的 TCP 和 UDP 协议,这两个传输协议会接受应用层的委托执行收发数据的操作。

协议栈的下面一半是用 IP 协议控制网络包收发操作,在互联网上传数据时,数据会被切分成一块块的网络包,而将网络包发送给对方的操作就是由 IP 负责的。

此外 IP 中还包括 ICMP 协议和 ARP 协议。

  • ICMP 用于告知网络包传送过程中产生的错误以及各种控制信息。
  • ARP 用于根据 IP 地址查询相应的以太网 MAC 地址。

IP 下面的网卡驱动程序负责控制网卡硬件,而最下面的网卡则负责完成实际的收发操作,也就是对网线中的信号执行发送和接收操作。

数据包看了这份指南表示:“原来我需要那么多大佬的协助啊,那我先去找找 TCP 大佬!”


可靠传输 —— TCP

HTTP 是基于 TCP 协议传输的,所以在这我们先了解下 TCP 协议。

TCP 包头格式

我们先看看 TCP 报文头部的格式:

TCP 包头格式

首先,源端口号目标端口号是不可少的,如果没有这两个端口号,数据就不知道应该发给哪个应用。

接下来有包的号,这个是为了解决包乱序的问题。

还有应该有的是确认号,目的是确认发出去对方是否有收到。如果没有收到就应该重新发送,直到送达,这个是为了解决丢包的问题。

接下来还有一些状态位。例如 SYN 是发起一个连接,ACK 是回复,RST 是重新连接,FIN 是结束连接等。TCP 是面向连接的,因而双方要维护连接的状态,这些带状态位的包的发送,会引起双方的状态变更。

还有一个重要的就是窗口大小。TCP 要做流量控制,通信双方各声明一个窗口(缓存大小),标识自己当前能够的处理能力,别发送的太快,撑死我,也别发的太慢,饿死我。

除了做流量控制以外,TCP还会做拥塞控制,对于真正的通路堵车不堵车,它无能为力,唯一能做的就是控制自己,也即控制发送的速度。不能改变世界,就改变自己嘛。

TCP 传输数据之前,要先三次握手建立连接

在 HTTP 传输数据之前,首先需要 TCP 建立连接,TCP 连接的建立,通常称为三次握手

这个所谓的「连接」,只是双方计算机里维护一个状态机,在连接建立的过程中,双方的状态变化时序图就像这样。

TCP 三次握手

  • 一开始,客户端和服务端都处于 CLOSED 状态。先是服务端主动监听某个端口,处于 LISTEN 状态。
  • 然后客户端主动发起连接 SYN,之后处于 SYN-SENT 状态。
  • 服务端收到发起的连接,返回 SYN,并且 ACK 客户端的 SYN,之后处于 SYN-RCVD 状态。
  • 客户端收到服务端发送的 SYN 和 ACK 之后,发送对 SYN 确认的 ACK,之后处于 ESTABLISHED 状态,因为它一发一收成功了。
  • 服务端收到 ACK 的 ACK 之后,处于 ESTABLISHED 状态,因为它也一发一收了。

所以三次握手目的是保证双方都有发送和接收的能力

如何查看 TCP 的连接状态?

TCP 的连接状态查看,在 Linux 可以通过 netstat -napt 命令查看。

TCP 连接状态查看

TCP 分割数据

如果 HTTP 请求消息比较长,超过了 MSS 的长度,这时 TCP 就需要把 HTTP 的数据拆解成一块块的数据发送,而不是一次性发送所有数据。

MTU 与 MSS

  • MTU:一个网络包的最大长度,以太网中一般为 1500 字节。
  • MSS:除去 IP 和 TCP 头部之后,一个网络包所能容纳的 TCP 数据的最大长度。

数据会被以 MSS 的长度为单位进行拆分,拆分出来的每一块数据都会被放进单独的网络包中。也就是在每个被拆分的数据加上 TCP 头信息,然后交给 IP 模块来发送数据。

数据包分割

TCP 报文生成

TCP 协议里面会有两个端口,一个是浏览器监听的端口(通常是随机生成的),一个是 Web 服务器监听的端口(HTTP 默认端口号是 80, HTTPS 默认端口号是 443)。

在双方建立了连接后,TCP 报文中的数据部分就是存放 HTTP 头部 + 数据,组装好 TCP 报文之后,就需交给下面的网络层处理。

至此,网络包的报文如下图。

TCP 层报文

此时,遇上了 TCP 的 数据包激动表示:“太好了,碰到了可靠传输的 TCP 传输,它给我加上 TCP 头部,我不再孤单了,安全感十足啊!有大佬可以保护我的可靠送达!但我应该往哪走呢?”


远程定位 —— IP

TCP 模块在执行连接、收发、断开等各阶段操作时,都需要委托 IP 模块将数据封装成网络包发送给通信对象。

IP 包头格式

我们先看看 IP 报文头部的格式:

IP 包头格式

在 IP 协议里面需要有源地址 IP 和 目标地址 IP

  • 源地址IP,即是客户端输出的 IP 地址;
  • 目标地址,即通过 DNS 域名解析得到的 Web 服务器 IP。

因为 HTTP 是经过 TCP 传输的,所以在 IP 包头的协议号,要填写为 06(十六进制),表示协议为 TCP。

假设客户端有多个网卡,就会有多个 IP 地址,那 IP 头部的源地址应该选择哪个 IP 呢?

当存在多个网卡时,在填写源地址 IP 时,就需要判断到底应该填写哪个地址。这个判断相当于在多块网卡中判断应该使用哪个一块网卡来发送包。

这个时候就需要根据路由表规则,来判断哪一个网卡作为源地址 IP。

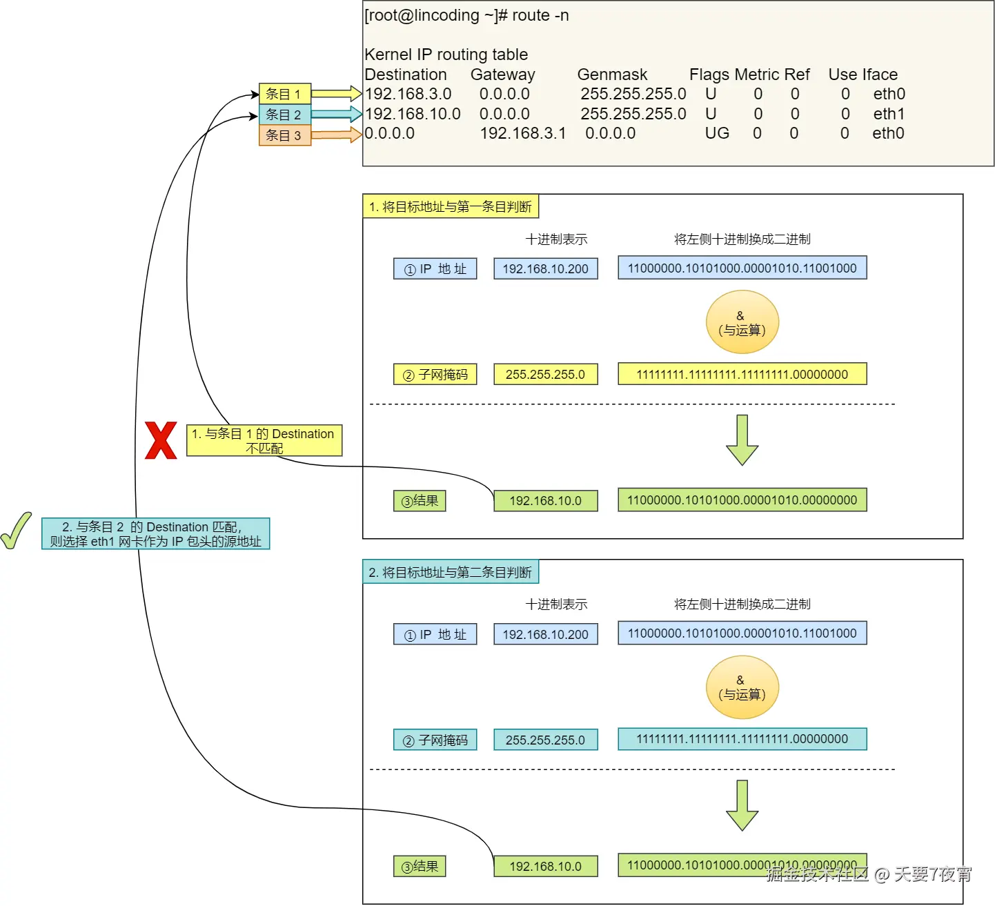
在 Linux 操作系统,我们可以使用 route -n 命令查看当前系统的路由表。

路由表

举个例子,根据上面的路由表,我们假设 Web 服务器的目标地址是 192.168.10.200

路由规则判断

  1. 首先先和第一条目的子网掩码(Genmask)进行 与运算,得到结果为 192.168.10.0,但是第一个条目的 Destination 是 192.168.3.0,两者不一致所以匹配失败。
  2. 再与第二条目的子网掩码进行 与运算,得到的结果为 192.168.10.0,与第二条目的 Destination 192.168.10.0 匹配成功,所以将使用 eth1 网卡的 IP 地址作为 IP 包头的源地址。

那么假设 Web 服务器的目标地址是 10.100.20.100,那么依然依照上面的路由表规则判断,判断后的结果是和第三条目匹配。

第三条目比较特殊,它目标地址和子网掩码都是 0.0.0.0,这表示默认网关,如果其他所有条目都无法匹配,就会自动匹配这一行。并且后续就把包发给路由器,Gateway 即是路由器的 IP 地址。

IP 报文生成

至此,网络包的报文如下图。

IP 层报文

此时,加上了 IP 头部的数据包表示 :“有 IP 大佬给我指路了,感谢 IP 层给我加上了 IP 包头,让我有了远程定位的能力!不会害怕在浩瀚的互联网迷茫了!可是目的地好远啊,我下一站应该去哪呢?”


两点传输 —— MAC

生成了 IP 头部之后,接下来网络包还需要在 IP 头部的前面加上 MAC 头部

MAC 包头格式

MAC 头部是以太网使用的头部,它包含了接收方和发送方的 MAC 地址等信息。

MAC 包头格式

在 MAC 包头里需要发送方 MAC 地址接收方目标 MAC 地址,用于两点之间的传输

一般在 TCP/IP 通信里,MAC 包头的协议类型只使用:

  • 0800 : IP 协议
  • 0806 : ARP 协议

MAC 发送方和接收方如何确认?

发送方的 MAC 地址获取就比较简单了,MAC 地址是在网卡生产时写入到 ROM 里的,只要将这个值读取出来写入到 MAC 头部就可以了。

接收方的 MAC 地址就有点复杂了,只要告诉以太网对方的 MAC 的地址,以太网就会帮我们把包发送过去,那么很显然这里应该填写对方的 MAC 地址。

所以先得搞清楚应该把包发给谁,这个只要查一下路由表就知道了。在路由表中找到相匹配的条目,然后把包发给 Gateway 列中的 IP 地址就可以了。

既然知道要发给谁,按如何获取对方的 MAC 地址呢?

不知道对方 MAC 地址?不知道就喊呗。

此时就需要 ARP 协议帮我们找到路由器的 MAC 地址。

ARP 广播

ARP 协议会在以太网中以广播的形式,对以太网所有的设备喊出:“这个 IP 地址是谁的?请把你的 MAC 地址告诉我”。

然后就会有人回答:“这个 IP 地址是我的,我的 MAC 地址是 XXXX”。

如果对方和自己处于同一个子网中,那么通过上面的操作就可以得到对方的 MAC 地址。然后,我们将这个 MAC 地址写入 MAC 头部,MAC 头部就完成了。

好像每次都要广播获取,这不是很麻烦吗?

放心,在后续操作系统会把本次查询结果放到一块叫做 ARP 缓存的内存空间留着以后用,不过缓存的时间就几分钟。

也就是说,在发包时:

  • 先查询 ARP 缓存,如果其中已经保存了对方的 MAC 地址,就不需要发送 ARP 查询,直接使用 ARP 缓存中的地址。
  • 而当 ARP 缓存中不存在对方 MAC 地址时,则发送 ARP 广播查询。

查看 ARP 缓存内容

在 Linux 系统中,我们可以使用 arp -a 命令来查看 ARP 缓存的内容。

ARP 缓存内容

MAC 报文生成

至此,网络包的报文如下图。

MAC 层报文

此时,加上了 MAC 头部的数据包万分感谢,说道 :“感谢 MAC 大佬,我知道我下一步要去哪了!我现在有很多头部兄弟,相信我可以到达最终的目的地!”。 带着众多头部兄弟的数据包,终于准备要出门了。


出口 —— 网卡

网络包只是存放在内存中的一串二进制数字信息,没有办法直接发送给对方。因此,我们需要将数字信息转换为电信号,才能在网线上传输,也就是说,这才是真正的数据发送过程。

负责执行这一操作的是网卡,要控制网卡还需要靠网卡驱动程序

网卡驱动获取网络包之后,会将其复制到网卡内的缓存区中,接着会在其开头加上报头和起始帧分界符,在末尾加上用于检测错误的帧校验序列

数据包

  • 起始帧分界符是一个用来表示包起始位置的标记
  • 末尾的 FCS(帧校验序列)用来检查包传输过程是否有损坏

最后网卡会将包转为电信号,通过网线发送出去。

唉,真是不容易,发一个包,真是历经千辛万苦。致此,一个带有许多头部的数据终于踏上寻找目的地的征途了!


送别者 —— 交换机

下面来看一下包是如何通过交换机的。交换机的设计是将网络包原样转发到目的地。交换机工作在 MAC 层,也称为二层网络设备

交换机的包接收操作

首先,电信号到达网线接口,交换机里的模块进行接收,接下来交换机里的模块将电信号转换为数字信号。

然后通过包末尾的 FCS 校验错误,如果没问题则放到缓冲区。这部分操作基本和计算机的网卡相同,但交换机的工作方式和网卡不同。

计算机的网卡本身具有 MAC 地址,并通过核对收到的包的接收方 MAC 地址判断是不是发给自己的,如果不是发给自己的则丢弃;相对地,交换机的端口不核对接收方 MAC 地址,而是直接接收所有的包并存放到缓冲区中。因此,和网卡不同,交换机的端口不具有 MAC 地址

将包存入缓冲区后,接下来需要查询一下这个包的接收方 MAC 地址是否已经在 MAC 地址表中有记录了。

交换机的 MAC 地址表主要包含两个信息:

  • 一个是设备的 MAC 地址,
  • 另一个是该设备连接在交换机的哪个端口上。

交换机的 MAC 地址表

举个例子,如果收到的包的接收方 MAC 地址为 00-02-B3-1C-9C-F9,则与图中表中的第 3 行匹配,根据端口列的信息,可知这个地址位于 3 号端口上,然后就可以通过交换电路将包发送到相应的端口了。

所以,交换机根据 MAC 地址表查找 MAC 地址,然后将信号发送到相应的端口

当 MAC 地址表找不到指定的 MAC 地址会怎么样?

地址表中找不到指定的 MAC 地址。这可能是因为具有该地址的设备还没有向交换机发送过包,或者这个设备一段时间没有工作导致地址被从地址表中删除了。

这种情况下,交换机无法判断应该把包转发到哪个端口,只能将包转发到除了源端口之外的所有端口上,无论该设备连接在哪个端口上都能收到这个包。

这样做不会产生什么问题,因为以太网的设计本来就是将包发送到整个网络的,然后只有相应的接收者才接收包,而其他设备则会忽略这个包

有人会说:“这样做会发送多余的包,会不会造成网络拥塞呢?”

其实完全不用过于担心,因为发送了包之后目标设备会作出响应,只要返回了响应包,交换机就可以将它的地址写入 MAC 地址表,下次也就不需要把包发到所有端口了。

局域网中每秒可以传输上千个包,多出一两个包并无大碍。

此外,如果接收方 MAC 地址是一个广播地址,那么交换机会将包发送到除源端口之外的所有端口。

以下两个属于广播地址:

  • MAC 地址中的 FF:FF:FF:FF:FF:FF
  • IP 地址中的 255.255.255.255

数据包通过交换机转发抵达了路由器,准备要离开土生土长的子网了。此时,数据包和交换机离别时说道:“感谢交换机兄弟,帮我转发到出境的大门,我要出远门啦!”


出境大门 —— 路由器

路由器与交换机的区别

网络包经过交换机之后,现在到达了路由器,并在此被转发到下一个路由器或目标设备。

这一步转发的工作原理和交换机类似,也是通过查表判断包转发的目标。

不过在具体的操作过程上,路由器和交换机是有区别的。

  • 因为路由器是基于 IP 设计的,俗称三层网络设备,路由器的各个端口都具有 MAC 地址和 IP 地址;
  • 交换机是基于以太网设计的,俗称二层网络设备,交换机的端口不具有 MAC 地址。

路由器基本原理

路由器的端口具有 MAC 地址,因此它就能够成为以太网的发送方和接收方;同时还具有 IP 地址,从这个意义上来说,它和计算机的网卡是一样的。

当转发包时,首先路由器端口会接收发给自己的以太网包,然后路由表查询转发目标,再由相应的端口作为发送方将以太网包发送出去。

路由器的包接收操作

首先,电信号到达网线接口部分,路由器中的模块会将电信号转成数字信号,然后通过包末尾的 FCS 进行错误校验。

如果没问题则检查 MAC 头部中的接收方 MAC 地址,看看是不是发给自己的包,如果是就放到接收缓冲区中,否则就丢弃这个包。

总的来说,路由器的端口都具有 MAC 地址,只接收与自身地址匹配的包,遇到不匹配的包则直接丢弃。

查询路由表确定输出端口

完成包接收操作之后,路由器就会去掉包开头的 MAC 头部。

MAC 头部的作用就是将包送达路由器,其中的接收方 MAC 地址就是路由器端口的 MAC 地址。因此,当包到达路由器之后,MAC 头部的任务就完成了,于是 MAC 头部就会被丢弃

接下来,路由器会根据 MAC 头部后方的 IP 头部中的内容进行包的转发操作。

转发操作分为几个阶段,首先是查询路由表判断转发目标。

路由器转发

具体的工作流程根据上图,举个例子。

假设地址为 10.10.1.101 的计算机要向地址为 192.168.1.100 的服务器发送一个包,这个包先到达图中的路由器。

判断转发目标的第一步,就是根据包的接收方 IP 地址查询路由表中的目标地址栏,以找到相匹配的记录。

路由匹配和前面讲的一样,每个条目的子网掩码和 192.168.1.100 IP 做  & 与运算后,得到的结果与对应条目的目标地址进行匹配,如果匹配就会作为候选转发目标,如果不匹配就继续与下个条目进行路由匹配。

如第二条目的子网掩码 255.255.255.0 与 192.168.1.100 IP 做  & 与运算后,得到结果是 192.168.1.0 ,这与第二条目的目标地址 192.168.1.0 匹配,该第二条目记录就会被作为转发目标。

实在找不到匹配路由时,就会选择默认路由,路由表中子网掩码为 0.0.0.0 的记录表示「默认路由」。

路由器的发送操作

接下来就会进入包的发送操作

首先,我们需要根据路由表的网关列判断对方的地址。

  • 如果网关是一个 IP 地址,则这个IP 地址就是我们要转发到的目标地址,还未抵达终点,还需继续需要路由器转发。
  • 如果网关为空,则 IP 头部中的接收方 IP 地址就是要转发到的目标地址,也是就终于找到 IP 包头里的目标地址了,说明已抵达终点

知道对方的 IP 地址之后,接下来需要通过 ARP 协议根据 IP 地址查询 MAC 地址,并将查询的结果作为接收方 MAC 地址。

路由器也有 ARP 缓存,因此首先会在 ARP 缓存中查询,如果找不到则发送 ARP 查询请求。

接下来是发送方 MAC 地址字段,这里填写输出端口的 MAC 地址。还有一个以太类型字段,填写 0800 (十六进制)表示 IP 协议。

网络包完成后,接下来会将其转换成电信号并通过端口发送出去。这一步的工作过程和计算机也是相同的。

发送出去的网络包会通过交换机到达下一个路由器。由于接收方 MAC 地址就是下一个路由器的地址,所以交换机会根据这一地址将包传输到下一个路由器。

接下来,下一个路由器会将包转发给再下一个路由器,经过层层转发之后,网络包就到达了最终的目的地。

不知你发现了没有,在网络包传输的过程中,源 IP 和目标 IP 始终是不会变的,一直变化的是 MAC 地址,因为需要 MAC 地址在以太网内进行两个设备之间的包传输。

数据包通过多个路由器道友的帮助,在网络世界途经了很多路程,最终抵达了目的地的城门!城门值守的路由器,发现了这个小兄弟数据包原来是找城内的人,于是它就将数据包送进了城内,再经由城内的交换机帮助下,最终转发到了目的地了。数据包感慨万千的说道:“多谢这一路上,各路大侠的相助!”


互相扒皮 —— 服务器 与 客户端

数据包抵达了服务器,服务器肯定高兴呀,正所谓有朋自远方来,不亦乐乎?

服务器高兴的不得了,于是开始扒数据包的皮!就好像你收到快递,能不兴奋吗?

网络分层模型

数据包抵达服务器后,服务器会先扒开数据包的 MAC 头部,查看是否和服务器自己的 MAC 地址符合,符合就将包收起来。

接着继续扒开数据包的 IP 头,发现 IP 地址符合,根据 IP 头中协议项,知道自己上层是 TCP 协议。

于是,扒开 TCP 的头,里面有序列号,需要看一看这个序列包是不是我想要的,如果是就放入缓存中然后返回一个 ACK,如果不是就丢弃。TCP头部里面还有端口号, HTTP 的服务器正在监听这个端口号。

于是,服务器自然就知道是 HTTP 进程想要这个包,于是就将包发给 HTTP 进程。

服务器的 HTTP 进程看到,原来这个请求是要访问一个页面,于是就把这个网页封装在 HTTP 响应报文里。

HTTP 响应报文也需要穿上 TCP、IP、MAC 头部,不过这次是源地址是服务器 IP 地址,目的地址是客户端 IP 地址。

穿好头部衣服后,从网卡出去,交由交换机转发到出城的路由器,路由器就把响应数据包发到了下一个路由器,就这样跳啊跳。

最后跳到了客户端的城门把守的路由器,路由器扒开 IP 头部发现是要找城内的人,于是又把包发给了城内的交换机,再由交换机转发到客户端。

客户端收到了服务器的响应数据包后,同样也非常的高兴,客户能拆快递了!

于是,客户端开始扒皮,把收到的数据包的皮扒剩 HTTP 响应报文后,交给浏览器去渲染页面,一份特别的数据包快递,就这样显示出来了!

最后,客户端要离开了,向服务器发起了 TCP 四次挥手,至此双方的连接就断开了。


一个数据包臭不要脸的感受

下面内容的 「我」,代表「臭美的数据包角色」。注:(括号的内容)代表我的吐槽,三连呸!

我一开始我虽然孤单、不知所措,但没有停滞不前。我依然满怀信心和勇气开始了征途。(你当然有勇气,你是应用层数据,后面有底层兄弟当靠山,我呸!

我很庆幸遇到了各路神通广大的大佬,有可靠传输的 TCP、有远程定位功能的 IP、有指明下一站位置的 MAC 等(你当然会遇到,因为都被计算机安排好的,我呸! )。

这些大佬都给我前面加上了头部,使得我能在交换机和路由器的转发下,抵达到了目的地!(哎,你也不容易,不吐槽了,放过你!

这一路上的经历,让我认识到了网络世界中各路大侠协作的重要性,是他们维护了网络世界的秩序,感谢他们!(我呸,你应该感谢众多计算机科学家!

企业接入升级打怪之路

域名系统

host 管理

image.png

使用域名系统

image.png

域名购买与配置迁移

image.png

如何开放外部用户访问

image.png

自建 DNS 服务器

问题背景

image.png

DNS 查询过程

image.png

权威 DNS 系统架构

image.png

Https 协议接入

image.png

对称加密和非对称加密

image.png

ssl 的通信过程

image.png

证书链

image.png

image.png

使用https

image.png

全站加速

image.png

解决方案

image.png

cdn 接入

  • 解决服务器端的“第一公里”问题
  • 缓解甚至消除了不同运营商之间互联的瓶颈造成的影响
  • 减轻了各省的出口带宽压力
  • 优化了网络热点内容的分布

image.png

动态加速 dcdn

image.png

image.png

全站加速方案

image.png

全站加速架构

image.png

4 层负载均衡

image.png

image.png

image.png

fullnat

image.png

4 层负载均衡特点

image.png

使用 4 层负载均衡

image.png

7 层负载均衡

image.png

Nginx 简介

image.png

nginx 反向代理示意图

image.png

nginx 调优

image.png

使用 7 层负载均衡

image.png

参考资料