RDIFramework.NET CS敏捷开发框架 V6.1发布(.NET6+、Framework双引擎、全网唯一)

116 阅读4分钟

RDIFramwork.NET C/S敏捷开发框架V6.1版本迎来重大更新与调整,全面重新设计业务逻辑代码,代码量减少一半以上,开发更加高效。全系统引入全新字体图标,整个界面焕然一新。底层引入最易上手的ORM框架SqlSugar,让开发更加便利高效。同时保持与前期版本完美的代码结构,历史版本也可以无缝升级用最新的特性,按当前新的方式重构自己的代码,做到无缝升级过渡。全新开发了WebAPI,引用JWT验证方式,同时增加了大量WebAPI接口。同时客户端增加了WebAPI方式调用,至此客户端连接支持直连、WCF方式、WebAPI三种模式,一键切换,无缝衔接。无论是.NET6+版本,还是.NET Framework版本,功能代码一致。更多详情等你解锁!

.NET敏捷开发框架-RDIFramework.NET V6.1发布

全新RDIFramework.NET C/S敏捷开发框架发布,支持.NET6+,Framework双引擎,降低开发成本,提高产品质量,提升用户体验与开发团队稳定性,做软件就选RDIFramework.NET敏捷开发框架。

1、介绍

RDIFramework.NET C/S敏捷开发框架,是我司重磅推出的基于.NET的快速信息化系统开发、整合框架,为企业快速构建企业级的应用提供了强大支持。 开发人员不需要开发系统的基础功能和公共模块,框架自身提供了强大的函数库和开发包,开发人员只需集中精力专注于业务部分的开发,因此大大提高开发效率和节约开发成本。

框架采用主流的C#语言开发完成,支持多种数据库类型,支持 BSCS支持.NET Framework与.NET6+ , C/S与B/S除UI不一样,其他逻辑全部共用。使用RDIFramework.NET敏捷开发框架能提高管理类软件系统的整体质量、提高模块与模块之间的兼容性、提高代码的重复利用率,使软件系统架构更加合理、质量更加过硬,使得劳动成果最大程度上重复利用。

2、功能特色

产品特色

3、部分功能展示

登录界面

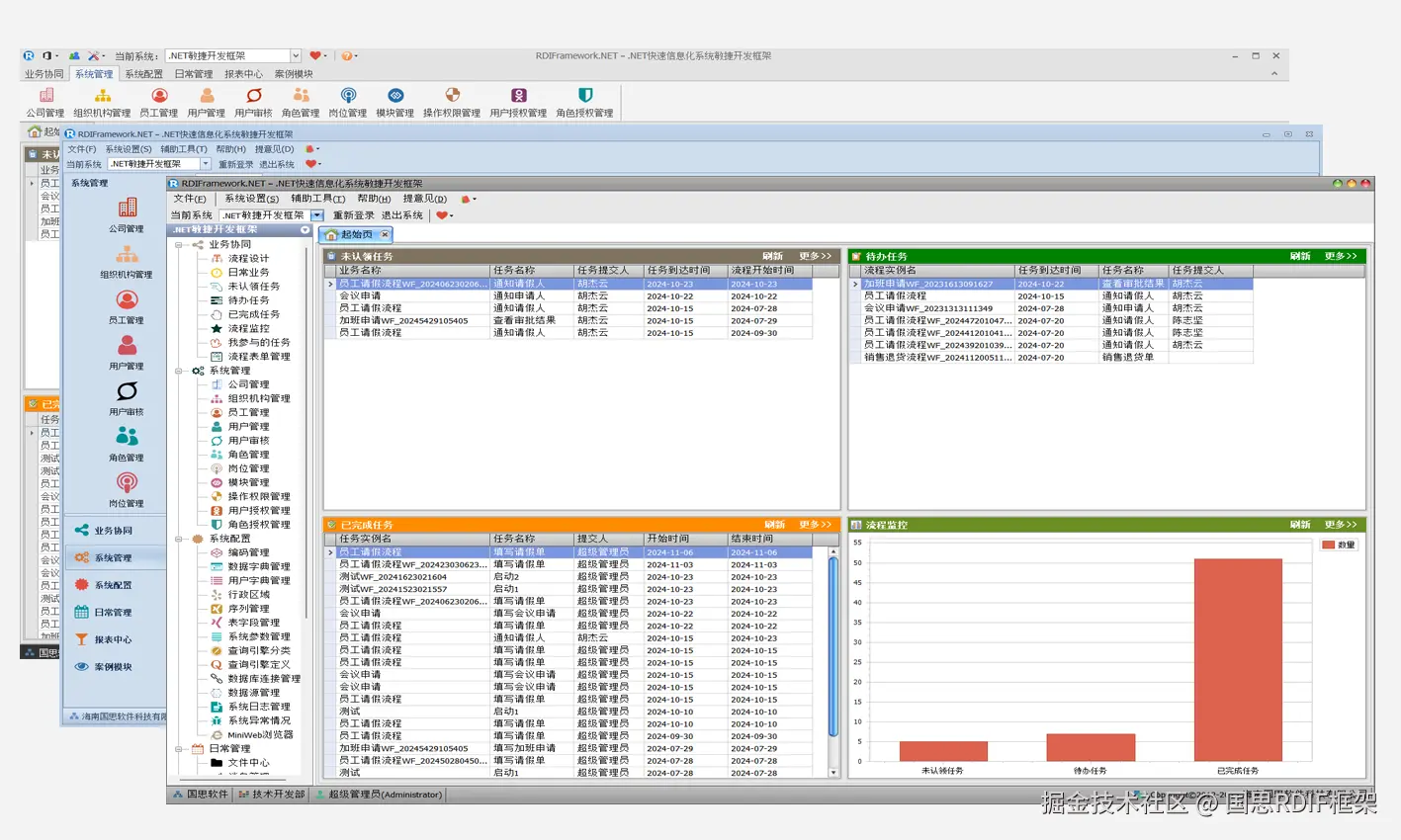
主界面组合

WinForm流程设计器

WinForm用户管理

WinForm智能图表

4、本次新增与修复的内容

  • 重新开发设计WebAPI,引用JWT验证方式,同时增加大量WebAPI接口。
  • 客户端增加WebAPI服务端访问方式,至此:同步支持直连、WCF、WebAPI三种方式访问,一键切换,无缝衔接,同时可以混合使用。

WebAPI方式访问

  • 增加ORM框架SqlSugar的支持。
  • 加入字体图标的支持,同时增加了字体图标选择控件,四大主界面风格可以根据设置选择使用字体图标或文件图标。字体图标
  • System.String替换为string。
  • 增加IsNullOrEmpty与IsNotEmptyOrNull扩展方法,相应代码大量使用,该重构的重构。
  • 流程主子表单关系后支持顺序调整。
  • 流程执行过程中流转模型WorkFlowRuntimeModel几个属性支持默认值设置。
  • GetMap方法中字典明细加载按排序字段加载。
  • 项目RDIFramework.DataAccessLibary重命名为:RDIFramework.DataAccess
  • 工作流进入控制节点处理人提示信息的修改。
  • 增加实体常用基类与扩展方法。
  • 所有有删除标志的表,增加删除用户主键、删除时间字段。逻辑删除增加对删除用户主键 、删除时间的写入。
  • 系统新闻、通知公告、日程管理、行政区域管理、数据字典管理、日志、异常、测试产品管理使用全新Sugar方式重构。
  • 引入AutoMapper对象映射的使用。
  • 所有涉及系统日志、异常记录的全部全新重构。
  • RDIFrameworkMessage->RDIFMessage
  • Json扩展处理.ToJson修改为.Deserialize;.ToObject修改为.Deserialize
  • 移除JsonUtil类,全放到扩展中处理,更方便。
  • 所有服务新增、修改方法取消状态参数的传递(out string statusCode, out string statusMessage),大批量的修改。
  • 所有涉及分页的服务方法参数与返回规范简化操作。

分页服务接口方法参数与返回简化操作

  • WebAPI返回ResParameter->ResponseResult
  • WebAPI基类的ApiControllerBase更名为:BaseApiController
  • WebAPI各方法返回类型:HttpResponseMessage、IHttpActionResult变更为:dynamic
  • 取消SetDeleted接口方法,直接用Delete,默认逻辑删除,更规范。
  • 扩展方法增加ToByteFromBase64String实现Base64String转byte[]。
  • SecretHelper中针对SYSLIB0021:派生加密类型已过时,采用全新的方式重构。
  • 模块编辑界面加入排序码的维护。
  • 代码生成器针对当前最新版本做全面调整。

代码生成器

  • 所有表名、字段名规范化,涉及到的所有代码大批量调整。
  • 其他大批量调整更新。

5、了解详情

可前往下面的地址了解详情,下载体验。这儿需要说明的是,电脑上如果有以前的体验版本已经全部失效(不能正常登录了),可下载最新的版本或自动升级到最新版本进行体验。

www.guosisoft.com/product/win…

www.rdiframework.net/product/win…


一路走来数个年头,感谢RDIFramework.NET框架的支持者与使用者,大家可以通过下面的地址了解详情。

官方网站:www.guosisoft.com/ www.rdiframework.net/