【代码之外】大脑:一切问题的起源

176 阅读4分钟

认知觉醒-01-大脑:一切问题的起源

个人知识体系网站:yijun.fun/

本文地址:yijun.fun/book/6vuiaa…

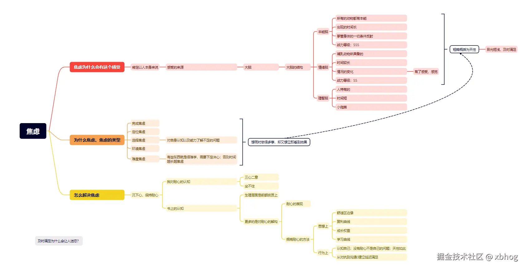
为什么会有焦虑的感受?

人感受到的一切;都离不开大脑;那么来看下该书对大脑的解释;

大脑结构分为三个部分:

本能脑:控制动物(包括人)的所以潜意识以及本能,在生物进化史上第一个出现的(爬行动物)。

情绪脑:生物的不断进化;在哺乳类动物中出现的,有情绪的变化;时间较长

理智脑:人(灵长类)所特有的;出现的时间比较短

根据它们出现的时间可以看到力量等级:

本能脑>情绪脑>理智脑

本能脑和情绪脑可以概括为天性;对人来说容易出现目光短浅、及时满足、求偶,或者不过脑子等等情况

天性出现的时间太长了;以至于在与理智对抗中一直处于优势状态;造成:

明明知道,但就做不到;特别想要,但就是得不到的怪圈

所以我们只有明确了这些;那么焦虑感觉会减轻许多。

::: note 成长就是克服天性的过程 :::

为什么焦虑,有哪些类型?

为什么焦虑;我们需要内视自己,对自己做到真正的坦诚才行;如果对自己都不坦诚;那么就无法归因,变得难以解决。

焦虑的类型分为5中:

  1. 完成焦虑:一天的时间,事情安排的太满;压得喘不过气来的焦虑
  2. 定位焦虑:0阶段就直视了该领域的大佬的作为;
  3. 选择焦虑:选择太多也会焦虑
  4. 环境焦虑:在公司中尤为明显
  5. 难度焦虑:有些东西就是很难学会的,无法避免的;不下决心死磕,时间越长越焦虑

在我的某段时间内;都处在定位焦虑,难度焦虑;

工作是Java开发;平时会浏览GitHub、gitee相关开源优质项目,学习到了却也造成了有些想法都别人已经实现了且实现的很好了的情况。

自己打算开发一个开源项目;实际做起来非常困难。

总的归结起来还是对自身的认知不足;目标太高;

::: note 急于求成、想同时做很多;趋难避易,想不怎么努力就立即看到效果。 :::

怎么解决焦虑

得耐心者得天下

读到这里的各位;问下你们对耐心的定义或者解释是什么?欢迎评论下

我自己的定义是 “三心二意、坐不住、走神、做事三分热度等等”

可能普遍的理解都是要忍受无趣、承受痛苦、咬牙坚持、硬抗到底、意志力对抗

但是有没有可能;没有耐心是人类的天性呢?

例如一个刚刚出生的孩子,理智脑未发育,本能脑处于绝对地位;会认为自己是这个世界的中心;几岁孩子可以随时切换笑脸和哭脸;这是及时满足和耐心不足的表现。

随着理智脑的发育和教育的学习;自己耐心的阈值越来越高。

我们需要提高自身的认知;了解事物发展的一些客观规律;这样可以有效帮助我们耐心的增长。

复利曲线

复利效应显示了价值积累的普遍规律:前期增长缓慢;在到达拐点后会飞速增长。

古人的成语很好的形容:积沙成塔--出自《妙法莲华经·方便品》

舒适区边缘

舒适区边缘解释了能力成长的普遍规律;如果要成长,就需要让自己始终在拉伸区进行不断的扩展。

拉伸区变为舒适区;困难区变为拉伸区。如果始终停留在舒适区那就会让自己停滞不前。

成长权重比

缓解焦虑,拥抱耐心的小tips:

  1. 面对天性、坦然接受自己
  2. 面对诱惑,学会延迟满足,变对抗为沟通