ScheduledThreadPool线程池设计/场景案例/性能调优/场景适配(架构篇)

280 阅读9分钟

24c736fa84d300330807948d10c701c2_640_wx_fmt=jpeg&from=appmsg&tp=webp&wxfrom=5&wx_lazy=1&wx_co=1.webp

ScheduledThreadPool是一个强大的工具,它扩展了线程池的功能,允许任务的定时执行以及周期性重复执行。这种线程池特别适用于需要在未来某个时间点或者按照固定频率执行任务的场景,如调度作业、定时报告生成、周期性数据刷新等。ScheduledThreadPool通过提供一个可伸缩的线程池,使得开发者能够轻松安排任务的延迟执行,同时保持线程资源的高效利用。对于需要精确控制任务执行时间的应用程序,ScheduledThreadPool提供了一种简洁而强大的解决方案,使得任务调度变得简单而可靠。掌握ScheduledThreadPool的使用方法和最佳实践,对于开发高效、可靠的并发应用程序至关重要。

1、ScheduledThreadPool制造背景

ScheduledThreadPoolExecutor 是 Java 并发包中一个非常实用的工具,它允许按照预定的计划执行命令或任务。以下是它的设计因素:

  1. 定时任务执行
    • 在许多应用场景中,如电商平台的促销活动、系统维护任务或定期的数据备份等,需要在特定时间执行任务。ScheduledThreadPoolExecutor 提供了灵活的API来支持这些需求。
  2. 多线程执行任务
    • 与 Java 中的 Timer 类相比,ScheduledThreadPoolExecutor 使用多线程执行任务,避免了任务执行时间过长导致的任务相互阻塞的问题。
  3. 资源优化
    • ScheduledThreadPoolExecutor 能够高效地管理和复用线程资源,避免了大量线程的创建和销毁开销,从而提升了系统性能。
  4. 灵活的任务调度
    • 它支持延迟执行和固定频率执行,满足了各种复杂场景下的需求,如每隔一段时间自动检查未支付的订单并自动取消。
  5. 周期性和延迟任务
    • ScheduledThreadPoolExecutor 内部构造了两个内部类 ScheduledFutureTask 和 DelayedWorkQueue,分别用于执行周期任务和存储周期或延迟任务。
  6. 线程池功能
    • 继承自 ThreadPoolExecutorScheduledThreadPoolExecutor 重用了线程池的功能,为任务提供延迟或周期执行。
  7. 异常处理
    • 如果任务执行过程中线程失活,ScheduledThreadPoolExecutor 会新建线程执行任务,确保任务的连续性。
  8. 运行参数控制
    • 支持可选的 run-after-shutdown 参数,在池被关闭后支持可选的逻辑来决定是否继续运行周期或延迟任务。

2、ScheduledThreadPool设计结构

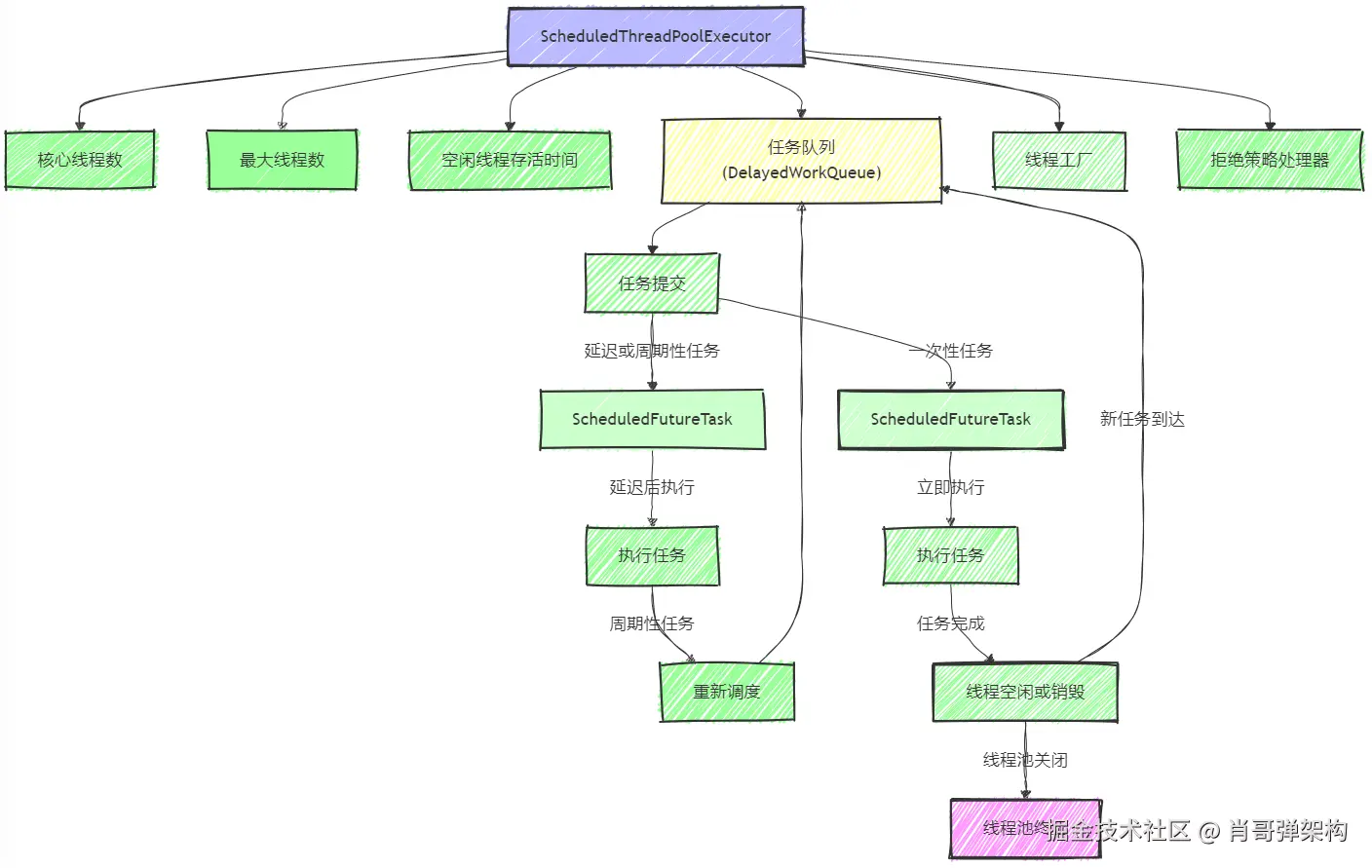
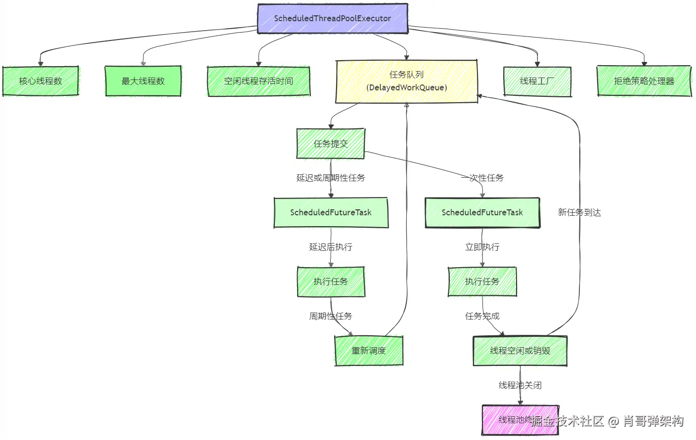
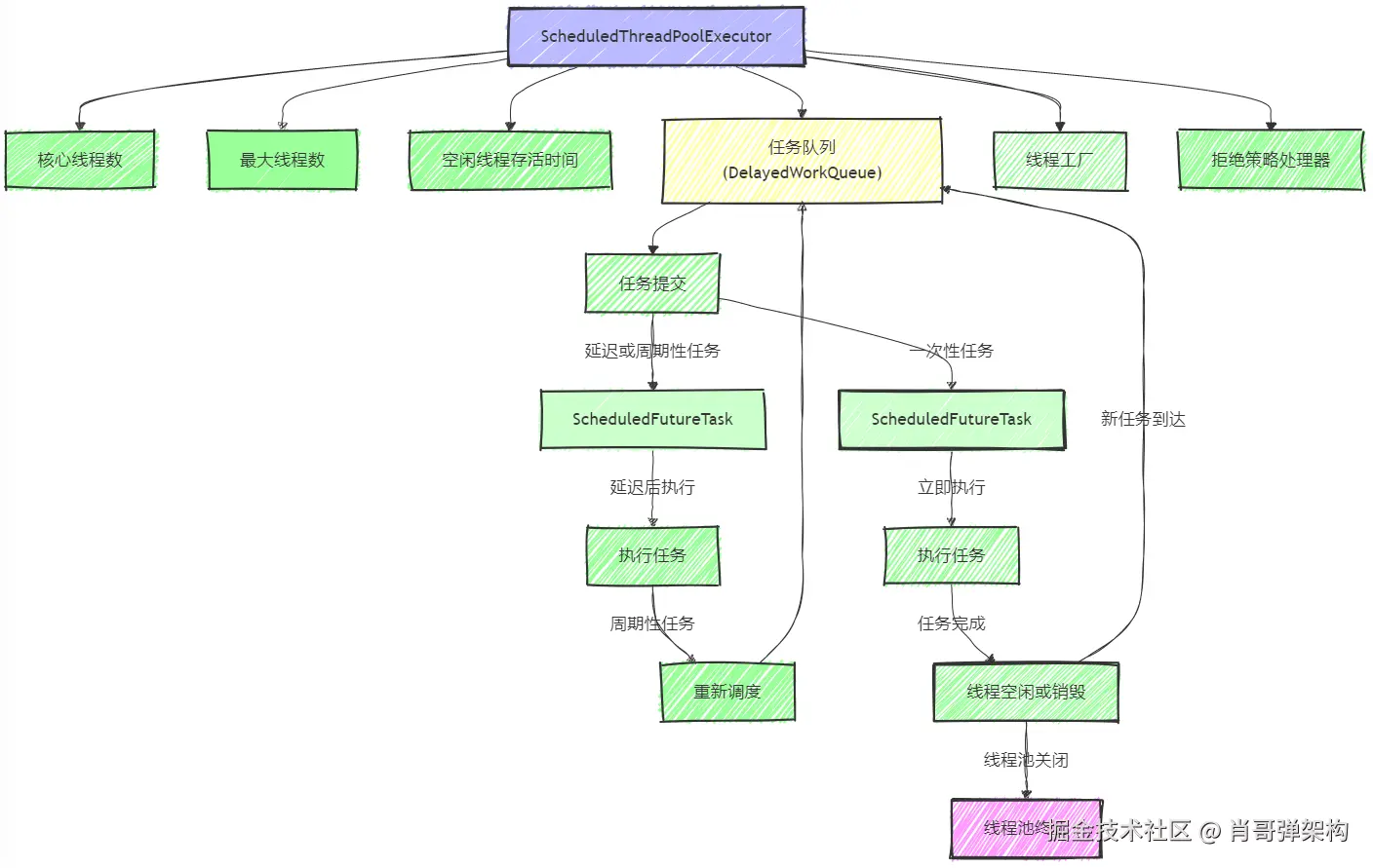
用于延迟执行或定期执行任务的线程池。 image.png

  1. ScheduledThreadPoolExecutor:这是调度线程池,负责管理线程和任务的执行。
  2. 核心线程数:线程池中固定的核心线程数量。
  3. 最大线程数:线程池中允许的最大线程数量。
  4. 空闲线程存活时间:空闲线程在终止前等待新任务的最长时间。
  5. 任务队列(DelayedWorkQueue) :用于存储待执行任务的延迟队列。
  6. 线程工厂:用于创建新线程的工厂。
  7. 拒绝策略处理器:当任务队列满且所有线程都忙碌时,用于处理新提交任务的策略。
  8. 任务提交:任务提交到线程池执行。
  9. ScheduledFutureTask:表示可以延迟执行的异步运算任务。
  10. 执行任务:线程从任务队列中取出任务并执行。
  11. 重新调度:对于周期性任务,执行完毕后重新调度下一次执行。
  12. 线程空闲或销毁:任务执行完毕后,线程可能变为空闲状态,等待新任务,或者在线程池关闭时被销毁。
  13. 线程池终止:当线程池关闭时,所有线程将停止执行任务,并等待已提交的任务完成。

3、ScheduledThreadPool运行流程

image.png

ScheduledThreadPool 的运行流程:

  1. 创建 ScheduledThreadPoolExecutor 实例:根据指定的核心线程数创建 ScheduledThreadPoolExecutor
  2. 提交任务:使用 schedulescheduleWithFixedDelay 或 scheduleAtFixedRate 方法提交任务。
  3. 任务封装为 ScheduledFutureTask:提交的任务被封装为 ScheduledFutureTask 对象。
  4. 任务存储于 DelayedWorkQueueScheduledFutureTask 对象被存储在 DelayedWorkQueue 队列中,根据预定执行时间排序。
  5. 到达预定时间:等待直到任务的预定执行时间到达。
  6. 任务执行:线程池中的线程执行任务。
  7. 是否周期性任务:检查任务是否需要周期性执行。
  8. 重新调度任务:如果是周期性任务,重新调度下一次执行。
  9. 任务完成:非周期性任务执行完毕后,任务完成。
  10. 关闭线程池:当不再需要线程池时,调用 shutdown 方法关闭线程池。
  11. 等待任务完成:调用 awaitTermination 方法等待所有已提交的任务完成。

4、ScheduledThreadPool业务实战

4.1. 定时任务执行

ScheduledThreadPoolExecutor 最常见的应用场景就是实现调度任务。例如,可以用于执行定时的数据库清理任务,确保数据库性能和数据准确性。

ScheduledExecutorService scheduler = Executors.newScheduledThreadPool(1);
scheduler.scheduleAtFixedRate(() -> {
    // 数据库清理逻辑
}, 0, 24, TimeUnit.HOURS); // 每天执行一次

4.2. 周期性任务执行

ScheduledThreadPoolExecutor 可以用于执行周期性任务,如定时发送邮件通知或定时检查系统状态。

ScheduledExecutorService service = Executors.newScheduledThreadPool(1);
service.scheduleAtFixedRate(() -> {
    // 发送邮件通知逻辑
}, 0, 8, TimeUnit.HOURS); // 每8小时执行一次

4.3. 延迟任务执行

在需要延迟执行任务的场景下,ScheduledThreadPoolExecutor 提供了延迟执行的能力,例如,延迟发送用户注册后的欢迎邮件。

ScheduledExecutorService executor = Executors.newScheduledThreadPool(1);
executor.schedule(() -> {
    // 发送欢迎邮件逻辑
}, 10, TimeUnit.MINUTES); // 10分钟后执行

4.4. 固定频率任务执行

对于需要以固定频率执行的任务,如每5分钟检查一次订单状态,ScheduledThreadPoolExecutor 可以满足这一需求。

ScheduledExecutorService scheduledExecutor = Executors.newScheduledThreadPool(1);
scheduledExecutor.scheduleAtFixedRate(() -> {
    // 检查订单状态逻辑
}, 0, 5, TimeUnit.MINUTES); // 每5分钟执行一次

4.5. 综合案例:每周四定时执行任务

通过 ScheduledThreadPoolExecutor 实现每周四 18:00:00 定时执行任务,例如,定期生成周报。

ScheduledExecutorService pool = Executors.newScheduledThreadPool(1);
LocalDateTime now = LocalDateTime.now();
LocalDateTime time = now.with(TemporalAdjusters.nextOrSame(DayOfWeek.THURSDAY))
    .withHour(18).withMinute(0).withSecond(0);
long initialDelay = ChronoUnit.MILLIS.between(now, time);
long period = 7 * 24 * 60 * 60 * 1000; // 一周的毫秒数
pool.scheduleAtFixedRate(() -> {
    // 执行周报生成逻辑
}, initialDelay, period, TimeUnit.MILLISECONDS);

5、ScheduledThreadPool调优策略

针对 ScheduledThreadPoolExecutor 的调优策略,以下是一些关键点和最佳实践:

  1. 合理配置核心线程数
    • 核心线程数(corePoolSize)应根据任务的性质和系统的负载情况来设置。如果任务是计算密集型或IO密集型,可能需要不同的配置。通常,对于IO密集型任务,核心线程数可以设置为CPU核心数的两倍加一。
  2. 设置最大线程数
    • 最大线程数(maximumPoolSize)应该考虑到系统资源的限制,以避免创建过多的线程导致资源耗尽。
  3. 选择合适的工作队列
    • ScheduledThreadPoolExecutor 使用 DelayedWorkQueue 作为其工作队列,这是一个无界队列,可以容纳任意数量的任务。如果任务提交速度超过处理速度,应考虑使用有界队列以避免内存溢出。
  4. 处理线程空闲超时
    • keepAliveTime 参数定义了非核心线程空闲时在终止前的等待时间。合理设置这个值可以减少资源浪费。
  5. 优雅关闭线程池
    • 使用 shutdown() 方法来优雅地关闭线程池,确保所有已提交的任务都能执行完毕。如果需要立即停止,可以使用 shutdownNow(),但这可能会导致正在执行的任务被中断。
  6. 监控线程池状态
    • 监控线程池的活动线程数、任务队列长度等指标,可以帮助及时发现性能瓶颈和异常情况,并进行相应的调优。
  7. 自定义线程工厂
    • 通过自定义线程工厂(ThreadFactory),可以为线程设置有意义的名称,这有助于在出现问题时快速定位问题线程。
  8. 合理配置拒绝策略
    • 当任务队列满且达到最大线程数时,RejectedExecutionHandler 会介入。可以根据业务需求选择合适的拒绝策略,如 AbortPolicyCallerRunsPolicy 等。
  9. 周期性任务的精确度
    • 对于需要精确执行周期性任务的场景,应考虑任务执行时间和系统负载对调度精度的影响。scheduleAtFixedRate 和 scheduleWithFixedDelay 提供了不同的周期性执行策略,应根据具体需求选择。

6、ScheduledThreadPool适应场景

ScheduledThreadPoolExecutor 适用于以下场景:

  1. 定时任务调度
    • 需要在未来的某个时刻执行一次性任务,例如,定时清理日志文件、定时备份数据库等。ScheduledThreadPoolExecutor 提供了 schedule 方法来实现这种需求。
  2. 周期性任务执行
    • 对于需要定期执行的任务,如每小时统计数据、每天发送报告等,可以使用 scheduleAtFixedRate 或 scheduleWithFixedDelay 方法来安排周期性任务。
  3. 后台服务任务
    • 对于需要在后台定期执行的服务任务,如心跳检测、状态监控等,ScheduledThreadPoolExecutor 可以保证这些任务按照预定的时间间隔执行。
  4. 资源管理需求
    • 当需要限制后台线程数量以管理资源时,ScheduledThreadPoolExecutor 允许自定义核心线程数,从而控制资源消耗。
  5. 任务执行监控
    • ScheduledThreadPoolExecutor 支持对任务执行情况进行监控,例如,可以监控任务的延迟执行情况、执行频率等,这对于性能调优和故障排查非常有用。
  6. 复杂的调度需求
    • 对于复杂的调度需求,如根据特定条件触发任务执行,ScheduledThreadPoolExecutor 提供了灵活的 API 来满足这些需求。
  7. 优化系统性能
    • 通过合理配置 ScheduledThreadPoolExecutor,可以减少系统资源的浪费,提高系统的性能和响应速度。
  8. 保持任务顺序执行
    • 在需要保证任务顺序执行的场景下,ScheduledThreadPoolExecutor 可以确保任务按照特定的顺序执行。
  9. 处理长时间运行的任务
    • 对于可能长时间运行的任务,ScheduledThreadPoolExecutor 可以避免任务执行时间过长而影响其他任务的执行。
  10. 提高系统的稳定性和可靠性
    • 通过使用 ScheduledThreadPoolExecutor,可以提高系统的稳定性和可靠性,尤其是在需要处理大量并发任务时。