一款利用人工智能将自然语言查询转换为 SQL 代码的互译工具 - SQL Translator

832 阅读2分钟

前言

对于后端程序员来说,编写SQL代码是日常工作中不可或缺的一部分。然而,随着数据复杂性的增加,如何高效、准确地编写SQL查询成为了新的挑战。幸运的是,SQL Translator的出现为后端程序员提供了一个强大的工具,将自然语言查询转换为精确的SQL代码,极大地提高了工作效率。

SQL Translator介绍

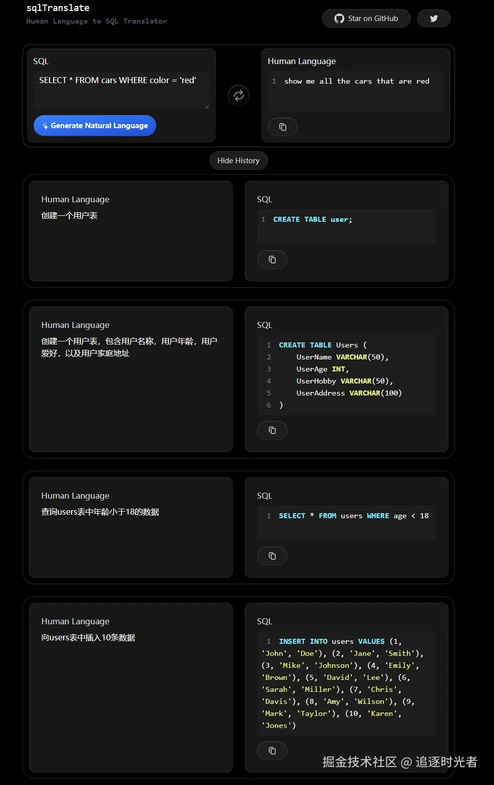
SQL Translator是一款利用人工智能将自然语言查询转换为 SQL 代码的互译工具,它的主要目的是简化SQL查询的编写过程,让非专业的SQL用户、数据库管理员、数据分析师等能够以自然语言的形式输入查询,然后快速获得对应的SQL代码。此外,用户还可以将已有的SQL代码输入,获取易于理解的自然语言翻译,从而更直观地理解SQL代码的含义。

此项目基于MIT License协议开源、100%免费。

工具特性

  • 支持暗黑模式。
  • 支持大小写切换。
  • 支持复制到剪贴板。
  • 支持SQL语法高亮显示。
  • 支持查看查询历史。

本地项目部署

克隆项目到本地

git clone https://github.com/whoiskatrin/sql-translator.git

安装所需的软件包

cd sql-translator
npm install

生成应用程序

npm run build

在.env文件中输入您的OPENAI API的密钥

OPENAI_API_KEY=$YOUR_API_KEY

启动开发服务器

npm start

在线效果演示

创建一个用户表

插入用户表数据

查询用户表数据

SQL语句翻译

查看查询历史记录

程序员常用的工具软件

该工具已收录到程序员常用的工具软件栏目中,欢迎关注该栏目发现更多优秀实用的开发工具!