Kubernetes Extended Resource 扩展资源使用简介

335 阅读3分钟

Kubernetes 除了提供基于 CPU 和内存的传统计算资源调度外,还支持自定义的 Extended Resource 扩展资源,以便调度和管理其它各种类型的资源。

Extended Resource

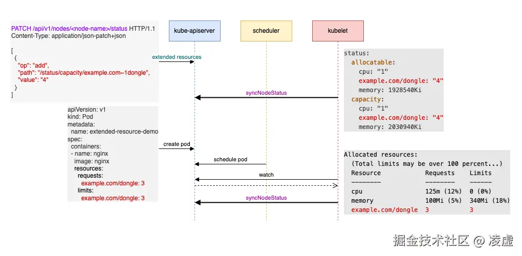
Extended Resource 扩展资源的创建和使用过程如下图所示:

  1. 定义资源:用户或管理员通过 Kubernetes API 向特定的节点新增自定义的扩展资源(即修改节点的 status 信息)。例如,图中新增的资源 example.com/dongle,拥有 4 个单位。

  2. 节点同步资源:kubelet 会在定时同步节点状态时,通过 GET /api/v1/nodes/<nodeName> 请求从 kube-apiserver 获取节点的资源信息,从而同步到该扩展资源的数据。

  3. 调度和使用:用户创建一个请求 example.com/dongle 扩展资源的 Pod,Scheduler 会将该 Pod 调度到满足条件的节点上。随后该节点上的 kubelet 负责创建和启动 Pod。

一旦 Extended Resource 被添加到节点上,Kubernetes 将自动管理该资源在 Pod 调度和创建过程中的分配和使用情况,无需用户手动干预。

然而,节点的 status.allocatable 中的扩展资源信息不会随着 Pod 的创建和删除实时更新。例如,假设某个 Pod 使用了 example.com/dongle 的 3 个单位资源,但在查看节点状态时,status.allocatable 中的 example.com/dongle 仍然显示为 4 个单位。这种非实时更新设计的目的是为了减少对 kube-apiserveretcd 的频繁更新,避免增加系统负载。

此时你可能会疑惑,如果可分配资源信息不实时更新,资源调度不会有问题吗?答案是不会,因为 schedulerkubelet 都会在各自的进程中记录并追踪资源的使用情况。

扩展资源的局限性

虽然 Extended Resource 的设计看起来简单,似乎只需通过 API 为节点新增资源即可,但其应用往往伴随着以下挑战:

  • 资源的配置和使用:例如,定义 GPU 作为 Extended Resource 后,Scheduler 可以正常完成调度,但容器实际使用 GPU 时,还需要适配驱动和运行时环境(如 NVIDIA 容器运行时)。这意味着扩展资源仅声明和调度是不够的,还需要配置支持相关硬件的容器环境。
  • 自动化管理需求:手动为每个节点逐一添加或修改扩展资源并不实际,特别是在有多个节点或复杂硬件需求的场景中。依赖人工管理难以保证扩展资源的一致性和效率。

因此,在实际应用中,为了更好地管理和使用扩展资源,通常会借助 Device PluginOperatorDevice Plugin 是 Kubernetes 提供的设备管理机制,通过它可以自动检测和管理扩展资源,如 GPU 等特殊硬件。Operator 则进一步简化了资源部署和配置管理流程,自动执行资源的配置和调度。

想深入了解这方面内容,可以参考我之前的文章 《Kubernetes GPU 调度和 Device Plugin、CDI、NFD、GPU Operator 概述》

总结

Extended Resource 为 Kubernetes 提供了灵活的扩展能力,使集群能够支持更多样化的资源类型。然而在实践中,它仅解决了资源声明和调度的一部分问题。

(我是凌虚,关注我,无广告,专注技术,不煽动情绪,欢迎与我交流)


参考资料: