ComfyUI EcomID: 阿里开源助力定制化个性图像生成,单图生成高相似度图像

381 阅读3分钟

❤️ 如果你也关注大模型与 AI 的发展现状,且对大模型应用开发非常感兴趣,我会快速跟你分享最新的感兴趣的 AI 应用和热点信息,也会不定期分享自己的想法和开源实例,欢迎关注我哦!

🥦 微信公众号|搜一搜:蚝油菜花 🥦


🚀 快速阅读

  1. ComfyUI EcomID 是基于 SDXL-EcomID 的开源项目,用于生成高度定制化的个性图像。
  2. 该项目结合了 PuLID 和 InstantID 的优点,优化了背景一致性和面部关键点控制。
  3. EcomID 在 200 万张淘宝图像上训练,适用于虚拟现实、影视制作等多个领域。

正文

ComfyUI EcomID 是什么

ecomid_keypoint.png

ComfyUI EcomID 是阿里妈妈推出的开源项目,通过单个参考图像生成定制的个性图像。它融合了 PuLID 和 InstantID 的优点,优化了背景一致性、面部关键点控制和面部真实性,提高了生成图像的相似度。EcomID 在 200 万张淘宝图像上训练,图像分辨率高,美学评分超过 5.5,能生成与个体身份高度一致的图像。

EcomID 的主要功能

  • 定制化图像生成:根据单个 ID 参考图像生成具有个性化特征的图像。
  • 保持个体身份特征:在图像生成过程中保持个体的独特身份特征。
  • 高质量图像输出:生成的图像具有高质量和语义一致性。
  • 背景一致性:协调背景与前景的一致性,避免突兀的合成效果。
  • 面部关键点控制:精确控制面部关键点,确保生成的面部图像在身份识别上具有高度的准确性。

EcomID 的技术原理

  • 预训练的人脸编码器:提取人脸特征,避免依赖预训练的 CLIP 图像编码器。
  • 轻量级适配模块:基于交叉注意力的轻量级适配模块,支持图像作为提示。
  • IdentityNet:用面部关键点作为条件输入,消除文本提示,用 ID 嵌入作为 ControlNet 中交叉注意力层的条件。
  • 结合 PuLID 和 InstantID:获得更好的背景一致性、面部关键点控制和更高的相似度。
  • 训练数据集:在 200 万张淘宝图像上训练,确保模型的泛化能力和图像质量。

如何运行 ComfyUI EcomID

安装步骤

  1. 升级 ComfyUI 到最新版本
  2. 将仓库克隆到ComfyUI/custom_nodes/目录或使用 Manager。
  3. 安装依赖库insightfaceonnxruntimeonnxruntime-gpu

下载模型

  • PuLID 预训练模型:放置在ComfyUI/models/pulid/
  • EVA CLIP:自动下载到 huggingface 目录。
  • facexlib 依赖:首次使用时下载。
  • InsightFace:放置在ComfyUI/models/insightface/models/antelopev2
  • InstantID 的 ip_adapter 模型:放置在ComfyUI/models/instantid
  • ControlNet:放置在 ComfyUI controlnet 目录。

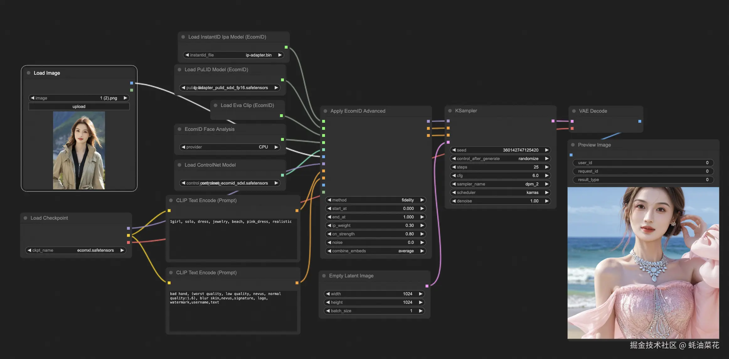
示例展示

在示例目录中,您将找到基本工作流程和专用换脸工作流程。

ecomid_basic_workflow.png

ecomid_only_face_workflow.png

资源

  1. PuLID 预训练模型:huggingface.co/huchenlei/i…
  2. InsightFace AntelopeV2:huggingface.co/MonsterMMOR…
  3. InstantID ip_adapter 模型:huggingface.co/InstantX/In…
  4. ControlNet 模型:huggingface.co/alimama-cre…

❤️ 如果你也关注大模型与 AI 的发展现状,且对大模型应用开发非常感兴趣,我会快速跟你分享最新的感兴趣的 AI 应用和热点信息,也会不定期分享自己的想法和开源实例,欢迎关注我哦!

🥦 微信公众号|搜一搜:蚝油菜花 🥦