面试前置问题收集

76 阅读2分钟

1、自己完成页面截图

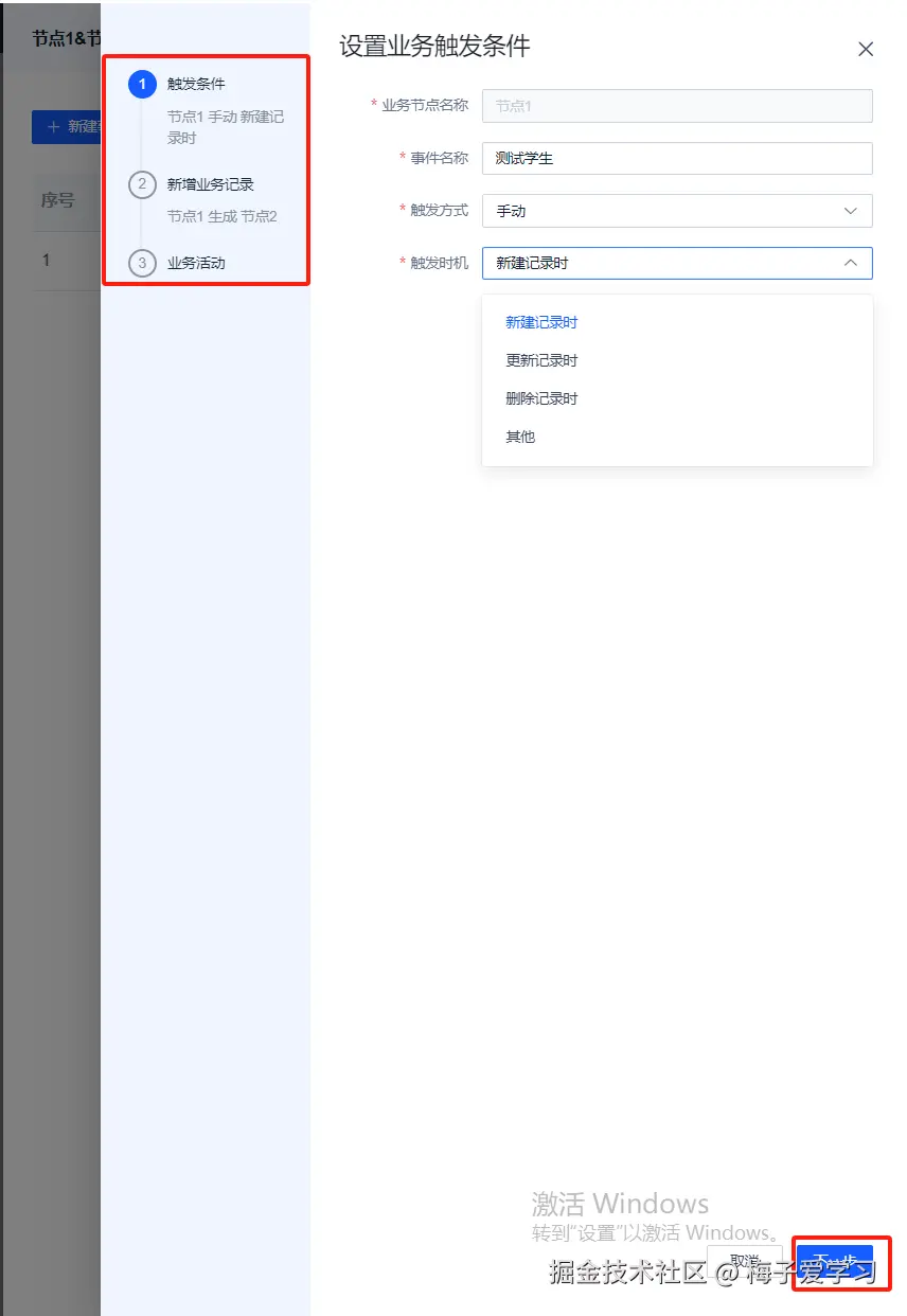
逻辑编排

逻辑编排列表

image.png

逻辑编排配置 image.png 参数配置

image.png 嵌套交互,扩展折叠 image.png

image.png

image.png

分支条件、及分支条件配置

image.png

各节点配置信息

image.png

自定义页面导出组件开发

按钮绑定导出服务,配置字段可拖拽排序,最终点击会生成导出excel,按拖拽字段排序 image.png

自定义页面配置动作

image.png

应用管理列表\集成应用管理列表

image.png

image.png

image.png

模型胶水

image.png

image.png

image.png

image.png

image.png

image.png 转换规则 image.png

条件编辑器

image.png

2、自己完成的原创vue控件有哪些?截图并进行控件交互说明?

条件编辑框控件

不同的模型的字段有不同的操作符,不同操作符对应不同的类型(字段、函数、常量等),后面每个类型后面也就有不同的操作,有的是输入框,有的是函数配置界面,有的是模型字段 image.png

image.png

image.png

针对这种界面,后面又进行了抽离封装,把弹框公用能力和业务能力进行分开配置,像搭积木的方式进行组装成任意条件框。

快速生成导入模板组件

根据模型是组合模型还是子模型,创建多tab页签的可拖拽表格,表格字段可拖拽排序、且可快速新增,点击确认会做业务字段必填及主键字段校验。

image.png

image.png

image.png

生成导出服务控件

表格头按钮做绑定导出功能操作,可根据模型的字段勾选,最终会校验必须要勾选一个模型,组合模型可能有多个,对业务校验必须有一个模型,且必须有一个勾选字段,字段可拖拽排序,最终传递给后端按排序后的位置传递。

image.png

3、界面美化经验,包括但不限于:用色、布局、字体等

布局:布局上列表页,低代码平台列表页目前处理不超过一个屏幕高度时,只占用自己的本来的高度,当条数较多时才显示全屏。 之前做过系统基于element-ui 进行黑色主题切换, 特殊字体会使用font-family 去加载设计师给的字体包进行处理