camunda实现dish-decision案例(JeecgFlow)

195 阅读1分钟

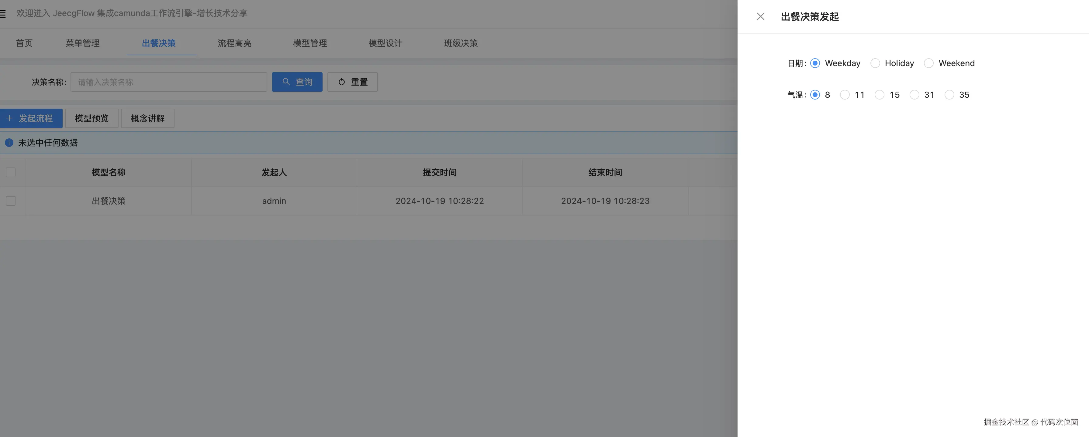
出餐决策

通过DMN决策引擎,根据不同的输入(如季节、客人数量等)来决定合适的菜肴。本案例主要根据气温和日期两个参数来决策合适的菜肴。

流程建模

foo

应用了出餐决策的流程模型

<?xml version="1.0" encoding="UTF-8"?>
<bpmn:definitions xmlns:xsi="http://www.w3.org/2001/XMLSchema-instance" xmlns:bpmn="http://www.omg.org/spec/BPMN/20100524/MODEL" xmlns:bpmndi="http://www.omg.org/spec/BPMN/20100524/DI" xmlns:dc="http://www.omg.org/spec/DD/20100524/DC" xmlns:camunda="http://camunda.org/schema/1.0/bpmn" xmlns:di="http://www.omg.org/spec/DD/20100524/DI" id="Definitions_1" targetNamespace="http://bpmn.io/schema/bpmn">
  <bpmn:process id="Process_dish_decision" name="出餐决策" isExecutable="true">
    <bpmn:startEvent id="StartEvent_1">
      <bpmn:outgoing>Flow_01aovke</bpmn:outgoing>
    </bpmn:startEvent>
    <bpmn:sequenceFlow id="Flow_01aovke" sourceRef="StartEvent_1" targetRef="Activity_0o5ei8e" />
    <bpmn:userTask id="Activity_0o5ei8e" name="申请" camunda:assignee="${customer}">
      <bpmn:extensionElements>
        <camunda:formData>
          <camunda:formField id="temperature" label="气温" type="long" defaultValue="1" />
          <camunda:formField id="dayType" label="日期类型" type="string" />
        </camunda:formData>
      </bpmn:extensionElements>
      <bpmn:incoming>Flow_01aovke</bpmn:incoming>
      <bpmn:outgoing>Flow_1o7bhpj</bpmn:outgoing>
    </bpmn:userTask>
    <bpmn:sequenceFlow id="Flow_1o7bhpj" sourceRef="Activity_0o5ei8e" targetRef="Activity_1nib7aw" />
    <bpmn:businessRuleTask id="Activity_1nib7aw" name="出餐决策" camunda:resultVariable="desiredDish" camunda:decisionRef="dish-decision" camunda:mapDecisionResult="singleEntry">
      <bpmn:incoming>Flow_1o7bhpj</bpmn:incoming>
      <bpmn:outgoing>Flow_1l76q4l</bpmn:outgoing>
    </bpmn:businessRuleTask>
    <bpmn:sequenceFlow id="Flow_1l76q4l" sourceRef="Activity_1nib7aw" targetRef="Activity_1eux7cc" />
    <bpmn:serviceTask id="Activity_1eux7cc" name="打印结果" camunda:delegateExpression="${myDecisionTask}">
      <bpmn:incoming>Flow_1l76q4l</bpmn:incoming>
      <bpmn:outgoing>Flow_0bw1e3o</bpmn:outgoing>
    </bpmn:serviceTask>
    <bpmn:endEvent id="Event_1ro8uoq">
      <bpmn:incoming>Flow_0bw1e3o</bpmn:incoming>
    </bpmn:endEvent>
    <bpmn:sequenceFlow id="Flow_0bw1e3o" sourceRef="Activity_1eux7cc" targetRef="Event_1ro8uoq" />
  </bpmn:process>
</bpmn:definitions>

BPMN 建模的文件

决策建模

foo

建模的可视化效果.dmn在线预览

<?xml version="1.0" encoding="UTF-8"?>
<definitions xmlns="https://www.omg.org/spec/DMN/20191111/MODEL/" xmlns:dmndi="https://www.omg.org/spec/DMN/20191111/DMNDI/" xmlns:dc="http://www.omg.org/spec/DMN/20180521/DC/" xmlns:di="http://www.omg.org/spec/DMN/20180521/DI/" id="dish" name="Dish" namespace="http://camunda.org/schema/1.0/dmn" exporter="dmn-js (https://demo.bpmn.io/dmn)" exporterVersion="16.6.2">
  <inputData id="dayType_id" name="Type of day">
    <variable id="dayType_ii" name="Type of day" typeRef="string" />
  </inputData>
  <inputData id="temperature_id" name="Weather in Celsius">
    <variable id="temperature_ii" name="Weather in Celsius" typeRef="integer" />
  </inputData>
  <knowledgeSource id="host_ks" name="Host" />
  <knowledgeSource id="guest_ks" name="Guest Type">
    <authorityRequirement id="AuthorityRequirement_0vkhray">
      <requiredDecision href="#guestCount" />
    </authorityRequirement>
  </knowledgeSource>
  <businessKnowledgeModel id="elMenu" name="El menú" />
  <decision id="dish-decision" name="Dish Decision">
    <informationRequirement id="InformationRequirement_1d56kg6">
      <requiredDecision href="#guestCount" />
    </informationRequirement>
    <informationRequirement id="InformationRequirement_11onl5b">
      <requiredDecision href="#season" />
    </informationRequirement>
    <authorityRequirement id="AuthorityRequirement_142y75e">
      <requiredAuthority href="#host_ks" />
    </authorityRequirement>
    <decisionTable id="dishDecisionTable">
      <input id="seasonInput" label="Season">
        <inputExpression id="seasonInputExpression" typeRef="string">
          <text>season</text>
        </inputExpression>
      </input>
      <input id="guestCountInput" label="How many guests">
        <inputExpression id="guestCountInputExpression" typeRef="integer">
          <text>guestCount</text>
        </inputExpression>
      </input>
      <output id="output1" label="Dish" name="desiredDish" typeRef="string" />
      <rule id="row-495762709-1">
        <inputEntry id="UnaryTests_1nxcsjr">
          <text>"Winter"</text>
        </inputEntry>
        <inputEntry id="UnaryTests_1r9yorj">
          <text>&lt;= 8</text>
        </inputEntry>
        <outputEntry id="LiteralExpression_1mtwzqz">
          <text>"Spareribs"</text>
        </outputEntry>
      </rule>
      <rule id="row-495762709-2">
        <inputEntry id="UnaryTests_1lxjbif">
          <text>"Winter"</text>
        </inputEntry>
        <inputEntry id="UnaryTests_0nhiedb">
          <text>&gt; 8</text>
        </inputEntry>
        <outputEntry id="LiteralExpression_1h30r12">
          <text>"Pasta"</text>
        </outputEntry>
      </rule>
      <rule id="row-495762709-3">
        <inputEntry id="UnaryTests_0ifgmfm">
          <text>"Summer"</text>
        </inputEntry>
        <inputEntry id="UnaryTests_12cib9m">
          <text>&gt; 10</text>
        </inputEntry>
        <outputEntry id="LiteralExpression_0wgaegy">
          <text>"Light salad"</text>
        </outputEntry>
      </rule>
      <rule id="row-495762709-7">
        <inputEntry id="UnaryTests_0ozm9s7">
          <text>"Summer"</text>
        </inputEntry>
        <inputEntry id="UnaryTests_0sesgov">
          <text>&lt;= 10</text>
        </inputEntry>
        <outputEntry id="LiteralExpression_1dvc5x3">
          <text>"Beans salad"</text>
        </outputEntry>
      </rule>
      <rule id="row-445981423-3">
        <inputEntry id="UnaryTests_1er0je1">
          <text>"Spring"</text>
        </inputEntry>
        <inputEntry id="UnaryTests_1uzqner">
          <text>&lt; 10</text>
        </inputEntry>
        <outputEntry id="LiteralExpression_1pxy4g1">
          <text>"Stew"</text>
        </outputEntry>
      </rule>
      <rule id="row-445981423-4">
        <inputEntry id="UnaryTests_06or48g">
          <text>"Spring"</text>
        </inputEntry>
        <inputEntry id="UnaryTests_0wa71sy">
          <text>&gt;= 10</text>
        </inputEntry>
        <outputEntry id="LiteralExpression_09ggol9">
          <text>"Steak"</text>
        </outputEntry>
      </rule>
    </decisionTable>
  </decision>
  <decision id="season" name="Season decision">
    <informationRequirement id="InformationRequirement_1sdwefx">
      <requiredInput href="#temperature_id" />
    </informationRequirement>
    <decisionTable id="seasonDecisionTable">
      <input id="temperatureInput" label="Weather in Celsius">
        <inputExpression id="temperatureInputExpression" typeRef="integer">
          <text>temperature</text>
        </inputExpression>
      </input>
      <output id="seasonOutput" label="season" name="season" typeRef="string" />
      <rule id="row-495762709-5">
        <inputEntry id="UnaryTests_1fd0eqo">
          <text>&gt;30</text>
        </inputEntry>
        <outputEntry id="LiteralExpression_0l98klb">
          <text>"Summer"</text>
        </outputEntry>
      </rule>
      <rule id="row-495762709-6">
        <inputEntry id="UnaryTests_1nz6at2">
          <text>&lt;10</text>
        </inputEntry>
        <outputEntry id="LiteralExpression_08moy1k">
          <text>"Winter"</text>
        </outputEntry>
      </rule>
      <rule id="row-445981423-2">
        <inputEntry id="UnaryTests_1a0imxy">
          <text>[10..30]</text>
        </inputEntry>
        <outputEntry id="LiteralExpression_1poftw4">
          <text>"Spring"</text>
        </outputEntry>
      </rule>
    </decisionTable>
  </decision>
  <decision id="guestCount" name="Guest Count">
    <informationRequirement id="InformationRequirement_0j60f3j">
      <requiredInput href="#dayType_id" />
    </informationRequirement>
    <knowledgeRequirement id="KnowledgeRequirement_0n56cqb">
      <requiredKnowledge href="#elMenu" />
    </knowledgeRequirement>
    <decisionTable id="guestCountDecisionTable">
      <input id="typeOfDayInput" label="Type of day">
        <inputExpression id="typeOfDayInputExpression" typeRef="string">
          <text>dayType</text>
        </inputExpression>
      </input>
      <output id="guestCountOutput" label="Guest count" name="guestCount" typeRef="integer" />
      <rule id="row-495762709-8">
        <inputEntry id="UnaryTests_0l72u8n">
          <text>"Weekday"</text>
        </inputEntry>
        <outputEntry id="LiteralExpression_0wuwqaz">
          <text>4</text>
        </outputEntry>
      </rule>
      <rule id="row-495762709-9">
        <inputEntry id="UnaryTests_03a73o9">
          <text>"Holiday"</text>
        </inputEntry>
        <outputEntry id="LiteralExpression_1whn119">
          <text>10</text>
        </outputEntry>
      </rule>
      <rule id="row-495762709-10">
        <inputEntry id="UnaryTests_12tygwt">
          <text>"Weekend"</text>
        </inputEntry>
        <outputEntry id="LiteralExpression_1b5k9t8">
          <text>15</text>
        </outputEntry>
      </rule>
    </decisionTable>
  </decision>
  <textAnnotation id="TextAnnotation_1">
    <text>Week day or week end</text>
  </textAnnotation>
  <association id="Association_18hoj4i">
    <sourceRef href="#dayType_id" />
    <targetRef href="#TextAnnotation_1" />
  </association>
  <dmndi:DMNDI>
    <dmndi:DMNDiagram id="DMNDiagram_05sfxgt">
      <dmndi:DMNShape id="DMNShape_1nkrqp5" dmnElementRef="dayType_id">
        <dc:Bounds height="45" width="125" x="417" y="377" />
      </dmndi:DMNShape>
      <dmndi:DMNShape id="DMNShape_0wgwr3t" dmnElementRef="temperature_id">
        <dc:Bounds height="45" width="125" x="188" y="377" />
      </dmndi:DMNShape>
      <dmndi:DMNShape id="DMNShape_17n98pm" dmnElementRef="host_ks">
        <dc:Bounds height="63" width="100" x="646" y="48" />
      </dmndi:DMNShape>
      <dmndi:DMNShape id="DMNShape_1i9incu" dmnElementRef="guest_ks">
        <dc:Bounds height="63" width="100" x="660" y="198" />
      </dmndi:DMNShape>
      <dmndi:DMNEdge id="DMNEdge_0tdfvdg" dmnElementRef="AuthorityRequirement_0vkhray">
        <di:waypoint x="570" y="245" />
        <di:waypoint x="660" y="235" />
      </dmndi:DMNEdge>
      <dmndi:DMNShape id="DMNShape_1uo50vq" dmnElementRef="elMenu">
        <dc:Bounds height="46" width="135" x="642" y="307" />
      </dmndi:DMNShape>
      <dmndi:DMNShape id="DMNShape_0s7a8pk" dmnElementRef="dish-decision">
        <dc:Bounds height="80" width="180" x="301" y="48" />
      </dmndi:DMNShape>
      <dmndi:DMNEdge id="DMNEdge_1cvfntf" dmnElementRef="InformationRequirement_1d56kg6">
        <di:waypoint x="480" y="210" />
        <di:waypoint x="421" y="148" />
        <di:waypoint x="421" y="128" />
      </dmndi:DMNEdge>
      <dmndi:DMNEdge id="DMNEdge_0djoiii" dmnElementRef="InformationRequirement_11onl5b">
        <di:waypoint x="251" y="210" />
        <di:waypoint x="361" y="148" />
        <di:waypoint x="361" y="128" />
      </dmndi:DMNEdge>
      <dmndi:DMNEdge id="DMNEdge_0qqxexx" dmnElementRef="AuthorityRequirement_142y75e">
        <di:waypoint x="646" y="81" />
        <di:waypoint x="481" y="86" />
      </dmndi:DMNEdge>
      <dmndi:DMNShape id="DMNShape_06z5z89" dmnElementRef="season">
        <dc:Bounds height="80" width="180" x="161" y="210" />
      </dmndi:DMNShape>
      <dmndi:DMNEdge id="DMNEdge_1383eyj" dmnElementRef="InformationRequirement_1sdwefx">
        <di:waypoint x="251" y="377" />
        <di:waypoint x="251" y="310" />
        <di:waypoint x="251" y="290" />
      </dmndi:DMNEdge>
      <dmndi:DMNShape id="DMNShape_0qbhe8q" dmnElementRef="guestCount">
        <dc:Bounds height="80" width="180" x="390" y="210" />
      </dmndi:DMNShape>
      <dmndi:DMNEdge id="DMNEdge_131oa1j" dmnElementRef="KnowledgeRequirement_0n56cqb">
        <di:waypoint x="691" y="307" />
        <di:waypoint x="570" y="262" />
      </dmndi:DMNEdge>
      <dmndi:DMNEdge id="DMNEdge_1avtdb1" dmnElementRef="InformationRequirement_0j60f3j">
        <di:waypoint x="480" y="377" />
        <di:waypoint x="480" y="310" />
        <di:waypoint x="480" y="290" />
      </dmndi:DMNEdge>
      <dmndi:DMNShape id="DMNShape_0bblyhb" dmnElementRef="TextAnnotation_1">
        <dc:Bounds height="45" width="125" x="328" y="477" />
      </dmndi:DMNShape>
      <dmndi:DMNEdge id="DMNEdge_0aqnkob" dmnElementRef="Association_18hoj4i">
        <di:waypoint x="480" y="422" />
        <di:waypoint x="391" y="477" />
      </dmndi:DMNEdge>
    </dmndi:DMNDiagram>
  </dmndi:DMNDI>
</definitions>

以上DMN定义文件

演示情况

foo

发起流程,给流程输入气温和日期数据

foo

可以看到流程正常运行。在线体验