调试技巧+1!将线上资源请求转发至本地服务!

159 阅读1分钟

charles

1728728113576.jpg

55925b89dcbbd911ab49ba612163e76.png

参考

【小心得】利用charles实现线上环境调试

注意
1. 如果出现Invalid Host header报错

则在webpack或者vite的配置文件里添加以下代码

// vite.config.js
  devServer: {
+    disableHostCheck: true,
	// ...
  }

whistle

1. 新建转发规则

image.png

1728728187051.jpg

2. 开启代理
2.1 电脑开启代理

image.png

2.2 whistle 开启代理
w2 proxy

image.png

3. 成功

image.png

image.png

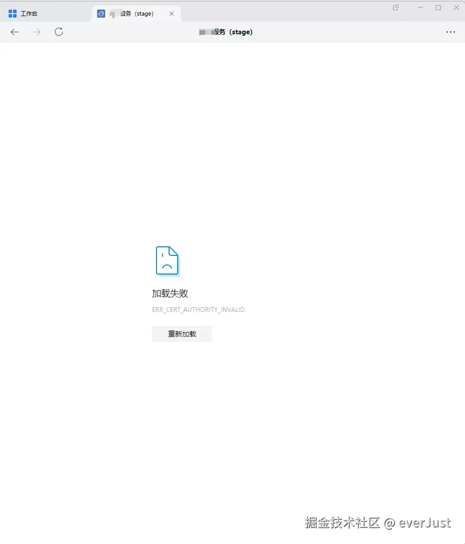
注意
1. 如果出现以下错误

image.png

则需在电脑端安装证书,参考安装证书=>windows

参考

如何使用 whistle 代理神器