民宿平台系统

228 阅读7分钟

             

产品简介

本系统提供全套民宿解决方案,系统分为商家端Pc、商家移动端、用户端以及强大的后台调度管理系统,帮您打造本土品牌的专属民宿平台,支持功能定制。

核心功能

线上订购、秒杀活动、满减优惠、会员功能、装修页面

三端互联

1.用户端

适合大众用户使用,平台入驻店铺一览无余,支持一键下单等功能。可在小程序内进行申请开票,进入用户端默认选择距离较近的店铺下单、用户可对本次入住做出评价,让更多人看到用户真实的体验。

2.管理后台

商户可签约入驻平台,适合民宿等主流商铺。支持对房间进行管理,上下架房间、编辑、删除房间;管理订单、房间、评论、发票管理、房间洞察、页面装修、角色权限、代管、设置营销活动、优惠券、优惠套餐、等功能。

3.商家移动端

适合商家使用、可查看店铺余额、待结算金额。订单管理:可查看订单状态,入住时间、入住人信息、支付金额、等。房间管理:可对房间进行上下架、发布房间、删除房间。房间排行:可查看房间的支付排行、访问排行、退款排行帮助我们更好的分析房间数据

产品优势

1、多种行业适配

适用多种行业、不同场景。“不止民宿”:系统模式也支持其他类型的O2O行业进行管理,比如酒店、租赁等。

2、一站式管理

民宿系统后台功能全面,无需进入其他网页,在后台即可完成平台的全部设置,操作方便快捷。

3、多种运营方式

本系统不仅支持平台运营, 也支持进行单店铺运营,多店铺运营,多种方式帮助您变现。

4、订单数据管理

系统后台可以对运营记录包括订单状态,账户明细,客户信息,民宿支付排行、访问排行、退款排行等,运营状况了然于心。

核心技术

用户端、商家端Pc、商家端移动端、代管端

用户端:uniapp+vue Java springboot+mybatis+mysql

商家端Pc:vue Java springboot+mybatis+mysql

商家端移动端:uniapp+vue Java springboot+mybatis+mysql

专业服务

1、快速部署

迅速搭建系统,短时间内即可完成部署。

2、托管运营

专业技术团队支持,帮助客户轻松避开各类技术难题。

3、开发定制

根据客户需求,可对民宿系统进行功能设计和研发,灵活多变,适合多行业、多场景。

4、产品迭代

每年数次产品升级迭代,提供界面风格、UI、系统和功能优化服务。

产品展示:

1.用户端

首页

1.用户当前所在的城市

2.选择入住时间

3.通过输入位置、商家、关键字搜索对应的房间

4.去选择房间

5.可选择个人住、家庭住、团体住来匹配对应的房间

6.民宿周边可查看民宿附近的吃喝玩乐

7.点击可联系平台客服

周边

1.点击头部旅游景点、游乐场所、文娱演出、特色餐饮可切换对应的文章

2.点击下方文章可查看文章详情

订单列表

1.可根据订单的状态进行筛选

2.订单信息:订单号、房间信息、入住日期、天数、入住地址、金额、可删除订单、查看发票、评价等

个人中心

1.用户信息,手机号、会员信息、余额、积分、优惠券、开通会员、收藏、签到、消息等

2.服务与工具:管理端:商家进入小程序会展示出管理端的入口、会员zhong中心、官方客服、系统设置等。

3.为您推荐:推荐销量高的房间

店铺列表

1.通过店铺名称进行搜索

2.店铺信息:店铺名称、类型、地址、评分、销量、价格

店铺详情

1.收藏或分享店铺

2.店铺信息:名称、评分、位置、电话

3.店铺房间、选择预定时间

4.店铺评价

房间列表

顶部可修改入住地址、入住时间、通过关键词进行搜索等。

可通过床型分类、入住人数、价格排序等进行筛选

房间详情

1.房间信息、价格日历、收藏房间

2.民宿的设施服务等信息

确认订单

1.展示房间信息

2.选择入住日期、房间数量、填写入住信息等

3.选择优惠券、订单备注、选择是否开具发票

4.展示价格信息:优惠券、手续费、房间租金、服务费等

5.点击提交订单即可下单

订单详情

可查看订单当前的状态(用户付款、商家确认、离开)

展示下单信息:房间信息、入住地址、时间、订单号、支付时间、方式、订单费用等

下方功能栏:联系客服、申请开票等

2.后台管理

首页

首页可查看民宿的一些实时数据:待付款订单、候补中、租赁中、已完成、退款售后的数量、实时的数据统计、利用图表更清晰的展示数据。

财务

财务页面可选择查看店铺或代管的财务信息

可查看店铺的余额信息、交易记录、提现记录、可通过订单号时间范围,代管人手机号进行查询

平台

点击平台-平台设置可查看查看或修改店铺的基本信息、工商信息、签约信息、财务信息

公告管理:可添加或删除公告

热搜管理:可添加热搜的一些内容或删除

轮播图管理:可配置图片作为用户端首页的轮播图展示

房间

房间管理:可导入、导出、筛选、编辑、发布、下架、删除房间

分类管理:新增或删除房间的分类

营销:可以配置秒杀活动、满减优惠、优惠券、优惠套餐、分销。

会员:可查看会员信息、对会员信息进行编辑

订单

订单管理:查看订单的信息:房间信息、下单时间、金额、用户信息、订单状态、可通过筛选条件进行筛选

发票管理:可对已完成的订单用户申请开票的订单进行开票

退货退款:可查看售后的订单、可通过退款或驳回申请

售后评价:可查看已完成订单用户的评价或编辑、删除、回复等。

数据:房间的费用、转化、流量、房间的趋势图表更清晰的分析、房间洞察等。

门店:添加门店、删除门店、修改密码等。

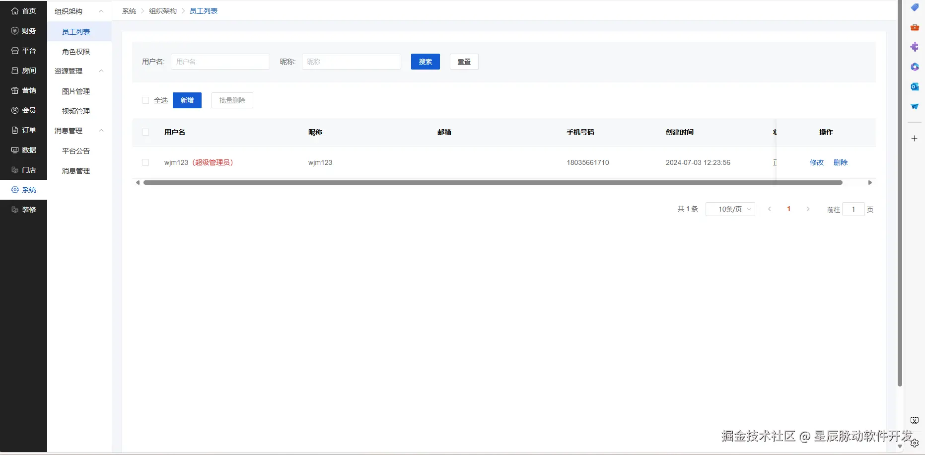
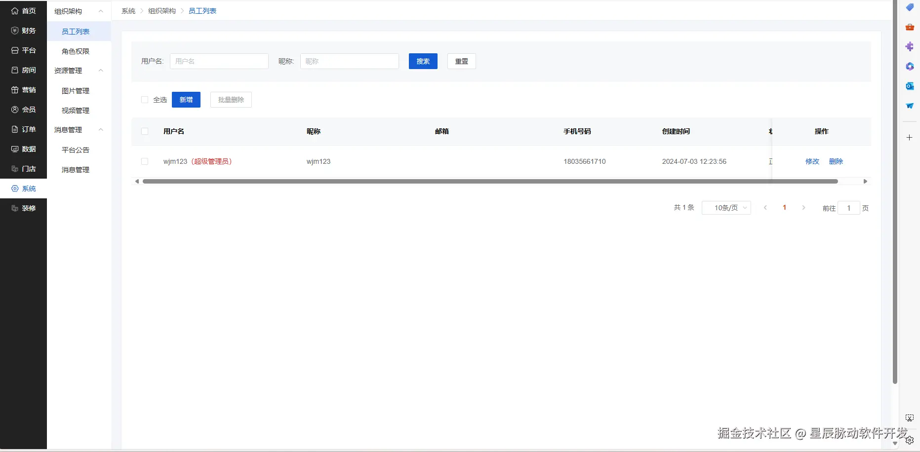
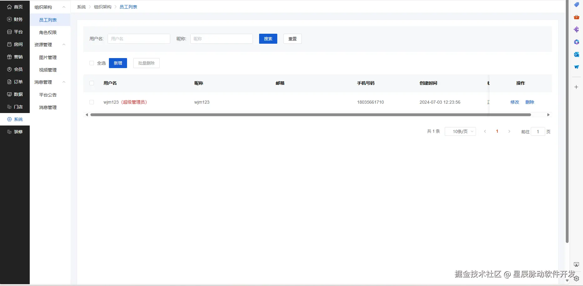
系统:添加、删除、修改员工、角色权限、资源管理、消息管理

装修:可对用户端首页的内容进行自定义装修,布局、删除、设为主页

3.移动管理端

店铺首页

1.店铺信息:营业状态、今日支付金额、总可用余额、总待结算金额

2.店铺小助手:订单管理、房间管理、房间排行

订单管理

1.可通过房间名称、订单状态、下单时间由远到近、由近到远进行筛选

2.展示房间订单的信息:房间信息、价格、时间、金额、总金额

3.点击查看详情可查看订单详情

房间管理

可通过房间名称进行筛选

编辑:可对当前房间信息进行编辑

删除:可删除此房间

房间排行

可通过支付排行、访问排行、退款排行进行筛选查看房间的排行

房间概括

查看房间的访问量新增房间数,下方通过图表更清晰的展示房间的趋势

店铺设置

可设置营业开关、基本信息、公司信息、签约信息、财务信息、修改密码、余额提现、退出登录等。