计算机毕设选题-基于springboot的租房系统|智能房源推荐系统的设计与实现(源码、lw、ppt、开题报告)

179 阅读5分钟

博主介绍:✌多个项目实战经验、多个大型网购商城开发经验、在某机构指导学员上千名、专注于本行业领域✌ 技术范围:Java实战项目、Python实战项目、微信小程序/安卓实战项目、爬虫+大数据实战项目、Nodejs实战项目、PHP实战项目、.NET实战项目、Golang实战项目。

主要内容:系统功能设计、开题报告、任务书、系统功能实现、功能代码讲解、答辩PPT、文档编写、文档修改、文档降重、一对一辅导答辩。

🍅🍅获取源码可以联系交流学习🍅🍅

👇🏻👇🏻 实战项目专栏推荐👇🏻 👇🏻

Java毕设实战项目

Python毕设实战项目

微信小程序/安卓毕设实战项目

爬虫+大数据毕设实战项目

.NET毕设实战项目

PHP毕设实战项目

Nodejs毕设实战项目

租房系统-选题背景

随着城市化进程的不断加快,人口流动性日益增强,租房市场需求急剧增长。尤其是对于一线和二线城市,租房市场逐渐成为大多数年轻人解决住房问题的主要方式。然而,传统的租房方式仍依赖于中介平台、线下交易和信息不对称,导致房源信息获取困难、交易效率低、租户权益保障不足等问题。基于Spring Boot的租房系统应运而生,致力于通过构建一个高效、便捷、安全的租房信息管理平台,解决现有租房市场中的痛点,提升用户体验,降低交易成本。

目前市面上的租房平台多为传统的中介模式或信息发布平台,存在以下问题:首先,房源信息不及时更新,虚假信息泛滥;其次,交易流程繁琐,租户与房东的沟通渠道不畅,效率低下;再者,缺乏有效的租户信用和房东评价体系,无法确保交易的公平与透明。这些问题使得租房过程中的信任危机和信息不对称问题依然存在。本课题旨在通过Spring Boot技术搭建一个智能化租房管理系统,旨在实现实时房源更新、便捷的在线沟通以及租户与房东的双向信用体系,提升租房市场的整体效率。

本课题的研究具有重要的理论与实际意义。在理论层面,本系统可以作为一个典型的基于Spring Boot的应用案例,展示如何运用该框架构建高效的Web应用,同时为类似的领域提供技术参考。在实际应用方面,该系统能够有效提升租房市场的服务质量,优化用户体验,促进房东与租户之间的高效交易,具有良好的社会效益和经济效益。此外,该系统通过智能化的管理模式,为房东和租客提供了一个安全、透明、便捷的租赁环境,极大地减少了中介费用及交易过程中的潜在纠纷。

租房系统-技术选型

开发语言:Java

数据库:MySQL

系统架构:B/S

后端框架:Spring Boot/SSM(Spring+Spring MVC+Mybatis)

前端:Vue+ElementUI

开发工具:IDEA

租房系统-图片展示

一:前端页面

  • 查看房屋信息页面

查看房屋信息.png

  • 提交预约页面

提交预约.png

  • 提交房屋租赁页面

提交房屋租赁.png

  • 新增房屋维修页面

新增房屋维修.png

二:后端页面

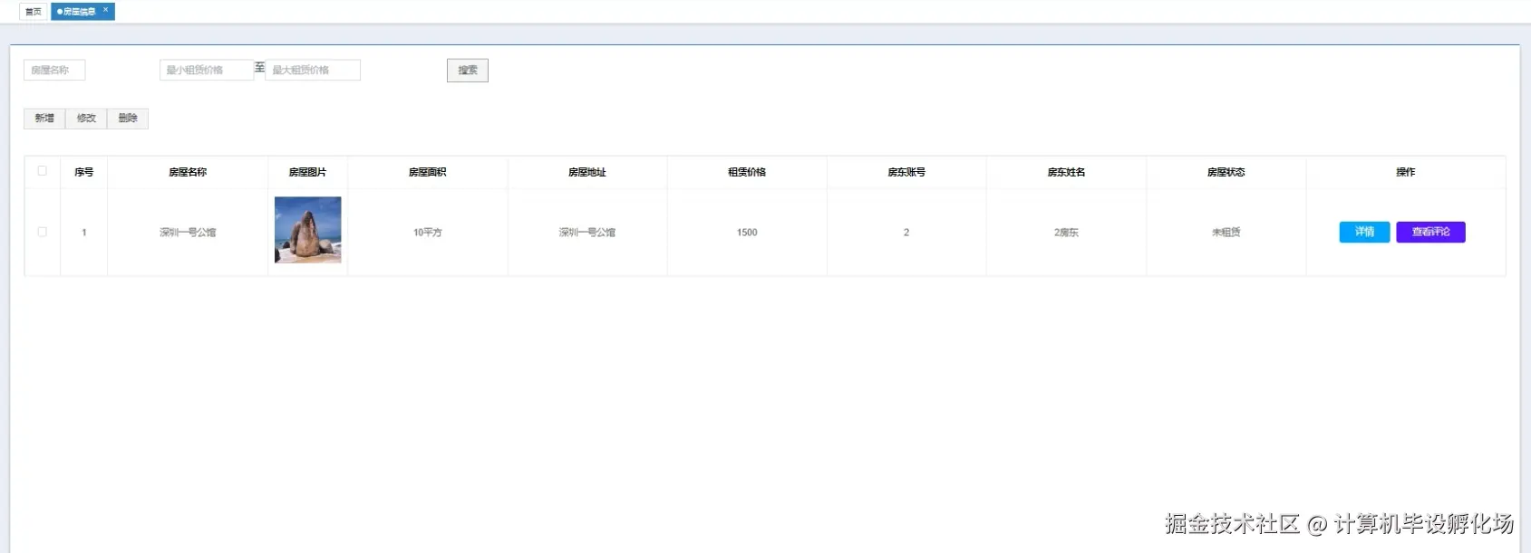
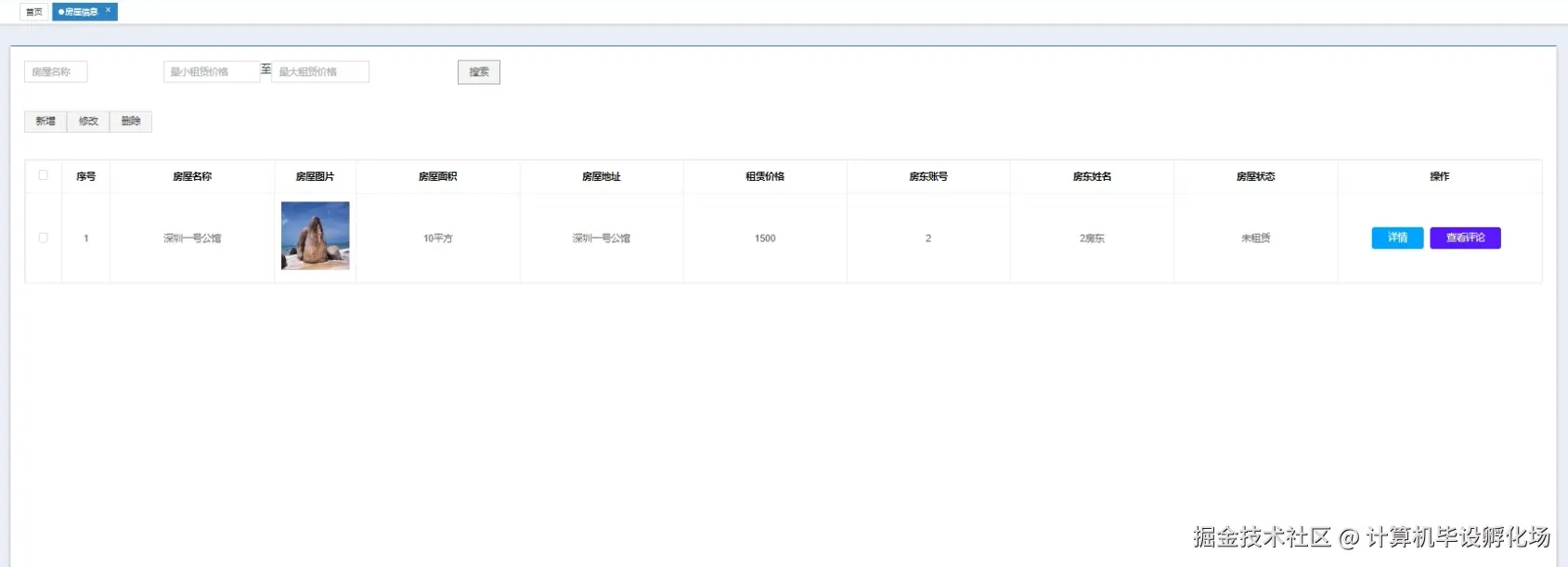
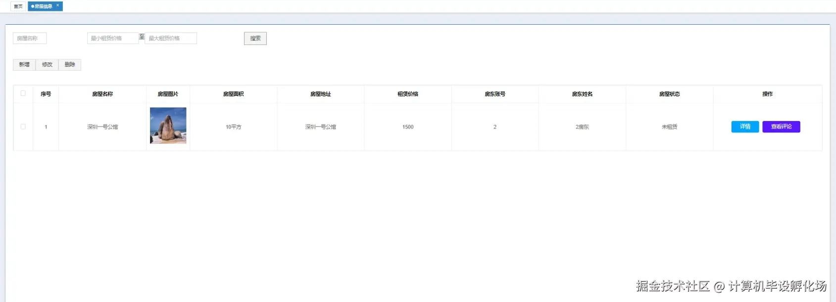
  • 房屋信息管理页面

房屋信息管理.png

  • 房屋租赁管理页面

房屋租赁管理.png

  • 预约信息管理页面

预约信息管理.png

  • 房屋维修管理页面

房屋维修管理.png

租房系统-视频展示

租房系统-视频展示

租房系统-代码展示

租房系统-代码

public class HouseService {

    @Autowired
    private HouseRepository houseRepository;

    public List<House> getAllHouses() {
        return houseRepository.findAll();
    }

    public Optional<House> getHouseById(Long id) {
        return houseRepository.findById(id);
    }

    public House saveHouse(House house) {
        return houseRepository.save(house);
    }

    public void deleteHouse(Long id) {
        houseRepository.deleteById(id);
    }

    public List<House> getHousesByStatus(String status) {
        return houseRepository.findByStatus(status);
    }

    public List<House> getHousesByOwner(String owner) {
        return houseRepository.findByOwner(owner);
    }
}
package com.example.rentalsystem.controller;


public class HouseController {

    @Autowired
    private HouseService houseService;

    @GetMapping
    public List<House> getAllHouses() {
        return houseService.getAllHouses();
    }

    @GetMapping("/{id}")
    public ResponseEntity<House> getHouseById(@PathVariable Long id) {
        Optional<House> house = houseService.getHouseById(id);
        if (house.isPresent()) {
            return ResponseEntity.ok(house.get());
        } else {
            return ResponseEntity.notFound().build();
        }
    }

    @PostMapping
    public House createHouse(@RequestBody House house) {
        return houseService.saveHouse(house);
    }

    @PutMapping("/{id}")
    public ResponseEntity<House> updateHouse(@PathVariable Long id, @RequestBody House houseDetails) {
        Optional<House> existingHouse = houseService.getHouseById(id);
        if (existingHouse.isPresent()) {
            House house = existingHouse.get();
            house.setTitle(houseDetails.getTitle());
            house.setDescription(houseDetails.getDescription());
            house.setAddress(houseDetails.getAddress());
            house.setRent(houseDetails.getRent());
            house.setOwner(houseDetails.getOwner());
            house.setStatus(houseDetails.getStatus());
            House updatedHouse = houseService.saveHouse(house);
            return ResponseEntity.ok(updatedHouse);
        } else {
            return ResponseEntity.notFound().build();
        }
    }

    @DeleteMapping("/{id}")
    public ResponseEntity<Void> deleteHouse(@PathVariable Long id) {
        houseService.deleteHouse(id);
        return ResponseEntity.noContent().build();
    }

    @GetMapping("/status/{status}")
    public List<House> getHousesByStatus(@PathVariable String status) {
        return houseService.getHousesByStatus(status);
    }

    @GetMapping("/owner/{owner}")
    public List<House> getHousesByOwner(@PathVariable String owner) {
        return houseService.getHousesByOwner(owner);
    }
}

租房系统-文档展示

文档.png

租房系统-项目总结

本文以“基于Spring Boot的租房系统”为题,首先从课题的研究背景出发,分析了当前租房市场的现状及其存在的问题,进而提出了使用Spring Boot框架开发租房管理系统的解决方案。技术选型方面,项目使用Spring Boot作为后端开发框架,结合JPA进行数据库操作,MySQL作为数据库,保证了系统的高效性和稳定性。在展示方面,项目通过功能性代码实现了房屋信息的增删改查,并通过详细的页面展示了租房系统的核心业务功能,如房屋信息管理、租赁状态跟踪等。此外,项目还提供了图片展示、视频演示以及完整的代码和文档,以帮助用户更好地理解和使用系统。

如果您觉得本文对您有所帮助,欢迎您点赞、收藏并关注我的账号,以便获取更多相关的技术分享!同时,欢迎您在评论区进行交流,分享您的看法和问题,我将会尽快回复并提供帮助。谢谢您的支持!

获取源码-结语

👇🏻👇🏻 精彩实战项目专栏推荐👇🏻 👇🏻

Java毕设实战项目

Python毕设实战项目

微信小程序/安卓毕设实战项目

爬虫+大数据毕设实战项目

.NET毕设实战项目

PHP毕设实战项目

Nodejs毕设实战项目

🍅🍅获取源码可以联系交流学习🍅🍅