前端项目线上环境搭建(Nginx)和线上部署(推荐),帮你解决90%的问题

51 阅读8分钟

自学几个月前端,为什么感觉什么都没学到??


这种现象在很多的初学者和自学前端的同学中是比较的常见的。

因为自学走的弯路是比较的多的,会踩很多的坑,学习的过程中是比较的迷茫的。

最重要的是,在学习的过程中,不知道每个部分该学哪些知识点,学到什么程度才算好,学了能做什么。

很多自学的朋友往往都是自己去找资料学习的,资料上有的或许就学到了,资料上没有的或许就没有学到。

这就会给人一个错误的信息就是,我把资料上的学完了,估计也-就差不多的了。

但是真的是这样的吗?非也,因为很多人找的资料就是很基础的。学完了也就是掌握一点基础的东西。分享给你一份前端分析路线,你可以参考。

还有很多的同学在学习的过程中一味的追求学的速度,很快速的刷视频,写了后面忘了前面,最后什么都没有学到,什么都知道,但是什么都不懂,要具体说,也说不出个所以然。

所以学习编程一定要注重实践操作,练习敲代码的时间一定要多余看视频的时间。 开源分享:docs.qq.com/doc/DSmRnRG…

现在可以使用yum命令安装Node.js了。

sudo yum install nodejs

因为在开发过程中我需要管理节点包,我还要安装新公共管理的软件包管理器,

使用以下命令。

sudo yum install npm

whereis node

三条安装命令, 中间有提示yes/no的一律按y,带宽小的耐心等待安装

安装成功后执行where is node 如下,表明已经安装成功


配置安全组

云服务器的话可以配置,云主机的话一般不给配置,这个根据需求来配置,一般我都是配置

  1. 端口范围 1/60000

  2. 授权对象: 0.0.0.0/0

我不建议大家这样配置 ,安全组顾名思义为了安全,所以端口应该开放的越少越好,例如你要用8080端口那么给个8080就好了

当然也有的是给你配置防火墙的,如果你的端口不能用,请查看安全组或者防火墙有没有打开你要用的端口

这里的演示暂且跳过,上图大家想必能看懂,就是配置了几个端口。


测试是否可用

我们测试上传一个server.js看看,先做如下准备工作:

文件上传的话我们推荐xftp或者xshell等ftp工具

我用FileZilla演示,界面都差不多的,首先我们连接到服务器:

这个就是协议不对了,我们修改下连接协议

修改成sftp协议后点击连接

如上连接成功!

既然连接成功那我们写个简单的接口:

// 导入http模块:

var http = require('http');

// 创建http server,并传入回调函数:

var server = http.createServer(function (request, response) {

// 回调函数接收request和response对象,

// 获得HTTP请求的method和url:

console.log(request.method + ': ' + request.url);

// 将HTTP响应200写入response, 同时设置Content-Type: text/html:

response.writeHead(200, {'Content-Type': 'text/html'});

// 将HTTP响应的HTML内容写入response:

response.end('Hello world!');

});

// 让服务器监听8080端口:

server.listen(8089);

console.log('Server is running at http://127.0.0.1:8089/');

这条接口本地可以运行,那么我们再用ftp工具上传到服务器

再用ssh工具运行

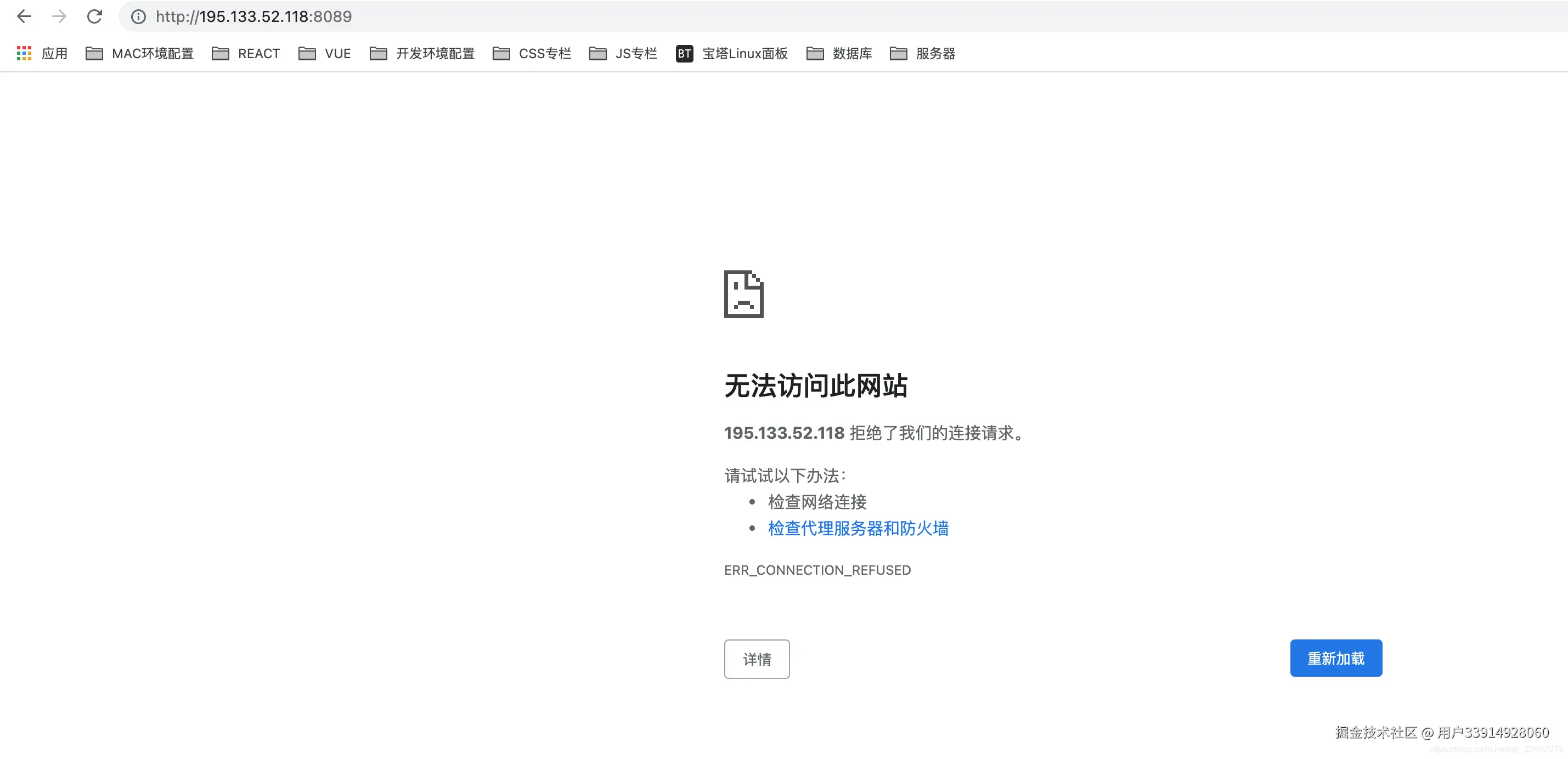
运行后我们打开站点,ip:端口,发现无法访问

这时我们去检测下端口号(coolaf.com/tool/port)的开放情况,发现如下图,22是开放的,8089是关闭的,这也就是为什么我们ssh和ftp能通过22端口连接,8089不能访问站点的原因了,那么我们就得打开端口了,方式前面提到过,就是安全组和防火墙,开启就行当然也可以通过命令打开,下面我用命令打开端口


命令行控制防火墙

//打开8000-9000端口,成功返回success

firewall-cmd --zone=public --add-port=8000-9000/udp --permanen

//打开8089端口,成功返回success

firewall-cmd --zone=public --add-port=8089/tcp --permanent

//重启防火墙,成功返回success

firewall-cmd --reload

//检测是否打开端口,成功打开返回yes

firewall-cmd --zone=public --query-port=8089/tcp

执行了上述操作后,可以看到已经可以访问了


添加负载均衡(pm2)

你看我们是启动了这个测试案例,可是如果服务器重启,那么案例就直接结束了,这是相当不对的。所以我们需要负载均衡,即用就挂起服务。

npm i pm2 -g 全局安装pm2

pm2 start app.js 后台挂起服务

pm2 list 查看后台挂起所有服务

pm2 stop id 根据服务id 停止当前服务

pm2 delete id 根据服务 id 删除当前服务

pm2 restart id 重启服务

安装后报错,是node和npm的版本问题,解决方法就是升级版本,但实现的办法不止一种,下面为其一:

执行下面的 命令

sudo npm install -g n

最新版本

n lastest

稳定版本

n stable

安装指定版本

n 10.12.0

执行pm2 list,如下说明成功

pm2安装好了,我们再来通过pm2启动测试案例:

pm2 start后再执行两条命令

使用pm2 start (启动服务) --- 上面我们执行了

执行pm2 save (保存当前已经启动了的服务)

执行pm2 startup (设置开机自启的配置)

设置开机自启成功!重启服务器看下,loading....启动成功!

pm2开机自启到此已经成功了!


安装MongoDB

MongoDB 是一个介于关系数据库和非关系数据库之间的产品,是非关系数据库当中功能最丰富,最像关系数据库的。他支持的数据结构非常松散,是类似json的bson格式,因此可以存储比较复杂的数据类型。Mongo最大的特点是他支持的查询语言非常强大,其语法有点类似于面向对象的查询语言,几乎可以实现类似关系数据库单表查询的绝大部分功能,而且还支持对数据建立索引。

Packages包说明

MongoDB官方源中包含以下几个依赖包:

mongodb-org: MongoDB元数据包,安装时自动安装下面四个组件包:

1.mongodb-org-server: 包含MongoDB守护进程和相关的配置和初始化脚本。

2.mongodb-org-mongos: 包含mongos的守护进程。

3.mongodb-org-shell: 包含mongo shell。

4.mongodb-org-tools: 包含MongoDB的工具: mongoimport, bsondump, mongodump, mongoexport, mongofiles, mongooplog, mongoperf, mongorestore, mongostat, and mongotop。

安装mongodb过程中注意以下几个知识点

  1. vim命令基本使用

  2. vim a.txt

  3. 先按键盘的 i

  4. 写入内容 (shift + ins)

  5. 退出 先按 ESC 键

  6. 再打 : wq 会出即可保存并退出

  7. 注意点: 防火墙忽略

1.配置MongoDB的yum源

创建yum源文件:

vi /etc/yum.repos.d/mongodb-org-3.4.repo

添加以下内容:

[mongodb-org-3.4]  

name=MongoDB Repository  

baseurl=repo.mongodb.org/yum/redhat/…  

gpgcheck=1  

enabled=1  

gpgkey=www.mongodb.org/static/pgp/…

这里可以修改 gpgcheck=0, 省去gpg验证 

安装之前先更新所有包 :yum update (可选操作)

2.安装mongodb

安装命令

yum -y install mongodb-org

安装完成后

查看mongo安装位置 whereis mongod

查看修改配置文件 : vim /etc/mongod.conf

3.启动MongoDB

启动mongodb :systemctl start mongod.service

停止mongodb :systemctl stop mongod.service

查到mongodb的状态:systemctl status mongod.service

4.设置开机启动

设置开机启动 :systemctl enable mongod.service

5.启动mongodb

启动:mongo shell

6.设置mongodb远程访问

注意先打开27017端口,前面有讲怎么打开

重启mongodb:systemctl restart mongod.service


nginx安装 /配置

Nginx 是 C语言 开发,建议在 Linux 上运行,当然,也可以安装 Windows 版本,本篇则使用 [CentOS]( ) 7 作为安装环境。

1.gcc 安装

安装 nginx 需要先将官网下载的源码进行编译,编译依赖 gcc 环境,如果没有 gcc 环境,则需要安装:

yum install gcc-c++

2.PCRE pcre-devel 安装

PCRE(Perl Compatible Regular Expressions) 是一个Perl库,包括 perl 兼容的正则表达式库。nginx 的 http 模块使用 pcre 来解析正则表达式,所以需要在 linux 上安装 pcre 库,pcre-devel 是使用 pcre 开发的一个二次开发库。nginx也需要此库。命令:

yum install -y pcre pcre-devel

3.zlib 安装

zlib 库提供了很多种压缩和解压缩的方式, nginx 使用 zlib 对 http 包的内容进行 gzip ,所以需要在 Centos 上安装 zlib 库。

yum install -y zlib zlib-devel

4.OpenSSL 安装

OpenSSL 是一个强大的安全套接字层密码库,囊括主要的密码算法、常用的密钥和证书封装管理功能及 SSL 协议,并提供丰富的应用程序供测试或其它目的使用。

nginx 不仅支持 http 协议,还支持 https(即在ssl协议上传输http),所以需要在 Centos 安装 OpenSSL 库**。**

yum install -y openssl openssl-devel

5.下载nginx

官网下载nginx.org/en/download…

使用`wget`命令下载:

wget -c nginx.org/download/ng…

两种方式下哪个版本看自己需求,尽量用稳定版。

6.解压:

tar -zxvf nginx-1.10.1.tar.gz

cd nginx-1.10.1

7.配置:

其实在 nginx-1.10.1 版本中你就不需要去配置相关东西,默认就可以了。当然,如果你要自己配置目录也是可以的。

1.使用默认配置

./configure

2.自定义配置(不推荐)

./configure \

--prefix=/usr/local/nginx \

--conf-path=/usr/local/nginx/conf/nginx.conf \

--pid-path=/usr/local/nginx/conf/nginx.pid \

--lock-path=/var/lock/nginx.lock \

--error-log-path=/var/log/nginx/error.log \

--http-log-path=/var/log/nginx/access.log \

--with-http_gzip_static_module \

--http-client-body-temp-path=/var/temp/nginx/client \

--http-proxy-temp-path=/var/temp/nginx/proxy \

--http-fastcgi-temp-path=/var/temp/nginx/fastcgi \

--http-uwsgi-temp-path=/var/temp/nginx/uwsgi \

--http-scgi-temp-path=/var/temp/nginx/scgi

注:将临时文件目录指定为/var/temp/nginx,需要在/var下创建temp及nginx目录

3.配置https支持的ssl模块

./configure --prefix=/usr/local/nginx --with-http_ssl_module

8.编译安装

make

make install

9.查找安装路径

whereis nginx

10.启动、停止nginx

cd /usr/local/nginx/sbin/

./nginx

./nginx -s stop

./nginx -s quit

./nginx -s reload

`./nginx -s quit`:此方式停止步骤是待nginx进程处理任务完毕进行停止。

`./nginx -s stop`:此方式相当于先查出nginx进程id再使用kill命令强制杀掉进程

查询nginx进程:

ps aux|grep nginx

11.重启 nginx

1.先停止再启动(推荐):

对 nginx 进行重启相当于先停止再启动,即先执行停止命令再执行启动命令。如下:

./nginx -s quit

./nginx

2.重新加载配置文件:

当 ngin x的配置文件 nginx.conf 修改后,要想让配置生效需要重启 nginx,使用`-s reload`不用先   停止 ngin x再启动 nginx 即可将配置信息在 nginx 中生效,如下:  

./nginx -s reload

以上的步骤执行完后,浏览器输入公网ip 

看到这个,就代表着nginx配置上去了!

12.开机自启动

vi /etc/rc.local

增加一行:/usr/local/nginx/sbin/nginx

设置执行权限:

chmod 755 /etc/rc.local

到这里,nginx就安装完毕了,启动、停止、重启操作也都完成了,当然,你也可以添加为系统服务,我这里就不在演示了。

就重启看下!

ok了,如果出不来记得开放80端口!


nginx静态服务器 \ 反向代理

我们先上传一个项目,将项目build后的文件

在 /usr/local/nginx/conf/nginx.conf  中修改如下配置: 

server {

listen 80;

server_name localhost;

location / {

root html/amap-use;

try_files $uri /index.html; #解决路由重定向跳转 404 页面配置

index index.html index.htm;

}

}

最后

一个好的心态和一个坚持的心很重要,很多冲着高薪的人想学习前端,但是能学到最后的没有几个,遇到困难就放弃了,这种人到处都是,就是因为有的东西难,所以他的回报才很大,我们评判一个前端开发者是什么水平,就是他解决问题的能力有多强。

开源分享:【大厂前端面试题解析+核心总结学习笔记+真实项目实战+最新讲解视频】

分享一些前端面试题以及学习路线给大家