汽车租赁平台系统

283 阅读7分钟

支持付费搭建 可二次开发 收藏点赞不迷路 关注作者不会错

产品简介

本系统提供全套租车解决方案,系统分为商家端Pc、商家移动端、用户端,代管端以及强大的后台调度管理系统,帮您打造本土品牌的专属租车平台,支持功能定制。

核心功能

同城租车、秒杀活动、满减优惠、会员功能、代管车辆、装修页面

四端互联

1.用户端

适合大众用户使用,平台入驻店铺一览无余,支持一键下单等功能。具备一键续租,可在应用内进行线上签署租车合同,进入用户端默认选择距离较近的店铺下单、用户可对本次租车做出评价,让更多人看到用户真实的体验。

2.管理后台

商户可签约入驻平台,适合租车等主流商铺。支持对车辆进行管理,上下架车辆、编辑车辆、删除车辆、车辆排期;管理订单、车辆、评论、发票管理、车辆洞察、页面装修、角色权限、代管、设置营销活动、优惠券、优惠套餐、等功能。

3.商家移动端

适合商家使用、可查看店铺余额、待结算金额。订单管理:可查看订单状态,取还车时间、取车人信息、支付金额、签署合同和取还车验车信息等。车辆管理:可对车辆进行上下架、发布车辆、删除车辆、查看车辆排期、车辆位置。车辆排行:可查看车辆的支付排行、访问排行、退款排行帮助我们更好的分析车辆数据

4.代管端

适合在店铺代管车辆的用户使用,可查看应结算金额、代管扣除金额、实际结算金额、可根据日期筛选结算信息、结算信息包括车辆的收入、支出等。

产品优势

1、多种行业适配

适用多种行业、不同场景。“不止租车”:系统模式也支持其他类型的O2O行业进行管理,比如酒店、租赁等。

2、一站式管理

租车系统后台功能全面,无需进入其他网页,在后台即可完成平台的全部设置,操作方便快捷。

3、多种运营方式

本系统不仅支持平台运营, 也支持进行单店铺运营,多店铺运营,多种方式帮助您变现。

4、订单数据管理

系统后台可以对运营记录包括订单状态,账户明细,客户信息,车辆支付排行、访问排行、退款排行等,运营状况了然于心。

核心技术

用户端、商家端Pc、商家端移动端、代管端

用户端:uniapp+vue Java springboot+mybatis+mysql

商家端Pc:vue Java springboot+mybatis+mysql

商家端移动端:uniapp+vue Java springboot+mybatis+mysql

代管端:uniapp+vue Java springboot+mybatis+mysql

专业服务

1、快速部署

迅速搭建系统,短时间内即可完成部署。

2、托管运营

专业技术团队支持,帮助客户轻松避开各类技术难题。

3、开发定制

根据客户需求,可对跑腿系统进行功能设计和研发,灵活多变,适合多行业、多场景。

4、产品迭代

每年数次产品升级迭代,提供界面风格、UI、系统和功能优化服务。

产品展示:

1.用户端

首页

1.用户当前所在的城市

2.用户所在城市的店铺

3.是否开启异地还车

4.选择取还车时间

5.是否上门取送车

6.去选择车辆

7.点击可查看有优惠价以及领取

8.为您推荐的车辆

订单列表

1.可根据订单的状态进行筛选

2.订单信息:订单号、车辆信息、租用日期、天数、取换车地址、金额、可删除订单、查看发票、评价等

个人中心

1.用户信息,手机号、会员信息等

2.用户的钱包信息

3.其他功能:开发票、消费明细、收藏、紧急联系人、积分兑换

车辆列表

1.取还车地址,点击可进行修改

2.根据条件筛选特定的车辆

3.车辆信息:车辆名称、型号、评价、价格

确认订单

展示下单信息:车辆信息、取还车地址、时间

租车保障三种可供用户选择(基础服务费、无忧服务费、尊享服务费)

可用过选择优惠券进行车辆优惠

点击确认订单即可下单

订单详情

可查看订单当前的状态(用户付款、商家发车、用户换车)

展示下单信息:车辆信息、取还车地址、时间、订单号、支付时间、方式、订单费用等

下方功能栏:联系客服、续租:可对当前订单进行续租操作、去签约:可在线上使用电子签去签署合同

2.后台管理

首页

首页可查看租车的一些实时数据:待付款订单、候补中、租赁中、已完成、退款售后的数量、实时的数据统计、利用图表更清晰的展示数据。

财务

财务页面可选择查看店铺或代管的财务信息

可查看店铺的余额信息、交易记录、提现记录、可通过订单号时间范围,代管人手机号进行查询

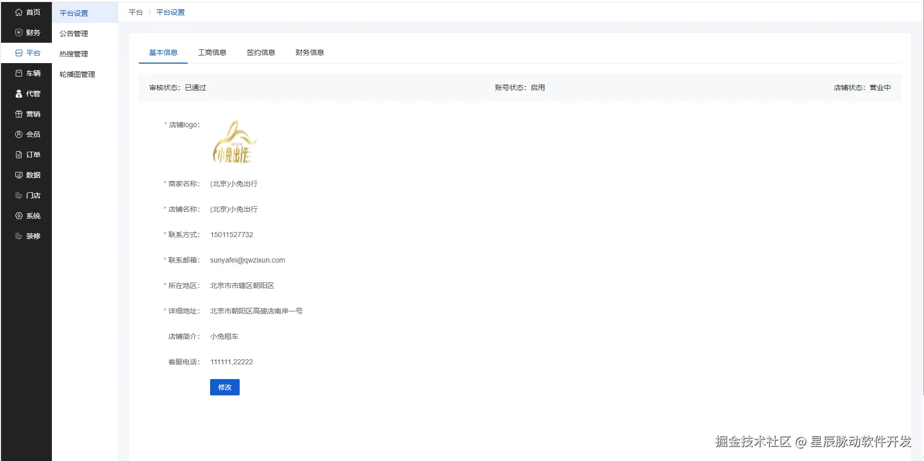
平台

点击平台-平台设置可查看查看或修改店铺的基本信息、工商信息、签约信息、财务信息

公告管理:可添加或删除公告

热搜管理:可添加热搜的一些内容或删除

轮播图管理:可配置图片作为用户端首页的轮播图展示

车辆

车辆管理:可导入、导出、筛选、编辑、发布、下架、删除车辆

分类管理:新增或删除车辆的分类

代管:可查看代管车辆的结算信息、以及车主的新增、删除

营销:可以配置秒杀活动、满减优惠、优惠券、优惠套餐、分销。

会员:可查看会员信息、对会员信息进行编辑

订单

订单管理:查看订单的信息:车辆信息、下单时间、金额、租车用户信息、订单状态、可通过筛选条件进行筛选

点击发车可对当前订单的车辆进行发车,用户如已还车可点击收车,点击联系租户可跳转至聊天页面。

发票管理:可对已完成的订单用户申请开票的订单进行开票

退货退款:可查看售后的订单、可通过退款或驳回申请

售后评价:可查看已完成订单用户的评价或编辑、删除、回复等。

数据:车辆的费用、转化、流量、车辆的趋势图表更清晰的分析、车辆洞察等。

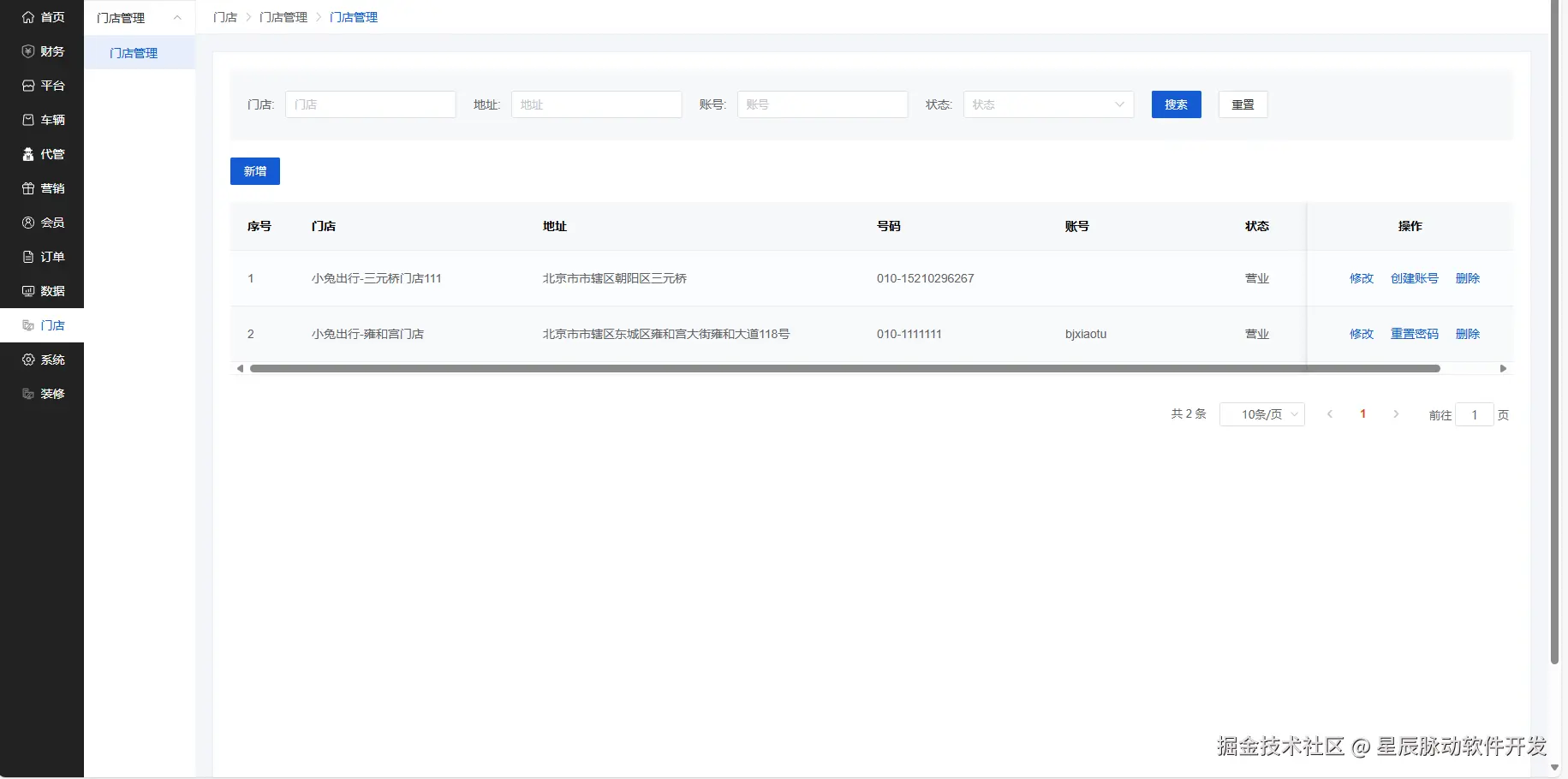
门店:添加门店、删除门店、修改密码等。

系统:添加、删除、修改员工、角色权限、资源管理、消息管理

装修:可对用户端首页的内容进行自定义装修,布局、删除、设为主页

3.移动管理端

店铺首页

1.店铺信息:营业状态、今日支付金额、总可用余额、总待结算金额

2.店铺小助手:顶大管理、车辆管理、车辆排行

订单管理

1.可通过车辆名称、订单状态、下单时间由远到近、由近到远进行筛选

2.展示车辆订单的信息:车辆信息、价格、时间、取还车地址、车牌号、金额、总金额

3.点击确认还车即可完成此订单

车辆管理

可通过车辆名称、车辆状态进行筛选

位置:可查看车辆的位置

编辑:可对当前车辆信息进行编辑

占用:点击占用跳转到车辆排期页面可对当前车辆进行排期

删除:可删除此车辆

车辆排行

可通过支付排行、访问排行、退款排行进行筛选查看车辆的排行

车辆概括

查看车辆的访问量新增车辆数,下方通过图表更清晰的展示车辆的趋势

4.代管端

首页

查看代管总结算金额、代管扣除金额、实际结算金额、车辆结算明细

收入费用明细

可通过结算时间筛选结算信息

结算信息:车辆信息、结算人、手机号、收入小计、费用小计、天数、结算日期、总金额等。