函子产品经理工作笔记:飞书低代码平台与Zion无代码的全面对比

983 阅读8分钟

近日,飞书将之前邀请企业内测的“飞书应用引擎”更名为“飞书低代码平台(ae.feishu.cn)”正式对外发布。在文档工具(飞书文档)、交互式表格工具(多维表格)之外,补充了缺失的交互式软件搭建工具。为自己“PRO版Excel”的数据管理工具加上了UI,一步步的加强自己为企业数字化转型提供的产品价值。

在飞书低代码平台发布前,已经有众多公司加入了低代码这个赛道,包括钉钉的宜搭、腾讯的微搭、轻流、明道云、简道云等等,这些产品几乎都面向了企业内部系统搭建,专注解决企业内部“各种流程繁琐”的问题。

在整个低/无代码赛道,除了上面这一类,还有两类玩家,专注内容型的网站搭建工具和通用型软件搭建工具。前者有知名的Webflow、Framer,后者有Outsystem、Bubble、Zion。  

函子科技的产品 Zion无代码(functorz.com) 作为一个通用型无代码开发平台,面向了更广泛的场景和应用类型,包含To C的应用、企业内部系统、AI应用等等,可以让用户搭建出格式格式交互复杂、数据交互逻辑复杂、拓展性要求高的软件。当然付出的代价就是所有技术底层需要应对各种复杂、边界情况,产品设计需要图灵完整并且更原子级的整体设计,由此带来的是用户门槛更高、学习成本也会相应增加。

对于开发者和企业而言各种工具各有优劣,今天我就拿飞书低代码平台和函子Zion无代码在几个维度进行更加详细的对比,来帮助大家更好的理解各种低/无代码工具,从而在不同的场景选择合适的工具进行软件搭建。

一、产品定位

因为软件可以看成是由项目、页面、业务级组件、原子级组件/元素这几个不同维度的要素构成。根据抽象不同层级,所有工具都是在“元素——项目模板”这条线上选择一个位置作为自己的定位,越靠近元素这一端,则灵活性、天花板更强,工具复杂程度更高,难度更大;反之,越靠近模板这一端则灵活性低、天花板低但简单、门槛低、搭建更便捷。

飞书低代码平台

定位: 低代码开发,选择抽象业务级别组件这一层,来做整体的产品设计。由此主要产出物被限定为各种企业内部系统,例如员工管理、面试管理、供应商管理等。

目标用户: 面向飞书用户,希望在飞书生态内构建企业内部应用的用户。

函子Zion无代码平台

定位: 无代码开发,面向通用型的软件搭建。选择抽象原子级组件这一层来做整体的产品设计。对产出物类型不敏感,可以搭建出各种场景应用,包含用户端软件、企业内部工具、Ai应用等等。

目标用户: 广泛的开发者和企业,希望能够以更低成本进行软件开发的用户。

二、产品能力

从搭建一个软件的角度,按照基础能力、数据处理、行为流处理、前端交互实现四个维度对比。

1、基础能力

全生命周期: 两者都覆盖开发、部署上线、运营维护全生命周期。

可视化: 两者都是高度可视化开发工具,页面搭建、流程搭建、数据库搭建都为可视化搭建。

组件库: 两者都内置丰富的组件。因为产品定位不同,Zion无代码是内置了元素组件,并且可自定义组件;飞书低代码内置了大量的数据呈现组件,与飞书组件生态深度集中,并且支持各种图表。

飞书低代码页面编辑器(左) Zion无代码页面编辑器(右)

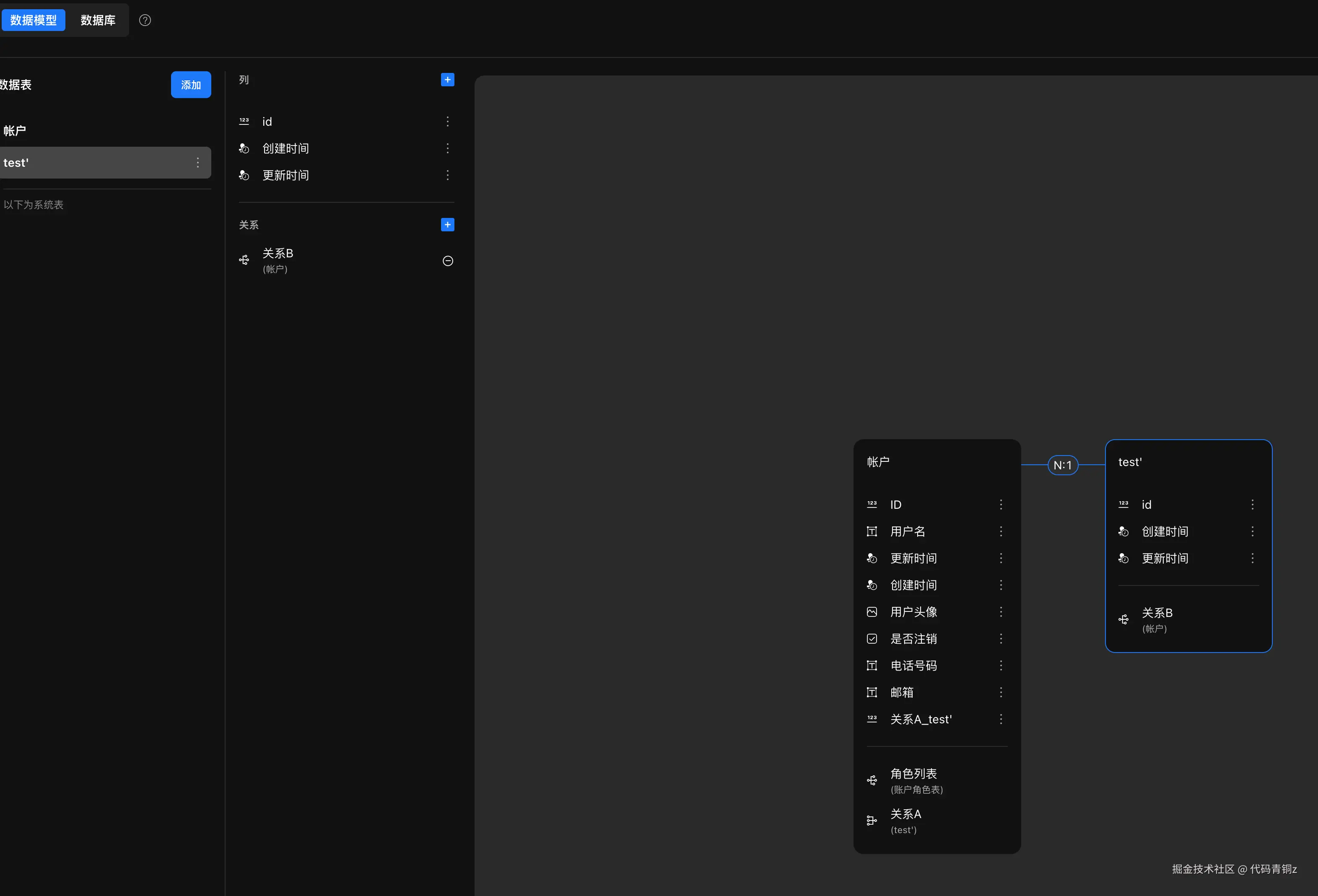
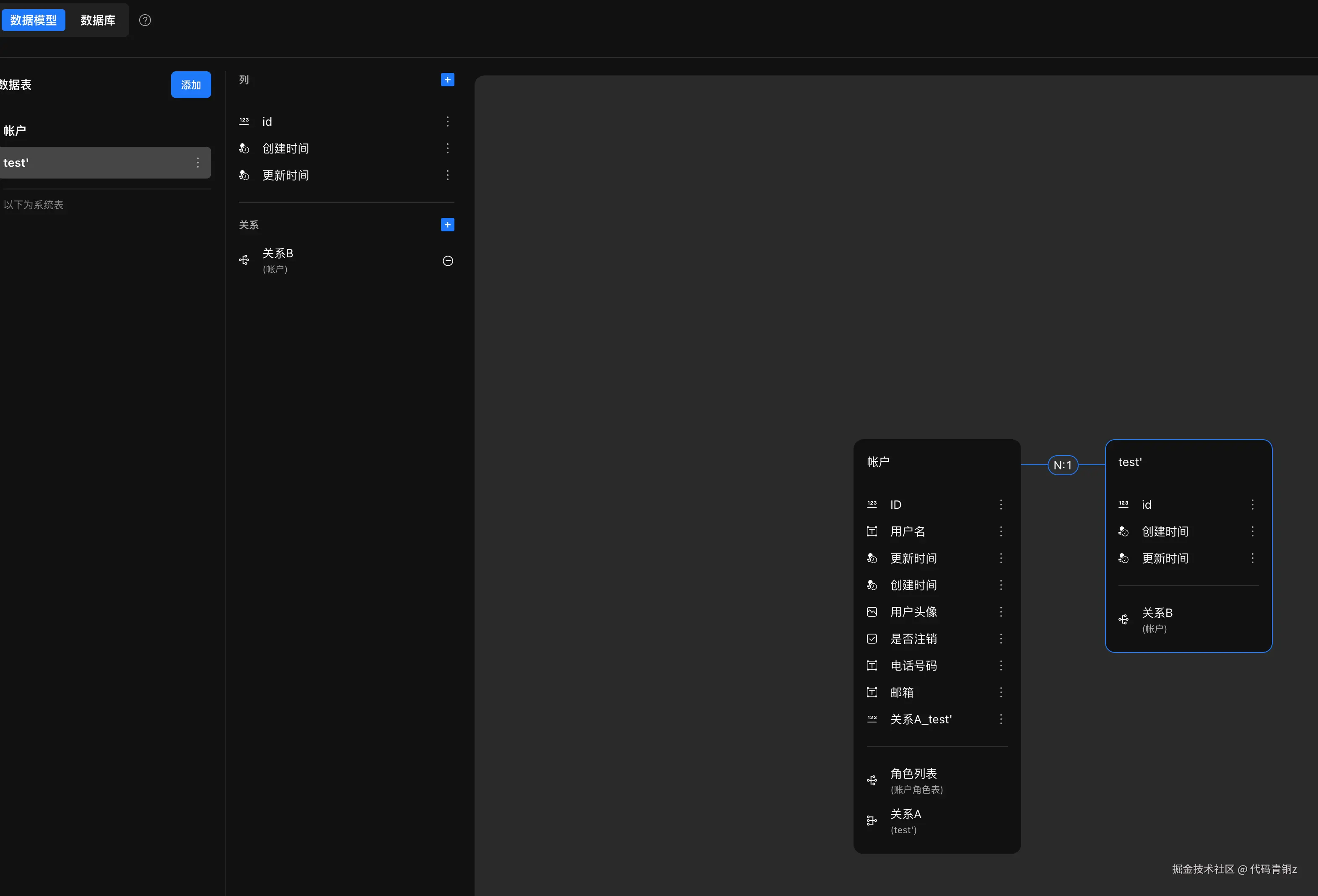
2、数据管理和处理

两者都支持强大的数据库管理和数据处理

数据库: 支持自建关系型数据库,支持拓展外部数据源。

数据处理: 使用时都能进行复杂数据处理(函数式过滤、排序、去重)。

差异化:  飞书低代码可进行离线的数据加工;Zion无代码支持向量数据库,支持数据向量化来进行排序、AI使用等。

飞书低代码编辑器外部数据库引入(左) 

Zion无代码的可视化数据模型搭建(右)

3、工作流/行为流

两者都支持可视化编辑,差异更多在节点和自动化方面:

引擎: 飞书低代码主要构建线性审批、数据处理、通知等流程;

Zion无代码支持条件分叉,可构建复杂的数据处理、行为处理等流程。

节点: 飞书低代码高度集成飞书内部系统能力作为节点;

Zion无代码集中应用内所有数据处理节点、可自定义代码节点、支持通过api来集成外部系统能力。

自动化: 飞书低代码平台高度集成飞书自动化能力;Zion无代码支持数据变更、定时、webhook触发。

飞书低代码平台-流程编辑器(左) Zion无代码行为流编辑器(右)

4、前端交互实现

飞书低代码前端交互能力相对有限,主要用于实现基本的表单、表格等交互;Zion无代码支持自定义接入复杂的前端交互,可实现高度定制化的用户体验。

再从整体看待一个低/无代码产品角度,按照集成性、拓展性、AI能力、社区生态对比下两个工具:

1、集成性

飞书低代码主要与飞书生态内产品高度集成,复用了飞书众多能力,例如公式编辑、自动化、飞书群聊能力等等。

但与外部系统能力集成较弱,API开放程度相对较低,主要用于扩展部分功能

Zion无代码支持多种第三方系统集成,如支付、短信、邮件、地图、微信小程序开放功能等,API开放程度高,可进行深度定制。

飞书低代码行为配置(左)  Zion无代码行为配置(右)

2、拓展性

两者都可以通过API来进行行为节点和数据的拓展,也可引入代码组件来进行组件的拓展,Zion无代码对于代码组件的操作作了优化:

基于Zion无代码现有能力之上,通过编写 React 组件代码的方式扩展自定义组件的能力,如动态表单与即时验证、数据驱动的图表、复杂动画与过渡效果、交互式地图与数据可视化等。

△ Zion无代码平台支持自由接入第三方API

3、AI能力

也是由于两者产品定位不同,Zion无代码内置ai配置能力,可进行Ai Agent搭建,拥有可视化自定义Ai能力。飞书低代码平台暂无。

△ Zion无代码平台AI能力已接入OpenAI等大模型

4、生态建设:模板、社区组件、社区最佳实践

模板: 飞书低代码企业内部应用模板丰富,复用了很多飞书生态内容;Zion无代码模板较少,没有集中场景。

社区: 飞书低代码暂没有社区生态,也无社区讨论、经验、组件分享;

Zion无代码有活跃的用户社区,可进行经验交流、组件分享、寻求帮助和定制开发等。

三、商业化设计

两个产品都支持用户免费试用。

飞书低代码平台有基于平台账号和项目两种付费模式。标准版收费标准为(100元/人/月/平台席位)如果企业只需要使用少量应用,希望降低成本时可以联系销售购买应用访问席位;如果用户需要使用的应用超过 4 个,则建议直接购买平台席位。

Zion无代码平台基于项目制付费,适合独立开发者和小型创业公司。

飞书低代码标准版100元/月(左) Zion无代码高级版999元/年(右)

四、总结

不管是飞书低代码平台还是函子Zion无代码平台,都在各自选择的定位做了符合该定位的相对成熟产品。最大的差异都是由定位不同天然带来的。

飞书低代码和宜搭等更适合在飞书生态内快速构建企业内部系统,且对飞书产品依赖性较高的企业。其优势在于与飞书生态深度集成,易于上手。同类玩家如宜搭、微搭适合场景和优劣点一致。

函子Zion无代码平台作为通用型无代码开发工具适合构建复杂、定制化程度高的软件应用,或者需要与多种外部系统集成的场景。其优势在于强大的数据、逻辑、Ui的自定义能力,而可搭建AI应用也是Zion的一大优势。

两者收费模式上都有面向开发者和面向企业两种,也都提供了免费版供大家体验和试用,不同角色可根据自己业务需要选择更加适合的工具和高级版本。