嵌入式开发神器—SourceInsight 4的使用教程(附安装包)_sourceinsight4

217 阅读6分钟

很多入门嵌入式的初学者所用的代码编写软件都是 IAR、Keil 等 IDE(集成开发环境),这类软件的优点就是既可以编写代码,也可以编译、调试、下载程序,是我们初学者嵌入式开发的利器。
今天给大家介绍的是公司基本上都会用到的神器—SourceInsight,因为在公司项目中,代码量都非常大,少的的可能几百几千个文件,多的可能数万个文件,所以此时查找代码以及阅读代码成为了我们程序员在日常开发中非常重要的部分。那么对于上文所说的 IAR、Keli 等软件的弊病就显现出来了,用过的同行应该有所感触,他们阅读代码并没有那么友好,甚至说远不及今天的主人公—SourceInsight。那么接下来就让本博主给大家介绍下这款力推神器的“非凡之处”~

1.新建工程

首先当然就是要把我们的工程加到神器里面啦~,即新建一个工程,来看下文:
(1) 选择 Project—>New Project…
在这里插入图片描述

(2) 如下截图,1表示这个工程的名字,2表示这个工程所存放的路径,不一定要位于源代码的目录下的,修改好之后点击OK;
在这里插入图片描述

(3) 如下图的1红框所示的即为源代码所在的目录,这里需要大家选择到需要查看的代码所在的文件夹,其他选项按照默认设置就好啦,选择好之后继续点击OK;
在这里插入图片描述

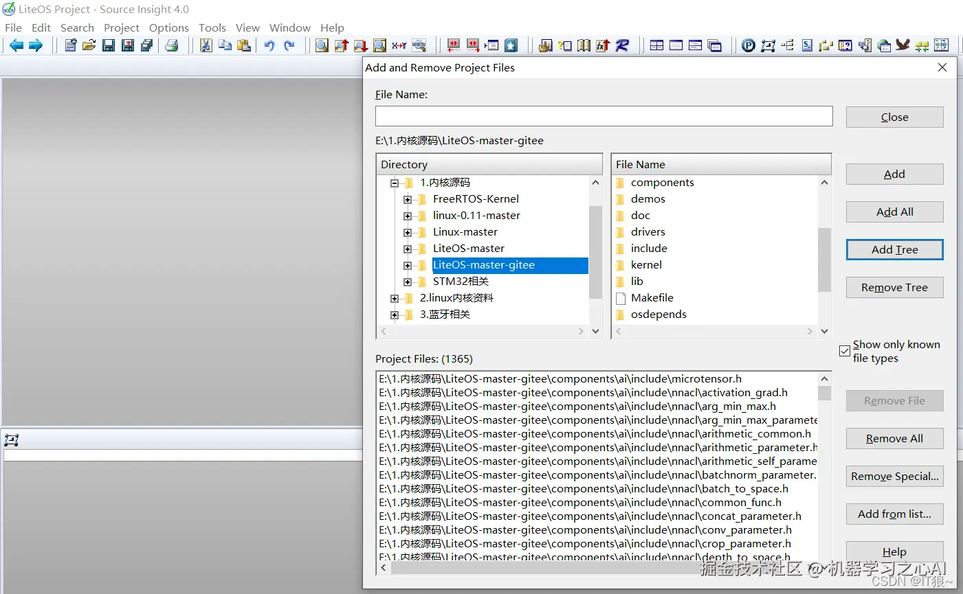
(4) 下图为我添加完所需文件后的效果图, File Name 即为我们源代码所在文件夹们,SourceInsight提供了将源代码可选的加入到工程中,可以让我们把一些无用的文件从工程中剔除,提高文件搜索效率。Add 表示添加单个文件到工程中,Add All 表示添加此目录下所有文件,Add Tree 表示添加选中的文件夹到工程中,选择好之后点击 Close
在这里插入图片描述

(5) 至此工程就建好啦~
在这里插入图片描述

2.配置界面

之后手动选中红框框所框的四个小小插件,经过一番拖动,最终形成我下图所示的界面(个人喜欢这种风格哈哈~)在这里插入图片描述

3.使用教程

(1) 随便打开一个文件,用鼠标选中一个函数,这里我以下图所标注的数字挨个解释:
—1 所示为这个文件的大纲,包括宏定义,函数,结构体等,通过上方的搜索框很容易找到需要的函数;
—2 所示为所加入的所有文件,可以在之上的搜索框中搜索想找的文件;
—3 所示红框会自动显示出这个函数的所有被调用的地方,用了才知道有多好用,哈哈。可以通过下方蓝色设置图标设置调用的层数,这里默认是1,建议设置成3,这个也是我最喜欢的一个功能;
—4 所示为收藏夹,快捷键为 Ctrl+M,通过收藏夹可以快速跳转到所收藏的代码所在位置;
—5 所示红框表示光标所在的函数、宏定义、变量以及类型等的定义,这样无需其他操作就可以看到相关定义,省时省力~,超级好看。
用过这几个功能你会发现,真的是不想用其他软件看代码了,它它它太香了~
在这里插入图片描述

(2) 界面中绿色、紫红色、红色的代码表示工程中有它定义的位置(红色表示枚举或者宏定义,紫红色表示全局变量),按住Ctrl+鼠标左键可以跳转到定义。但是打开文件后会发现部分函数或者变量、类型等是黑色的,导致无法显示出它的定义,这个时候需要进行一个“同步文件”的设置,这个也是每次新建了工程之后必须要做的一件事儿呢,这样的话搜索以及显示都快快的。按照如下图所示设置后再点击 start,等待过程结束就会发现它它它就绿了,就可以正常看到定义、跳转以及调用啦~。如果还是黑的,那就说明你肯定没有把包含他的文件加到工程里面来啦。
在这里插入图片描述
在这里插入图片描述

(3) 还有几个用的比较多的快捷键这里和大伙说下,
切换上一视图:​Alt + <
切换下一视图:Alt + >
高亮光标所在处的单词:F8
然后还有一个大家经常用到的功能就是整个工程搜索代码啦,快捷键是Ctrl+/,也可以点击下图标注的这个小小图标进行搜索啦啦啦~
在这里插入图片描述

img img

既有适合小白学习的零基础资料,也有适合3年以上经验的小伙伴深入学习提升的进阶课程,涵盖了95%以上物联网嵌入式知识点,真正体系化!

由于文件比较多,这里只是将部分目录截图出来,全套包含大厂面经、学习笔记、源码讲义、实战项目、大纲路线、电子书籍、讲解视频,并且后续会持续更新

如果你需要这些资料,可以戳这里获取