ARMxy控制器与Node-Red:气象数据获取案例

92 阅读2分钟

引言

在当今工业物联网(IoT)蓬勃发展的背景下,企业和开发者们不断寻求更智能的方式来管理和控制工业设备。Node-Red作为一种强大的可视化编程工具,简化了物联网应用程序的开发过程,使得即使是编程新手也能快速搭建起复杂的数据流网络。与此同时,高性能的工业计算机则是实现这一切的基础。

在这里给大家介绍下ARMxy上安装node-red ,使用node-red 工具与气象网站通信的步骤

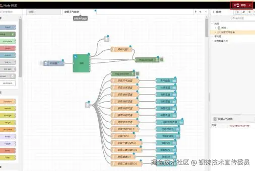
1 步骤说明

案例功能:使用node-red 工具与气象网站通信。基于node-red 部署程序,实现获取深圳天气信息。

程序流程图如下图所示。

图 1

2 测试

本案例使用node-red 工具与气象网站通信。请通过网线将设备千兆网口与 ETH1 和上位机连接至公网,确保可正 常访问互联网。

设备启动,执行 node-red 程序,将上位机登录到 node-red 部署系统。

使用的依赖模块有:“ node-red-dashboard ”、“ noed-red-contrib-weather ”。请参考上方“安装依赖模块 ”步骤安装上相应依赖模块。

图 2 依赖模块

模块安装成功后,执行以下操作,可以将 dashboard 图形显示主题切换位“ dark ”。

图 3

图 4

图 4

为便于测试,我司提供的经验证的Node-Red获取天气信息程序为案例 “ node-red\node_weather ”目录下的 weather.json 文件。请参考上方“导入节点文件 ”步骤导入对应节点文件。

导入文件成功后,点击右上方部署按钮开始部署程序。

图 5

部署成功后,点击调试按钮进入调试窗口。

图 6

点击时间戳按钮获取天气信息,可以看到调试台打印出数据。

图 7

图 8

执行以下操作,进入 Dashboard 布局页面。

图 9

图 10

执行成功后将弹出网页显示当前天气信息。

图 11