AI编程助手豆包MarsCode全方位实测体验

1,025 阅读18分钟

  作为一名开发者,我们总是追求高效、快速的编码体验。在日常开发工作中,代码的自动补全、优化建议、单元测试生成、Bug修复等功能都是提高开发效率和质量的关键。而豆包MarsCode编程助手正是这样一款工具,它通过AI技术为开发者提供了智能化的解决方案。在本文中,我将分享自己如何使用豆包MarsCode完成一个实际项目的过程,并探讨其为开发效率带来的巨大提升。

  首先,这里我先给大家演示下,具体如何安装MarsCode吧,如下是亲笔教程,感兴趣的朋友可以跟我一起来探索。

安装MarsCode教程(VSCode版本)

第一步:注册

  首先,我们需要先到MarsCode官网注册一个账号,官网注册地址直达车。注册完之后,我们进入到官网页面,这个时候,呈现在大家眼前的就是我想为大家介绍的AI编程助手--豆包MarsCode,使用起来绝绝子。

第二步:安装MarsCode助手

  如何安装助手?其实一点也不难,如下我就拿 Visual Studio Code 开发工具作为此次安装助手教程的演示目标,其次,由于MarsCode插件可支持VSCode与IDE两种热门开发工具,大家可任意二选一进行安装该助手,一般都是以哪个作为主开发工具就安装在谁身上即可,有选择恐惧症的同学,咱都可以安装一个。

  如下演示具体如何手动安装MarsCode助手,步骤如下:

第1步

  打开你的 Visual Studio Code ,左侧导航栏上点击扩展,不同版本界面可能稍有偏差,大致如下:

第2步

  搜索 MarsCode,找到插件后点击安装。

第3步

  重启 Visual Studio Code,重启成功后登录帐号,即可体验 AI 助力编码。

重启之后,要先进行助手登录,点击右下角的【Login to MarsCode】按钮,会自动跳转到浏览器。

我们直接选择授权即可。

授权登录VSCode之后,MarsCode助手就安装成功啦。

何为MarsCode?

概述

  何为MarsCode?这里我先给大家科普一下,免有的同学云里雾里。豆包MarsCode编程助手,它是由豆包推出的一款全方位的AI编程助手,旨在通过智能化的技术提升开发者的工作效率和代码质量。MarsCode支持多种主流编程语言(如Python、Java、JavaScript、C++等)和集成开发环境(IDE),能够在开发过程中提供实时的代码补全、优化建议、单元测试生成、Bug修复以及代码解释等多种功能。

  MarsCode的核心是其基于AI的代码补全能力,它可以智能地预测开发者的编码意图,从简单的单行补全到复杂的函数或类结构的建议,帮助开发者快速完成代码编写。与此同时,MarsCode还集成了强大的代码分析工具,能够识别出潜在的代码问题并提供优化方案,以提升代码的性能和可维护性。

  此外,MarsCode的技术对话功能为开发者提供了一个全新的交流方式。在编写代码时,开发者可以随时向MarsCode提问,从算法选择、架构设计到代码优化等各个方面获取建议。它还支持自动生成单元测试,确保代码的稳定性和可靠性,减少开发过程中的手动测试工作。

  豆包MarsCode编程助手,它不仅适用于新手开发者,也同样为资深程序员提供强有力的支持。通过与开发者的不断互动和学习,MarsCode能够逐渐了解用户的偏好和风格,提供更为精准的个性化建议,助力开发者更高效地完成项目,专注于创新和创意的实现。作为一款面向未来的编程助手,MarsCode正在不断进化,致力于成为每一位开发者的必备工具,推动编程行业的智能化变革。

优点

  接着全网AI插件千篇一律,可我为何独宠其一,肯定是有它不可或缺的超能力,大家请看:

  1. 智能代码补全:首先,MarsCode它能够实时提供代码补全建议,从简单的变量名到复杂的函数结构,都可以快速生成。这不仅加快了代码编写速度,还减少了因拼写错误或语法问题导致的编译错误。

  2. 代码优化建议:其次,通过静态分析和AI技术,MarsCode能够识别出代码中的性能瓶颈和潜在问题,并提供具体的优化建议,例如更高效的数据结构、算法优化或并行计算方案等,从而提高代码的运行效率。

  3. 自动生成单元测试:它能够根据代码逻辑自动生成覆盖全面的单元测试用例,确保代码的稳定性和可靠性,减少开发者编写测试用例的时间和精力,使代码更加健壮。

  4. Bug 修复辅助:它能够快速定位代码中的Bug并提供解决方案,结合代码片段上下文分析,提出具体的修复建议,帮助开发者快速排除故障,减少调试时间。

  5. 技术对话功能:开发者可以通过对话形式向MarsCode提问,包括算法建议、架构设计、库选择等。它能理解开发者的需求,提供详尽的解答和实用建议,提升开发者的决策效率。

  6. 跨平台和多语言支持:支持多种主流编程语言(如Python、Java、JavaScript、C++等)和多种IDE,使得不同背景的开发者都能享受到智能编程带来的便利。

  7. 个性化学习:通过与开发者的长期互动,MarsCode能够学习用户的编码风格和偏好,逐渐提供更符合个人需求的编程建议和优化方案,提升开发体验。

  8. ...

应用场景

  有的同学肯定也会问,它可以适用于哪些场景呢?这个问题,我来告诉你。

  1. 快速开发原型:在需要快速开发软件原型或MVP(最小可行产品)时,MarsCode能够通过智能补全和快速生成代码的方式,加速开发进程,使开发者专注于核心功能的实现。

  2. 大型项目中的代码质量提升:在涉及复杂逻辑和大规模代码库的项目中,MarsCode可以通过其代码优化和Bug修复功能,帮助开发团队保持代码质量,减少潜在错误,提高项目的可靠性和可维护性。

  3. 新技术探索和学习:对于新手开发者或者想学习新语言、新框架的开发者,MarsCode能够提供即时的代码建议和技术指导,帮助他们快速上手,减少学习曲线。

  4. 自动化测试的生成和维护:在持续集成和持续部署(CI/CD)环境下,自动化测试是确保代码稳定性的重要环节。MarsCode的单元测试生成功能可以帮助开发者迅速生成和维护测试用例,节省测试编写时间,提升软件发布效率。

  5. 优化已有代码库:在需要对现有代码进行优化和重构的场景中,MarsCode可以帮助开发者找到性能瓶颈,建议更好的代码实践,从而提升整个代码库的性能和可维护性。

  6. ...

  通过这些优点和广泛的应用场景,豆包MarsCode编程助手不仅为开发者提供了强大的编程支持,还成为他们在各种项目和工作环境中的得力助手。它帮助开发者更专注于高价值的创新工作,而不是被琐碎的编码任务拖累,从而更快地达成目标。

  说再多都是纯理论,接着我便给大家分享一个我亲身使用的案例吧,使用豆包MarsCode完成了一套推荐系统。

功能达成:使用豆包MarsCode完成项目

项目背景

  事情是这样,在这个项目中,我需要为一个电商平台开发一套推荐系统。这套系统需要根据用户的浏览历史、购买行为等数据,推荐相关的商品,以提高用户粘性和转化率。项目的主要编程语言为Python,开发环境为VS Code。

  电商推荐系统的实现通常涉及到数据的采集、处理和分析,这需要强大的数据处理能力以及对算法的深刻理解。为了提高开发效率,我选择使用豆包MarsCode来辅助完成这个项目。这个选择不仅帮助我在项目开发的早期阶段建立了扎实的基础,还在后期优化阶段提供了重要的支持。

使用豆包MarsCode的过程

1. 代码补全

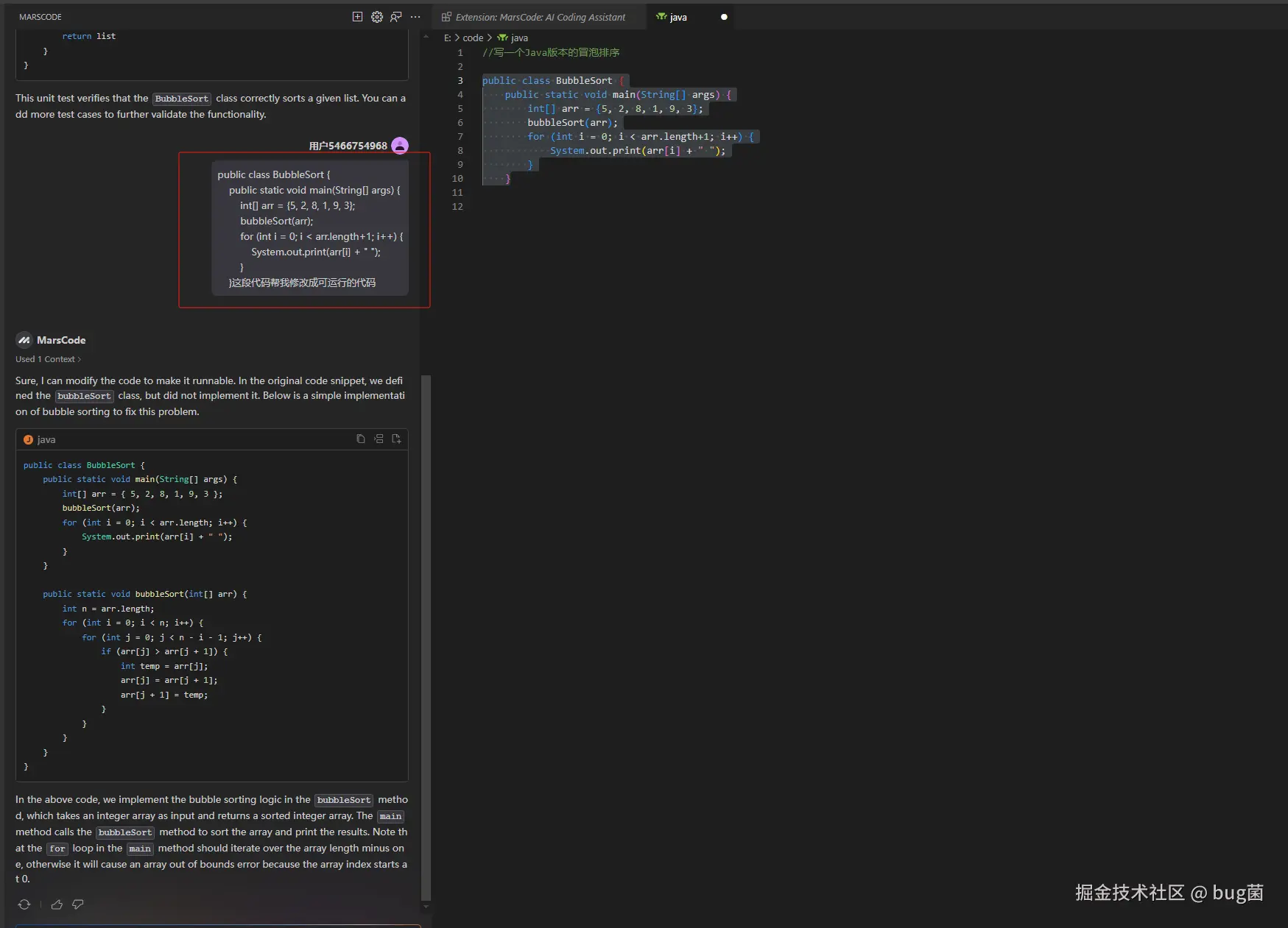
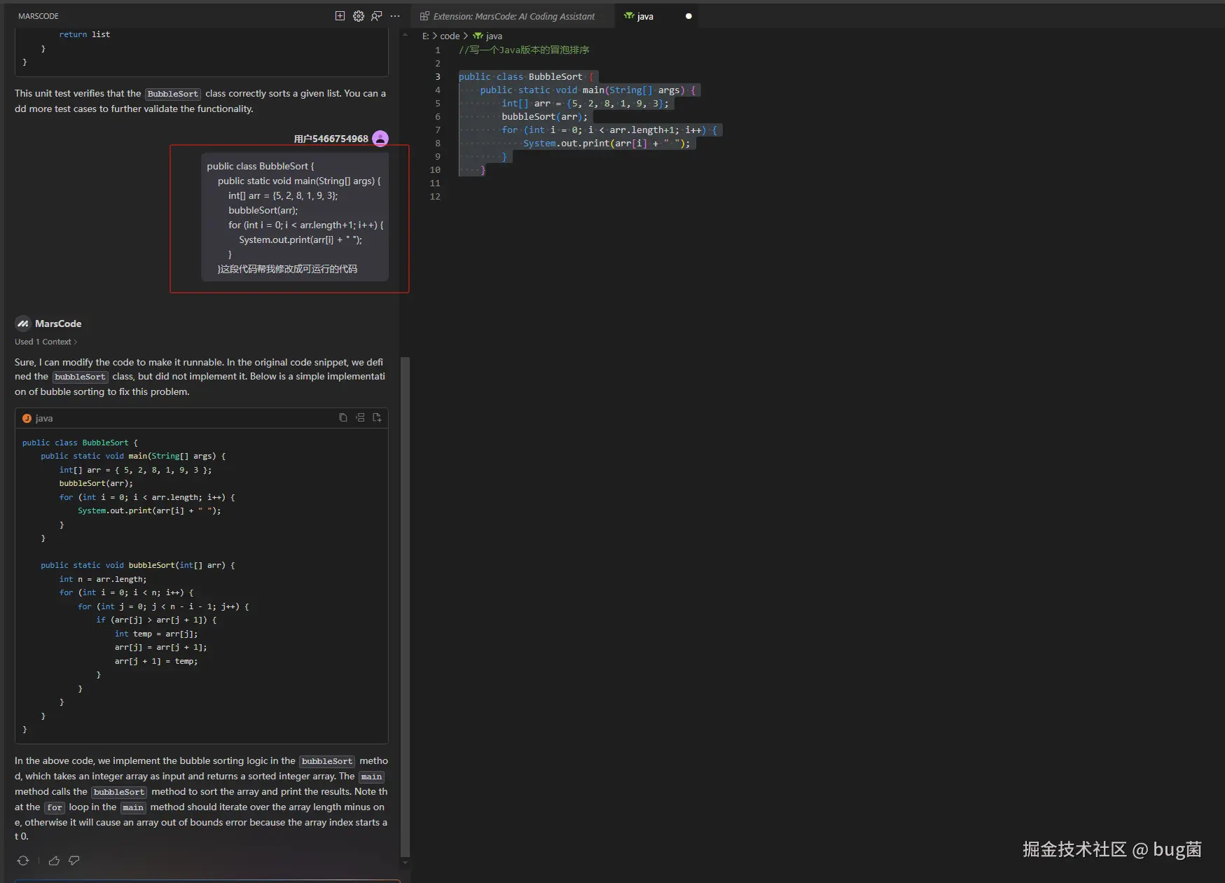
  首先,在编写数据处理模块时,豆包MarsCode的代码补全功能让我印象深刻。当我输入“import pandas as”时,它智能地补全了整个库的导入语句,并建议了常用的“pd”别名。接下来,在处理数据清洗的代码块时,我输入了一些初始语句,如“df = pd.”,豆包MarsCode立刻识别出这是一个Pandas DataFrame对象,迅速提供了各种相关的方法补全,如read_csv(), dropna(), fillna(), merge()等。这些补全建议不仅节省了大量查阅文档的时间,还帮助我快速完成了数据清洗的初步代码。

  在项目的开发过程中,这种智能代码补全功能不仅节省了大量时间,还减少了错误率。举个例子,当我在编写一个复杂的字符串处理函数时,豆包MarsCode的补全功能及时提示了我所需的正则表达式方法和相关参数,避免了我因拼写错误或语法错误导致的代码崩溃。此外,它还能基于上下文预测我可能需要的下一个代码片段,为我提供更智能的建议,让开发过程更加顺畅。

演示如下:

  它就仿佛能够读懂我的心思一样,只需要注释写上你想要实现的功能,摁下回车,它便能根据你的注释内容,生成相应代码。

2. 技术对话与代码优化

  在完成初步代码后,我使用了豆包MarsCode的技术对话功能,提出了一些关于如何优化推荐算法的问题。豆包MarsCode根据我的问题,提供了几种优化建议,包括使用基于内容的推荐算法、协同过滤算法以及混合推荐算法,并详细解释了每种算法的优缺点和适用场景。

  通过这些建议,我决定采用混合推荐算法来结合基于内容的推荐和协同过滤推荐的优势,以此来提供更精准的推荐结果。随后,豆包MarsCode进一步给出了优化代码的具体建议,例如如何利用向量化操作来提升计算效率,减少循环使用等。

  更进一步地,豆包MarsCode还根据我当前使用的Python版本,建议了最新的库和函数,这在一定程度上帮助我避免了使用过时的代码结构,从而提升了代码的运行效率。例如,它推荐了NumPy库中的一些优化函数,这些函数能更高效地处理大规模矩阵计算问题,使得推荐系统的响应速度大大提升。

演示如下:

3. Bug处理

  在项目开发过程中,我遇到了一个棘手的Bug:在处理大规模数据时,程序经常出现内存溢出的情况。我将代码粘贴到豆包MarsCode中,并描述了问题的表现和场景。豆包MarsCode迅速识别出了问题所在,并建议了两种解决方案:

  • 使用数据分块(chunking)技术,将数据分批加载到内存中。
  • 利用Python的generator生成器函数来替代列表,从而降低内存消耗。

  根据这些建议,我修改了代码,并成功解决了内存溢出的问题。更重要的是,通过这个过程,我学习到了更多关于Python内存管理和性能优化的知识,这些技能在后续的开发中被反复运用。

演示如下:

4. 单元测试生成

  为了确保推荐系统的稳定性和准确性,我决定为关键模块编写单元测试。然而,手动编写单元测试不仅耗时,还容易遗漏边界情况。豆包MarsCode的单测生成功能在这个时候派上了用场。我只需要选中需要测试的函数,豆包MarsCode就能自动生成相应的测试代码。它还为每个测试用例提供了详细的解释,帮助我理解测试的逻辑和覆盖面。

演示如下:

  通过这些自动生成的单元测试,我能够快速发现代码中的潜在问题,并在代码发布之前进行修复。这种方法不仅提高了代码的质量,还使得整个开发过程更加高效和可靠。

场景叙述:具体开发场景分享

  在这个开发过程中,豆包MarsCode不仅提供了丰富的代码补全和优化建议,还通过技术对话功能帮助我在算法选择和代码优化方面做出更好的决策。

  比如,当我在进行算法优化时,豆包MarsCode建议我使用混合推荐算法,这种方法能够更好地结合基于内容的推荐和协同过滤的优势,最终达到了较好的效果。这一建议让我省去了大量的算法研究时间,直接朝着正确的方向迈进。

  在另外一个场景中,我需要为不同的用户群体定制化推荐策略。为了找到最优的策略组合,我决定利用机器学习模型对用户行为数据进行训练。然而,这一过程涉及到大量的数据预处理和特征工程。在这个阶段,豆包MarsCode不仅帮助我自动生成了常见的数据处理代码,还提供了如何选择特征和调整参数的建议,大大缩短了模型训练的时间。

  更值得一提的是,豆包MarsCode在Bug处理方面的表现。由于推荐系统需要处理大量的用户数据,在多次运行过程中,我遇到了严重的内存溢出问题。豆包MarsCode在代码分析阶段识别出可能的原因,并提供了基于数据分块和生成器的解决方案,使我迅速解决了这一难题。正是这种AI辅助编程的能力,让我在项目开发过程中少走了很多弯路。

效果呈现:提高开发效率与优化工作流程

效率提升

  通过使用豆包MarsCode编程助手,我的开发效率得到了显著提升:

  • 时间节省:代码补全和自动生成测试用例节省了大量时间。特别是在处理重复性代码和编写测试用例时,豆包MarsCode的表现尤为突出。
  • 代码质量提升:技术对话功能帮助我在编写推荐算法时选择了最佳的策略,大大提高了代码的性能和可读性。
  • 快速Bug修复:豆包MarsCode在处理内存溢出问题时的建议,使得Bug的修复过程大大加快,避免了反复调试的痛苦。

  除了这些直接的好处,我还观察到豆包MarsCode在开发的不同阶段都能提供帮助。例如,在开发初期的设计阶段,它可以根据我的需求建议不同的架构模式和库的选择;在编码阶段,它可以快速补全代码,减少我的工作量;在测试和部署阶段,它还能生成单元测试并检查潜在的安全问题。这种全面的支持使得我的工作流程更加连贯和高效。

工作流程优化

  豆包MarsCode还帮助我优化了整体的工作流程。通过其智能化的代码建议和问题分析功能,我能够更专注于项目的核心逻辑设计和架构搭建,减少了在细节上的投入,从而加快了项目的整体进度。

  我还利用豆包MarsCode进行定期代码审查和优化,及时发现和解决潜在的问题。这种工作方式不仅提高了项目的质量和稳定性,还使整个团队的开发过程更加流畅。

  值得一提的是,豆包MarsCode提供的代码优化建议不仅限于性能提升,还包括了可读性和可维护性方面的改进。例如,它建议我在使用复杂的数据结构时,添加详细的注释和文档说明,这样在后续维护中,团队成员可以更快速地理解和修改代码。这种做法显著减少了团队沟通的成本,并提高了项目的协作效率。

创新运用:豆包MarsCode在创新项目中的应用

  在完成推荐系统项目后,我尝试将豆包MarsCode应用于另一个创新项目——自动化股票交易系统。这个系统的核心是根据实时市场数据分析和预测股票价格走势,并自动执行买卖操作。

豆包MarsCode帮助我实现了几项关键功能:

  1. 实时数据处理:自动补全功能加速了我在编写实时数据采集和处理模块时的工作流程,同时提供了许多数据处理优化建议,使系统能够快速响应市场变化。

  2. 策略优化与选择:技术对话功能帮助我理解不同的交易策略,如均线策略、MACD策略等,并根据市场环境选择最佳的策略组合。

  3. 异常检测与应对:豆包MarsCode通过分析代码中的潜在问题,帮助我发现了一些不明显的逻辑错误,如在高频交易过程中可能导致系统延迟的瓶颈代码,并提供了相应的优化方案。

  4. 创意拓展:通过使用豆包MarsCode,我能够更专注于探索新功能和创意。比如,我在系统中加入了机器学习模块,通过分析历史数据来优化交易策略。这种创新应用的灵感和实现过程,都得到了豆包MarsCode的极大帮助。

  5. 自动化测试和部署:在股票交易系统的开发过程中,系统的稳定性至关重要。豆包MarsCode不仅帮助我自动生成了详尽的单元测试,还在集成测试和自动化部署环节提供了大量建议和支持。例如,它建议我使用CI/CD工具来自动化测试和部署流程,减少了手动操作的出错风险,同时提高了系统的稳定性和可用性。

畅享未来

  豆包MarsCode不仅在现有的开发项目中发挥了巨大作用,我也看到它在未来可能的应用方向。例如,在大数据分析、人工智能模型训练、嵌入式系统开发等更复杂的领域,豆包MarsCode可以利用其强大的AI功能,为开发者提供更多的帮助。它不仅可以加速常规代码的编写,还可以帮助分析数据模式,优化算法和模型,甚至在系统级别的调试中提供智能建议。

  此外,豆包MarsCode还可以集成到更多的开发工具和平台中,成为开发者日常工作的不可或缺的一部分。想象一下,当你在不同的IDE、版本控制系统或者CI/CD管道中使用它时,它能够为你提供实时的智能建议和优化,帮助你在各种环境下保持高效的工作状态。

文末

  通过这次使用豆包MarsCode编程助手的实际项目开发经验,我深刻感受到了AI技术在编程领域带来的便捷和高效。它不仅提供了智能代码补全、技术对话、代码优化等功能,还在实际开发中展现出了强大的Bug处理和单元测试生成能力。这种全方位的智能化支持,为开发者提供了前所未有的便捷体验,是未来编程发展的重要方向之一。

  未来,我期待看到豆包MarsCode在更多领域和应用场景中发挥作用,为广大开发者提供更全面、更智能的编程支持。无论你是刚入门的初学者,还是经验丰富的资深开发者,相信豆包MarsCode都能成为你可靠的伙伴,帮助你在编程之路上越走越远。

  最后,以上内容是作者在使用豆包MarsCode助手时过程中得到的真实体验和感受,希望能为大家带来启发和帮助!

---End