豆包 MarsCode 不允许你还没有女朋友

842 阅读10分钟

在这个喧嚣的世界里,爱意需要被温柔地唤醒。为心爱的她制作每日一句小工具,就像是一场永不落幕的浪漫仪式,每天都在她的心田播撒爱的种子,让她的每一天都充满甜蜜与期待。

背景

在这个瞬息万变的时代,我们都在寻找那些能让我们慢下来,感受生活美好的瞬间。为了让这份浪漫持久而深刻,我们决定为女朋友定制一个每日一句小工具。这个工具会在她意想不到的时刻,为她呈现一句充满爱意的话语,让她的每一天都充满惊喜和感动。

她的故事

设想在一个宁静的夜晚,她独自坐在窗前,望着繁星点点的夜空,思绪万千。此时,她的手机震动了一下,打开一看,是你为她定制的每日一句:“在这浩瀚的宇宙中,每一颗星星都代表着我对你的思念,晚安,我的宇宙星辰。”

她的心瞬间被这份浪漫所触动,嘴角上扬,心中充满了幸福。她知道,无论相隔多远,你的心始终与她紧紧相连。

又或者,在一个阳光明媚的午后,她漫步在花园中,享受着大自然的馈赠。突然,手机屏幕上出现了你为她准备的句子:“愿这一缕阳光,如同我的爱意,温暖你每一个角落。”她停下脚步,闭上眼睛,感受着这份来自你的温暖,心中充满了感激和爱意。

通过MarsCode制作一个小工具, 不仅为她带来了惊喜和感动,更是让她在日常生活中随时都能感受到你的浪漫与用心。这样的爱,如同细水长流,温柔而又深刻,足以让她的心永远被幸福包围。

豆包MarsCode

想象一下,一个能够助你一臂之力的编程助手,无论你是资深的开发者、对AI充满热情的好奇者,还是刚刚踏入编程世界的小白用户。不论你的职位高低,无论你对编程知之甚少还是了如指掌,豆包MarsCode编程助手都能为你量身定制。它不仅具备强大的产品能力,能够适应各种应用场景,还蕴含着无可估量的业务价值。那么,它背后的技术原理是什么?即使是新手,也能通过简单易懂的操作指引快速上手。今天,就让我们一起踏上这段探索之旅,体验编程助手带来的无限可能,开启你的编程新篇章!

项目实操

你是否曾因为没有女朋友而感到苦恼? 是否对恋爱技巧感到迷茫? 是否担心在女神面前只是个会修电脑的? don't worry ,今天我们将借助豆包MarsCode编程助手的力量,彻底颠覆那些陈旧的刻板印象,让你在女神眼中从“臭修电脑的”变成神秘的“尼奥”。

image.png

想象一下,通过豆包MarsCode,你可以学习如何用代码表达情感,如何用技术来提升自己的魅力,甚至如何创造浪漫的惊喜。这不仅仅是一个编程助手,它还能成为你爱情攻略中的秘密武器。

现在,就让我们一起打开豆包MarsCode,解锁新的自我,让爱情的花朵在你生活中绽放吧!

我的思考:我想每天为女神送一句暖暖的祝福;

MarsCode指令:我想使用API接口为女朋友每日生成一句暖心的话。

image.png


import requests

def get_daily_warm_words():
    url = "https://api.xxxxxx.com/xxxx/xxxxxx"  # 假设这是提供暖心话的API接口
    response = requests.get(url)
    if response.status_code == 200:
        data = response.json()
        return data["content"]  # 根据API返回的格式,提取暖心话内容
    else:
        return "获取暖心话失败,请稍后再试。"

if __name__ == "__main__":
    warm_word = get_daily_warm_words()
    print(warm_word)

调试一下接口返回的格式信息; image.png

我的思考:当MarsCode生成代码,和我预期的结果不相符的时候,我们要告诉MarsCode应该如果的处理问题。

Marscode指令:response.text转json;

在Python中,如果你已经通过requests库的get方法获取了响应对象response,并且想要将响应的文本内容response.text转换为JSON格式,可以使用json模块的loads函数。下面是修改后的代码:

image.png


import requests
import json

def get_daily_warm_words():
    url = "https://v1.xxxxxxxx.cn/"  # 假设这是提供暖心话的API接口
    response = requests.get(url)
    if response.status_code == 200:
        try:
            # 尝试将响应的文本内容解析为JSON格式
            data = json.loads(response.text)
            return data["hitokoto"]  # 根据API返回的格式,提取暖心话内容
        except json.JSONDecodeError:
            # 如果解析失败,返回错误消息
            return "获取暖心话失败,响应内容不是有效的JSON格式。"
    else:
        return "获取暖心话失败,请稍后再试。"

# 调用该函数获取每日温馨话语并打印
warm_word = get_daily_warm_words()
print(warm_word)

再次执行一下,看一下运行结果;

image.png

我的思考:怎么能展示到女神的面前呢?她每天都上网,上网就得使用浏览器,我悟了。

MarsCode指令:我想让这个功能有页面。

要实现这个功能,我们需要使用一个Web框架来创建一个页面,以便用户可以访问和查看每日温馨话语。在Python中,有许多流行的Web框架可供选择,如Flask、Django等。这里我们将使用Flask来创建一个简单的Web应用程序。 以下是一个基本的Flask应用程序的示例代码,它将展示如何获取每日温馨话语并将其显示在网页上:

image.png

from flask import Flask, render_template
import requests
import json

app = Flask(__name__)

def get_daily_warm_words():
    url = "https://v1.hitokoto.cn/"  # 假设这是提供暖心话的API接口
    response = requests.get(url)
    if response.status_code == 200:
        try:
            # 尝试将响应的文本内容解析为JSON格式
            data = json.loads(response.text)
            return data["hitokoto"]  # 根据API返回的格式,提取暖心话内容
        except json.JSONDecodeError:
            # 如果解析失败,返回错误消息
            return "获取暖心话失败,响应内容不是有效的JSON格式。"
    else:
        return "获取暖心话失败,请稍后再试。"

@app.route('/')
def index():
    warm_word = get_daily_warm_words()
    return render_template('index.html', warm_word=warm_word)

if __name__ == '__main__':
    app.run(debug=True)

说明:

  1. 导入必要的模块:我们导入了Flask类来创建应用程序,render_template函数用于渲染模板,requests库用于发送HTTP请求,json库用于解析JSON数据。
  2. 创建Flask应用程序实例:app = Flask(name)创建了一个Flask应用程序实例。
  3. 定义获取每日温馨话语的函数:get_daily_warm_words函数与之前的代码相同,用于获取每日温馨话语。
  4. 定义路由和视图函数:使用@app.route('/')装饰器定义了一个路由,即根URL('/')。当用户访问这个URL时,index函数将被调用。这个函数获取每日温馨话语,并将其传递给模板index.html。
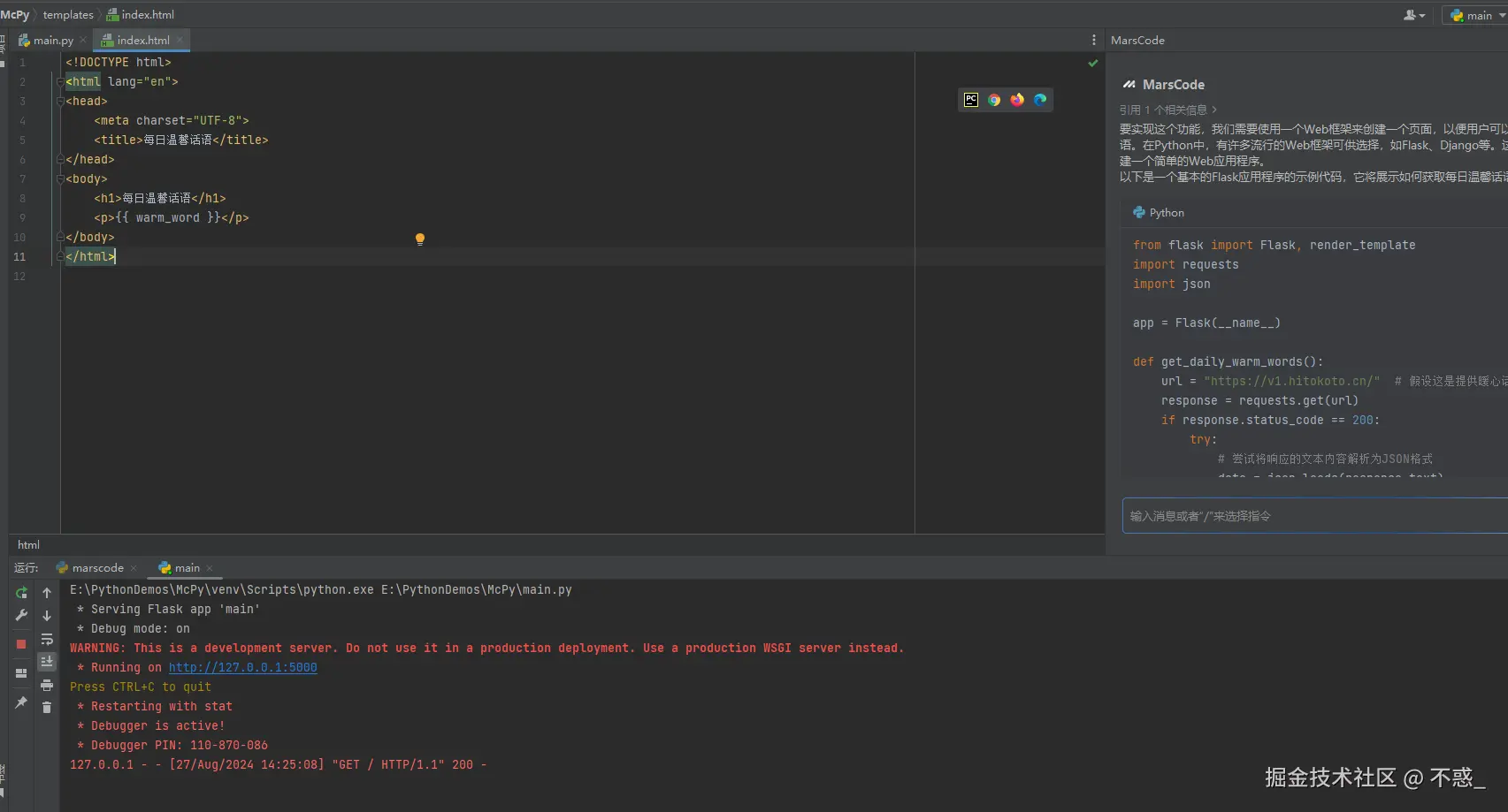
  5. 模板:我们需要创建一个名为index.html的模板文件,放在templates目录下。这个模板文件将包含HTML代码,用于显示每日温馨话语。

index.html模板示例

image.png

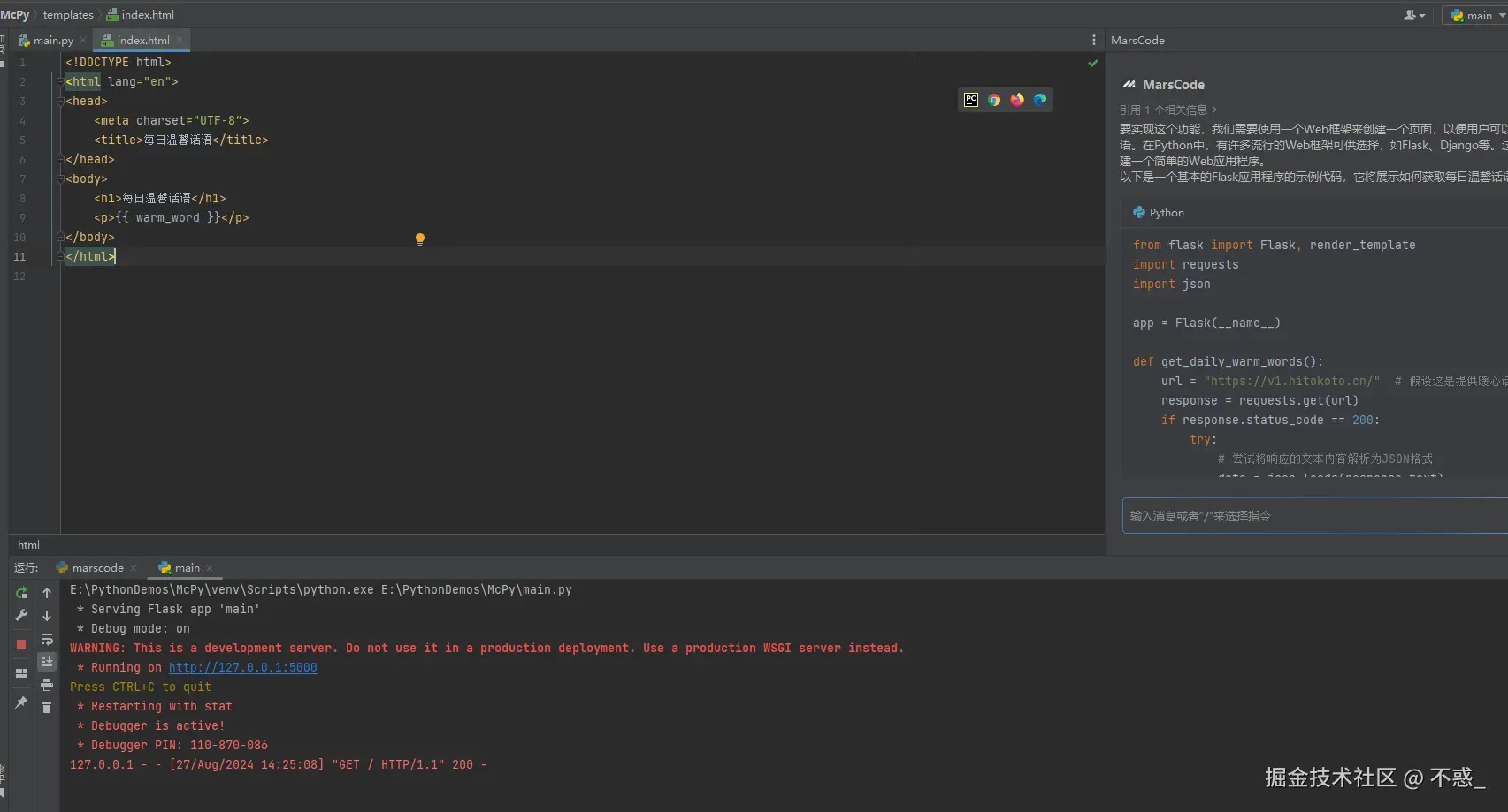
运行访问:http://127.0.0.1:5000

image.png

解释代码

我的思考:可是这段代码,我也没有看懂写的都是什么,到时候被女神问起,会不会露怯啊。

MarsCode指令:我们可是专业的,有专业的解释代码,注释代码,单元测试等等的配套功能,不怕你不会,就怕你不问呢。

image.png

  1. 函数定义: def get_daily_warm_words(): 这里定义了一个名为get_daily_warm_words的函数,它不接受任何参数。
  2. API接口URL: url = "v1.hitokoto.cn/" 这行代码定义了一个字符串变量url,其值为"v1.hitokoto.cn/",这是一个假设的AP…
  3. 发送HTTP GET请求: response = requests.get(url) 这行代码使用Python的requests库发送一个HTTP GET请求到指定的URL。
  4. 检查响应状态码: if response.status_code == 200: 这行代码检查HTTP响应的状态码是否为200,表示请求成功。
  5. 尝试解析JSON数据: try: data = json.loads(response.text) return data["hitokoto"] 在try代码块中,尝试将响应的文本内容解析为JSON格式,并返回"hitokoto"键对应的值,这通常是API返回的暖心话内容。
  6. 处理JSON解析错误: except json.JSONDecodeError: return "获取暖心话失败,响应内容不是有效的JSON格式。" 如果在尝试解析JSON时发生JSONDecodeError,即响应内容不是有效的JSON格式,函数将返回一个错误消息。
  7. 处理请求失败: else: return "获取暖心话失败,请稍后再试。" 如果HTTP请求失败(即状态码不是200),函数将返回一个错误消息。

这个函数的设计目的是提供一种简单的方式来获取每日暖心话,同时处理可能的错误情况,例如网络错误或API响应格式不正确。

我的思考:看起来不美观,女神可能会不喜欢。

MarsCode指令:html的页面不好看,帮我再优化一下样式。

当然,为了优化 index.html 的样式,我们可以添加一些 CSS 来美化页面。以下是一个简单的示例,添加了一些基本的样式来美化页面:

<!DOCTYPE html>
<html lang="en">
<head>
    <meta charset="UTF-8">
    <title>每日温馨话语</title>
    <style>
        body {
            font-family: Arial, sans-serif;
            margin: 0;
            padding: 0;
            background-color: #f0f0f0;
        }
        h1 {
            color: #333;
            text-align: center;
            padding: 20px 0;
        }
        p {
            font-size: 18px;
            text-align: center;
            color: #666;
            padding: 10px 0;
        }
    </style>
</head>
<body>
    <h1>每日温馨话语</h1>
    <p>{{ warm_word }}</p>
</body>
</html>

image.png

我的思考:好看的文字千篇一律,我的女神万里挑一,得是设计一个女神专属款,加个女神的专属图片做背景。

MarsCode指令:帮我再加一张背景图,修改更好看的字体样式。

好的,我可以帮你优化一下页面样式,并添加一张背景图。以下是更新后的index.html代码:

image.png 运行结果: image.png

我的思考:专属图片是加上了,但是文字变的不清晰了,女神可能会不开心。

MarsCode指令:字体加入彩色图片后看不清楚,帮我改成白色的艺术字体样色。

好的,我可以帮你修改样式,将字体颜色改为白色,并尝试添加一些艺术效果。以下是修改后的样式代码:

<!DOCTYPE html>
<html lang="en">
<head>
    <meta charset="UTF-8">
    <title>每日温馨话语</title>
    <style>
        body {
            font-family: 'Arial', sans-serif;
            margin: 0;
            padding: 0;
            background-color: #f0f0f0;
            background-image: url('static/image_2205144.jpg');
            background-size: cover;
            background-size: cover;
            background-repeat: no-repeat;
            background-size: cover;
            background-repeat: no-repeat;
            background-attachment: fixed;
            background-size: cover;
            background-repeat: no-repeat;
            background-attachment: fixed;
        }
            background-size: cover;
            background-repeat: no-repeat;
            background-attachment: fixed;
        }
        h1 {
            background-size: cover;
            background-repeat: no-repeat;
            background-attachment: fixed;
        }
        h1 {
            color: #333;
            background-size: cover;
            background-repeat: no-repeat;
            background-attachment: fixed;
        }
        h1 {
            color: #333;
            text-align: center;
            background-size: cover;
            background-repeat: no-repeat;
            background-attachment: fixed;
        }
        h1 {
            color: #333;
            text-align: center;
            padding: 20px 0;
            background-size: cover;
            background-repeat: no-repeat;
            background-attachment: fixed;
        }
        h1 {
            color: #333;
            text-align: center;
            padding: 20px 0;
            font-family: 'Georgia', serif;
            background-size: cover;
            background-repeat: no-repeat;
            background-attachment: fixed;
        }
        h1 {
            color: #333;
            text-align: center;
            padding: 20px 0;
            font-family: 'Georgia', serif;
        }
            background-size: cover;
            background-repeat: no-repeat;
            background-attachment: fixed;
        }
        h1 {
            color: #333;
            text-align: center;
            padding: 20px 0;
            font-family: 'Georgia', serif;
        }
        p {
            background-size: cover;
            background-repeat: no-repeat;
            background-attachment: fixed;
        }
        h1 {
            color: #333;
            text-align: center;
            padding: 20px 0;
            font-family: 'Georgia', serif;
        }
        p {
            font-size: 18px;
            background-size: cover;
            background-repeat: no-repeat;
            background-attachment: fixed;
        }
        h1 {
            color: #333;
            text-align: center;
            padding: 20px 0;
            font-family: 'Georgia', serif;
        }
        p {
            font-size: 18px;
            text-align: center;
            background-size: cover;
            background-repeat: no-repeat;
            background-attachment: fixed;
        }
        h1 {
            color: #333;
            text-align: center;
            padding: 20px 0;
            font-family: 'Georgia', serif;
        }
        p {
            font-size: 18px;
            text-align: center;
            color: #666;
            font-family: 'Brush Script MT', cursive;
            text-shadow: 2px 2px 4px #000000;
            background-size: cover;
            background-repeat: no-repeat;
            background-attachment: fixed;
        }
    </style>
</head>
<body>
    <h1>每日温馨话语</h1>
    <p>{{ warm_word }}</p>
</body>
</html>

嗯,应该就是这个效果了,把这个女神专属发给她,她一定会感动的。

2024-08-28-09-16-15.gif

小伙伴们儿,你学废了吗?欢迎一键三连哦~~~

本文正在参加豆包MarsCode测评官征文活动

体验MarsCode: www.marscode.cn/events/2024…

本文正在参加豆包MarsCode测评官征文活动