Clickhouse RepicateMergeTree下推分析(一)

182 阅读1分钟

公司目前做OLAP用的ck 21.x, 顺便看看源码. 折腾了两个月结合网上的各种资料算是有点进展, 记录一下自己总结的 之后再补全文字讲解

调试样例: 多分片单副本的ClickHouse环境

-- 建表语句
CREATE TABLE dw_local.t_a on cluster cluster_name (
`aid` Int64,
`score` Int64,
`create_time` DateTime,
`shard` String,
`_sign` Int8,
`_version` UInt64
) ENGINE = ReplicatedReplacingMergeTree('/clickhouse/table/{shard}/t_a', '{replica}')
ORDER BY (aid);
CREATE TABLE dw_dist.t_a on cluster cluster_name as dw_local.t_a ENGINE = Distributed('cluster_name', 'dw_local', 't_a', sipHash64(shard));
CREATE VIEW dw.t_a on cluster cluster_name as select * from dw_dist.t_a final where _sign = 1;

CREATE TABLE dw_local.t_b on cluster cluster_name (
`bid` Int64,
`aid` Int64,
`create_time` DateTime,
`shard` String,
`_sign` Int8,
`_version` UInt64
) ENGINE = ReplicatedReplacingMergeTree('/clickhouse/table/{shard}/t_b', '{replica}')
ORDER BY (bid);
CREATE TABLE dw_dist.t_b on cluster cluster_name as dw_local.t_b ENGINE = Distributed('cluster_name', 'dw_local', 't_b', sipHash64(shard));
CREATE VIEW dw.t_b on cluster cluster_name as select * from dw_dist.t_b final where _sign = 1;


-- 插入数据
insert into dw_dist.t_a (aid, score, shard, _sign, _version) values(1, 1, 's1', 1, 1);
insert into dw_dist.t_a (aid, score, shard, _sign, _version) values(2, 1, 's2', 1, 2);
insert into dw_dist.t_b (bid, aid, shard, _sign, _version) values(1, 1, 's1', 1, 1);
insert into dw_dist.t_b (bid, aid, shard, _sign, _version) values(2, 2, 's2', 1, 2);
insert into dw_dist.t_b (bid, aid, shard, _sign, _version) values(3, 0, 's1', 1, 3);
insert into dw_dist.t_b (bid, aid, shard, _sign, _version) values(4, 1, 's2', 1, 4);

查询SQL

explain select a.aid as aid, b.bid as bid, count(*) as ct from dw.t_a as a join dw.t_b as b on a.aid = b.aid  WHERE a.create_time >='2022-07-07 13:00:00' AND a.create_time <= '2022-07-09 22:00:00' AND bid = 3 group by aid, bid;

分片,副本,分区之间的关系

1f4364279a7e79049f70b2e98d82d934.png

索引查询简易流程

流程图: www.processon.com/view/link/6…

风轮- ClickHouse 索引查询.png

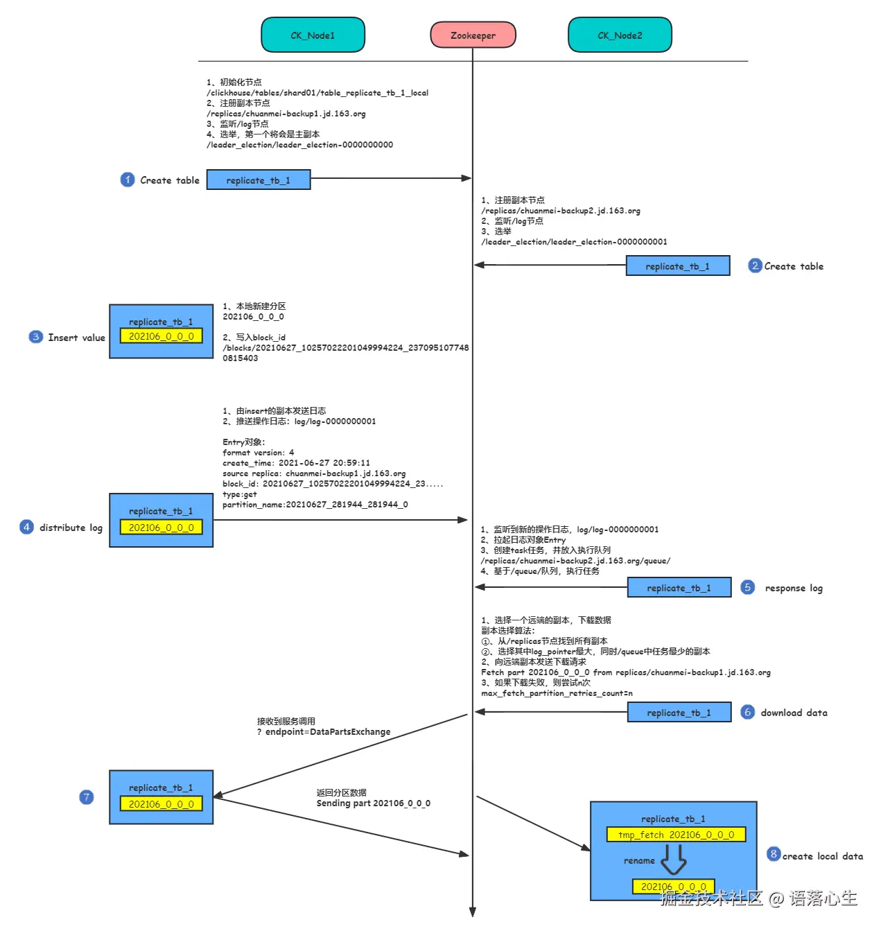
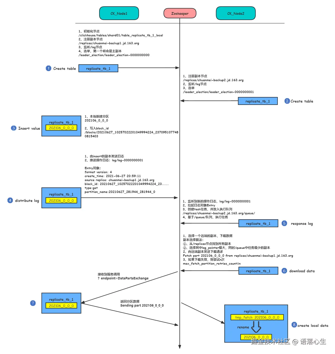
RepicateMergeTree副本协同流程

流程图: www.processon.com/view/link/6…

Clickhouse RepicateMergeTree Insert 副本协同流程.png