买药秒送 JADE动态线程池实践及原理浅析

739 阅读9分钟

一、背景及JADE介绍

买药秒送是健康即时零售业务新的核心流量场域,面对京东首页高流量曝光,我们对频道页整个技术架构方案进行升级,保障接口高性能、系统高可用。

动态线程池是买药频道应用的技术之一,我们通过3轮高保真压测最终初步确定了线程池的核心参数。但我们仍面临一些保障系统稳定性问题:如何监控线程池运行状态?以及因流量飙升出现任务堆积和拒绝时能否实时报警,线程池核心参数能否做到不重启应用,动态调整即时生效?

经调研,业界成熟的动态线程池开源项目有 dynamic-tphippo4j,在京东内部应用比较广泛的方案是 JADE ,几种方案实现思路大致相同,感兴趣可自行了解。JADE 是由零售中台-研发架构组维护的项目,动态线程池是JADE的组件之一,其稳定性已得到广泛验证(集团应用 300+,零售交易服务中台应用 250+ ,其中 0 级应用 130+),与JADE相辅相成的还有万象平台:是可视化的JADE管理端,集成配置、监控、审批等能力的JADE可视化平台,可以更高效的使用JADE组件,进一步提高工作效率。

实现效果

接入JADE和万象后,买药秒送线程池秒级监控效果如下:实时监控线程池运行状态 以及 阈值报警





下面我们从实践到原理一探究竟。

二、JADE动态线程池+万象可视化平台接入实践

JADE动态线程池和万象整体流程图如下:应用中需要引入 JADE、DUCC和 PFinder SDK,通过JADE创建线程池,线程池核心参数通过万象平台配置,集成 DUCC 实现动态调参,即时生效。线程池运行状态监控通过 PFinder 实现秒级监控。







1、引入JADE POM依赖,jade从1.2.4版本开始支持万象

<!-- JADE 核心包,最新版本与发布说明-->
<dependency>
    <groupId>com.jd.jade</groupId>
    <artifactId>jade</artifactId>
    <version>1.2.4</version>
</dependency>
<!-- 引用 PFinder SDK 库 -->
<dependency>
    <groupId>com.jd.pfinder</groupId>
    <artifactId>pfinder-profiler-sdk</artifactId>
    <version>1.1.5-FINAL</version>
</dependency>
<!-- JADE 配置目前基于 XStream 进行 XML 格式序列化,若通过非 DBConfig 动态调参,需自行引入 -->
<dependency>
    <groupId>com.thoughtworks.xstream</groupId>
    <artifactId>xstream</artifactId>
    <version>1.4.19</version>
</dependency>
<!-- JADE 尚未完全解除 dbconfig 依赖(主要是 ConfigBase 基类及 XmlConfigService 接口),非交易应用,需自行引入 dbconfig-client-api 精简包,交易应用一般已直接引用 dbconfig-client 实现包 -->
<dependency>
    <groupId>com.jd.purchase.config</groupId>
    <artifactId>dbconfig-client-api</artifactId>
    <version>1.0.8</version>
</dependency>

2、创建 jade.properties配置文件,并通过 Spring加载该配置文件

注意名字不能修改,JADE初始化会从该命名文件中加载配置属性

# 万象平台环境配置
jade.wx.env=pre

# 以下为调试设置,线上环境无需配置
jade.log.level=debug
jade.meter.debug-enabled=true

Spring加载 JADE配置文件

<bean id="propertyConfigurer" class="org.springframework.beans.factory.config.PropertyPlaceholderConfigurer">
    <property name="locations">
        <list>
            <!--JADE配置-->
            <value>classpath:jade.properties</value>
        </list>
    </property>
    <property name="fileEncoding">
        <value>UTF-8</value>
    </property>
</bean>

3、 配置JADE启动类,负责 JADE 自定义初始化

•如果不集成万象平台,则可以使用配置的DUCC空间配置和修改线程池参数。

【推荐】如果使用万象,万象会为JDOS应用默认创建一个DUCC空间,使用万象的DUCC进行配置和更新。

/**
 * @description:JADE配置类
 * @author: rongtao7
 * @date: 2024/4/5 1:09 下午
 */
@Configuration
public class JadeConfig {

    @Value("ucc://${ducc.application}:${ducc.token}@${ducc.hostPort}/v1/namespace/${ducc.namespace}/config/${ducc.config}/profiles/${ducc.profile}?longPolling=15000")
    private String duccUrl;

    @Value("${jade.wx.env}")
    private String wxEnv;

    @Bean
    public InitializeBean jadeInitBean() {
        InitializeBean initializeBean = new InitializeBean();

        // 注意这里,如果 uri 中 config 不是命名为 jade,则 name 属性需要设置为 jade
        ConfiguratorManager instance = new ConfiguratorManager();
        instance.addResource("jade", duccUrl);
        initializeBean.setConfigServiceProvider(instance);

        // 万象环境
        initializeBean.setWxEnv(wxEnv);

        return initializeBean;
    }
}

4、使用JADE创建线程池,并通过PFinder包装增强以支持trace的传递

prestart() 用于预热核心线程

/**
 * 线程池配置类,集成JADE和万象平台
 */
@Configuration
public class TaskExecutePoolConfig {

    /**
     * 买药秒送频道线程池
     */
    @Bean
    public ExecutorService msChannelPagePool(){
        //JADE组件创建线程池
        ThreadPoolExecutor threadPoolExecutor = ThreadPoolExecutorBuilder.newBuilder()
                .name(ThreadPoolName.MS_CHANNEL_PAGE_POOL.name()) // 线程池名称
                .core(200) // 核心线程数
                .max(200) // 最大线程数
                .queue(100) // 设置队列长度,此队列支持动态调整
                .callerRuns() // 拒绝策略,内置监控、日志
                .keepAliveTime(60L, TimeUnit.SECONDS) //线程存活时间
                .prestart() // 预初始化所有核心线程数
                .build();

        //  Pfinder增强
        return PfinderContext.executorServiceWrapper(threadPoolExecutor);
    }
}

5、万象平台接入

1)创建万象环境:第一次接入需要创建预发和生产环境。





2)创建万象线程池组件





6、验证效果

线程池参数动态变更 - 万象,更新后可观测到如下日志,说明修改成功

update executor 'MS_CHANNEL_PAGE_POOL' corePoolSize from 500 to 50
update executor 'MS_CHANNEL_PAGE_POOL' maxPoolSize from 500 to 200
update executor 'MS_CHANNEL_PAGE_POOL' keepAliveTime from 60 to 120 in seconds
update executor 'MS_CHANNEL_PAGE_POOL' queueCapacity from 100 to 90 

线程池监控 - PFinder, key格式为:executor.线程池名称.线程池状态(活跃/核心/最大线程数、队列大小、拒绝任务数)

•注:应用需开启pfinder监控并且PFinder SDK 要和 agent版本兼容







线程池任务RT监控 & 线程池状态监控:







线程池队列参数配置异常报警:



以上几步操作,就完成了JADE和万象的动态线程池接入。下面从源码角度浅析一下原理。



三、原理源码浅析

动态线程池核心本质 是对JDKThreadPoolExecutor包装增强,集成UMPPFinderDucc万象平台,以实现线程池的可视化管理、动态调参、监控报警能力。

线程池参数如何实现变更呢

线程池有4个关键参数,即:核心线程数最大线程数队列大小存活时间4个。

•核心、最大线程数、存活时间3个参数通过JDK ThreadPoolExecutor 提供了 setCorePoolSizesetMaximumPoolSizesetKeepAliveTime 支持更新参数。

但队列长度 capacity 是不支持修改的,其使用private final 修饰。JADE是通过 ResizeableLinkedBlockingQueue 实现队列长度可变,实现方式是继承LinkedBlockingQueue通过反射修改队列长度

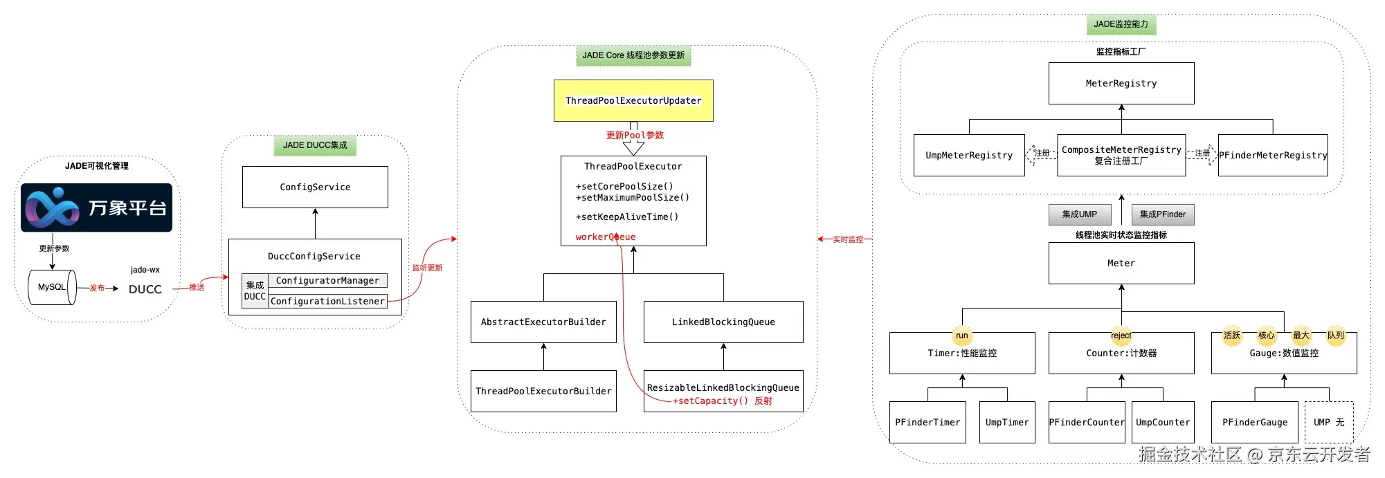
下面是JADE动态线程池简易原理图





从万象平台更新参数开始,万象会将配置数据保存MySQL数据库中,并通过发布操作将更新的配置推送到JADE的DUCC集成模块 DuccConfigService Linstener 监听到配置变更后调用 ThreadPoolExecutorUpdater 更新线程池参数,更新参数是通过继承JDK ThreadPoolExecutor 实现更新,以及通过ResizeableLinkedBlockingQueue 修改队列长度。

JADE线程池监控能力通过Meter监控点 及 MeterRegistry监控工厂集成PFinderUMP实现。

了解基础原理后,从 JADE配置类初始化过程线程池创建过程,分别看一下源码实现。

> JADE配置类初始化过程 - 源码探究

JADE InitBeanBase 注入了Spring容器,并利用Spring InitializingBean afterPropertiesSet() 执行自定义初始化逻辑。









JADE 自定义初始化逻辑 总共有8个初始化步骤,我们只需要关注其中几个即可。

public abstract class InitBeanBase implements InitializingBean, ApplicationContextAware, ApplicationListener<ContextRefreshedEvent> {
    @Override
    public void afterPropertiesSet() throws Exception {
        log.info("jade init begin");
        //1.读取配置文件,设置@Val属性值
        initProperties();
        //2.初始化日志级别
        initLogLevel();
        //3.初始化零售DBConfig
        initDbConfig();
        //4.初始化DUCC
        initConfig();
        //5.初始化万象配置
        initWX();
        //6.初始化 jvm ump key
        initUmps();
        //7.初始化PFinderMeterRegistry监控工厂
        initMeter();
        //8.初始化JSF监听注册 JSF POOL
        initJsf();
        UST.record(getClass());
        log.info("jade init end");
    }
}

1、`` initProperties() 用于读取jade.properties配置文件,设置@Val属性值

•从根目录读取jade.properties配置文件,名字不可变,否则获取不到。

public final class JadeConfigs {

    //从根目录读取 jade.properties
    private static synchronized Config initConfig() {
        //略...
        Object cfg = Thread.currentThread().getContextClassLoader().getResourceAsStream("jade.properties");
    }
}

•为Bean的@Val注解标注的属性设置值,如果jade.properties配置了则使用配置的,否则使用默认值。

public abstract class InitBeanBase implements InitializingBean, ApplicationContextAware, ApplicationListener<ContextRefreshedEvent> {

    //为@Val注解标注的属性设置值
    private void parseSpringValue(Config cfg) {
    
        //Spring PropertyPlaceholderHelper:解析和替换占位符的工具
        PropertyPlaceholderHelper helper = new PropertyPlaceholderHelper("${", "}", ":", true);
        
        //反射获取所有字段
        for (Field f : FieldUtils.getAllFields(getClass())) {
            f.setAccessible(true);
            if (f.get(this) != null) { // may set explicitly
                continue;
            }
            
            //获取 @Val 注解
            Val valAnno = f.getAnnotation(Val.class);
            if (valAnno != null && StringUtils.isNotEmpty(valAnno.value())) {
                try {
                
                    //从Config(jade.properties) 配置文件读取属性值,没有则为默认值。
                    String actualVal = helper.replacePlaceholders(valAnno.value(), k -> {
                        String v = cfg.getString(k);
                        if (v == null) {
                            v = applicationContext.getEnvironment().getProperty(k);
                        } 
                        return v;
                    });
                    if (actualVal != null) {
                        Function<String, ?> parser = TYPE_PARSERS.get(f.getType());
                        if (parser != null) {
                            Object parsedVal = parser.apply(actualVal);
                            f.set(this, parsedVal);
                        } 
                    }
                } catch (Exception e) {
                    log.error("parse field {} error", f.getName());
                    throw e;
                }
            }
        }
    }
}

2、initConfig() ****初始化配置类中的jade配置的ducc,如果不集成万象,则使用这个ducc配置。使用万象,则使用万象平台配置的ducc

•代码与万象初始化逻辑相同,参考下面的即可。



3、initWX() 初始化万象平台配置。

•万象初始化流程主要有3步骤:1.拼接使用万象默认配置的Ducc空间;2.启动监听;3.拉取配置更新JADE组件

•万象的默认Ducc空间格式为:通过应用名和环境Env的拼接:{ns:wxbizapps} {appName:diansong} {env:pre}

class WXInit {

    //万象初始化
    private void init0() {
    
        //1.万象默认的DUCC配置
        String duccHost = DuccResource.getDefautHost();
        Config config = JadeConfigs.getConfig();
        String app = config.getString("jade.wx.app", "jdos_wxbizapps");
        String token = config.getString("jade.wx.token", getDefaultDuccToken(duccHost));
        String ns = config.getString("jade.wx.ns", "wxbizapps");
        String cfg = config.getString("jade.wx.cfg", Env.getAppName());
        if (failOrLog(cfg, "jade.wx.cfg")) {
            return;
        }
        String env = initBean.getWxEnv();
        if (StringUtils.isEmpty(env)) {
            env = config.getString("jade.wx.env");
        }
        if (failOrLog(env, "jade.wx.env")) {
            return;
        }
        String currentApp = Env.getDeployAppName();
        if (failOrLog(currentApp, "current app name")) {
            return;
        }
        //DUCC URL拼接
        String url = String.format(DuccResource.URL_FORMAT, app, token, duccHost, ns, cfg, env, 1000 * 60, isRequired());
        log.info("connect to wanxiang via {}", url); // TODO: mark token
        
        //Resource Name jade-wx
        String resxName = "jade-wx";
        ConfiguratorManager cm = new ConfiguratorManager();
        cm.setApplication(currentApp);
        cm.addResource(resxName, url);
        cm.start();
        
        //2.启动监听Ducc jade-wx
        ConfigService configService = new DuccConfigService(cm);
        
        //3.从万象平台拉配置更新JADE组件
        configService.getConfig(resxName, JadeConfig.class); // TODO: not found, throws?
        
        UST.record(getClass());
    }
}

• 启动监听DUCC 调用 DuccConfigService init()初始化方法

public class DuccConfigService implements ConfigService {
    //构造方法,注入DUCC ConfiguratorManager
    public DuccConfigService(@NonNull ConfiguratorManager configuratorManager) {
        if (configuratorManager == null) {
            throw new NullPointerException("configuratorManager is marked non-null but is null");
        } else {
            //初始化
            this.init(configuratorManager);
        }
    }
}



init()初始化方法中会启动万象DUCC的线程,并添加监听事件,监听Resource name 为 jade-wx的变化,变化后的回调函数通过 DuccConfigService.this.updateConfig(configuration)用来更新JADE组件

//初始化方法
private void init(ConfiguratorManager configuratorManager) {
    try {
        this.configuratorManager = configuratorManager;
        //1.启动Ducc线程
        if (!configuratorManager.isStarted()) {
            if (StringUtils.isNotEmpty(Env.getDeployAppName())) {
                System.setProperty("application.name", Env.getDeployAppName());
            }

            configuratorManager.start();
        }

        List<Resource> resources = DuccUtil.getResources(configuratorManager);
        Iterator var3 = resources.iterator();

        while(var3.hasNext()) {
            final Resource resource = (Resource)var3.next();
            
            //2.Ducc添加监听事件,Name是:jade-wx
            configuratorManager.addListener(new ConfigurationListener() {
                public String getName() {
                    return resource.getName();
                }

                //回调函数更新JADE组件
                public void onUpdate(Configuration configuration) {
                    DuccConfigService.this.updateConfig(configuration);
                }
            });
        }

        UST.record(this.getClass());
    } catch (Throwable var5) {
        throw var5;
    }
}

DuccConfigService更新方法调用 JadeConfiginit()方法,根据万象平台配置更新JADE各个组件,包括动态线程池。

public class JadeConfig implements JadeConfigSupport, InitializingObject {
    public static void init(JadeConfigSupport cfg) {
        //JADE-日志组件 更新

        //JADE-动态线程池组件 更新
        ThreadPoolExecutorUpdater.update(cfg.getExecutorConfig());

        //JADE-本地缓存组件 更新

        //....
    }
}

5、ThreadPoolExecutorUpdater更新线程池参数核心类

•核心、最大线程数、存活时间是通过继承JDK ThreadPoolExecutor 实现更新的。

•在核心类中,当调大核心线程数后,会调用prestartAllCoreThreads() 对核心线程进行预热,所以不必担心调大核心线程数后发生的“抖动”问题(实际是创建线程的开销)。

•注意 coremax是一起更新的,否则可能会导致更改不生效的问题。

ThreadPoolExecutorUpdater 更新线程池主要有以下5个步骤。

updatePoolSize更新核心、最大线程数,注意需要一起同步更新,否则可能导致更新失败问题

setKeepAliveTime更新KeepAliveTime存活时间

setCapacity 反射修改队列容量

prestartAllCoreThreads() 预热核心线程数

updateRejectSetting() 更新拒绝策略

private static void update0(ExecutorConfigSupport.ExecutorSetting executorSetting, ThreadPoolExecutor executor) {
    //1.更新核心、最大线程数,注意需要一起同步更新,否则可能导致更新失败问题
    updatePoolSize(executorSetting, executor);
    //2.更新KeepAliveTime存活时间
    if (executorSetting.getKeepAliveSeconds() != null && executorSetting.getKeepAliveSeconds() != executor.getKeepAliveTime(TimeUnit.SECONDS)) {
        executor.setKeepAliveTime(executorSetting.getKeepAliveSeconds(), TimeUnit.SECONDS);
    }
    //3.更新队列
    if (executorSetting.getQueueCapacity() != null) {        
        if (executor.getQueue() instanceof LinkedBlockingQueue) {
            LinkedBlockingQueue currentQueue = (LinkedBlockingQueue) executor.getQueue();
            int currentQueueCapacity = ResizableLinkedBlockingQueue.getCapacity(currentQueue);
            if (executorSetting.getQueueCapacity() > 0 && executorSetting.getQueueCapacity() != currentQueueCapacity) {

                //反射修改队列数量,signalNotFull
                ResizableLinkedBlockingQueue.setCapacity(currentQueue, executorSetting.getQueueCapacity());
            } else if (executorSetting.getQueueCapacity() == 0) {

                //调整队列数量为0,注意丢任务风险。
                if (BooleanUtils.isTrue(executorSetting.getForceResizeQueue())) {
                    setWorkQueue(executor, new SynchronousQueue());
                } else {
                   // log    
                }
            }
        } 
        //else 省略
    }
    
    //4.预热核心线程数
    if (BooleanUtils.toBoolean(executorSetting.getPrestartAllCoreThreads()) && executor.getPoolSize() < executor.getCorePoolSize()) {
        int threads = executor.prestartAllCoreThreads();
    }

    //5.更新拒绝策略
    updateRejectSetting(executorSetting, executor);
}



•队列长度修改通过ResizableLinkedBlockingQueue反射实现。

//可动态调整容量的 BlockingQueue 
//HACK: 内部直接继承自 LinkedBlockingQueue,通过反射修改其 private final capacity 字段
public class ResizableLinkedBlockingQueue<E> extends LinkedBlockingQueue<E> {
    //反射设置队列大小
    static <E> void setCapacity(LinkedBlockingQueue<E> queue, int capacity) {
        int oldCapacity = getCapacity(queue);
        FieldUtils.writeField(queue, FN_CAPACITY, capacity, true);
        int size = queue.size();
        //如果队列中的任务已经达到老队列容量限制,并且新的容量大于队列任务数
        if (size >= oldCapacity && capacity > size) {
            // thanks to https://www.cnblogs.com/thisiswhy/p/15457810.html
            MethodUtils.invokeMethod(queue, true, "signalNotFull");
        }
    }
}

•这里有一个细节,如果队列容量满了,当调整完队列数后,手动调用signalNotFull发出队列非满通知,唤醒阻塞线程,可以继续向队列插入任务了。



> 创建JADE线程池build() - 源码探究

以下是我们通过 JADE ThreadPoolExecutorBuilder 创建线程池的 Bean,核心逻辑在 build() 封装。

/**
 * 秒送频道页线程池
 */
@Bean
public ExecutorService msChannelPagePool(){
    ThreadPoolExecutor threadPoolExecutor = ThreadPoolExecutorBuilder.newBuilder()
            .name(ThreadPoolName.MS_CHANNEL_PAGE_POOL.name()) // 线程池名称
            .core(200) // 核心线程数
            .max(200) // 最大线程数
            .queue(1024) // 设置队列长度,此队列支持动态调整
            .callerRuns() // 快捷设置拒绝策略为丢弃,内置监控、日志
            .keepAliveTime(60L, TimeUnit.SECONDS) //线程存活时间
            .prestart() // 预初始化所有核心线程数
            .build();

    return PfinderContext.executorServiceWrapper(threadPoolExecutor);
}

build() 主要逻辑有3步,1.创建线程池 ,2.启动所有核心线程, 3.注册线程池监控点

public abstract class AbstractExecutorBuilder<B extends AbstractExecutorBuilder, E extends ThreadPoolExecutor> {    
    public synchronized E build() {
        //1.创建线程池
        this.executor = createExecutor();
        //2.启动所有核心线程
        if (this.prestartAllCoreThreads) {
            executor.prestartAllCoreThreads();
        }
        //3.创建监控
        initMonitor();
        return this.executor;
     }
}

initMonitor()创建PFinder线程池监控,即 活跃线程数、核心/最大线程数,队列数量等。格式为:executor.线程池名.activeCount. (注意线程池一定要有名字)

gauge() 方法内部集成PFinder,使用代码编程的方式进行Gauge埋点,用于记录线程池的瞬时值指标:活动线程数、核心/最大、队列大小等。PFinder埋点方式详见PFinder文档。

public abstract class MeterRegistry<C extends MeterRegistryConfig> {

    public List<Gauge> gaugeExecutor(String executorName, ThreadPoolExecutor executor) {
        String namePrefix = "executor." + executorName;
        return gaugeExecutor0(namePrefix, executor);
    }

    private List<Gauge> gaugeExecutor0(String namePrefix, ThreadPoolExecutor executor) {
        namePrefix += ".";
        List<Gauge> gauges = new ArrayList<>();
        if (getConfig().isThreadPoolAllMetricsEnabled()) {
            gauges.add(gauge(namePrefix + "taskCount", executor::getTaskCount));
            gauges.add(gauge(namePrefix + "completedTaskCount", executor::getCompletedTaskCount));
        }
        gauges.add(gauge(namePrefix + "activeCount", executor::getActiveCount));
        gauges.add(gauge(namePrefix + "corePoolSize", executor::getCorePoolSize));
        gauges.add(gauge(namePrefix + "maxPoolSize", executor::getMaximumPoolSize));
        gauges.add(gauge(namePrefix + "poolSize", executor::getPoolSize));
        gauges.add(gauge(namePrefix + "queueSize", () -> executor.getQueue().size()));
        //
        return gauges;
    }
}

四、避坑指南

•线程池必须有名字,监控依赖,并且不能重名。当系统有问题时也便于通过jstack等工具排查定位问题。

•应用需开启pfinder监控并且PFinder SDK 要和 agent版本兼容

•线程池创建后,线程不会立即启动,而是在有任务提交时才启动,启动的瞬间会因为创建线程的开销造成性能“抖动”,可以使用prestartAllCoreThreads() 预热核心线程。

•线程池的核心线程,默认是不会回收的,如果一个线程池活跃度长时间很低,建议调整核心线程数,过多的线程会浪费内存资源,影响系统稳定性。

FutureCompletableFuture异步任务使用线程池时设置合理的超时时间,避免因外部服务故障或网络等问题导致任务长时间阻塞,造成资源浪费,严重甚至拖垮整个线程池,导致线上问题。

•同理,系统中请求外部Http请求时,必须设置超时时间,避免资源被长时间占用无法释放,影响系统性能和稳定性。