从花果山的灵石出世,到取经路上的九九八十一难,再到大闹天宫的惊心动魄……这些耳熟能详的西游场景,如今都能通过Flux模型,以超乎想象的细节和真实感呈现在你眼前。**本次实验在函数计算中内置的flux.1-dev-fp8大模型,搭配Lora模型,**无需复杂的配置,一键部署,你就能成为这场视觉盛宴的创造者。
诚邀您参与到这场奇妙旅程中来,这不仅是一次技术的探索,更是一场创意的狂欢,在函数计算的助力下,书写属于自己的西游传奇!
立即参与:developer.aliyun.com/topic/fc/au…

实验准备
场景介绍
Flux 模型是由 Black Forest Labs (Stable Diffusion原班人马创立)推出的一款文本生成图像的AI模型,该模型以其高清晰度图像生成和优秀的提示词遵循能力而受到关注。Flux.1模型在图像质量、提示词遵循、尺寸和比例的多样性、排版能力以及输出的多样性等方面超越了市场上的主流文生图模型,在文字生成、非真实场景+文字生成、现实世界真实场景、真实人物、动漫人物以及动物生成上表现都非常出色。

领取免费额度
首次开通用户可领取产品提供的试用额度
- 领取函数计算FC免费额度:common-buy.aliyun.com/package?pla…
- 领取文件存储NAS免费额度:free.aliyun.com/?spm=5176.5…
创建并部署 Flux 模型
1.前往函数计算控制台。

如果您是首次开通用户,需要创建 AliyunFcDefaultRole默认角色

在角色快捷创建页面,单击同意授权。

2.请确认访问的控制台是函数计算3.0,否则您需要在右上角单击体验函数计算3.0。


3.在左侧导航栏,单击应用。

4.在应用页面,单击创建应用。
说明:如果您之前未使用过应用中心,请跳过本步骤,可直接进入下一步。

5.在应用页面,选择人工智能>Flux 超写实文生图模型,单击立即创建。
说明:如果您在应用页面找不到 Flux 超写实文生图模型,您可能登录的是函数计算2.0控制台。您可在页面右上角,单击体验函数计算3.0

6.在创建应用页面,点击“直接部署”

7.在创建应用页面,角色名称请确认所需要的权限均已获取(若缺失权限请按照页面引导进行操作),同时保证 文件存储 NAS 已经开通(如果没有开通,可根据提示进行开通,用来存储需要的flux模型 Lora 文件)

8.地域选择距离自己较近的地域,目前支持仅华东1(杭州)、华东2(上海)地域和日本(东京)
由于当前模板涉及Github以及HuggingFace等网站访问,国内部分地区可能无法直接使用。其他配置保持默认即可,然后单击创建应用。
9.点击“创建并部署默认环境”等待创建应用

等待约1分钟,部署状态变为部署成功,表示应用部署成功,并生成访问域名,单击访问域名后的链接,开始体验 Flux 大模型生图。
重要:
- 请注意保护域名的安全,不要泄露给其他人,防止产生额外费用。
- ***.devsapp.net域名是CNCF SandBox项目Serverless Devs社区所提供,仅供学习和测试使用,不可用于任何生产使用;社区会对该域名进行不定期地拨测,并在域名下发30天后进行回收,强烈建议您绑定自定义域名以获得更好的使用体验。

10.首次打开ComfyUI,遇到无法访问此网站情况,等待10 秒左右单击重新加载。

11.在页面中,您可以看到ComfyUI提供的默认工作流。单击Queue Prompt,测试制作自己的第一张图。第一张图的出图时间大概需要2分钟,后续出图时间大概3秒左右。
说明:若长时间不出图,建议关闭窗口,再次点击链接访问。
重要:由于ComfyUI自身需要长久保持WebSocket连接以同步实时状态,因此页面打开时会持续使用计算资源,即页面打开就会有费用产生请您在不使用ComfyUI的时候关闭页面,如果不进行主动操作,页面也会在10分钟后自动关闭,以节省您的费用。

至此您的实操环节已经完成,如您希望自定义更多图片可以查看后面高阶教程,为了让您更直观地感受ComfyUI强大的绘图能力,我们提供了预置的工作流文件+内置大模型+Lora模型,让您基于函数计算部署ComfyUI快速体验风格滤镜。
ComfyUI+Flux 生成超写实图像
- 访问下方链接,下载预置的 json文件(如果看到为代码,可直接复制全部代码,粘贴到ComfyUI 中即可)
labfileapp.oss-cn-hangzhou.aliyuncs.com/FC/Flux%E8%…
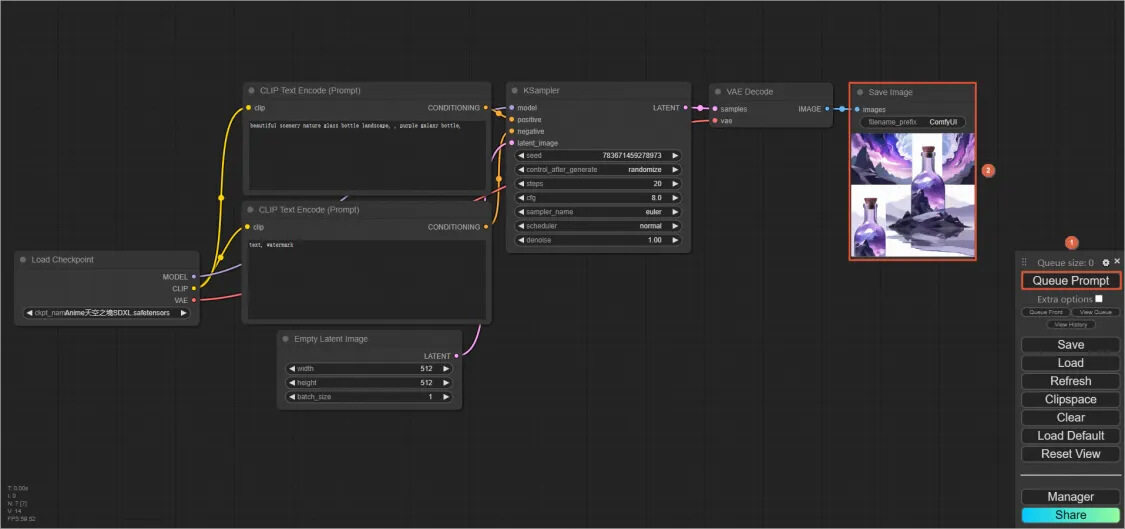
2.在页面右下角,单击Load,将下载并解压后的json文件导入到 ComfyUI 中。


3.在页面右下方,直接单击 Queue Prompt,通过默认的提示词生成图像

4.因为ComfyUI基于Serverless函数计算产品部署,因此生成第一张图的时候需要冷启动时间,第一张图生成需要等待30秒,后续每张图生成时间为2-5秒。

5.您可以通过修改“正向提示词(绿色框)”生成更多西游人物,负面提示词(红色框)可不用修改,以下是几个正向提示词的例子,您可以根据需要使用。

孙悟空:wukong,1 monkey,Solo,Hairy,Covered with hair,Chinese style,armor,looking at viewer,Simple background,Realistic,Portrait
猪八戒:1 black pig,Solo,Hairy,Covered with hair,Chinese style,armor,looking at viewer,Simple background,Realistic,Portrait
牛魔王:1 black buffalo,Solo,Hairy,Covered with hair,Chinese style,armor,looking at viewer,Simple background,Realistic,Portrait
蜘蛛精:a woman Sitting cross-legged on a giant spider, spraying webs from her hands, wearing a black Hanfu,Simple background,Realistic,Portrait
孔雀公主:1 girl, huge male peacock, realhuman,crown, black hair,Simple background,Realistic,Portrait
6.(选做)您可以尝试生成其他风格图像,感受Flux模型的生图魅力,直接修改正向提示词,尝试更多类型图像生成,以下是一些案例

正向提示词:realistic minion holding a sign that says "Good morning!" and showing the middle finger to the front,quality details, hyper realistic,high definition,8K, photo.

正向提示词:A pretty little girl, reaching out to greet, with a very happy expression.
如果您需要更换模型或者 lora,体验 Flux 文生图大模型的魅力,欢迎查看完整教程:developer.aliyun.com/article/159… 更多内容关注 Serverless 微信公众号(ID:serverlessdevs),汇集 Serverless 技术最全内容,定期举办 Serverless 活动、直播,用户最佳实践。