抖音账号内容管理,支持多账号

238 阅读7分钟

大家好,我是小悟

有运营抖音账号的小伙伴,就会有这种感受,抖音视频下面有用户评论咨询,有时候没有及时收到APP消息,没有去处理就可能会被其他同行截胡。再者,如果运营了矩阵账号,要登录多个账号,管理起来会非常麻烦。

那么就可以通过系统来自动回复视频下面的用户评论,也不是盲目的乱回复,可以预先设置好关键词,匹配到评论含有关键词筛选到有用的评论才自动回复一条预先设置好的内容。

图片

也可以设置通知,如果创作者视频被评论了,系统收到评论时,会通知接收人。当然也是可以设置关键词的,有匹配到关键词筛选到有用的评论才会发送通知提醒。

可以帮助更好地及时处理多账号视频下用户的评论咨询,提升响应用户速度,提高处理效率。支持多账号,不需要频繁登录抖音平台就能完成处理。

创作者管理、创作者粉丝画像、创作者视频、创作者直播、关键词搜索、榜单数据、星图数据、热点视频和评论通知。

1、创作者管理

1.1、创作者信息

查看创作者授权信息。

图片

点击创作者授权,弹出是否确认授权。

图片

点确定,会跳转到抖音平台提供的授权扫码页,创作者扫码即可授权。

图片

1.1.1、自动回复评论设置

图片

自动回复评论内容: 当客户在创作者视频下有评论时,系统自动回复该评论的内容。

自动回复评论,开启或关闭: 开启即可自动回复评论,关闭即无法自动回复评论。

状态,启用或禁用: 启用即可查看数据和操作,禁用即无法查看数据和操作。

命中关键词自动回复评论,开启或禁用: 开启即命中关键词才自动回复评论,关闭即没有命中关键词也自动回复评论。

命中评论关键词: 预先设置关键词,当在自动回复评论且命中关键词自动回复评论都开启的情况下,有匹配到这里面的关键词才会自动回复评论。

1.1.2、扫码操作手机打开抖音app扫码直接进入创作者主页查看。点击昵称也可以直接打开pc端主页查看。

图片

手机打开抖音app扫码直接进入创作者会话页面私信。

图片

如果创作者正在直播,手机打开抖音app扫码直接进入创作者直播页面观看。

图片

1.1.3、用户数据

包括视频情况、粉丝数据和用户数据。

视频情况统计的是每日发布内容数、每日新增视频播放和总发布内容数。

粉丝数据统计的是每天新粉丝数和每日总粉丝数。

用户数据统计的是每日点赞数、评论数、分享数和主页访问数。

图片

2、创作者粉丝画像

2.1、粉丝画像

2.1.1、地域和活跃天数分布

图片

2.1.2、设备和性别分布

图片

2.1.3、兴趣和年龄分布

图片

2.1.4、流量贡献分布

统计粉丝在观看、点赞、评论和分享的流量贡献。

图片

3、创作者视频

3.1、视频信息

查看创作者视频信息数据。

图片

点击视频封面,可以直接观看视频内容。

图片

3.1.1、扫码操作

手机打开抖音app扫码直接进入创作者视频详情观看。点击视频标题也可以直接打开pc端视频详情观看。

图片

3.1.2、视频数据

包括近30天平均播放时长(秒)、近30天评论数、近30天点赞数、近30天播放数和近30天分享数。

视频数据统计的是近7天、近15天和近30天每天的点赞数、评论数、播放数和分享数。

图片

3.1.3、评论数据

评论列表。

图片

发表评论。

图片

回复视频评论。

图片

评论回复列表。

图片

3.1.4、扫码操作

手机打开抖音app扫码直接进入评论者主页查看。点击昵称也可以直接打开pc端主页查看。

图片

手机打开抖音app扫码直接进入评论者会话页面私信。

图片

4、创作者直播

4.1、直播间数据

查看创作者历史开播过的直播间数据。

图片

5、关键词搜索

5.1、关键词搜索

通过关键词搜索全站视频。

图片

需要先到平台管理中心-应用详情-关键词视频管理-关键词管理创建关键词。

图片

点击视频封面,可以直接观看视频内容。

图片

5.1.1、扫码操作

手机打开抖音app扫码直接进入作者视频详情观看。点击视频标题也可以直接打开pc端视频详情观看。

图片

手机打开抖音app扫码直接进入作者主页查看。

图片

手机打开抖音app扫码直接进入作者会话页面私信。

图片

如果作者正在直播,手机打开抖音app扫码直接进入作者直播页面观看。

图片

5.1.2、评论数据

评论列表。

图片

评论回复列表。

图片

手机打开抖音app扫码直接进入评论者主页查看。点击查看主页也可以直接打开pc端主页查看。

图片

手机打开抖音app扫码直接进入评论者会话页面私信。

图片

6、榜单数据

6.1、热门视频

查看抖音热门视频榜单数据。

图片

点击播放按钮,可以直接观看视频内容。

图片

7、星图数据

7.1、星图达人榜

查看抖音星图榜单相关数据。包括星图指数榜、涨粉指数榜、性价比指数榜、种草指数榜、精选指数榜和传播指数榜。

图片

7.1.1、扫码操作

手机打开抖音app扫码直接进入达人主页查看。点击达人昵称也可以直接打开pc端主页查看。

图片

手机打开抖音app扫码直接进入达人会话页面私信。

图片

如果达人正在直播,手机打开抖音app扫码直接进入达人直播页面观看。

图片

7.1.2、星图指数

包括星图指数、涨粉指数、性价比指数、种草指数、合作指数和传播指数。

图片

8、热点视频

8.1、热点数据

查看热点榜数据,可以根据热点词搜索相关视频。

图片

点击播放按钮,可以直接观看视频内容。

图片

9、评论通知

9.1、关键词配置

预先设置关键词。参数配置里面,命中关键词通知且开启通知都选择是的情况下,有匹配到这里面的关键词才会发送通知提醒。

图片

图片

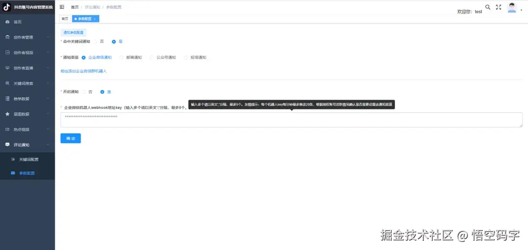
9.2、参数配置

这个配置的是消息通知参数,如果创作者视频被评论了,系统收到评论时,会通知接收人。有四种通知渠道,企业微信通知、邮箱通知、公众号通知和短信通知。

9.2.1、企业微信通知

需要设置企业微信机器人webhook地址key。需要添加企业微信群机器人。

图片

9.2.2、邮箱通知

需要设置发送人邮箱(必须是网易云163邮箱)、发送人邮箱授权码、接收人邮箱。需要到网易云163邮箱后台获取。

图片

9.2.3、公众号通知

需要设置公众号appId、公众号secret、公众号模板消息id、接收人公众号openId。需要到公众号后台获取。

图片

9.2.4、短信通知

需要设置腾讯云短信secretId、腾讯云短信secretKey、腾讯云短信模板id、腾讯云短信appId。需要到腾讯云后台获取。

图片

您的一键三连,是我更新的最大动力,谢谢

山水有相逢,来日皆可期,谢谢阅读,我们再会

我手中的金箍棒,上能通天,下能探海