企业架构:ArchiMate 综合指南

133 阅读6分钟

为什么是 ArchiMate?

长期以来,模特在商业中扮演着重要的角色。流程模型、信息和数据模型、应用环境、战略模型、运营模型。组织试图连接他们的模型,从许多不同的角度深入了解企业的​​运作方式。通常,模型变得更加高级,专注于组织的本质。这些发展导致了 ArchiMate 语言的发展,它允许在域内进行高级建模,但允许对域之间的关系进行建模。

为什么选择 ArchiMate

如上图所示,企业架构师采用ArchiMate的主要原因如下:

  • 捕捉利益相关者的担忧

  • 通过识别和改进需求来解决问题

  • 创建 EA 模型

  • 为利益相关者创建模型视图

    • 展示如何解决关注点和要求
    • 显示由相互冲突的问题引起的权衡

 

ArchiMate 的好处

ArchiMate 为您的企业架构建模的主要好处是:

  • 它是 The Open Group 的独立于供应商的国际标准,将您从特定于供应商的工具和框架的锁定中解放出来。The Open Group 的 ArchiMate 论坛得到了积极的支持。
  • 其有根据的概念和模型提供了精确性。它可以帮助您摆脱建筑的“模糊图片”形象。
  • 它是一种精简而简单的语言。它包含了对企业架构建模的足够概念,并没有膨胀到包含所有可能的内容。其统一的结构使其易于学习和应用。
  • 它与特定架构领域(例如软件或业务流程)的现有方法有明确的联系。ArchiMate 中的几个概念特意从其他语言(如 UML 或 BPMN)中借用,以提供一个简单的桥梁。
  • 它没有规定一种工作方式,但它很容易与现有的方法(如 TOGAF)结合使用。
  • 它已经过许多不同的用户组织的尝试和测试,并得到了众多咨询公司和软件工具的支持。

 

最新的 ArchiMate 3 规范

该语言的最新版本是 ArchiMate 3.0 规范,该规范于 2016 年 6 月发布。ArchiMate 3.0 是对该标准的重大更新,具有许多新概念。

3.0 版中包含的新功能包括:

  • 在战略级别对企业进行建模的元素,例如能力、资源和结果。
  • 它还支持对材料和设备的物理世界进行建模。
  • 此外,语言的一致性和结构得到了改进,定义与其他标准保持一致,其可用性以其他各种方式得到增强。

已创建该语言的新版本以响应许多要求:

  • 将业务战略与业务和 IT 运营相关联的需求不断增加
  • 融合 IT 和物理世界的技术创新
  • 在新域中的使用;例如,制造、物流
  • 提高一致性和可理解性
  • 改进开放组标准之间的一致性,特别是与 TOGAF 框架

相关资源:

ArchiMate 规范可以从 The Open Group 的ArchiMate 论坛下载。

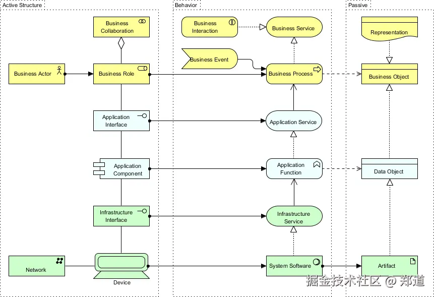
ArchiMate 核心框架

由业务、应用程序和技术元素定义的核心的方面和层可以组织为九个单元的框架,如下图所示。

ArchiMate 核心框架

框架的结构允许从不同的角度对企业进行建模,其中单元格内的位置突出了利益相关者的关注点。利益相关者通常会关注涵盖多个单元格的问题。

 

方面和层

ArchiMate语言的主要概念和关系可以看成一个框架,即所谓的ArchiMate Full Framework。

它将企业架构分为业务层、应用层和技术层。

在每一层中,都考虑了三个方面:表现行为的活动元素(例如过程和功能)、内部结构和定义使用或交流信息的元素。

方面

  1. 所述活性结构方面表示结构的概念(即显示实际行为的业务演员,应用程序组件,和设备,即,活动的“主题”)。
  2. 所述行为方面表示由演员执行的行为(进程,函数,事件和服务)。行为概念被分配给结构概念,以显示谁或什么显示了行为。
  3. 所述被动结构方面(信息)表示在其上执行的行为的对象。这些通常是业务层的信息对象和应用层的数据对象,但它们也可以用来表示物理对象。

ArchiMate 核心框架元素

图层

高层使用低层提供的服务。业务层向外部客户提供产品和服务,这些产品和服务由业务参与者执行的业务流程实现。应用层通过(软件)应用实现的应用服务支持业务层。技术层提供运行应用程序所需的基础设施服务(例如处理、存储和通信服务),由计算机和通信硬件和系统软件实现。

ArchiMate 层的相互关系

 

ArchiMate 完整框架

完整的 ArchiMate 语言为核心框架添加了多个层和一个方面。物理元素被添加到技术层,用于对物理设施和设备、分配网络和材料进行建模。此外,还添加了一个额外的动机方面以及实现和迁移元素。生成的完整 ArchiMate 框架如下图所示。

ArchiMate 完整框架核心层:

  • ArchiMate Core – 支持对 TOGAF 定义的架构域进行建模

扩展:

  • 动机扩展——支持对利益相关者、变革驱动因素、业务目标、原则和要求进行建模
  • 实施和迁移扩展- 支持项目组合管理、差距分析以及过渡和迁移计划的建模

ArchiMate 最重要的概念如下所示。您可以清楚地看到跨层的统一方法。

 

核心层(业务、应用、技术)

分层视图提供了一种自然的方式来查看面向服务的模型。上层使用下层提供的服务。ArchiMate 区分了三个主要(核心)层:

  1. 该业务层提供的产品和服务给外部客户,其在组织中的业务流程,实现按业务人员和角色进行。
    ArchiMate 业务层
  2. 在应用层支持与由(软件)应用组件实现应用服务的业务层。
    ArchiMate 应用层
  3. 该技术层需要运行的应用程序,通过计算机和通信硬件和系统软件的实现提供基础设施服务(例如,处理,存储和通信服务)。
    ArchiMate 技术层

 

动机延伸

ArchiMate Motivation 元素支持对利益相关者、变革驱动因素、业务目标、原则和要求进行建模。

ArchiMate 动机扩展

 

实施和迁移扩展

ArchiMate 实施和迁移元素支持对项目组合管理、差距分析以及过渡和迁移计划进行建模。

ArchiMate 实现和迁移扩展

 

ArchiMate 示例——核心层

核心 ArchiMate 元素

 

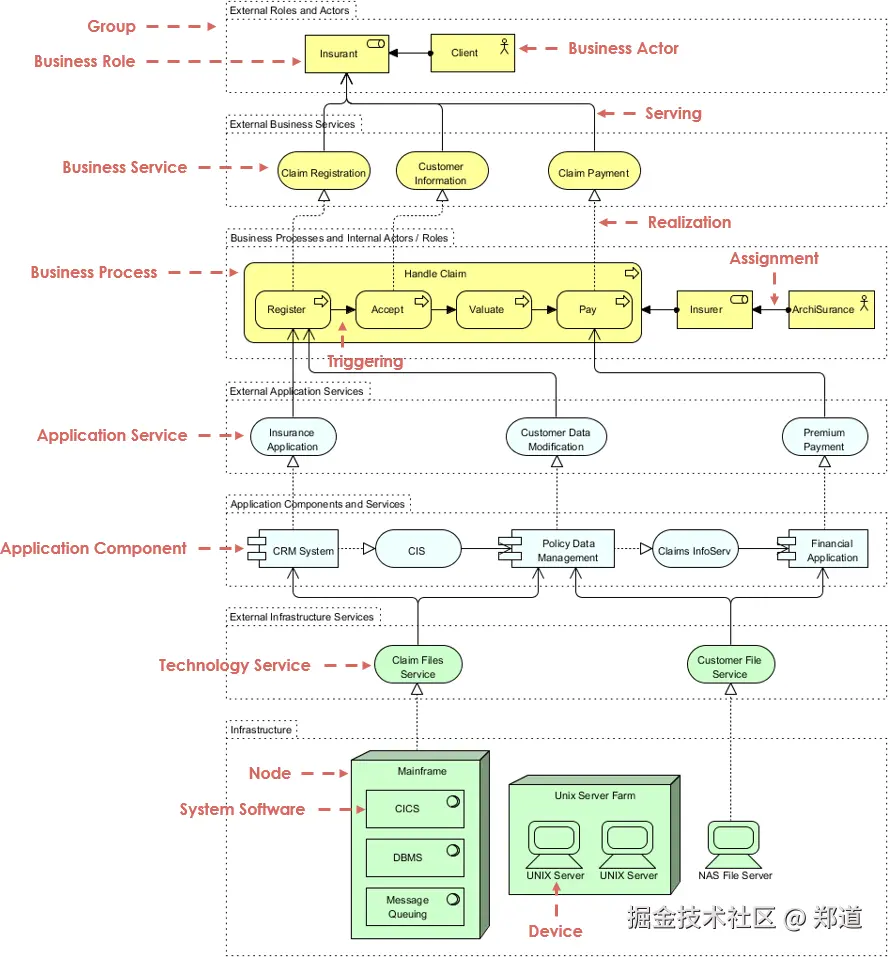
ArchiMate 示例——所有层

在下面的示例 ArchiMate 模型中,您可以看到各种 ArchiMate 层的集成。

ArchiMate 分层结构

 

ArchiMate 和 TOGAF ADM

如本技术标准中所述,ArchiMate 语言对 TOGAF 进行了补充,因为它提供了一组独立于供应商的概念,包括图形表示,有助于创建“低于水线”的一致、集成模型,可以在TOGAF 视图的形式。

ArchiMate 和 TOGAF