最新版goland安装激活教学(含学习教程)& 最新版 golang hello world工程创建运行

433 阅读4分钟

前言

开始学习一门语言前最重要的就是选则一个顺手的集成开发环境,这能让我们的学习过程中学的更开心,学习集成开发环境的使用是非常重要滴,预先善其事必先利其器,goland 就是go语言开发的利器,开箱即用 ,在企业中Goland的占比也极高,所以本次教学使用goland教学,因为本人是JetBrains 产品的忠实用户,以后的教程都将使用他们的产品作为教学开发IDE,他们的产品有很多通用的操作,会学一个,其他的基本都会用了。

Goland 安装

安装地址

下载地址: www.jetbrains.com/go/, 然后点击download,这个网站服务器在国外,可能有点慢,多等待一段时间就对了,如果你会科学上网,应该就会快很多。(学编程怎么能不会科学上网呢,以后找个时间分享一下)

默认下载就是最新版,版本之间的差别对初学者影响不大,影响比较大的点就是是否能白嫖,一般新版的软件,如果想白嫖的话读要文尾有渠道(狗头,狗头)!!!

安装步骤

点击安装包,一直点下一步,当看到如下界面:

在这里插入图片描述

全部打钩,不需要理解作用是啥,对你没坏处,之后你就知道了。然后继续点下一步,然后安装。到这里安装步骤就结束了,(后面的文字和教程无只学语言者可直接跳过)这里有人肯定会问为什么要把应用安装在C盘呀,C盘红了系统运行贼慢,我的回答是你说得对,解决办法就是系统不分盘,或者给C盘足够大的空间,很多人有个误区,认为分盘后认为分盘后数据会变得安全,在系统崩溃以后可以从数据盘中恢复数据,其实不分盘,数据全部存储在C盘中。系统崩溃后也能恢复数据。有人会说分盘能让文件组织更清晰软件更容易管理,其实并非完全这样,软件安装在数据盘会在C盘生成一些文件,综上所述分盘与否差别并不大。将编程软件安装在默认目录,有什么好处呢,在后面的编程学习过程中,你可能会少踩很多环境上的坑,把更多的精力放在学东西上面。以上是我学了编程以来感触很深的一件事儿,不过你喜欢折腾,有精力,就按照自己的来吧!

Goland使用

激活

打开软件最先看到这个界面

在这里插入图片描述 在这里插入图片描述 可以选择30天试用,但是呢我接下来将怎么激活,哈哈哈哈,点Activate Paid License到了这个界面 在这里插入图片描述 我们使用的激活方法为“正版激活”,点击Login To JetBranis Account,有人就会问了,我没账号怎么正版激活,没账号没关系,我们可以买呀,去某包搜索Goland正版激活,只要10圆子左右就能享受一年JetBranis 全家桶产品。(我感觉这个真没必要全网找永久pojie版,太花时间了,你的时间被10块钱买走了,而且pojie一次只能pojie一个产品,要使用其他时只能重新pojie。没有通用的方案。正版的账号一次登陆,所有产品都能使用。如果你还是想折腾请看教程最后

认证成功后就点激活,然后点继续,然后点跳过导入配置,如果你已经是jetbrains 产品用户了可以导入其他的产品的配置。 在这里插入图片描述

创建并运行helloword项目

然后就到了主界面了,点击new Project 在这里插入图片描述

在这里插入图片描述

,然后选着Add SDK,选择最新版1.22.6,点击ok,然后给项目命名,我写的HelloWord(一般编程语言学习就是从HelloWord输出开始的),你也可以按照你自己的想法命名。 在这里插入图片描述

接下来你将会看到如下界面(你们可能看到代码飘红,没关系这是因为SDK还未下载完成。耐心等待SDK下载完成,就行了)。 在这里插入图片描述

点击绿色运行的符号就完成HelloWord程序啦

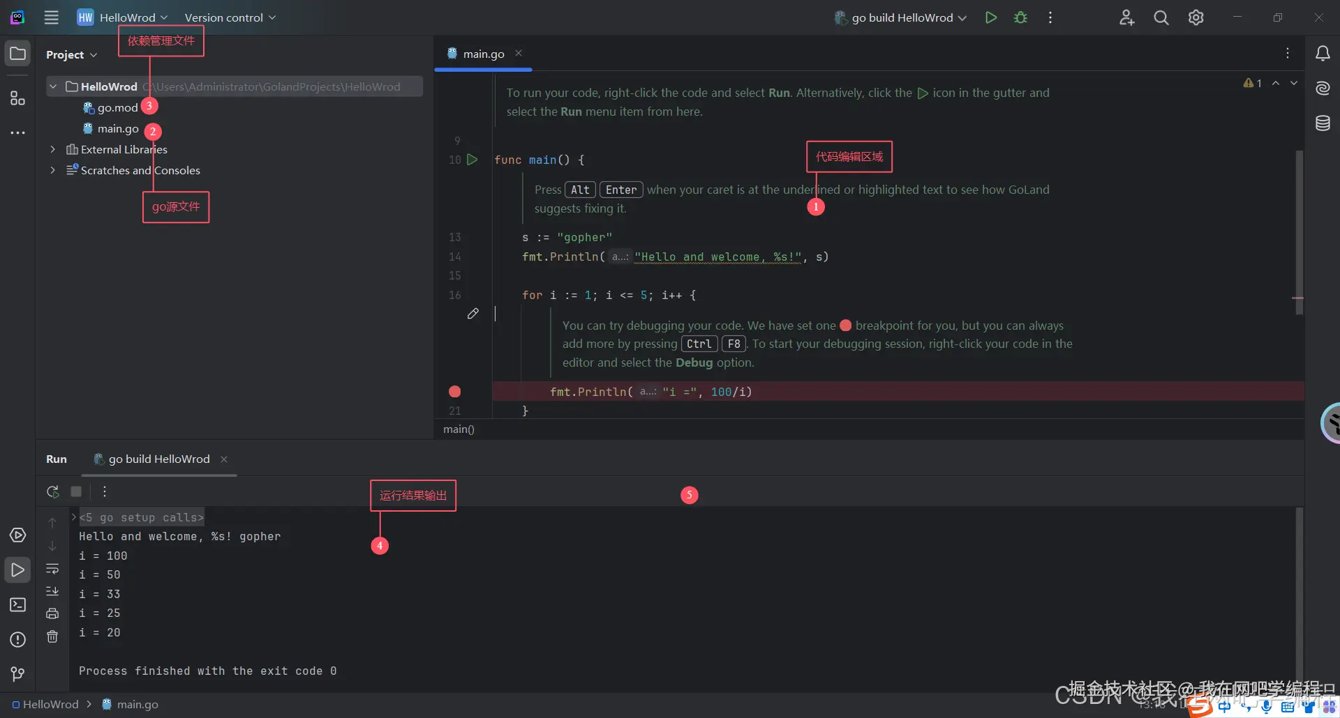
主界面的介绍

在这里插入图片描述

其实没啥可介绍的,初略的介绍没什么教学效果,介绍细了文字又太难描述了,后面边用变介绍吧,在跟完这些系列教程后不但能学会go,还能学会这个IDE的用法。

学习环节

只供学习交流使用,呼吁大家支持正版,关于白嫖,链接 -->www.quanxiaoha.com/dev-tools/ ,如果你感觉这篇文章对你有帮助的话,点个赞吧!关注公众号,了解更多编程干货,编程资料免费分享,让知识传播更远!让更少的人踩坑。