(一)Go-Zero微服务快速入门和最佳实践

367 阅读6分钟

前言

并发编程和分布式微服务是我们Gopher升职加薪的关键。

毕竟Go基础很容易搞定,不管你是否有编程经验,都可以比较快速的入门Go语言进行简单项目的开发。

虽说好上手,但是想和别人拉开差距,提高自己的竞争力,搞懂分布式微服务和并发编程还是灰常重要的,这也是我今年签约文章的重点。

更文计划

我会更新一系列文章,陪你一起打怪升级,升职加薪!

本文的重点是:gozero快速入门,带你了解使用gozero开发项目的整体流程,以及一些技巧。

下一篇的重点是:带你使用gozero从头到尾实现一个经典功能的开发。

后续文章还会陆续更新我们在商业项目开发中积累的项目经验,比如:如何自定义goctl提高效率;并发编程实战;devops入门和实战等等......

Go-Zero

我想和大家说一下安利gozero的原因:

Go-zero 在GitHub中已经有27.2K的star,集成了各种工程实践的 web 和 rpc 框架。通过弹性设计保障了大并发服务端的稳定性,经受了充分的实战检验。

官网

Go-Zero官方地址

一个神奇的事情,如果你直接在百度搜索gozero,前几页的检索结果竟然都没有gozero官网,而是各个技术社区作者的分享。

我建议你先认真学习Go-Zero官网资料,扫清知识盲点,然后再跟着我去实践。

技巧 & 整体开发流程

为了吸引你继续读下去,我先分享技巧吧:“总结一句话:用好goctl开发就是快!

先说技巧

goctl

  1. 能使用 goctl 的一定要用 goctl , goctl 是 go-zero 的内置脚手架,是提升开发效率的一大利器,可以一键生成代码、文档、部署 k8s yaml、dockerfile 等。
  2. gozero和go一样也强调“少即是多”的思想,能用goctl生成的千万不要手写,不仅开发速度慢;在团队开发中也难以保证统一的开发规范。
  3. 更重要的 goctl 支持我们自定义,后面我也会单独整理文章出来,和你分享如何结合你的项目,定制适合自己的goctl,进一步提高效率。

那具体goctl能生成什么呢?

  • api
  • grpc
  • MySQL
  • MongoDB
  • 格式化
  • 接口文档
  • 还支持自定义
  • 甚至还支持生成php、Android等代码

目录结构

先带你了解一下整体项目目录,这样你能更好的理解下文中的开发流程,这也是新手最头疼的地方,不知道从哪里着手开发。

image.png

  • app 所有的微服务目录

    • user

      • cmd

        • api api接口层 对外提供服务,可以用goctl生成

          • desc

            • xxx.api
          • etc

          • internal

          • main.go

        • rpc rpc层 内部服务 可以用goctl生成

          • etc
          • internal
          • pb
          • 服务包名 由goctl生成
          • main.go
      • model model层 方便cmd目录中api和rpc调用

    • mqueue 等不同的服务

  • common 服务共享的常量、工具类等统一封装到这里

  • deploy 项目部署配置等 比如Nginx配置

  • go.mod

欢迎关注我,下期内容会共享GitHub开源地址出来。

Go-Zero微服务项目开发流程

当你把go和gozero的开发环境安装好之后,建议按照下面的顺序进行开发:

  1. 首先设计数据库和数据表
  2. 使用工具先生成model
  3. 先开发api层
  4. 再开发rpc层
  5. 在api层注册rpc服务,调用rpc方法,对外提供接口
  6. 生成接口文档

以上是整体的开发流程,请你按照这个顺序开发,会非常清晰。

详解

1. 首先设计数据库和数据表

  1. 微服务进行服务拆分一个最好理解并且最基本的原则就是:每个服务对应一个单独的数据库。做到服务与服务之间的解耦,划清边界。
  2. 这就要求我们明确项目(服务)需求之后,做好表结构设计。
  3. 我们后续项目中用到的model、proto、甚至api层的结构体都可以通过工具根据数据库生成,所以数据库的设计至关重要!

2. 使用工具先生成model

使用goctl中的model命令生成即可:官网有讲,不再赘述:mysql 代码生成

为了进一步提高效率,我们对此进行了封装,方便我们更快更好的生成model,你也可以按照我们的方式来:

  1. 在项目根目录下创建了script目录,专门用于封装各种常用的脚本
  2. 在script目录下,我们创建了genModel目录,用于生成model文件。
  3. 封装genModel.sh脚本,内容如下:
shell
 代码解读
复制代码
#!/usr/bin/env bash  
  
# 使用方法:  
# ./genModel.sh 数据库名 表名称
# 比如:
# ./genModel.sh lottery lottery  
# 再将./genModel下的生成的文件剪切到对应服务的model目录中即可  
  
#生成的表名  
tables=$2  
#表生成的genmodel目录  
modeldir=./genModel  
  
# 数据库配置  
host=127.0.0.1  
port=3306  
dbname=$1  
username=root  
passwd=xxxxx  
  
echo "开始创建库:$dbname 的表:$2"  
goctl model mysql datasource -url="${username}:${passwd}@tcp(${host}:${port})/${dbname}" -table="${tables}" -dir="${modeldir}" -cache=true --home="${template}" --style=goZero

这样,我们就可以很方便的使用./genModel.sh生成model,而不是需要拼接冗长的goctl命令

这个思路也同样适用你使用goctl生成其他的代码。

3. 先开发api层

  1. 先定义xxx.api文件,可以参考 api demo 代码生成
  2. 使用goctl生成代码:goctl api go -api main.api -dir ../ --style=goZero
  3. 配置生成代码中的config目录以及yaml文件,弄清它们两者之间的联系
  4. 配置生成代码svc目录中的文件(比如jwt之类的中间件)

4. 再开发rpc层

  1. 再告诉你一个提效利器 sql2pb,这个工具适合我们开发新服务时使用。见名之意,也就是可以把sql转成pb文件
  2. 注意:一旦我们的xx.proto文件有自定义修改之后,就不建议使用sql2pb了。如果不使用sql2pb的话,就直接修改xxx.proto文件
  3. 使用goctl生成pb.go文件:goctl rpc protoc lottery.proto --go_out=../ --go-grpc_out=../ --zrpc_out=../ --style=goZero
  4. 配置svc,注册model
  5. 编写logic,调用model,写业务代码

5. 在api层注册rpc服务,调用rpc方法

  1. api层配置svc,注册rpc客户端
  2. 调用rpc方法
  3. 返回restful api

6. 生成接口文档

  1. 注意:虽然goctl不直接支持生成swagger,但是goctl的插件支持。- goctl-swagger 通过 api 文件生成 swagger 文档
  2. 安装好goctl-swagger插件之后,我们就可以在api层的xxx.api同级目录下生成swagger了
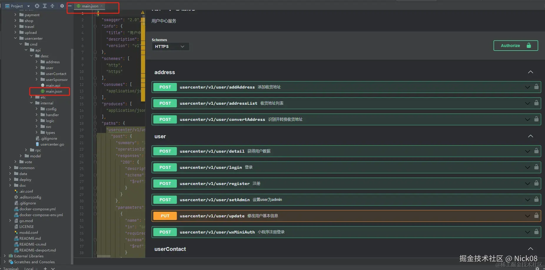
  3. 参考命令如下:其中main.api是我在api层的desc目录中定义的,我们也在同级目录执行goctl命令即可:
  4. goctl api plugin -plugin goctl-swagger="swagger -filename main.json" -api main.api -dir . image.png
  5. 执行之后,就会出现如下图所示的main.json,这就是swagger文件

image.png

  1. 你可以直接使用swagger进行测试,也可以导入到其他工具中,比如我习惯导入到Apifox中,可以自动生成参数,方便我们进行测试:

总结

这篇文章带你梳理了使用gozero开发微服务项目的步骤和技巧,请你按我建议的方式开发和debug,会很清晰。