一个很牛的学习网站分享 Developer Roadmaps

264 阅读1分钟

先来几个截图,给大家看看这个网站吸引我的精妙之处

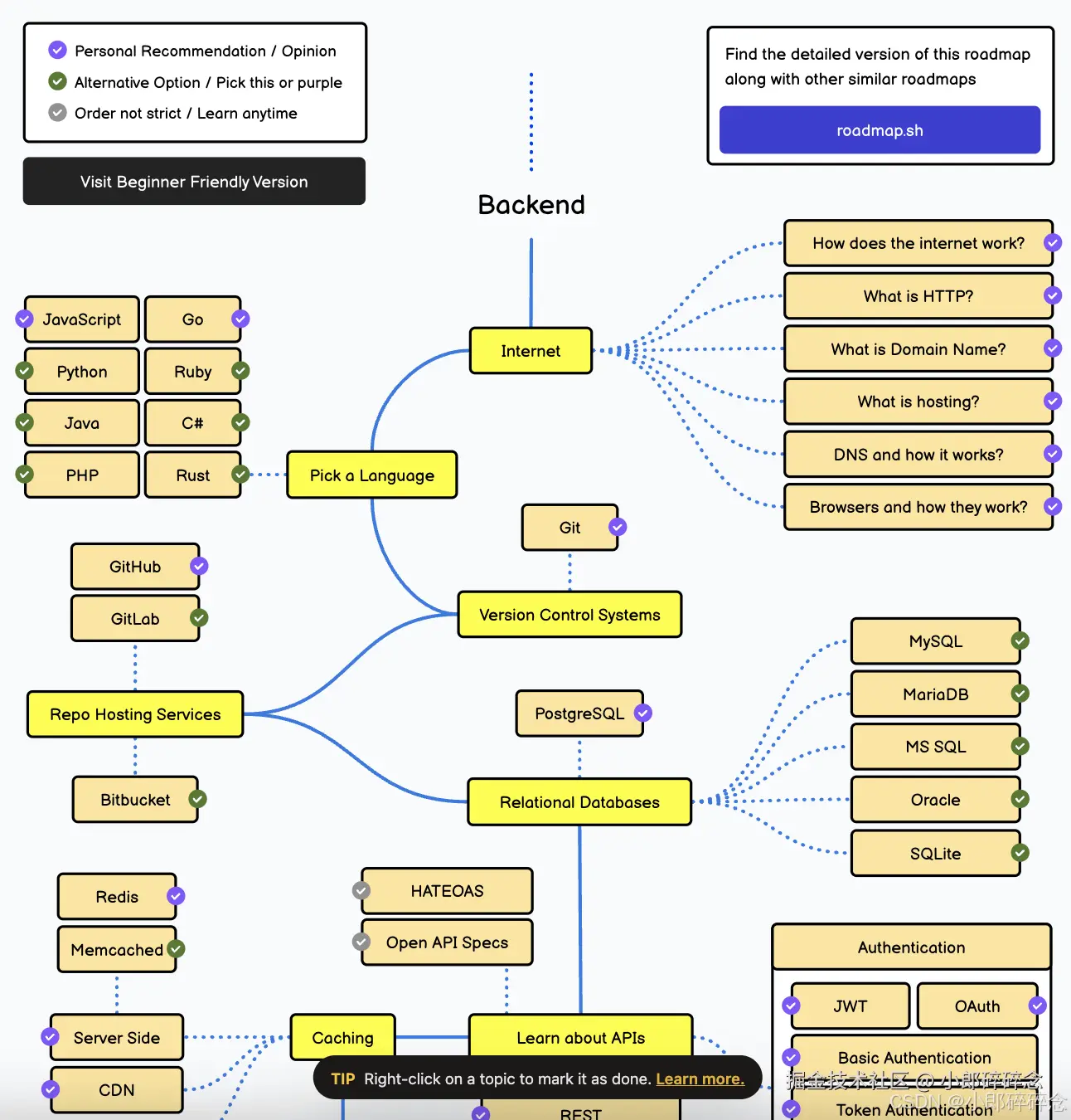
首先,这是一张学习后端开发的完整路线图(Roadmap) 在这里插入图片描述

图中的每个节点,都可以点击,弹出相关课程的 在这里插入图片描述

如果你以为只有后端的路线图,那么就大错特错了,看网站首页 在这里插入图片描述

看起来这个网站就像一个 进阶版的菜鸟教程

但是 远不止如此,用户可以在这个网站上

  • 🎆 制作并分享自己的的路线图
  • ✅ 每个路线图可以标记哪些学完了,哪些没有学完
  • 🌠 学习互动性更强,非常实用

缺点:英文的可能对大多数中国用户不太友好


总体而言,真是个 nb 的学习类网站,我觉得我自己又行了 🦸‍♂️🦸‍♂️🦸‍♂️

网站地址:roadmap.sh/