ComfyUI一键扩图工作流

822 阅读5分钟

这个工作流由多个部分组成,包括:提示词部分、扩图遮罩部分、IPAdapter部分和外扩重绘部分,下边将一一介绍。工作流下载见文末。

提示词部分

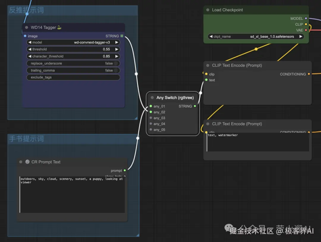
用来控制新图片中扩展画面的生成内容。图片WD 14 Tagger:这个就像是个智能的图片分析器,它能够看图说话,把图片里的东西用文字描述出来。当我们想在图片里加更多东西时,它就能帮我们把原图的东西说清楚,方便我们扩展。CR Prompt Text:有时候,我们扩展图片时不想完全照搬原图,比如画人像时,可能不想在新加的地方再画一个人。这时候,我们就需要这个手写提示词的节点,它允许我们自己写点东西,告诉智能体我们想要加什么新东西。Any Switch:这个就像是个智能开关,确保我们一次只能用一种提示词。比如说,如果我们决定用图片分析器生成的描述,就可以把手动写的提示词暂时放一边。这个开关会帮我们决定用哪个提示词。CLIP Text Encode(Prompt):这个CLIP文本编码器,它有两个,一个用来处理我们想要加的正面描述,另一个处理我们不想加的负面描述。这样智能体就能明白我们想要什么,不想要什么。

扩图遮罩部分

用来初始化新图片中的扩展画面。图片外补画板:这玩意儿就像是给原图加个边框,但这个边框不是普通的边框,是可以自定义大小的。你想在哪个方向上加宽,加多宽,自己说了算。弄好后,它会生成一张新的图片,还有一个遮罩,这个遮罩的边缘可以弄得模糊一些,这样新加的部分和原来的部分看起来就自然多了。遮罩填充:遮罩填充就像是给遮罩上色。默认情况下,遮罩是灰色的,但你也可以用周围的颜色来填充,有两种不同的方法可以做到这一点,不过具体怎么操作就不细说了。遮罩模糊:这个功能是用来让遮罩边缘看起来不那么硬,主要是让遮罩里面模糊一些,这样整体的颜色看起来就不会有太大变化,保持一致性。预览图像:这就是在所有设置都弄好之后,给你看看效果怎么样。看看扩展的部分、遮罩填充和模糊后的样子,确保一切都符合你的预期。

IPAdapter部分

用来控制新图片中扩展画面的生成风格,使之更接近原图。如何模型和图片的匹配度比较高,这组节点也可以忽略。图片​任意切换:这就像是一个万能遥控器,可以让我们的IPAdapter默认看原图,但如果你想,也可以换成另一张图来代替原图。就像换台一样简单,想用哪个就用哪个。CLIP视觉加载器:这个就像是个眼睛,专门用来"看"参考图片,然后把图片里的特点都提取出来。这样智能体就能更好地理解图片,知道里面有什么。IPAdapter模型加载器:这个就像是个智能插件,专门用来加载IPAdapter模型。IPAdapter是个能干的家伙,它能让模型变得更聪明,更好地处理图片。应用IPAdapter:这是IPAdapter的主场,它在这里发挥大作用。你需要给它一个基础的SD模型,然后它就会对这个模型进行处理,让它变得更厉害。处理完的模型再用来做SD采样,就像是给模型升级,让它能干更多的活。​

外扩重绘部分

用来控制外扩部分的重新绘制,用到的主要插件是:github.com/Acly/comfyu…](p3-xtjj-sign.byteimg.com/tos-cn-i-73…)

VAE编码局部重绘条件:这个功能就像是个智能剪辑师,它能让Inpaint插件(一个修复图片的工具)更高效。它输出两个“Latent”,就是两个不同的版本,一个用来采样,一个用来重点处理。这样做的好处是,可以减少我们处理图片的次数,让整个过程更快。

应用Fooocus局部重绘:这个功能就像是给普通SDXL模型(一种图像生成模型)加了个超级补丁。Fooocus是一些图像处理高手开发的工具,它能让模型更擅长局部重绘,就像是给图片做局部美容一样。

加载Fooocus局部重绘:这个步骤就像是把修补工具准备好,加载Fooocus相关的修补模型,就像是把工具箱准备好,随时准备动手修复图片。

K采样器:这个就像是个图像生成的魔术师,它负责完成Stable Diffusion(一种图像生成技术)的采样和去噪工作。简单来说,就是通过一些复杂的计算,生成新的图片,让图片看起来更清晰、更自然。

生成图片

最后点击生成图片就可以了。图片

工作流下载

为了方便大家入门,我整理了一批工作流,包括基本的文生图、图生图、ControlNet的使用、图片的处理、视频的处理等等,如下图所示:图片发消息“工作流”到公/众\号“极客界AI”,即可领取。