浅析Flutter渲染流水线

2,639 阅读5分钟

渲染的流程简介

Flutter渲染相关的三种树Widget树,Element树,RenderObject树。这种分层的设计不仅使代码的可维护性有了显著的提高,性能也有一定的提升。Android中的渲染就没有分层的概念,都是在View类中完成的。View的渲染简单分三步:

  • Measure阶段(测量自己的大小)
  • Layout阶段 (准确定位自己的位置,以及相对于父View的位置)
  • Draw阶段 (自己绘制自己)

Flutter的渲染和Android有些不同,简图如下: ful_pipeline.jpg Flutter的三种树的作用,各司其职。Widget是绘制的蓝图,可以理解为配置,不可变,短生命周期;Element保持Widget和RenderObject的引用,用于比较是否创建新的RenderObject,Element本质上表示使用Widget来配置树中的特定位置,Element作为Widget和RenderObject之间的桥梁; RenderObject树包含渲染实际Widget的逻辑,RenderObject对象更重量级,实例化成本更高,尽可能复用,RenderObject处理布局、绘制等任务。总之,Widiget件描述“什么”(UI 设计)。 Element负责连接和管理更新。 RenderObject处理“如何”(高效渲染)。

image.png

Flutter布局(layout)

Flutter应用于其渲染流水线的首要原则是简单就是快速。Flutter限制布局的总原则(layout数据流向):首先,上层Widget向下层Widget传递约束条件;然后,下层Widget向上层 Widget传递大小信息。最后,上层Widget决定下层Widget的位置。从上到下遍历一次,线性时间内布局和绘制保证Flutter在性能方面有无法比拟的优势。

Flutter线程

Flutter有四种类型的线程。

  • 平台线程 平台的主线程。插件代码在此运行。有关更多信息,请参阅iOS的UIKit文档或Android的MainThread文档。
  • UI线程 UI线程在Dart VM中执行Dart代码。此线程包括您编写的代码以及 Flutter 框架代表您的应用执行的代码。当您的应用创建并显示场景时,UI 线程会创建一个图层树(一个包含与设备无关的绘制命令的轻量级对象),并将图层树发送到光栅线程以在设备上渲染。
  • 光栅线程(GPU线程) 光栅线程获取图层树并通过与GPU(图形处理单元)通信来显示它。您无法直接访问光栅线程或其数据,但如果此线程很慢,这是您在Dart代码中所做某事的结果。图形库 Skia和Impeller在此线程上运行。请注意,虽然光栅线程为GPU进行光栅化,但线程本身在CPU上运行。
  • I/O 线程 执行昂贵的任务(主要是I/O),否则会阻塞UI或光栅线程。

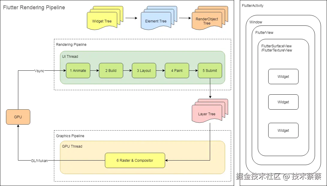
Flutter渲染流水线架构图

image.png 上面的图7步分析如下

  1. Animate:在动画执行过程中,Flutter会重新构建并且绘制每一帧。
  2. Build: 构建生成Flutter的三种树:Widget树,Element树,RenderObject树。
  3. Layout:准确定位自己(RenderObject)的位置,以及相对于父View(RenderObject)的位置。
  4. Paint:绘制到Layer。
  5. Submit:不同的Layer形成Layer tree。
  6. Raster & Compositor:GPU线程通过Skia(或者Impeller)将一帧数据绘制到GPU,GPU将帧信息存放到帧缓冲区中,然后根据VSync信号周期性的从帧缓冲区中读取帧数据,提交到显示器进行最终显示。 更全的注释是在\flutter_windows_3.19.3-stable\flutter\packages\flutter\lib\src\rendering\binding.dart下面的drawFrame()方法前面(我的Flutter版本是windows_3.19.3-stable)。
  /// Pump the rendering pipeline to generate a frame.
  ///
  /// This method is called by [handleDrawFrame], which itself is called
  /// automatically by the engine when it is time to lay out and paint a frame.
  ///
  /// Each frame consists of the following phases:
  ///
  /// 1. The animation phase: The [handleBeginFrame] method, which is registered
  /// with [PlatformDispatcher.onBeginFrame], invokes all the transient frame
  /// callbacks registered with [scheduleFrameCallback], in registration order.
  /// This includes all the [Ticker] instances that are driving
  /// [AnimationController] objects, which means all of the active [Animation]
  /// objects tick at this point.
  ///
  /// 2. Microtasks: After [handleBeginFrame] returns, any microtasks that got
  /// scheduled by transient frame callbacks get to run. This typically includes
  /// callbacks for futures from [Ticker]s and [AnimationController]s that
  /// completed this frame.
  ///
  /// After [handleBeginFrame], [handleDrawFrame], which is registered with
  /// [dart:ui.PlatformDispatcher.onDrawFrame], is called, which invokes all the
  /// persistent frame callbacks, of which the most notable is this method,
  /// [drawFrame], which proceeds as follows:
  ///
  /// 3. The layout phase: All the dirty [RenderObject]s in the system are laid
  /// out (see [RenderObject.performLayout]). See [RenderObject.markNeedsLayout]
  /// for further details on marking an object dirty for layout.
  ///
  /// 4. The compositing bits phase: The compositing bits on any dirty
  /// [RenderObject] objects are updated. See
  /// [RenderObject.markNeedsCompositingBitsUpdate].
  ///
  /// 5. The paint phase: All the dirty [RenderObject]s in the system are
  /// repainted (see [RenderObject.paint]). This generates the [Layer] tree. See
  /// [RenderObject.markNeedsPaint] for further details on marking an object
  /// dirty for paint.
  ///
  /// 6. The compositing phase: The layer tree is turned into a [Scene] and
  /// sent to the GPU.
  ///
  /// 7. The semantics phase: All the dirty [RenderObject]s in the system have
  /// their semantics updated. This generates the [SemanticsNode] tree. See
  /// [RenderObject.markNeedsSemanticsUpdate] for further details on marking an
  /// object dirty for semantics.
  ///
  /// For more details on steps 3-7, see [PipelineOwner].
  ///
  /// 8. The finalization phase: After [drawFrame] returns, [handleDrawFrame]
  /// then invokes post-frame callbacks (registered with [addPostFrameCallback]).
  ///
  /// Some bindings (for example, the [WidgetsBinding]) add extra steps to this
  /// list (for example, see [WidgetsBinding.drawFrame]).
  //
  // When editing the above, also update widgets/binding.dart's copy.
  @protected
  void drawFrame() {
    rootPipelineOwner.flushLayout();
    rootPipelineOwner.flushCompositingBits();
    rootPipelineOwner.flushPaint();
    if (sendFramesToEngine) {
      for (final RenderView renderView in renderViews) {
        renderView.compositeFrame(); // this sends the bits to the GPU
      }
      rootPipelineOwner.flushSemantics(); // this sends the semantics to the OS.
      _firstFrameSent = true;
    }
  }

思考题

例如,许多应用程序都有一个“页脚”,其中包括图标和一些有关版权的文字。为什么优先考虑Widget组合而不是函数?您绝对不应该偏爱函数而不是Widget,因为:

  • 函数当然没有const构造函数。
  • Flutter每次都被迫重建函数返回的Widget,因为它对它们一无所知(没有提供BuildContext)。
  • 类是Widget tree的叶子,但函数不是,因此没有可用的BuildContext。 由于const构造函数,Widget可以被缓存;函数不能被缓存,因此每次都会执行它们。您应该(或者实际上...必须!)始终依赖可重用的Widget,而不是函数。

总结

Flutter渲染流水线是Flutter相关技术中比较重要的一个课题,学好这个相关的知识之后,不仅能够开发出性能优异的应用;遇到相关的渲染的bug和性能问题,也能够游刃有余地迅速解决。知其然,知其所以然,其实就是这个道理。学习技术,我觉得应该需要“打破砂锅问到底”的劲头,同样也需要精益求精的工匠精神。

致谢

希望文章对大家有所帮助,如果文章有所纰漏请不吝指教,大家共同进步。欢迎关注“技术蔡”的公众号,此公众号也是本作者的技术相关的公众号。

参考文档

深入理解Flutter布局约束

Flutter performance profiling

Flutter's Rendering Pipeline