ComfyUI 快速入门(环境搭建)

3,062 阅读3分钟

image.png

什么是 ComfyUI

简单来说就是 Stable Duffision 的一个开发工具,那什么是 Stable Duffision 呢,它是一种基于扩散模型的生成式 AI 技术,专门用于图像生成。

截至目前基于 Stable Diffusion 进行创作的工具主要有两个:WebUI 和 ComfyUI。

WebUI 开箱即用,对于那些不熟悉编程的用户,也同样可以快速上手,但相较于 ComfyUI,可定制性稍微差了点,对于日常的创作输出,也已经够用了。

ComfyUI 虽然诞生较晚,但是它的可定制性很强,允许用户定义复杂的工作流,涵盖从输入数据的处理到最终图像生成的各个步骤,支持用户开发和集成自定义插件,虽然 ComfyUI 对初学者来说可能需要一些学习曲线,但对于有经验的用户,特别是开发者和研究人员来说,这种高度定制能力是一个强大的工具。

安装

我们来到 Github 官网,github.com/comfyanonym…

这里我以 windows 系统为例,下滑找到 Installing

image.png

然后等待下载完毕并解压

启动

我们来到ComfyUI_windows_portable文件夹下

下面圈出的两个文件是 ComfyUI 的启动脚本,分为 cpu 启动和 gpu 启动,跟硬件配置相关,配置越高绘制速度越快。

image.png

一般我们都使用显卡启动,除非你用的是核显……

双击运行后,会弹出一个 CMD 窗口

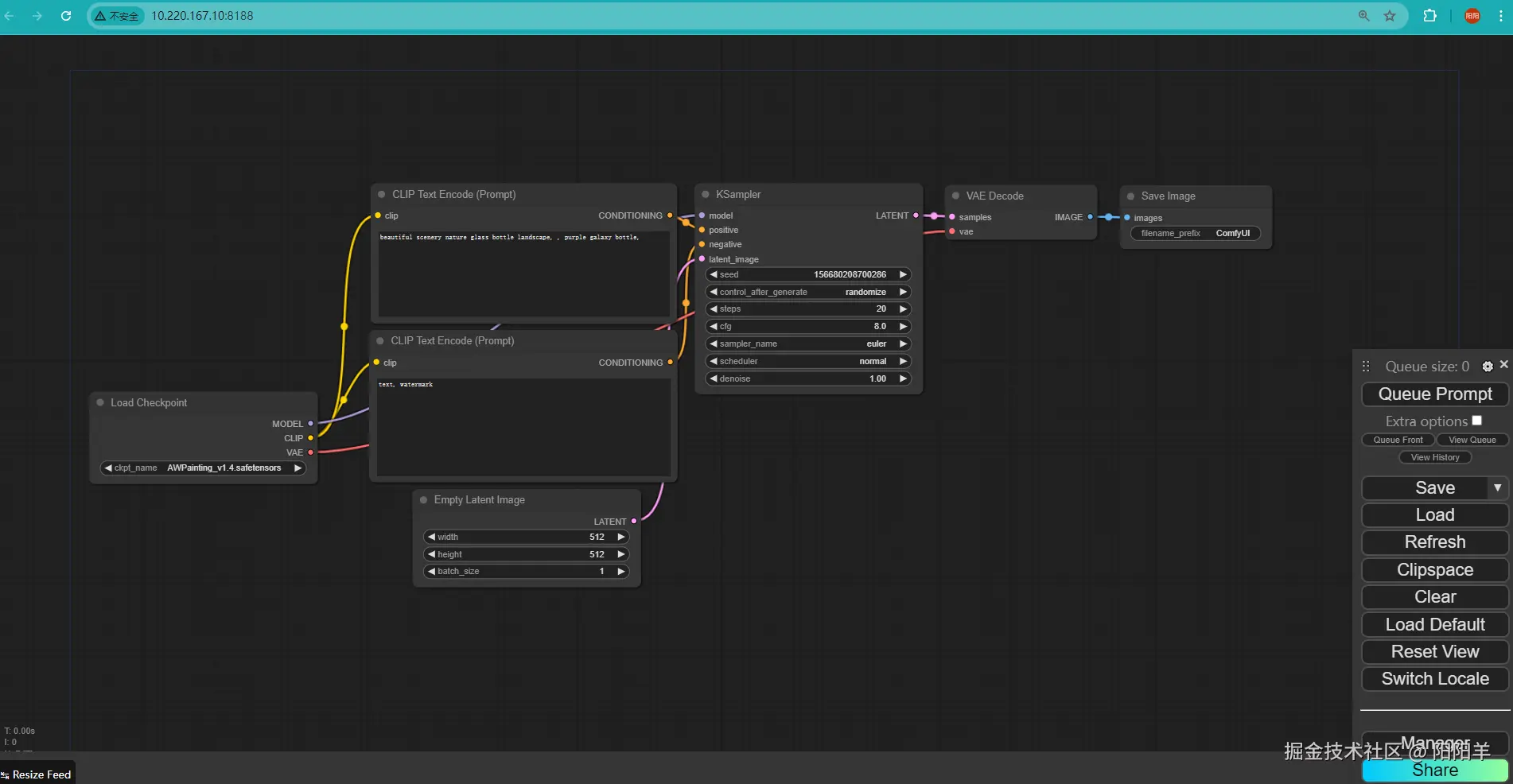
如果你的结果与我类似,说明已经启动成功,它提示我们可以在http://10.220.167.10:8188看到 GUI 界面,过一会就会弹出浏览器并跳转至该路径,或者我们也可以手动去到。

这里由于我修改过域名,第一次启动的话应该是去到http://127.0.0.1:8188

image.png

这样我们就可以开始创作了。

image.png

插件

当然仅仅进到 GUI 界面还是不够的,为了我们开发的便捷性、高效性,我们有必要安装一些插件。

Manager

Manager ,顾名思义,允许我们对是 ComfyUI 的配置进行管理,用于简化和组织用户对 ComfyUI 系统的使用和配置。它提供了一个集中式的界面,方便用户管理各种资源、插件、工作流和设置。

Manager 有多种安装方式,首先我们来的 Manager 的 github 地址:github.com/ltdrdata/Co…

我们可以直接下载压缩包,解压到ComfyUI_windows_portable>ComfyUI>custom_nodes目录下

image.png

或者我们可以 cd 到custom_nodes目录下,然后 clone 这个仓库

cd ComfyUI/custom_nodes
git clone https://github.com/ltdrdata/ComfyUI-Manager.git

如果你的custom_nodes目录下出现了 ComfyUI-Manager 文件夹,说明安装完毕

image.png

然后我们重新启动 ComfyUI,就可以看到右下角多了一个 Manager 按钮

image.png

点开我们可以看到非常多的配置项

image.png

安装完 Manager 后,我们每次安装插件都不要去 github 手动下载了,我们来到 Custom Nodes Manager

image.png

这里就相当于一个插件市场,允许我们搜索插件、安装和卸载,其实也就是在 github 帮我们执行了 clone 那些的步骤

image.png

汉化

我们直接在插件市场,搜索 translation,看 star 数就知道这个不赖,我已经提前安装好了

image.png

然后重启 ComfyUI,点击侧边栏右上角的设置图标,下滑找到 AGLTranslation-langualge,选择合适的语言就行了

image.png

总结

以上就是 ComfyUI 的一些基础环境搭建,以及一些插件的安装,在后面的文章中我会对 ComfyUI 的运行原理、目录结构、以及整个工作流的流转规则进行介绍,如果你对此感兴趣,欢迎三连加关注,我会持续更新~

最后

码字不易,感谢三连!

已将学习代码上传至 github,欢迎大家学习指正!

技术小白记录学习过程,有错误或不解的地方还请评论区留言,如果这篇文章对你有所帮助请 “点赞 收藏+关注” ,感谢支持!!