打造你的专属AI文案师:agent+数据库的魔法组合

502 阅读5分钟

前言

在2024年,我们看到越来越多的企业开始尝试将AI应用到日常工作,其中,文案创作是一个非常热门的应用场景

但是不同行业、不同用户群体需要的文案都是不一样的,我们无法使用一个语言风格去满足企业文案的需求;如果这样考虑,我们就需要针对每一个场景创建个性化的文案创作AI,针对性的编写提示词;

如果是这样的话,那么不会编写prompt的公司将永远无法从AI中获得提效降本的红利,有没有一种办法可以制作一个文案AI,它不仅能够生成高质量的文案,还能根据我们的需求、历史文案和目标受众来定制内容;那将会大大提高我们的工作效率。

当然有办法实现,那就是ai+数据库的魔法组合;

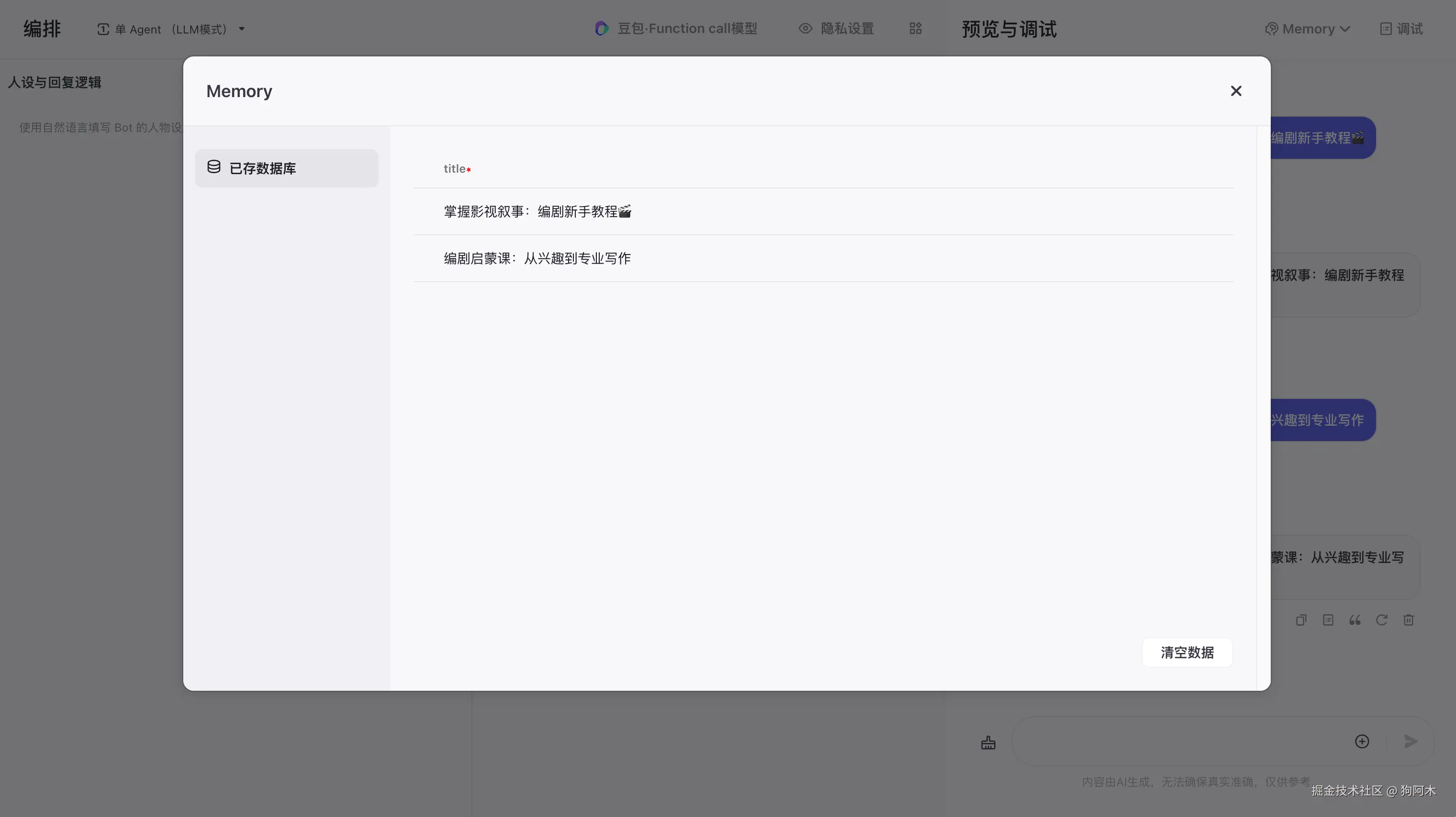
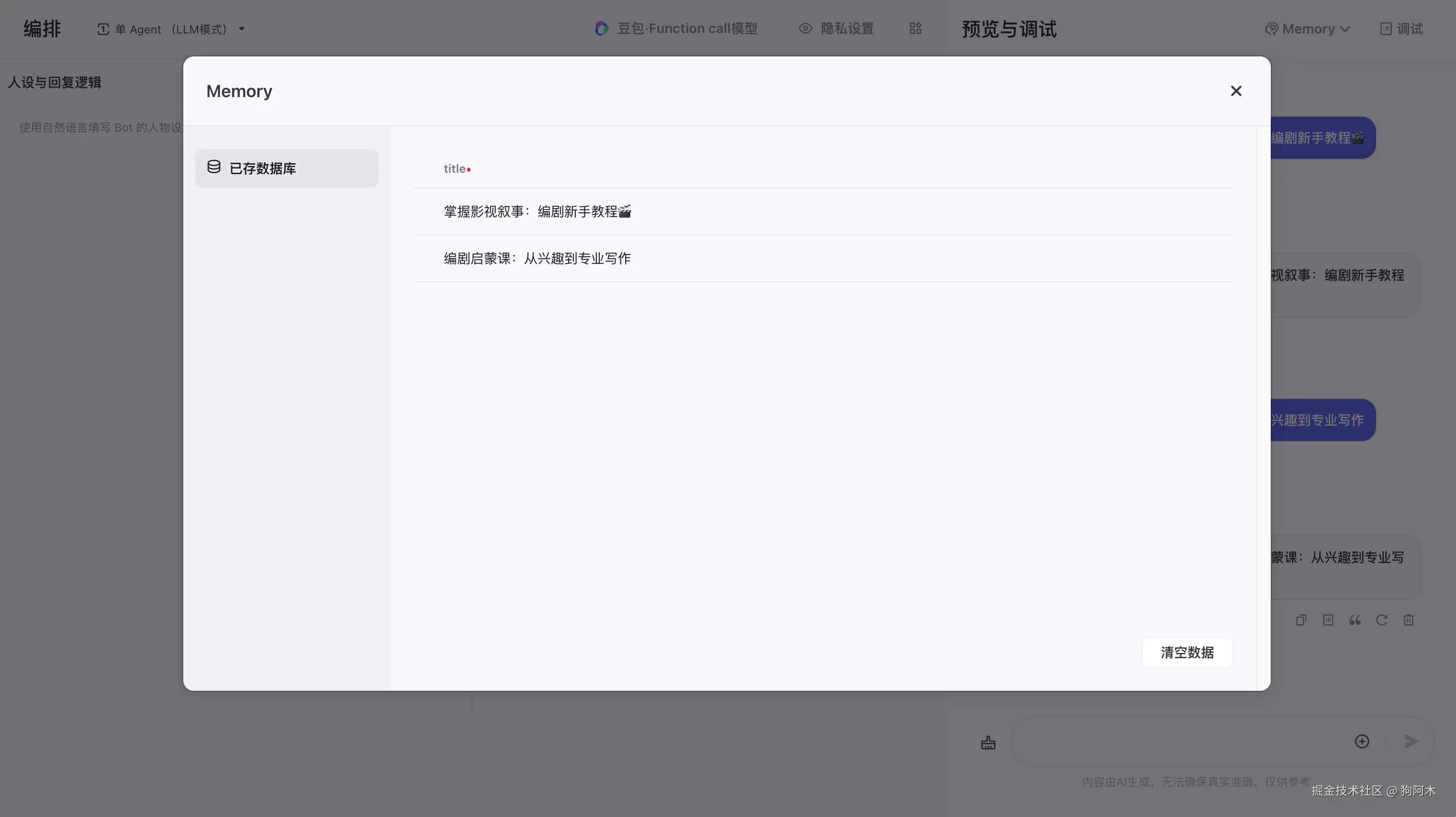
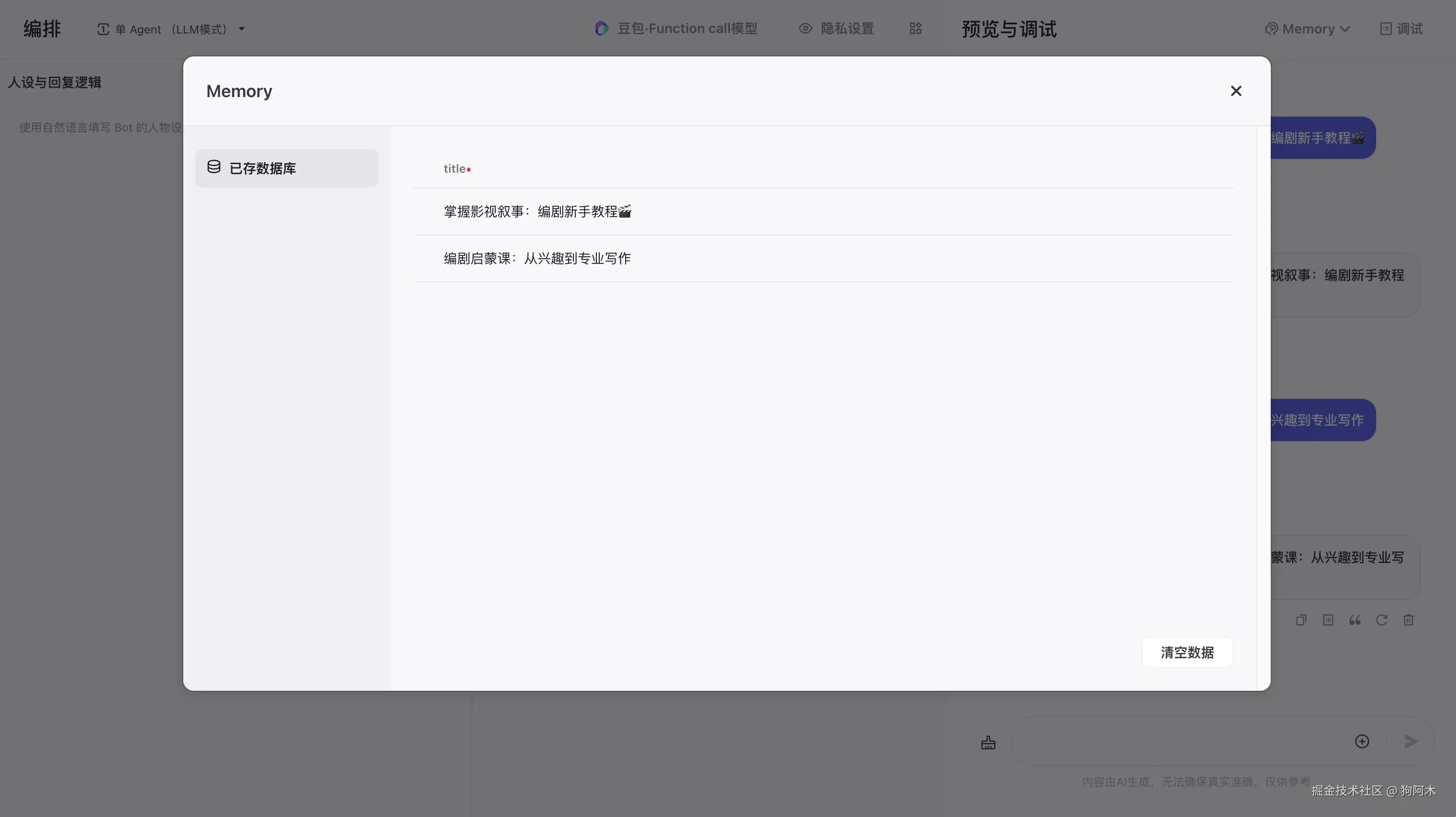
认识coze的数据库

制作这个一个文案创作AI,有一个简单的实现方法;

我们通过prompt可以将Bot设定为一个通用的文案机器人,然后首次对话的时候,我们将优秀活动标语交给它,让它后续创作都从中进行模仿,这样岂不是就实现了?

当然没那么简单,这样会存在以下问题

  • 随着聊天记录的增加,AI参考优秀活动标语的权重会越来越低,因为AI会受到聊天记录的影响
  • 单次聊天中与AI的对话长度有限,比如32k的大模型,最多只能与之对话1.5w左右的中文

有没有一种办法,可以固定住AI对优秀活动标语的记忆,然后每次创作的时候,都参考记忆中的知识库呢,进行创作呢?

说到这里,我们就不得不提到coze的数据库,大家不用担心coze的数据库不需要大家写SQL,只需要会说话即可。

接下来我们正式了解一下coze的数据库是如何使用的

首先我们创建一下知识库,只有一个字段,就是活动标题

创建好了之后,接下来我们就可以通过 "说话"的方式,去向数据库中添加历史活动标题了,是不是很简单?

使用coze的数据库有以下几个优点:

  1. 简单易用:无需复杂的SQL语句,说法的方式就能轻松管理数据。
  2. 实时更新:我们可以随时添加或修改数据,AI可以即时获取最新信息。
  3. 安全可靠:数据存储在云端,有多重保护措施。

当我们的历史优秀标题添加到数据库后,接下来就可以真正的开始Bot的实现了。

使用agent实现个性化文案Bot

使用prompt也是可以实现的,但是prompt的实现其稳定性难以保证,可能AI会在需要调用的时候,不进行调用,而我们使用agent的实现方式,可以规避这种不确定性。

关于agent我之前写了一篇agent的专题文章

按照agent的思路,我们首先需要绘制我们活动标题创作大师的工作流程图

在之前,我们已经准备好了数据库中的信息,接下来,我们寻找准备一下第三步的prompt

接下来,我们就可以根据我们前面的思路创建agent智能体

通过这个工作流,我们的AI文案师可以做到以下几点:

  1. 品牌一致性:通过查询品牌信息,确保生成的文案符合品牌调性。(没有的话可以忽略这部分)
  2. 数据驱动:分析历史文案的效果,学习什么样的文案更受欢迎。
  3. 精准定位:根据用户画像,生成更能打动目标受众的内容。
  4. 持续学习:每次生成的文案都会被记录,成为未来优化的基础。

效果演示

我们将苹果历代的中文slogan填充到数据库

iphone 13Pro:强得很
iphone 12:专治水逆
iPhone11:一切都刚刚好
iphoneXS:大屏幕上见
iphone 8:新一代iphone

然后假设我们发布最新款的手机,我们给大模型这样的信息

活动主题:最新款的iphone20发布了
活动流程或内容:本次iphone最大的买点是:siri全面升级到大模型版本siri,并且与苹果生态中的app全面打通,可以实现类似贾维斯的使用体验
用户画像:存在一定消费能力的群体
标题风格:严谨

然后我们看看AI给我们思考的slogan

是不是还不错?如果我们可以提供更多示例标题,或者更加高质量的标题、以及本次创作的信息,AI势必可以产出更好的slogan。

最后

通过结合agent和数据库,我们成功打造了一个能够输出个性化文案的AI Bot。这个Bot不仅能够生成高质量的文案,还能根据品牌特性和目标受众进行个性化定制,大大提高了文案创作的效率和精准度。

技术在不断进步,未来我们可能会看到更加智能的文案生成实现方案;比如,它可能会结合实时的市场数据,甚至是用户的情感状态来生成更加精准的,千人千面的文案。

「持续迭代」活动标题创作大师的实操教学也是我们精心打造的打破信息差!生成式AI课程中的部分内容,我们将持续探索文字、图像、音乐、视频大模型的各种玩法,以及各种具备商业价值、能够帮助企业降本增效的AI方案。

也欢迎大家关注我的公众号:我是狗阿木,你将收获一份免费的AI资料包,我也将持续更新生成式AI的技术分享、可落地案例;

我们社群将不定期开展线上直播课程,与大家一起探索生成式AI相关的前沿技术,欢迎关注我们~。

你对这样的AI文案创作大师有什么想法吗?欢迎在评论区留言,分享你的观点!