ComfyUI的使用

764 阅读2分钟

ComfyUI的使用

前言

最近一两年中,OPENAIAI画图、AI视频席卷全球,可以说大部分人在生活中有意无意都接触过由ai生成的图片或视频,当然我自己也不例外,随着接触的越来越多,心中也萌发对ai画图,做视频产生了浓厚的兴趣,遂有时间便开始接触这方面知识,发现ai画图在这两年内飞速成长,早就不是曾经我们以为的那种只有大公司才能负担的起硬件需求的技术了,它已经发展到就算是我们个人的电脑也能快速出图的地步了,今天就带大家从安装ai画图的软件开始,逐步探索这个新的ai世界;

ComfyUi

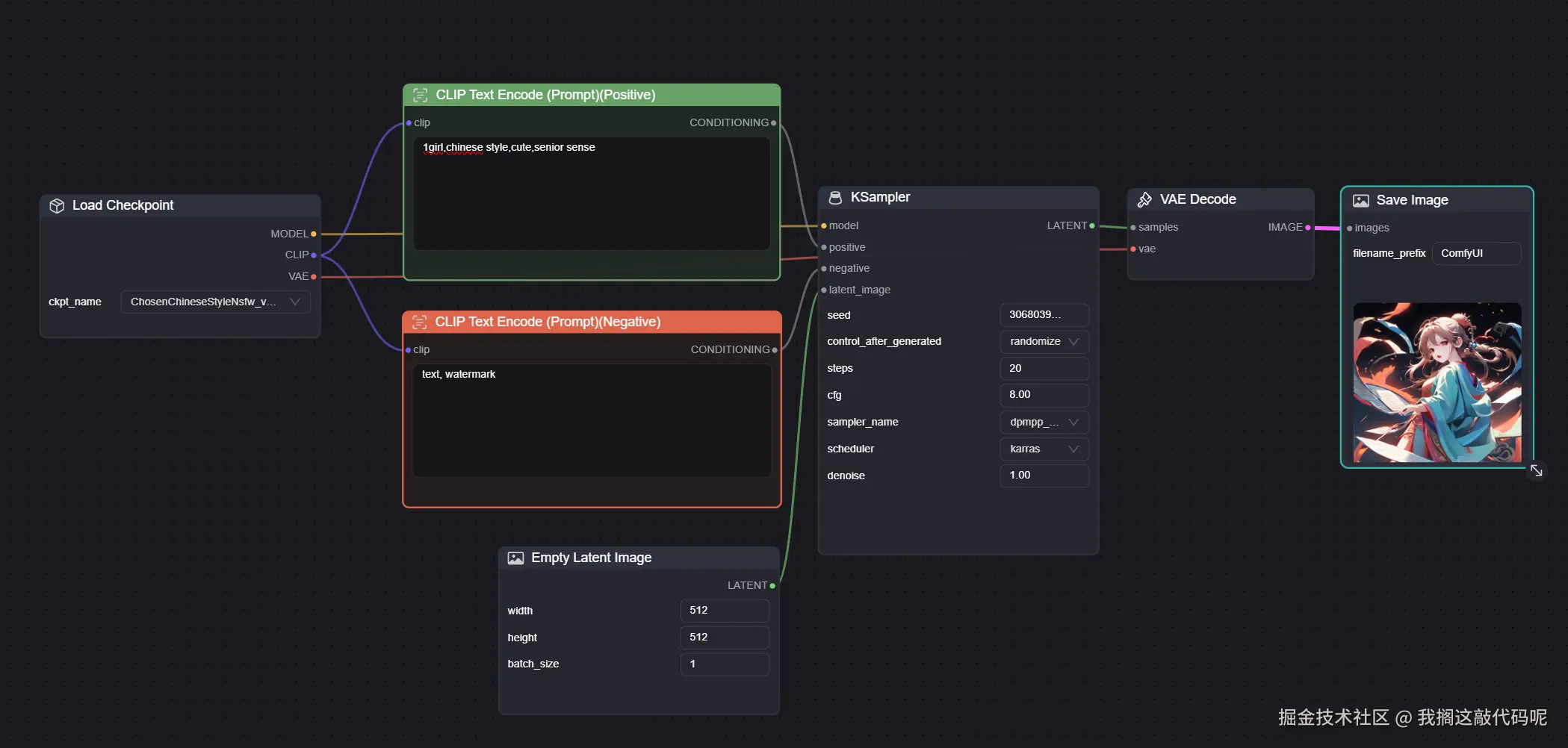
ai画图从Stable Diffusion WebUI的横空出世,到逐步发展的ComfyUi、到基于ComfyUi开发的Comflowy,让ai画图的世界变得越来越丰富,WebUi的操作页面相对固定,而ComfyUi的操作页面则是更为自由的工作流;它为ai绘图提供工业化的可能性;ComfyUi的安装可能有些复杂,我个人则是选择一键直接安装的ComflowyComflowy的操作更加简约,安装更是一键安装;

大家看到这个页面是不是觉得非常眼熟,这种“节点式”工作流程页面,在不少软件中我们都见过,比如:虚幻引擎、Blender

下载安装Comflowy

Comflowy下载地址

Comflowy支持macwindows,你可以根据你的操作系统自行选择下载版本;

下载完后就是一个压缩包,然后后面的安装就和已安装一个普通软件一样简单,选择安装的路径地址,最好选择大一些的,因为后面的模型,每个都差不多2~3个G,所以最好选择空间大些的;

推荐的模型

Comflowy内置了模板、模型、插件这些功能,比如它的模型直接集成了Civitai站,当然你也可以自行下载模型或者自己训练模型,然后点击模型文件夹导入;

然后你便可以在模板界面,选择一个最基础的文生图工作流,然后开始生成你的第一幅AI图画👻;当然这期封面便是我用ai生成的;