react学习(六):hook状态管理-1

191 阅读11分钟

Hook 原理(概览)

在前文状态与副作用中, 总结了class组件, function组件中通过api去改变fiber节点状态副作用. 其中对于function组件来讲, 其内部则需要依靠Hook来实现.

官方文档上专门用了一个版块来介绍Hook, 这里摘抄了几个比较关心的问题(其他FAQ请移步官网):

  1. 引入Hook的动机?

    • 在组件之间复用状态逻辑很难; 复杂组件变得难以理解; 难以理解的 class. 为了解决这些实际开发痛点, 引入了Hook.
  2. Hook 是什么? 什么时候会用 Hook?

    • Hook 是一个特殊的函数, 它可以让你“钩入” React 的特性. 如, useState 是允许你在 React 函数组件中添加 stateHook.
    • 如果你在编写函数组件并意识到需要向其添加一些 state, 以前的做法是必须将其转化为 class. 现在你可以在现有的函数组件中使用 Hook.
  3. Hook 会因为在渲染时创建函数而变慢吗?

    • 不会. 在现代浏览器中,闭包和类的原始性能只有在极端场景下才会有明显的差别. 除此之外,可以认为 Hook 的设计在某些方面更加高效:
      • Hook 避免了 class 需要的额外开支,像是创建类实例和在构造函数中绑定事件处理器的成本.
      • 符合语言习惯的代码在使用 Hook 时不需要很深的组件树嵌套. 这个现象在使用高阶组件render props、和 context 的代码库中非常普遍. 组件树小了, React 的工作量也随之减少.

所以HookReact团队在大量实践后的产物, 更优雅的代替class, 且性能更高. 故从开发使用者的角度来讲, 应该拥抱Hook所带来的便利.

Hook 与 Fiber

通过官网文档的讲解, 能快速掌握Hook的使用. 再结合前文状态与副作用的介绍, 我们知道使用Hook最终也是为了控制fiber节点状态副作用. 从fiber视角, 状态和副作用相关的属性如下(这里不再解释单个属性的意义, 可以回顾状态与副作用):

export type Fiber = {|
  // 1. fiber节点自身状态相关
  pendingProps: any,
  memoizedProps: any,
  updateQueue: mixed,
  memoizedState: any,

  // 2. fiber节点副作用(Effect)相关
  flags: Flags,
  nextEffect: Fiber | null,
  firstEffect: Fiber | null,
  lastEffect: Fiber | null,
|};

使用Hook的任意一个api, 最后都是为了控制上述这几个fiber属性.

Hook 数据结构

ReactFiberHooks中, 定义了Hook的数据结构:

type Update<S, A> = {|
  lane: Lane,
  action: A,
  eagerReducer: ((S, A) => S) | null,
  eagerState: S | null,
  next: Update<S, A>,
  priority?: ReactPriorityLevel,
|};

type UpdateQueue<S, A> = {|
  pending: Update<S, A> | null,
  dispatch: ((A) => mixed) | null,
  lastRenderedReducer: ((S, A) => S) | null,
  lastRenderedState: S | null,
|};

export type Hook = {|
  memoizedState: any, // 当前状态
  baseState: any, // 基状态
  baseQueue: Update<any, any> | null, // 基队列
  queue: UpdateQueue<any, any> | null, // 更新队列
  next: Hook | null, // next指针
|};

从定义来看, Hook对象共有 5 个属性(有关这些属性的应用, 将在Hook 原理(状态)章节中具体分析.):

  1. hook.memoizedState: 保持在内存中的局部状态.
  2. hook.baseState: hook.baseQueue中所有update对象合并之后的状态.
  3. hook.baseQueue: 存储update对象的环形链表, 只包括高于本次渲染优先级的update对象.
  4. hook.queue: 存储update对象的环形链表, 包括所有优先级的update对象.
  5. hook.next: next指针, 指向链表中的下一个hook.

所以Hook是一个链表, 单个Hook拥有自己的状态hook.memoizedState和自己的更新队列hook.queue(有关 Hook 状态的分析, 在Hook原理(状态)章节中解读).

image.png

注意: 其中hook.queuefiber.updateQueue虽然都是update环形链表, 尽管update对象的数据结构与处理方式都高度相似, 但是这 2 个队列中的update对象是完全独立的. hook.queue只作用于hook对象的状态维护, 切勿与fiber.updateQueue混淆.

Hook 分类

v17.0.2中, 共定义了14 种 Hook

export type HookType =
  | 'useState'
  | 'useReducer'
  | 'useContext'
  | 'useRef'
  | 'useEffect'
  | 'useLayoutEffect'
  | 'useCallback'
  | 'useMemo'
  | 'useImperativeHandle'
  | 'useDebugValue'
  | 'useDeferredValue'
  | 'useTransition'
  | 'useMutableSource'
  | 'useOpaqueIdentifier';

官网上已经将其分为了 2 个类别, 状态Hook(State Hook), 和副作用Hook(Effect Hook).

这里我们可以结合前文状态与副作用, 从fiber的视角去理解状态Hook副作用Hook的区别.

状态 Hook

狭义上讲, useState, useReducer可以在function组件添加内部的state, 且useState实际上是useReducer的简易封装, 是一个最特殊(简单)的useReducer. 所以将useState, useReducer称为状态Hook.

广义上讲, 只要能实现数据持久化且没有副作用Hook, 均可以视为状态Hook, 所以还包括useContext, useRef, useCallback, useMemo等. 这类Hook内部没有使用useState/useReducer, 但是它们也能实现多次render时, 保持其初始值不变(即数据持久化)且没有任何副作用.

得益于双缓冲技术(double buffering), 在多次render时, 以fiber为载体, 保证复用同一个Hook对象, 进而实现数据持久化. 具体实现细节, 在Hook原理(状态)章节中讨论.

副作用 Hook

回到fiber视角, 状态Hook实现了状态持久化(等同于class组件维护fiber.memoizedState), 那么副作用Hook则会修改fiber.flags. (通过前文fiber树构造系列的解读, 我们知道在performUnitOfWork->completeWork阶段, 所有存在副作用的fiber节点, 都会被添加到父节点的副作用队列后, 最后在commitRoot阶段处理这些副作用节点.)

另外, 副作用Hook还提供了副作用回调(类似于class组件的生命周期回调), 比如:

// 使用useEffect时, 需要传入一个副作用回调函数.
// 在fiber树构造完成之后, commitRoot阶段会处理这些副作用回调
useEffect(() => {
  console.log('这是一个副作用回调函数');
}, []);

react内部, useEffect就是最标准的副作用Hook. 其他比如useLayoutEffect以及自定义Hook, 如果要实现副作用, 必须直接或间接的调用useEffect.

有关useEffect具体实现细节, 在Hook原理(副作用)章节中讨论.

组合 Hook

虽然官网并无组合Hook的说法, 但事实上大多数Hook(包括自定义Hook)都是由上述 2 种 Hook组合而成, 同时拥有这 2 种 Hook 的特性.

  • react内部有useDeferredValue, useTransition, useMutableSource, useOpaqueIdentifier等.
  • 平时开发中, 自定义Hook大部分都是组合 Hook.

比如官网上的自定义 Hook例子:

import { useState, useEffect } from 'react';

function useFriendStatus(friendID) {
  // 1. 调用useState, 创建一个状态Hook
  const [isOnline, setIsOnline] = useState(null);

  // 2. 调用useEffect, 创建一个副作用Hook
  useEffect(() => {
    function handleStatusChange(status) {
      setIsOnline(status.isOnline);
    }
    ChatAPI.subscribeToFriendStatus(friendID, handleStatusChange);
    return () => {
      ChatAPI.unsubscribeFromFriendStatus(friendID, handleStatusChange);
    };
  });
  return isOnline;
}

调用 function 前

在调用function之前, react内部还需要提前做一些准备工作.

处理函数

fiber树构造的视角来看, 不同的fiber类型, 只需要调用不同的处理函数返回fiber子节点. 所以在performUnitOfWork->beginWork函数中, 调用了多种处理函数. 从调用方来讲, 无需关心处理函数的内部实现(比如updateFunctionComponent内部使用了Hook对象, updateClassComponent内部使用了class实例).

本节讨论Hook, 所以列出其中的updateFunctionComponent函数:

// 只保留FunctionComponent相关:
function beginWork(
  current: Fiber | null,
  workInProgress: Fiber,
  renderLanes: Lanes,
): Fiber | null {
  const updateLanes = workInProgress.lanes;
  switch (workInProgress.tag) {
    case FunctionComponent: {
      const Component = workInProgress.type;
      const unresolvedProps = workInProgress.pendingProps;
      const resolvedProps =
        workInProgress.elementType === Component
          ? unresolvedProps
          : resolveDefaultProps(Component, unresolvedProps);
      return updateFunctionComponent(
        current,
        workInProgress,
        Component,
        resolvedProps,
        renderLanes,
      );
    }
  }
}

function updateFunctionComponent(
  current,
  workInProgress,
  Component,
  nextProps: any,
  renderLanes,
) {
  // ...省略无关代码
  let context;
  let nextChildren;
  prepareToReadContext(workInProgress, renderLanes);

  // 进入Hooks相关逻辑, 最后返回下级ReactElement对象
  nextChildren = renderWithHooks(
    current,
    workInProgress,
    Component,
    nextProps,
    context,
    renderLanes,
  );
  // 进入reconcile函数, 生成下级fiber节点
  reconcileChildren(current, workInProgress, nextChildren, renderLanes);
  // 返回下级fiber节点
  return workInProgress.child;
}

updateFunctionComponent函数中调用了renderWithHooks(位于ReactFiberHooks) , 至此FiberHook产生了关联.

全局变量

在分析renderWithHooks函数前, 有必要理解ReactFiberHooks头部定义的全局变量(源码中均有英文注释):

// 渲染优先级
let renderLanes: Lanes = NoLanes;

// 当前正在构造的fiber, 等同于 workInProgress, 为了和当前hook区分, 所以将其改名
let currentlyRenderingFiber: Fiber = (null: any);

// Hooks被存储在fiber.memoizedState 链表上
let currentHook: Hook | null = null; // currentHook = fiber(current).memoizedState

let workInProgressHook: Hook | null = null; // workInProgressHook = fiber(workInProgress).memoizedState

// 在function的执行过程中, 是否再次发起了更新. 只有function被完全执行之后才会重置.
// 当render异常时, 通过该变量可以决定是否清除render过程中的更新.
let didScheduleRenderPhaseUpdate: boolean = false;

// 在本次function的执行过程中, 是否再次发起了更新. 每一次调用function都会被重置
let didScheduleRenderPhaseUpdateDuringThisPass: boolean = false;

// 在本次function的执行过程中, 重新发起更新的最大次数
const RE_RENDER_LIMIT = 25;

每个变量的解释, 可以对照源码中的英文注释, 其中最重要的有:

  1. currentlyRenderingFiber: 当前正在构造的 fiber, 等同于 workInProgress
  2. currentHook 与 workInProgressHook: 分别指向current.memoizedStateworkInProgress.memoizedState

注: 有关currentworkInProgress的区别, 请回顾双缓冲技术(double buffering)

renderWithHooks 函数

renderWithHooks源码看似较长, 但是去除 dev 后保留主干, 逻辑十分清晰. 以调用function为分界点, 逻辑被分为 3 个部分:

// ...省略无关代码
export function renderWithHooks<Props, SecondArg>(
  current: Fiber | null,
  workInProgress: Fiber,
  Component: (p: Props, arg: SecondArg) => any,
  props: Props,
  secondArg: SecondArg,
  nextRenderLanes: Lanes,
): any {
  // --------------- 1. 设置全局变量 -------------------
  renderLanes = nextRenderLanes; // 当前渲染优先级
  currentlyRenderingFiber = workInProgress; // 当前fiber节点, 也就是function组件对应的fiber节点

  // 清除当前fiber的遗留状态
  workInProgress.memoizedState = null;
  workInProgress.updateQueue = null;
  workInProgress.lanes = NoLanes;

  // --------------- 2. 调用function,生成子级ReactElement对象 -------------------
  // 指定dispatcher, 区分mount和update
  ReactCurrentDispatcher.current =
    current === null || current.memoizedState === null
      ? HooksDispatcherOnMount
      : HooksDispatcherOnUpdate;
  // 执行function函数, 其中进行分析Hooks的使用
  let children = Component(props, secondArg);

  // --------------- 3. 重置全局变量,并返回 -------------------
  // 执行function之后, 还原被修改的全局变量, 不影响下一次调用
  renderLanes = NoLanes;
  currentlyRenderingFiber = (null: any);

  currentHook = null;
  workInProgressHook = null;
  didScheduleRenderPhaseUpdate = false;

  return children;
}
  1. 调用function前: 设置全局变量, 标记渲染优先级和当前fiber, 清除当前fiber的遗留状态.
  2. 调用function: 构造出Hooks链表, 最后生成子级ReactElement对象(children).
  3. 调用function后: 重置全局变量, 返回children.
    • 为了保证不同的function节点在调用时renderWithHooks互不影响, 所以退出时重置全局变量.

调用 function

Hooks 构造

function中, 如果使用了Hook api(如: useEffect, useState), 就会创建一个与之对应的Hook对象, 接下来重点分析这个创建过程.

有如下 demo: Edit hook-summary

import React, { useState, useEffect } from 'react';
export default function App() {
  // 1. useState
  const [a, setA] = useState(1);
  // 2. useEffect
  useEffect(() => {
    console.log(`effect 1 created`);
  });
  // 3. useState
  const [b] = useState(2);
  // 4. useEffect
  useEffect(() => {
    console.log(`effect 2 created`);
  });
  return (
    <>
      <button onClick={() => setA(a + 1)}>{a}</button>
      <button>{b}</button>
    </>
  );
}

function组件中, 同时使用了状态Hook副作用Hook.

初次渲染时, 逻辑执行到performUnitOfWork->beginWork->updateFunctionComponent->renderWithHooks前, 内存结构如下(本节重点是Hook, 有关fiber树构造过程可回顾前文):

image.png

当执行renderWithHooks时, 开始调用function. 本例中, 在function内部, 共使用了 4 次Hook api, 依次调用useState, useEffect, useState, useEffect.

useState, useEffectfiber初次构造时分别对应mountStatemountEffect->mountEffectImpl

function mountState<S>(
  initialState: (() => S) | S,
): [S, Dispatch<BasicStateAction<S>>] {
  const hook = mountWorkInProgressHook();
  // ...省略部分本节不讨论
  return [hook.memoizedState, dispatch];
}

function mountEffectImpl(fiberFlags, hookFlags, create, deps): void {
  const hook = mountWorkInProgressHook();
  // ...省略部分本节不讨论
}

无论useState, useEffect, 内部都通过mountWorkInProgressHook创建一个 hook.

链表存储

mountWorkInProgressHook非常简单:

function mountWorkInProgressHook(): Hook {
  const hook: Hook = {
    memoizedState: null,

    baseState: null,
    baseQueue: null,
    queue: null,

    next: null,
  };

  if (workInProgressHook === null) {
    // 链表中首个hook
    currentlyRenderingFiber.memoizedState = workInProgressHook = hook;
  } else {
    // 将hook添加到链表末尾
    workInProgressHook = workInProgressHook.next = hook;
  }
  return workInProgressHook;
}

逻辑是创建Hook并挂载到fiber.memoizedState上, 多个Hook以链表结构保存.

本示例中, function调用之后则会创建 4 个hook, 这时的内存结构如下:

image.png

可以看到: 无论状态Hook副作用Hook都按照调用顺序存储在fiber.memoizedState链表中.

image.png

顺序克隆

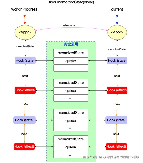
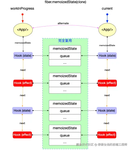
fiber树构造(对比更新)阶段, 执行updateFunctionComponent->renderWithHooks时再次调用function, 调用function前的内存结构如下:

image.png

注意: 在renderWithHooks函数中已经设置了workInProgress.memoizedState = null, 等待调用function时重新设置.

接下来调用function, 同样依次调用useState, useEffect, useState, useEffect. 而useState, useEffectfiber对比更新时分别对应updateState->updateReducerupdateEffect->updateEffectImpl

// ----- 状态Hook --------
function updateReducer<S, I, A>(
  reducer: (S, A) => S,
  initialArg: I,
  init?: (I) => S,
): [S, Dispatch<A>] {
  const hook = updateWorkInProgressHook();
  // ...省略部分本节不讨论
}

// ----- 副作用Hook --------
function updateEffectImpl(fiberFlags, hookFlags, create, deps): void {
  const hook = updateWorkInProgressHook();
  // ...省略部分本节不讨论
}

无论useState, useEffect, 内部调用updateWorkInProgressHook获取一个 hook.

function updateWorkInProgressHook(): Hook {
  // 1. 移动currentHook指针
  let nextCurrentHook: null | Hook;
  if (currentHook === null) {
    const current = currentlyRenderingFiber.alternate;
    if (current !== null) {
      nextCurrentHook = current.memoizedState;
    } else {
      nextCurrentHook = null;
    }
  } else {
    nextCurrentHook = currentHook.next;
  }

  // 2. 移动workInProgressHook指针
  let nextWorkInProgressHook: null | Hook;
  if (workInProgressHook === null) {
    nextWorkInProgressHook = currentlyRenderingFiber.memoizedState;
  } else {
    nextWorkInProgressHook = workInProgressHook.next;
  }

  if (nextWorkInProgressHook !== null) {
    // 渲染时更新: 本节不讨论
  } else {
    currentHook = nextCurrentHook;
    // 3. 克隆currentHook作为新的workInProgressHook.
    // 随后逻辑与mountWorkInProgressHook一致
    const newHook: Hook = {
      memoizedState: currentHook.memoizedState,

      baseState: currentHook.baseState,
      baseQueue: currentHook.baseQueue,
      queue: currentHook.queue,

      next: null, // 注意next指针是null
    };
    if (workInProgressHook === null) {
      currentlyRenderingFiber.memoizedState = workInProgressHook = newHook;
    } else {
      workInProgressHook = workInProgressHook.next = newHook;
    }
  }
  return workInProgressHook;
}

updateWorkInProgressHook函数逻辑简单: 目的是为了让currentHookworkInProgressHook两个指针同时向后移动.

  1. 由于renderWithHooks函数设置了workInProgress.memoizedState=null, 所以workInProgressHook初始值必然为null, 只能从currentHook克隆.
  2. 而从currentHook克隆而来的newHook.next=null, 进而导致workInProgressHook链表需要完全重建.

所以function执行完成之后, 有关Hook的内存结构如下:

image.png

可以看到:

  1. 以双缓冲技术为基础, 将current.memoizedState按照顺序克隆到了workInProgress.memoizedState中.
  2. Hook经过了一次克隆, 内部的属性(hook.memoizedState等)都没有变动, 所以其状态并不会丢失.

image.png

总结

本节首先引入了官方文档上对于Hook的解释, 了解Hook的由来, 以及Hook相较于class的优势. 然后从fiber视角分析了fiberhook的内在关系, 通过renderWithHooks函数, 把Hook链表挂载到了fiber.memoizedState之上. 利用fiber树内部的双缓冲技术, 实现了HookcurrentworkInProgress转移, 进而实现了Hook状态的持久化.