react学习(三):应用的宏观包结构

128 阅读4分钟

React 应用的宏观包结构(web 开发)

React 工程目录的 packages 下包含 35 个包(@17.0.2版本). 其中与web开发相关的核心包共有 4 个, 本系列近 20 篇文章, 以这 4 个包为线索进行展开, 深入理解 react 内部作用原理.

基础包结构

  1. react

    react 基础包, 只提供定义 react 组件(ReactElement)的必要函数, 一般来说需要和渲染器(react-dom,react-native)一同使用. 在编写react应用的代码时, 大部分都是调用此包的 api.

  2. react-dom

    react 渲染器之一, 是 react 与 web 平台连接的桥梁(可以在浏览器和 nodejs 环境中使用), 将react-reconciler中的运行结果输出到 web 界面上. 在编写react应用的代码时,大多数场景下, 能用到此包的就是一个入口函数ReactDOM.render(<App/>, document.getElementById('root')), 其余使用的 api, 基本是react包提供的.

  3. react-reconciler

    react 得以运行的核心包(综合协调react-dom,react,scheduler各包之间的调用与配合). 管理 react 应用状态的输入和结果的输出. 将输入信号最终转换成输出信号传递给渲染器.

    • 接受输入(scheduleUpdateOnFiber), 将fiber树生成逻辑封装到一个回调函数中(涉及fiber树形结构, fiber.updateQueue队列, 调和算法等),
    • 把此回调函数(performSyncWorkOnRootperformConcurrentWorkOnRoot)送入scheduler进行调度
    • scheduler会控制回调函数执行的时机, 回调函数执行完成后得到全新的 fiber 树
    • 再调用渲染器(如react-dom, react-native等)将 fiber 树形结构最终反映到界面上
  4. scheduler

    调度机制的核心实现, 控制由react-reconciler送入的回调函数的执行时机, 在concurrent模式下可以实现任务分片. 在编写react应用的代码时, 同样几乎不会直接用到此包提供的 api.

    • 核心任务就是执行回调(回调函数由react-reconciler提供)
    • 通过控制回调函数的执行时机, 来达到任务分片的目的, 实现可中断渲染(concurrent模式下才有此特性)

宏观总览

架构分层

为了便于理解, 可将 react 应用整体结构分为接口层(api)和内核层(core)2 个部分

  1. 接口层(api) react包, 平时在开发过程中使用的绝大部分api均来自此包(不是所有). 在react启动之后, 正常可以改变渲染的基本操作有 3 个.

    • class 组件中使用setState()
    • function 组件里面使用 hook,并发起dispatchAction去改变 hook 对象
    • 改变 context(其实也需要setStatedispatchAction的辅助才能改变)

    以上setStatedispatchAction都由react包直接暴露. 所以要想 react 工作, 基本上是调用react包的 api 去与其他包进行交互.

  2. 内核层(core) 整个内核部分, 由 3 部分构成:

    1. 调度器 scheduler包, 核心职责只有 1 个, 就是执行回调.
      • react-reconciler提供的回调函数, 包装到一个任务对象中.
      • 在内部维护一个任务队列, 优先级高的排在最前面.
      • 循环消费任务队列, 直到队列清空.
    2. 构造器 react-reconciler包, 有 3 个核心职责:
      1. 装载渲染器, 渲染器必须实现HostConfig协议(如: react-dom), 保证在需要的时候, 能够正确调用渲染器的 api, 生成实际节点(如: dom节点).
      2. 接收react-dom包(初次render)和react包(后续更新setState)发起的更新请求.
      3. fiber树的构造过程包装在一个回调函数中, 并将此回调函数传入到scheduler包等待调度.
    3. 渲染器 react-dom包, 有 2 个核心职责:
      1. 引导react应用的启动(通过ReactDOM.render).
      2. 实现HostConfig协议(源码在 ReactDOMHostConfig.js 中), 能够将react-reconciler包构造出来的fiber树表现出来, 生成 dom 节点(浏览器中), 生成字符串(ssr).

注意:

  • 此处分层的标准并非官方说法, 因为官方没有架构分层这样的术语.
  • 本文只是为了深入理解 react, 在官方标准之外, 对其进行分解和剖析, 方便我们理解 react 架构.

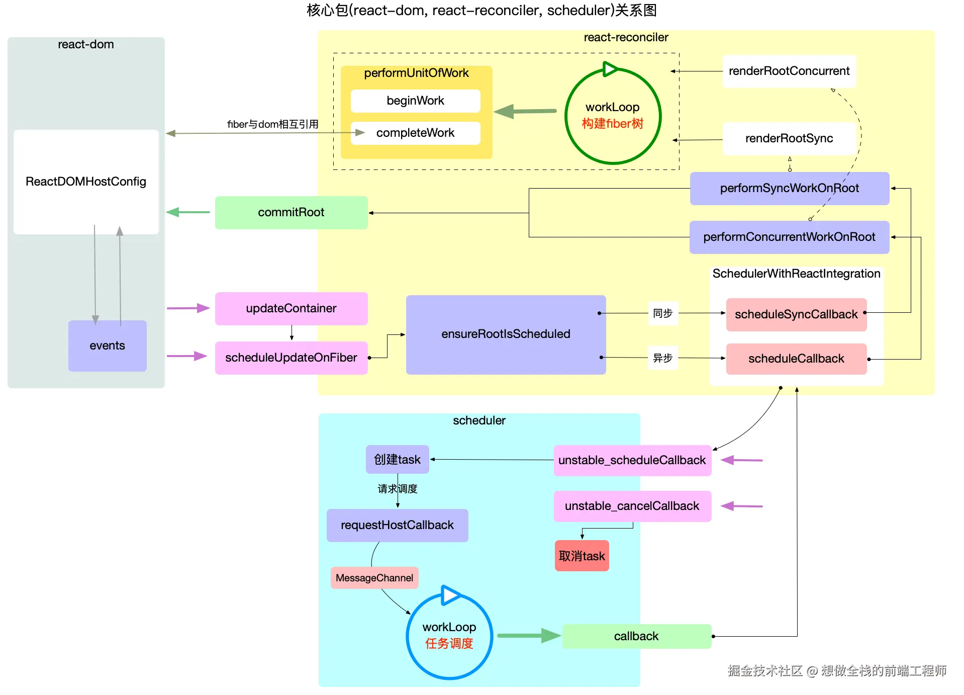
内核关系

现将内核 3 个包的主要职责和调用关系, 绘制到一张概览图上:

image.png

注意:

  • 红色方块代表入口函数, 绿色方块代表出口函数.
  • package 之间的调用脉络就是通过板块间的入口和出口函数连接起来的.

通过此概览图, 基本可以表述 react 内核层的宏观结构. 后面的章节, 会按照此图的思路深入到对应的模块逐一解读.

总结

本文从宏观架构的角度, 阐述了react核心包之间的依赖和调用关系, 使读者对react架构有简单的认识. 另外也给读者提供一个阅读源码的思路, 先整体浏览, 再深入分析, 各个击破.