HarmonyOS应用签名证书(全流程)

6,950 阅读3分钟

HarmonyOS应用签名证书

DevEco中配置鸿蒙应用签名,生成签名所需要用到的数字证书(.cer文件)、Profile文件(.p7b文件)、证书文件(.cer文件),其实很简单,主要记住签名文件生成输入的密码等信息,后面保持一致就可以。

生成密钥和证书请求文件

生成密钥

首先,在DevEco Studio开发工具上,选择Build-->Generate Key and CSR。

solar

在Generate Key界面中,继续填写密钥信息后,点击Next。

  • Alias:密钥的别名信息,用于标识密钥名称。请记住该别名,后续签名配置需要使用。
  • Password:密钥对应的密码,与密钥库密码保持一致,无需手动输入。
  • Validity:证书有效期。
  • Certificate:输入证书基本信息,如组织、城市或地区、国家码等。
solar solar

点击Next

生成证书请求文件

接上面,继续填入信息。

solar

在Generate CSR界面,选择密钥和设置CSR文件存储路径。

solar

Finish

solar

生成文件

solar

申请应用调试证书

我们需要打开AppGallery Connect网站,这里需要登陆。

solar

登陆后,选择用户与访问

image.png

在左侧导航栏选择“证书管理”,进入证书管理页面,点击“新增证书”。

image.png

在弹出的“新增证书”窗口,填写要申请的证书信息,点击“提交”。

solar

然后在证书管理页面,我们就可以看到刚刚添加好的调试证书了。还展示了证书名称、证书类型和失效日期。我们得下载这个证书,到本地。

  • 点击“下载”,可下载证书。
  • 点击“废除”,在确认框中点击“确认”,可废除证书。

image.png

获取UUID

华为手机为例:手机的UDID获取方法如下: 打开“设置 > 关于手机”,多次点击版本号,打开开发者模式。 打开“设置 > 系统和更新”,在最下方找到“开发人员选项”,打开“USB调试”开关。

然后找到HarmonyOS SDK安装目录 solar

使用PC连接手机后,打开命令行工具,进入HDC目录(一般为:HarmonyOS SDK安装目录/toolchains/{版本号}),输入hdc shell bm get --udid命令,获取设备的UDID。

solar

注意:我在第一次选择的是3.1.0目录下的toolchains,是没有获取到udid,换成3.0.0_8目录下的toolchains才获取到,所以当获取不到的时候,换版本试一试

solar

注册调试设备

还是刚刚到页面,我们点击设备管理。进入设备管理页面,点击右上角的“添加设备”。

image.png

在弹出窗口填写设备信息,点击“提交”。

获取Profile

1、我们首先要创建一个项目,然后选择我的项目:

image.png

添加项目

image.png

填写项目名称

image.png 2、该项目下创建一个应用。

image.png

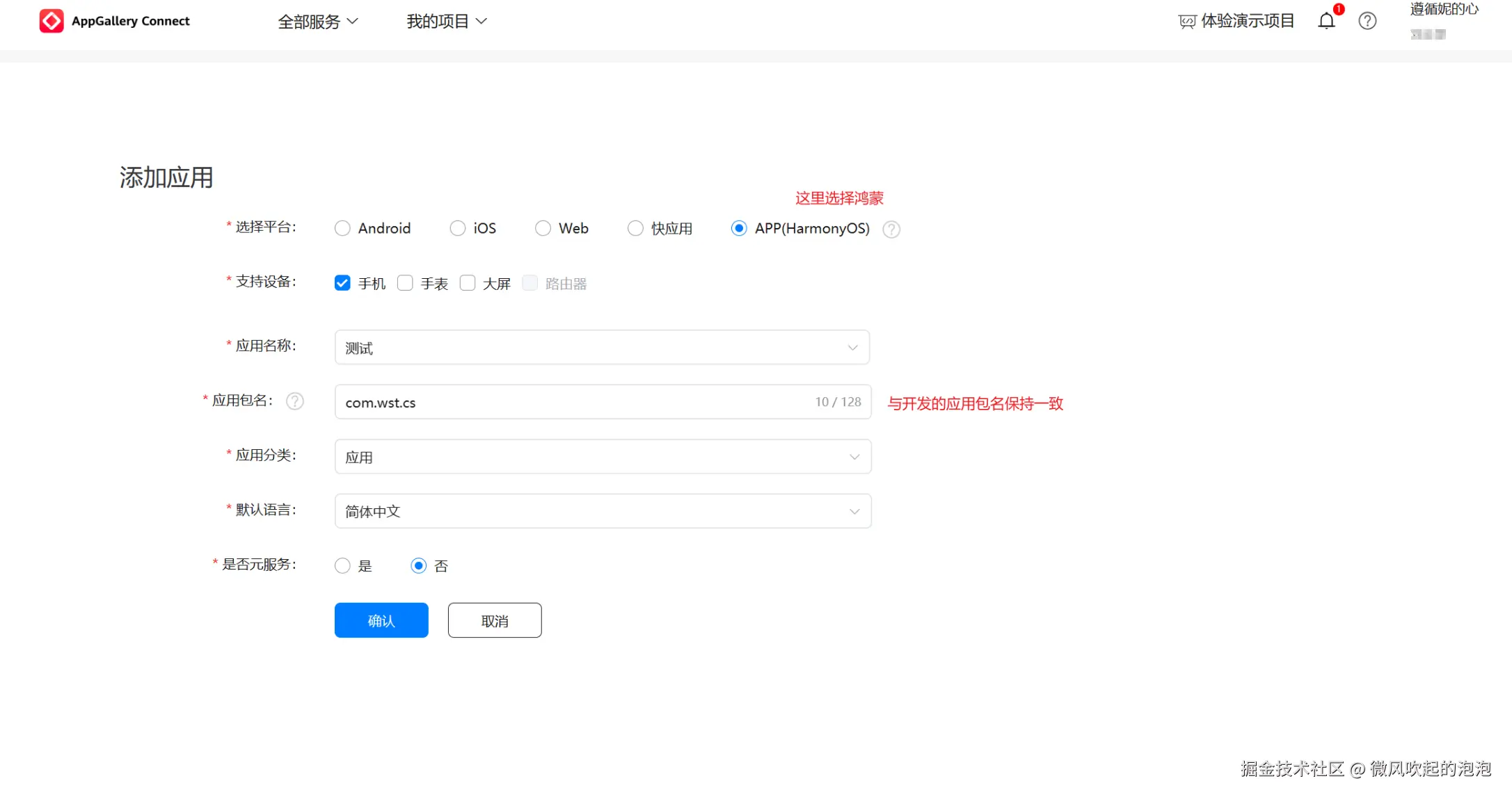
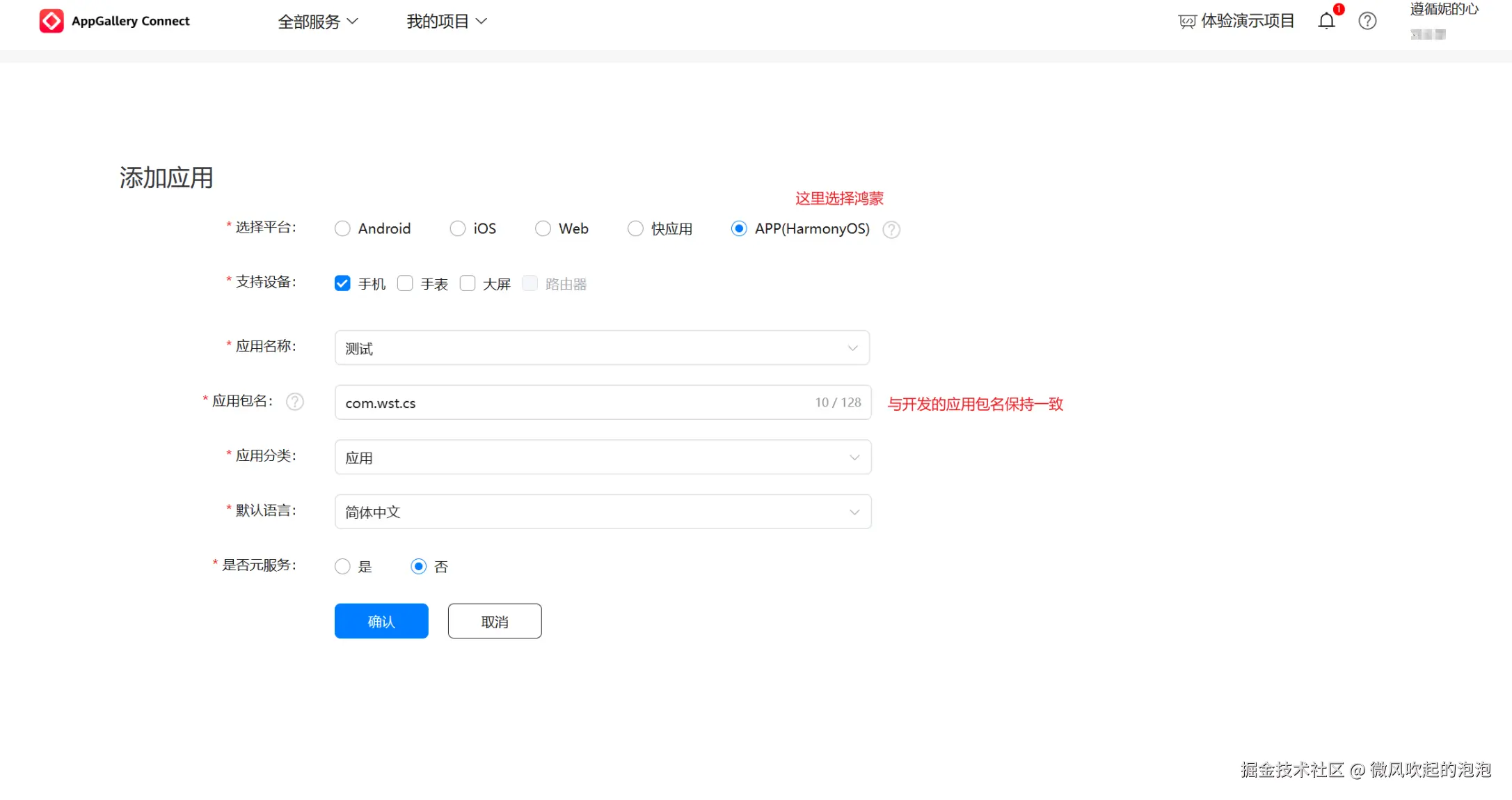
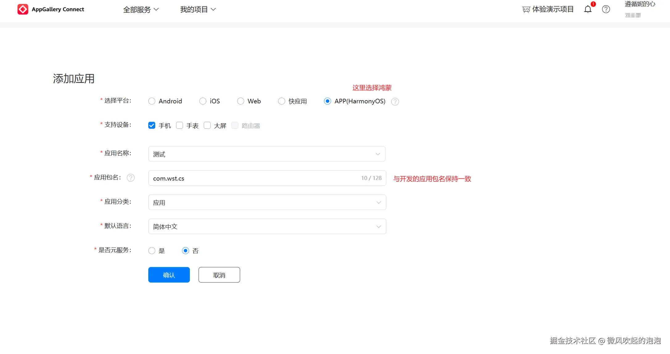
填入应用信息:

选择平台:选择APP(HarmonyOS应用)。 支持设备:选择调试的设备类型。 应用包名:必须与app.json5文件中的“bundleName”取值保持一致。 应用名称、应用分类、默认语言请根据实际需要进行设置。 solar

image.png

3、选择“HarmonyOS应用 > HAP Provision Profile管理”,进入“管理HAP Provision Profile”页面,点击右上角“添加”。

image.png

在弹出的“HarmonyAppProvision信息”窗口添加调试Profile,填入信息:

image.png

调试Profile申请成功后,“管理HAP Provision Profile”页面展示Profile名称、Profile类型、添加的证书和失效日期。这里,我们得下载下来。

点击“下载”,可下载Profile文件。 点击“删除”,在确认框中点击“确认”,可删除Profile文件。 点击“查看设备”,可查看Profile绑定的调试设备。

image.png

到此,我们有了应用调试证书:wst.cer,和Profile文件;helloDebug.p7b

solar

签名

接下来,我们要进行签名。打开File下的Project Structure。

solar

进行签名:

solar

签完后,可以在build.gradle文件下可以查看签名信息:

solar

编译生成带签名的hap

solar

安装

目前打包出来的hap还不能直接安装

HongmengSDK\toolchains\ 这里有hdc工具,可以加到path里,查看help指令,比如 hdc app install -r xxx.hap

solar