《吐血整理》进阶系列教程-拿捏Fiddler抓包教程(20)-Fiddler精选插件扩展安装让你的Fiddler开挂到你怀疑人生

335 阅读6分钟

1.简介

Fiddler本身的功能其实也已经很强大了,但是Fiddler官方还有很多其他扩展插件功能,可以更好地辅助Fiddler去帮助用户去开发、测试和管理项目上的任务。Fiddler已有的功能已经够我们日常工作中使用了,为了更好的扩展Fiddler,Fiddler也是支持一些插件的安装,也支持用户自己开发插件并安装。

2.插件安装

1.Fiddler扩展插件下载地址: www.telerik.com/fiddler/add… 如下图所示:

2.当我们下载安装好插件之后,这些插件的功能都会出现在Fiddler的辅助选项卡中。

3.安装插件也很简单,直接点击Download下载好之后双击就可以安装了,但是要注意的是安装插件的时候为了避免不必要的麻烦最好先关闭Fiddler,然后再安装插件,安装好插件之后再重启Fiddler。

3.Fiddler精选插件

宏哥这里按照插件首字母的先后顺序列举了一些工作中可能遇到或者是常用的、宏哥觉得比较重要的插件给小伙伴或者童鞋们讲解和分享一下。

3.1Syntax-Highlighting Add-Ons插件

Syntax-Highlighting Add-Ons插件,如下图所示:

该软件包包含Fiddler的三个最有价值的扩展。

这些附加组件使用语法高亮显示标记:

SyntaxView检查器为HTML,JavaScript,CSS,XML和其他Web格式提供语法突出显示。

RulesTab2扩展是一种直接在Fiddler中编辑FiddlerScript规则的强大方法。

FiddlerScript编辑器是一个独立的文本编辑器,可帮助您编辑Fiddler的规则。 它提供语法高亮显示和类浏览器,以帮助您编写脚本。

提示:也许是有价值吧,这些已经包含在最新版本的Fiddler中,不再作为单独下载提供。

3.2Traffic Differ插件

Traific Difer插件用来对比两个请求。如下图所示:

使用方式:拖动请求就可以了,比较对比数据。

作用:在现实开发中,在一个网站优化前保存一个完整的会话序列,在优化后再保存一个,通过对比两个会话序列,来比较优化起多大作用,Differ选项页中会有详细数据。

1.下载好插件之后双击安装即可。

2.重启Fiddler会发现辅助选项卡中多出了Differ选项,如下图所示:

3.直接把抓到的数据会话拉入到里面就可以进行对比查看了, 这对前端检查页面优化很有帮助。如下图所示:

3.3Willow插件(重点)

Willow插件:可以统计数据包、修改Host、请求重定向、编码转换、低网速模拟:慢速网络模拟可视化、断点调试、过滤HTTP请求等功能。

(1)Willow插件下载

Willow插件的下载地址:qzonetouch.github.io/commonWidge…,最新版本:WillowSetup-1.5.2.zip,如下图所示:

(2)Willow插件安装

1.在解压后的文件夹中,双击WillowSetup.exe文件进行安装。如下图所示:

2.运行之后,直接下一步安装即可, 记得一定要先关闭Fiddler,如下图所示:

3.稍等一会,等待下载复制文件,如下图所示:

4.点击“完成”,即可安装Willow插件,如下图所示:

5.安装很简单,Willow插件安装完成后会自动打开Fiddler。我们可以看到在辅助工具栏中出现了Willow插件的标签页,说明Willow插件安装成功了。如下图所示:

(3)Willow插件的使用

1)Willow插件主要功能说明

我们可以把Willow插件当作是AutoResponder工具和Tools —> HOSTS...功能的加强版。Fiddler中我们可以选择Tools —> HOSTS...功能,来导入windows系统中的hosts文件。

1.启动Fiddler,点击Tools-->HOSTS,如下图所示:

2.勾选Enable remapping of requests for one host to a different host or IP, overriding DNS.来开启Fiddler中的HOSTS功能。如下图所示:

3.点击Import Windows Hosts File来导入windows系统中的hosts文件。如下图所示:

4.之后我们就可以在这里编辑Windows系统中的hosts文件,来定义主机规则,会很方便。如下图所示:

但是Willow插件对于Windows系统中的hosts文件的管理更加的丰富,可以根据不同的环境,比如测试环境,开发环境等,采用不同的主机规则。同理Willow插件对于AutoResponder工具也是一样的,Willow插件可以用工程的方式,来区分不同环境所需要的主机规则和自动响应规则,这个功能就非常的实用。

2)创建项目

1.在Willow插件中,右键Add Project(Ctrl+P)。如下图所示:

2.填写项目的名称,如下图所示:

3.根据实际的需求,添加我们实际的测试环境或者项目环境。例如,我们以项目的方式创建两个测试环境,测试和开发。如下图所示:

3)给项目添加主机规则

1.选中项目,右键Add Host(Ctrl+o),如下图所示:

2.Domain:访问的地址。IP:实际访问的地址。例如:当我访问百度的时候,会访问到我本地的回环地址。如下图所示:

说明:访问www.baidu.com 实则访问 127.0.0.1这个本地换回地址,从而达到屏蔽网站的效果。

4)给项目添加自动响应规则

我们还可以利用Willow给项目添加自动响应规则, 虽然Fiddler中的AutoResponder也有这个功能,但是Willow更加强大。例如:当请求百度页面的时候,将百度logo图片替换为本地图片。具体操作步骤如下:

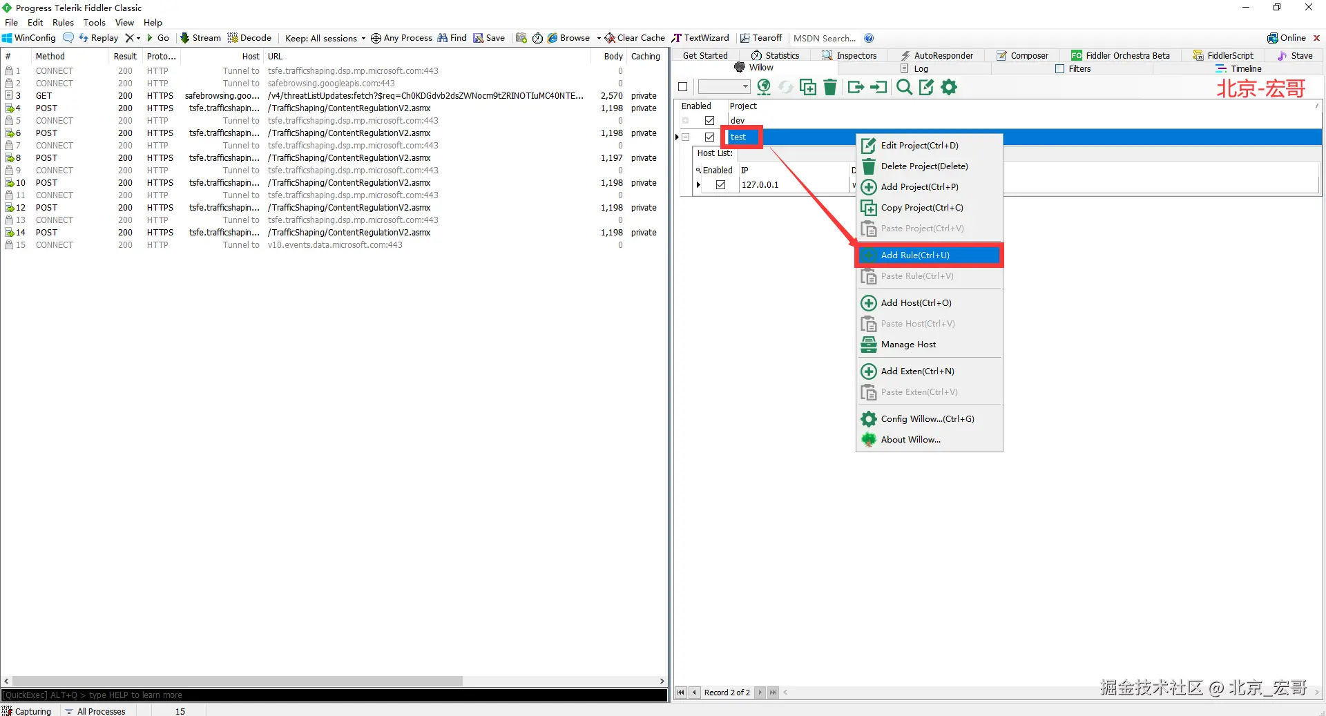
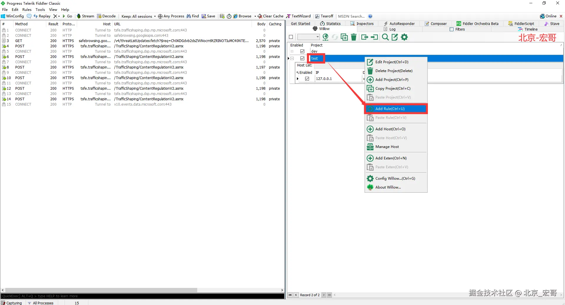
1.选中项目,右键Add Rule(Ctrl+U),如下图所示:

2.填写Match(原始会话)和Action(替换动作),如下图所示:

3.再次请求百度首页的时候,百度首页图片会被本地图片所代替。哈哈,像不像黑客将五星红旗插在米国白宫的网站上,如下图所示:

5)总结:

在使用Willow插件时,勾选中的配置选项,就可以进行应用,把不需要的环境配置取消勾选就可以了。

通过使用Willow插件,我们就可以用项目的方式去管理规则。因为在实际工作中会设计多套规则,如果单独使用AutoResponder工具管理,就不是非常的方便了。但使用Willow插件就能非常系统的管理。而且你将这两个插件搭配起来使用,可以使你的工作达到事倍功半的效果。

同时Willow插件还有其他的一些功能也非常好用,如:设置过滤器,设置配色,导入导出等功能,我们可以在实际的工作用慢慢的学习。

当然一个项目中是可以添加多个规则的。如下图所示:

4.小结

Fiddler还有很多插件,我们用到过后,慢慢积累总结。如果所有的插件都不能满足你的需求 ,你也可以自己开发插件。好了,今天时间也不早了,宏哥就讲解和分享到这里,感谢你耐心地阅读!!!