安卓笔记1--使用Retrofit2请求自定义接口

102 阅读2分钟

1、整体功能概述

安卓项目中使用Retrofit2实现和自定义接口的网络交互,通过Postman模拟服务端,创建自定义接口。

作用

  1. 前后端开发进度对不齐时,客户端可利用本功能模拟测试数据。
  2. 备忘。

缺点

  • retrofit模拟接口需要配置响应数据类,若接口响应体字段较多,或者数据类型不规则,配置起来比较麻烦。

2、postman mock接口

使用Postman mock 同一URL下不同的功能接口,表示如下:

// 功能接口URL
https://myapi.com/myservice1
https://myapi.com/myservice2
https://myapi.com/myservice3
...

注: https: //myapi.com/会被替换成postman生成的URL,最终可调用的完整URL长这样:https://随机生成的字符串.mock.pstmn.io/myservice

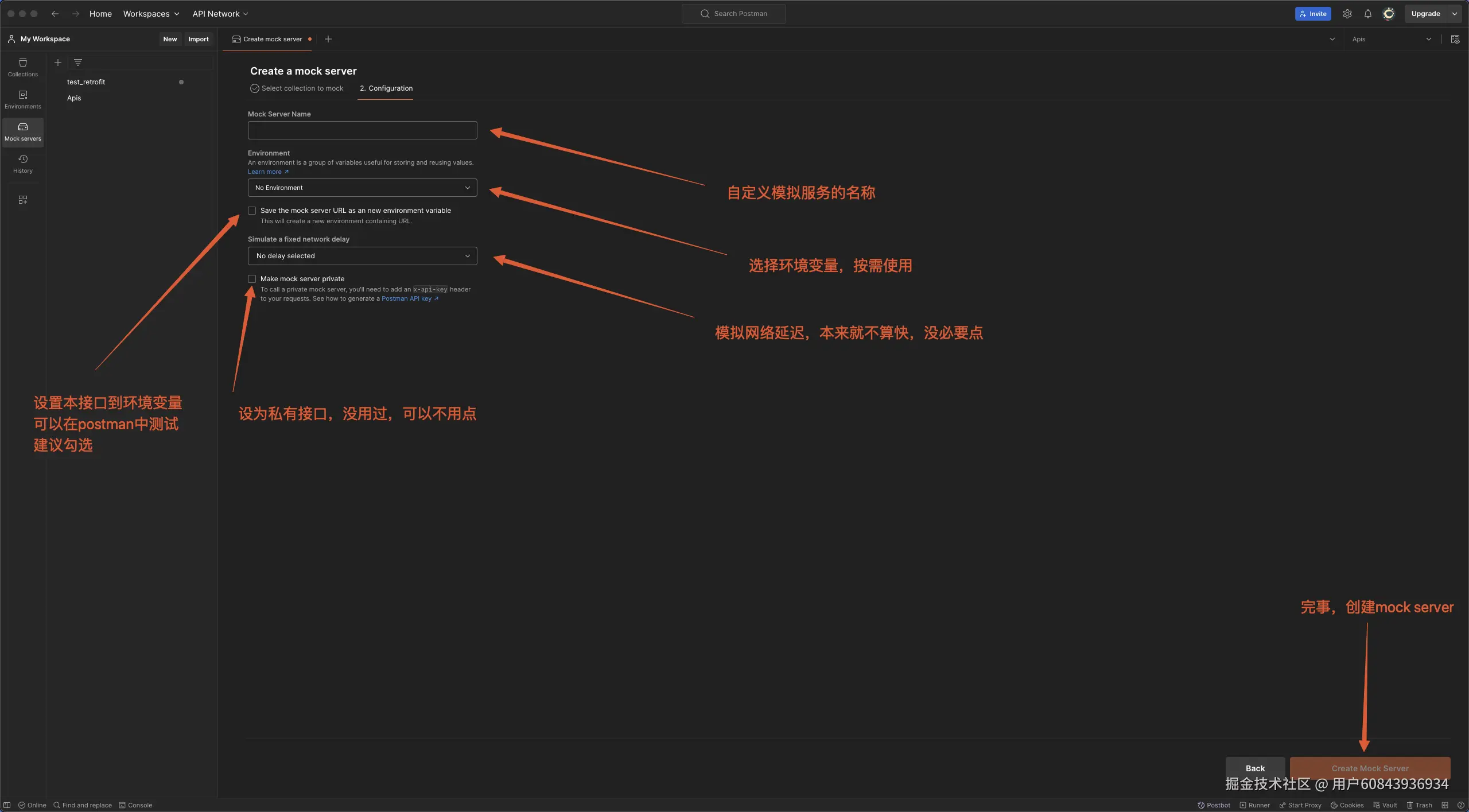
流程

image-20240709213213537.png

完成后点击右下角 next

image-20240709214020059.png

image-20240709214401928.png

点击右上角 view Collection Docs查看接口信息

image-20240709214542246.png

如上,模拟生成了一个url下两个不同的功能接口,按照样例访问即可。

3、Retrofit2进行网络交互

在Android项目(本文以空白项目为例)中设置retrofit2

项目整体结构

如下图所示:

image-20240712210109103.png

1)首先配置Retrofit客户端

// RetrofitClient.ktpackage com.example.retrofit
​
import retrofit2.Retrofit
import retrofit2.converter.gson.GsonConverterFactory
​
object RetrofitClient {
    private const val SERVICE_BASE_URL = "https://你生成的随机字符串.mock.pstmn.io"
​
  // 配置retrofit实例
    val serviceRetrofit: Retrofit by lazy {
        Retrofit.Builder()
            .baseUrl(SERVICE_BASE_URL)
            .addConverterFactory(GsonConverterFactory.create())
            .build()
    }
  
  //配置接口实例
    val service1: Service1 by lazy {
        serviceRetrofit.create(Service1::class.java)
    }
​
    val service2: Service2 by lazy {
        serviceRetrofit.create(Service2::class.java)
    }
    
}

2)配置接口

// ApiService.ktpackage com.example.retrofit
​
import retrofit2.Call
import retrofit2.http.GET
​
// 配置接口协议方法、路径、响应
interface Service1 {
    @GET("/myservice1")
    fun getService1(): Call<Service1Response>
}
​
interface Service2 {
    @GET("/myservice2")
    fun getService2(): Call<Service2Response>
​
}

3)响应体数据类

业务中接口数据通常会非常复杂,建议使用GsonJsonObject简化响应体。

本文举例的响应较为简单。

/**
 * Response.kt
 * @tip: 根据响应体设置数据类
 */
package com.example.retrofit
​
data class Service1Response(
    val goal1: String
)
​
data class Service2Response(
    val goal2: String
)

4)请求体类

仅测试用,无特殊要求可以不写。

5)调用

xml

<!--  activity_main.xml  -->
​
<?xml version="1.0" encoding="utf-8"?>
<LinearLayout xmlns:android="http://schemas.android.com/apk/res/android"
    android:layout_width="match_parent"
    android:layout_height="match_parent"
    android:orientation="vertical"
    android:gravity="center"
    android:padding="16dp">
​
    <TextView
        android:id="@+id/textView1"
        android:layout_width="wrap_content"
        android:layout_height="wrap_content"
        android:text="Response from Service 1"
        android:layout_marginBottom="10dp"/>
​
    <TextView
        android:id="@+id/textView2"
        android:layout_width="wrap_content"
        android:layout_height="wrap_content"
        android:text="Response from Service 2"/>
</LinearLayout>
​

MainActivity

package com.example.testretrofit
​
import androidx.appcompat.app.AppCompatActivity
import android.os.Bundle
import android.widget.TextView
import com.example.retrofit.RetrofitClient
import com.example.retrofit.Service1Response
import com.example.retrofit.Service2Response
import retrofit2.Call
import retrofit2.Callback
import retrofit2.Response
​
class MainActivity : AppCompatActivity() {
    private lateinit var textView1: TextView
    private lateinit var textView2: TextView
​
    override fun onCreate(savedInstanceState: Bundle?) {
        super.onCreate(savedInstanceState)
        setContentView(R.layout.activity_main)
​
        textView1 = findViewById(R.id.textView1)
        textView2 = findViewById(R.id.textView2)
​
        RetrofitClient.service1.getService1().enqueue(object : Callback<Service1Response> {
            override fun onResponse(call: Call<Service1Response>, response: Response<Service1Response>) {
                if (response.isSuccessful) {
                    println("getService1调用成功")
                    println(response.body())
​
                    runOnUiThread {
                        response.body()?.let {
                            textView1.text = it.goal1
                        }
                    }
                } else {
                    // 处理错误响应
                    println("getService1响应错误")
                }
            }
​
            override fun onFailure(call: Call<Service1Response>, t: Throwable) {
                // 处理请求失败
                println("getService1响应失败")
            }
        })
​
​
        RetrofitClient.service2.getService2().enqueue(object : Callback<Service2Response> {
            override fun onResponse(call: Call<Service2Response>, response: Response<Service2Response>) {
                if (response.isSuccessful) {
                    println("getService2调用成功")
                    println(response.body())
                    runOnUiThread {
                        response.body()?.let {
                            textView2.text = it.goal2
                        }
                    }
                } else {
                    // 处理错误响应
                    println("getService2响应错误,状态码: ${response.code()}, 错误信息: ${response.message()}")
                }
            }
​
            override fun onFailure(call: Call<Service2Response>, t: Throwable) {
                // 处理请求失败
                println("getService2响应失败,错误: ${t.message}")
            }
        })
​
​
    }
}

实测

模拟器一定一定选择新一点的api版本!

不然就跟我一样和GPT怒耗半天