浅尝MarsCode在线编程,非常Nice的体验

541 阅读1分钟

既然官方这么推荐豆包MarsCode image.png

官方网址:www.marscode.cn/home

注册和登录

登录即注册,我用手机号。

image.png

首次登录

image.png

项目管理

快速创建一个熟悉的项目,体验在线编程的乐趣和便捷。

image.png

项目设置:我选择python

image.png

main.py是自动创建的项目主文件,右侧是AI辅助模块。

image.png

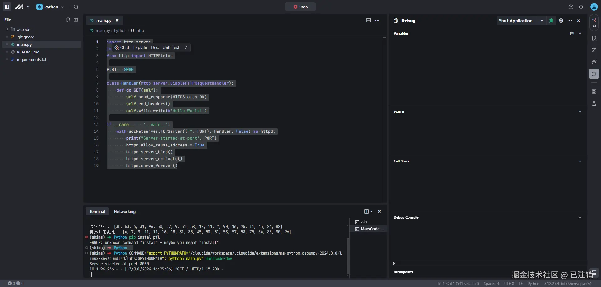
跑一下现成的代码,这是创建了一个简单的http的服务器。感觉有点用不上呢!

image.png

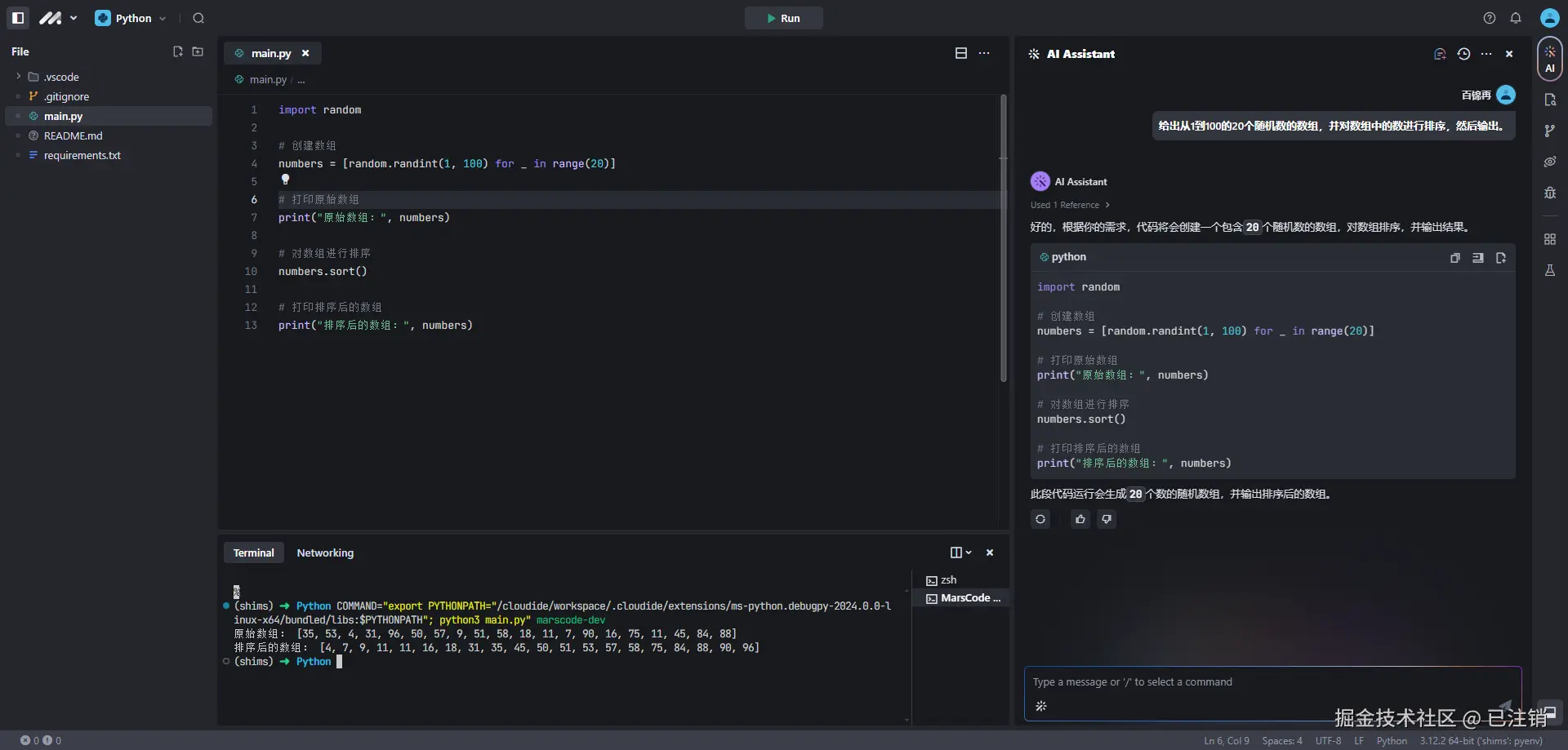
写自己的AI代码,让别人羡慕去吧

清除main.py中的代码。让ai写一个我想要的代码,跑一跑看。

问:给出从1到100的20个随机数的数组,并对数组中的数进行排序,然后输出。

很常规的提问。 看看输出:


import random

# 创建数组
numbers = [random.randint(1, 100) for _ in range(20)]

# 打印原始数组
print("原始数组:", numbers)

# 对数组进行排序
numbers.sort()

# 打印排序后的数组
print("排序后的数组:", numbers)

image.png

py还是很强大的,我原以为还要生成一个循环。没想到一个sort()方法就给我打发了。很惊喜,很nice哦。

接下来,我们可以测试难一点的内容。

其他功能

查找和替换

image.png

image.png

版本管理

image.png

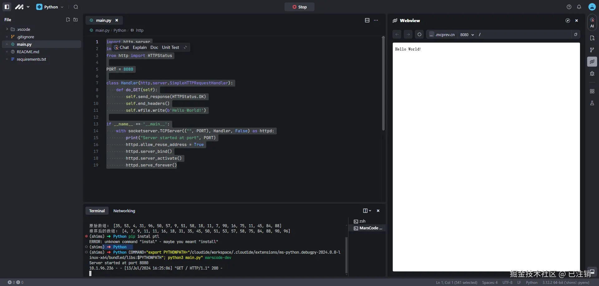
内置浏览器

image.png

调试功能

image.png

插件管理

image.png

测试功能

image.png

代码的智能提示

我的输入:arr tab

image.png

我的输入:for tab image.png

我的输入: tab image.png

这就是智能提示。非常爱惜我的手指头。提高了编程效率。

关注我,不迷路,共学习,同进步

公众号:编程是艺术

视频号:编程是艺术

快手,抖音,小红书:编程是艺术

公众号不定时有文末送书活动,精彩不容错过