TCP 深度解析

210 阅读25分钟

TCP头部的报文结构

序号:seq 序号,占 32 位,用来标识从 TCP 源端向目的端发送的字节流,发起方发送数据时对此进行标记。

确认号:ack 序号,占 32 位,只有 ACK 标志位为1时,确认序号字段才有效,ack = seq + 1

序号本 TCP 报文数据部分的首字节序号,确认号是成功接收别人的 TCP 报文,并期待接收的下一个

TCP 报文中数据部分的首字节的序号

序号主要解决数据包乱序的问题。

确认号解决丢包的问题。

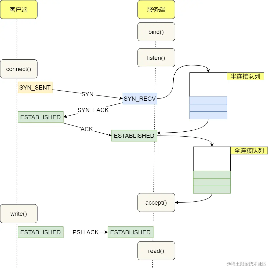
三次握手

TCP 是一种面向连接的、可靠的、基于字节流的传输层通信协议,在发送数据前,通信双方必须在彼此间建立一条连接。

TCP 可以看成是一种字节流,它会处理 IP 层或以下的层的丢包、重复以及错误问题。在连接的建立过程中,双方需要交换一些连接的参数。这些参数可以放在 TCP 头部。当一个连接被建立或被终止时,交换的报文段只包含 TCP 头部,而没有数据

三次握手:

  1. 刚开始客户端和服务端处于 CLOSED 状态,然后先是服务端主动监听某个端口,此时服务端处于 LISTEN 状态

  2. 第一次握手:客户端随机初始化一个序列号 ISN,并向服务端发送一个 SYN 报文,此时客户端处于 SYN_SENT 状态。

  3. 第二次握手:服务器收到客户端的 SYN 报文之后,也会随机初始化自己的序列号,发给客户端一个 SYN + ACK 报文ack 的值是客户端的 ISN + 1,表示自己已经收到了客户端的 SYN,此时服务器处于 SYN_RCVD 的状态。

  4. 第三次握手:客户端收到服务端的报文之后,会发送给服务端一个 ACK 报文ack 的值是服务端的 ISN + 1,表示已经收到了服务端的 SYN 报文,此时客户端处于 ESTABLISED 状态。服务端收到客户端的 ACK 报文之后,也处于 ESTABLISED 状态,此时,双方已建立起了连接。

第一次握手和第二次握手不能携带数据,第三次握手可以携带数据

假如第一次握手可以携带数据,如果有人要恶意攻击服务器,那他每次都在第一次握手中的 SYN 报文中放入大量的数据,会让服务器花费很多时间、内存空间来接收这些报文。即第一次握手如果可以放数据的话,可能会让服务器更加容易受到攻击

而对于第三次握手,此时客户端已经处于 established 状态,对于客户端来说已经建立起连接了,并且也已经知道服务器的接收、发送能力是正常的了,所以能携带数据。

三次握手异常情况

TCP 第一次握手 SYN 丢包

当客户端发起的 TCP 第一次握手 SYN 包,在超时时间内没收到服务端的 ACK,就会在超时重传 SYN 数据包,每次超时重传的 RTO 是翻倍上涨的,直到 SYN 包的重传次数到达 tcp_syn_retries 值后,客户端不再发送 SYN 包。

TCP 第二次握手 SYN + ACK 丢包

客户端的角度看,因为没有收到服务端的响应,误认为自己发出的 SYN 报文丢失,所以客户端 SYN 包会发生超时重传。

服务端的角度,因为没有收到客户端的 ACK 报文,服务端也会触发超时重传机制,重传 SYN + ACK 报文

TCP 第三次握手 ACK 丢包

如果第三次握手的 ACK 服务端无法收到,则服务端就会短暂处于 SYN_RCVD 状态,而客户端会处于 ESTABLISHED 状态。由于服务端一直收不到 TCP 第三次握手的 ACK,则会一直重传 SYN、ACK 包,直到重传次数超过 tcp_synack_retries 值(默认值 5 次)后,服务端就会断开 TCP 连接。

而客户端则会有两种情况:

  • 如果客户端没发送数据包,一直处于 ESTABLISHED 状态,然后经过较长一段时间才可以发现一个「死亡」连接,于是客户端连接就会断开连接。

  • 如果客户端发送了数据包,一直没有收到服务端对该数据包的确认报文,则会一直重传该数据包,直到重传次数超过 tcp_retries2 值(默认值 15 次)后,客户端就会断开 TCP 连接。

三次握手常见面试题

三次握手有什么作用?

  • 确认双方的接收能力、发送能力是否正常。

  • 同步双方的初始序列号。

  • 避免资源浪费。

  • 如果是 https 协议的话,三次握手这个过程,还会进行数字证书的验证以及加密密钥的生成。

半连接队列和全连接队列

服务器第一次收到客户端的 SYN 之后,就会处于 SYN_RCVD 状态,此时双方还没有完全建立其连接, 服务器会把此种状态下请求放在半连接队列(SYN 队列)

如果已经完成三次握手,服务端会把连接从半连接队列中移除,创建一个新的连接并放在全连接队列(Accept 队列) 中,等待进程调用 accept() 把连接取出来。

如果全连接队列溢出了,后续的 TCP 连接请求就会被丢弃。

SYN 攻击

攻击者伪造不同 IP 地址的 SYN 报文,服务端每接收到一个 SYN 报文,就进入 SYN_RCVD 状态,但服务端发送出去的 ACK + SYN 报文,无法得到未知 IP 主机的 ACK 应答,久而久之就会占满服务端的半连接队列,使得服务端不能为正常用户服务。

解决方法:

  1. 增大 TCP 半连接队列

  2. 开启 syncookies 功能:可以在不使用半连接队列的情况下成功建立连接。

  3. 减少 SYN + ACK 重传次数

为什么是三次握手?两次不行吗?

三次握手才能保证双方具有接收和发送的能力。

只有三次握手才可以:

  1. 阻止重复历史连接的初始化

  2. 同步双方的初始序列号

  3. 避免资源浪费

如果用了两次握手,则有可能会发生下面这种情况:

客户端向服务端发出一个连接请求,但由于某种原因该连接请求报文丢失了,于是客户端又向服务端发送了一个连接请求,这次一切正常,建立连接后进行数据传输,然后释放连接。注意:客户端一共发送了两个连接请求报文段,一个丢失,一个到达服务端。 但如果丢失的那个请求在某个网络节点滞留了,延迟了一会才到达服务端,这时服务端就会误以为客户端又发送了一次新的连接请求,而由于只有两次握手,此时服务端只要发出确认就能够建立新的连接了。但此时客户端会忽略服务端发来的确认,不进行数据传输,那么服务端就会一直等待客户端发送数据,造成资源的浪费

四次挥手

  • 第一次挥手:客户端发送一个 FIN,用来关闭客户端和服务端的数据传送,客户端进入 FIN_WAIT_1 状态。
  • 第二次挥手:服务端收到 FIN 后,发送一个 ACK 给客户端,确认序号 ack = seq + 1,服务端进入 ****CLOSE_WAIT 状态。
  • 第三次挥手:服务端发送一个 FIN,用来关闭服务端和客户端的数据传送,服务端进入 LAST_ACK 状态。
  • 第四次挥手:客户端收到 FIN 后,发送一个 ACK 给服务端,客户端进入 TIME_WAIT 状态,服务端收到 ACK 后进入 CLOSED 状态,客户端在等待 2MSL 后进入 CLOSED 状态,完成四次挥手。

注意客户端发出确认报文后不是立马释放 TCP 连接,而是要经过 2MSL(最长报文段寿命的2倍时长)后才释放 TCP 连接。而服务端一旦收到客户端发出的确认报文就会立马释放TCP连接,所以服务端结束 TCP 连接的时间要比客户端早一些

四次挥手常见面试题

为什么挥手需要四次?

  • 关闭连接时,客户端向服务端发送 FIN ,即第一次挥手时,仅仅表示客户端不再发送数据了但是还能接收数据

  • 服务端收到客户端的 FIN 报文时,先回一个 ACK 应答报文,而服务端可能还有数据需要处理和发送,等服务端不再发送数据时,才发送 FIN 报文给客户端来表示同意现在关闭连接。

所以服务端的 ACKFIN 一般都会分开发送,从而比三次握手导致多了一次

第一次挥手丢失

客户端发给服务端的 FIN 报文丢失后,由于收不到服务端的 ACK,客户端会触发超时重传机制,重传 FIN 报文,当重传次数超过 tcp_orphan_retries 值时,不再发送 FIN 报文,再等待一段时间(一般为上次超时时间的2倍)后直接断开连接

第二次挥手丢失

服务端给客户端发送的 ACK 报文丢失后, 由于 ACK 报文不会重传,所以客户端由于收不到服务端的 ACK 而触发超时重传机制重传 FIN 报文,直到收到服务端的 ACK 报文或达到最大重传次数。

第三次挥手丢失

服务端发送给客户端的 FIN 报文丢失后,由于收不到客户端的 ACK 报文,服务端会触发超时重传机制,重传 FIN 报文,当达到重传最大次数后,等待一段时间断开连接。

第四次挥手丢失

当客户端发送给服务端的 ACK 报文后,客户端就会进入 TIME_WAIT 状态,在此状态下会等待 2MSL 后断开连接

当 ACK 报文丢失后,此时服务端会认为自己的 FIN 报文丢失,服务端超时重传 FIN 报文,客户端收到重传的 FIN 报文后会重置 2MSL 定时器,当服务端达到最大重传次数后停止重传,客户端等待 2MSL 后断开连接。

为什么 TIME_WAIT 需要等待 2MSL?

等待 2MSL 的原因主要有两个:

  • 确保客户端最后的 ACK 报文能被服务端接收。

  • 防止连接关闭后建立的新连接接收到旧连接的数据包。

确保客户端最后的 ACK 报文能让服务端接收

  • 如果服务端发送了 FIN 后,没有接收到客户端的 ACK 报文,则会超时重传再次发送 FIN。

  • 所以需要客户端等待 2MSL,确保服务端接收到了ACK报文。

防止连接关闭后建立的新连接接收到旧连接的数据包

假设 TIME_WAIT 没有等待时间或等待时间过短,而在上一个连接中有延迟的数据包,当这个端口建立新连接后,这个旧的数据包刚刚到达,此时会发生数据错乱。这样新的连接就会处理旧的服务端数据包,产生数据错乱等严重问题

经过 2MSL 这个时间,足以让两个方向上的数据包都被丢弃,使得原来连接的数据包在网络中都自然消失,再出现的数据包一定都是新建立连接所产生的

服务器出现大量 TIME_WAIT 的原因?

TIME_WAIT 是主动关闭连接的一方才会出现的状态,如果服务器出现大量 TIME_WAIT,说明服务器主动断开了很多 TCP 连接。

HTTP 长连接的特点是,只要任意一端没有明确提出断开连接,则保持 TCP 连接状态。

服务端主动断开连接的原因有三种:

  1. HTTP 没有使用长连接:HTTP 没有使用长连接,就意味着服务器主动关闭时,每个连接都要进行四次挥手,而服务器端口、连接资源那么多,就会造成大量 TIME_WAIT 状态出现。

  2. HTTP 长连接超时:可以往网络问题的方向排查,比如是否是因为网络问题,导致客户端发送的数据一直没有被服务端接收到,以至于 HTTP 长连接超时。

  3. HTTP 长连接的请求数量达到上限:Web 服务端通常会有个参数,来定义一条 HTTP 长连接上最大能处理的请求数量,当超过最大限制时,就会主动关闭连接。

服务器出现大量 CLOSE_WAIT 状态的原因?

CLOSE_WAIT 状态是被动关闭方才会有的状态,而且如果被动关闭方没有调用 close 函数关闭连接,那么就无法发出 FIN 报文,从而无法使得 CLOSE_WAIT 状态的连接转变为 LAST_ACK 状态。

当服务端出现大量 CLOSE_WAIT 状态的连接的时候,说明服务端的程序没有调用 close 函数关闭连接

如果已经建立连接,客户端故障了怎么办?

定义一个时间段,在这个时间段内,如果没有任何连接相关的活动,TCP 保活机制会开始作用,每隔一个时间间隔,发送一个探测报文,该探测报文包含的数据非常少,如果连续几个探测报文都没有得到响应,则认为当前的 TCP 连接已经死亡,系统内核将错误信息通知给上层应用程序

如果已经建立连接,服务端故障了怎么办?

当服务端的进程崩溃后,内核需要回收该进程的所有 TCP 连接资源,于是内核会发送第一次挥手 FIN 报文,后续的挥手过程也都是在内核完成,并不需要进程的参与,所以即使服务端的进程退出了,还是能与客户端完成 TCP 四次挥手的过程。

TCP 是如何保证可靠传输的?

序号:应用数据会被分割成数据块。TCP 给发送的每一个包进行编号,接收方对数据包进行排序,把有序数据传送给应用层。

校验和:TCP 将保持它首部和数据的检验和。这是一个端到端的检验和,在发送方计算,在接收方校验。目的是检测数据在传输过程中的任何变化。如果收到段的检验和有差错,TCP 将丢弃这个报文段和不确认收到此报文段。

三次握手 & 四次挥手:TCP 通过三次握手建立连接和四次挥手关闭连接,确保通信的可靠性和数据的可靠传输。

流量控制:TCP 连接的每一方都有固定大小的缓冲空间,TCP 的接收端只允许发送端发送接收端缓冲区能接纳的数据。当接收方来不及处理发送方的数据,能提示发送方降低发送的速率,防止包丢失。TCP 利用滑动窗口实现流量控制。

拥塞控制:TCP 使用拥塞控制算法来确保网络中没有过多的数据导致拥塞。当网络拥塞时,发送端会减少发送速率,以避免进一步加重网络拥塞。常用的拥塞控制算法包括慢启动、拥塞避免和快速重传等。

ARQ 协议:也是为了实现可靠传输的,它的基本原理就是每发完一个分组就停止发送,等待对方确认。在收到确认后再发下一个分组。

超时重传:当 TCP 发出一个报文段后,它启动一个定时器,等待目的端确认收到这个报文段。如果不能及时收到一个确认,将重发这个报文段。

TCP 中的粘包问题

TCP 传输数据的方式:TCP 在传输数据时,会给每个分割后的报文段分配一个序号,接收方在收到数据后,会按照序号排好,然后将其放置在 TCP 缓冲区中。同时 TCP 为了提升传输速度,若连续几次发送的数据都很少,TCP 会根据优化算法把多个数据合并成一个包发出。

粘包问题:多个数据包在一起,无法确定每个数据包之间的分割边界,从应用层角度看就像“粘”在一起。

发送方导致的数据粘包

  • TCP 为了优化传输速度,收集到足够多的数据后才发送一包数据,因此发送方传输的数据出现了粘包问题。

  • 当需要发送的数据大于 MSS 规定,那么 TCP 就会对数据包进行拆包,一个数据包会被分开传输,最终导致数据出现沾包问题。

接收方导致的数据粘包

TCP 中,如果数据被接收后,应用程序没有及时读取缓冲区中的数据报文,就会导致缓冲区中堆积大量的报文数据。应用程序无法知道每个数据包之间的分割边界,站在应用层的角度来看,所有的数据包就好像都“沾”在一起了一样,应用程序根据预先设定好的大小从缓冲区中接收数据,最终会一次性读取到多包数据。

粘包问题解决方案:

  • 当使用 TCP 短连接时,不必考虑粘包问题

  • 当发送无结构数据,如文件传输时,也不需要考虑粘包问题,因为这类数据只管发送和接收保存即可。

  • 如果使用长连接,那么则需要考虑沾包问题

    • 如果发送的报文都是相同的结构,那么可以在首部中添加数据长度,接收方根据首部中记录的数据大小读取数据。

    • 每个数据包封装成固定长度,不够的用0补齐,接收方每次按照固定大小读取数据即可。

    • 数据之间设置边界,比如添加特殊符号,这样接收方收到数据时,根据特殊符号分割数据即可。

重传机制

TCP 针对数据包丢失的情况会使用重传机制解决。

常见的重传机制:

  • 超时重传

  • 快速重传

  • SACK

  • D-SACk

超时重传

超时重传即:在发送数据时,设定一个定时器,当超过定时器设定的时间后,没有收到对方的 ACK 确认应答报文,就会重发该数据。

发生超时重传的两种情况:

  • 数据包丢失

  • 确认应答丢失

超时重传时间应该设为多少?

首先我们要知道一个概念:RTT(Round-Trip Time 往返时延),从下图我们就可以知道:

  • 超时重传时间过长时,会使网络的空隙时间增大,降低网络传输效率
  • 超时重传时间过短时,可能在发生超时重传后才收到 ACK 报文,造成不必要的重传,导致网络负荷增大。

所以超时重传时间应设置为略大于 RTT 的值。如果超时重发的数据,再次超时,又需要重传的时候,TCP 的策略是超时的间隔加倍。

也就是每当遇到一次超时重传的时候,都会将下一次超时时间间隔设为先前值的两倍。两次超时,就说明网络环境差,不宜频繁反复发送。

快速重传

TCP 还有另外一种快速重传(Fast Retransmit)机制,它不以时间为驱动,而是以数据驱动重传

快速重传机制:

在上图,发送方发出了 1,2,3,4,5 份数据:

  • 第一份 Seq1 先送到了,于是就 Ack 回 2;

  • 结果 Seq2 因为某些原因没收到,Seq3 到达了,于是还是 Ack 回 2;

  • 后面的 Seq4 和 Seq5 都到了,但还是 Ack 回 2,因为 Seq2 还是没有收到;

  • 发送端收到了三个 Ack = 2 的确认,知道了 Seq2 还没有收到,就会在定时器过期之前,重传丢失的 Seq2。

  • 最后,接收到收到了 Seq2,此时因为 Seq3,Seq4,Seq5 都收到了,于是 Ack 回 6 。

补充:SeqNum 和 ACK 都是以字节数为单位的,也就是说假设你收到了1、2、4 但是 3 没有收到你不能 ACK 5,如果你回了5那么发送方就以为你5之前的都收到了。

所以只能回复确认最大连续收到包,也就是 3。(ack = seq + 1)

所以,快速重传的工作方式是当收到三个相同的 ACK 报文时,会在定时器过期之前,重传丢失的报文段

快速重传机制只解决了一个问题,就是超时时间的问题,但是它依然面临着另外一个问题。就是重传的时候,是重传之前的一个,还是重传所有的问题。

比如对于上面的例子,是重传 Seq2 呢?还是重传 Seq2、Seq3、Seq4、Seq5 呢?因为发送端并不清楚这连续的三个 Ack 2 是谁传回来的。

根据 TCP 不同的实现,以上两种情况都是有可能的。可见,这是一把双刃剑。

为了解决不知道该重传哪些 TCP 报文,于是就有 SACK 方法。

SACK 方法

还有一种实现重传机制的方式叫:SACK(Selective Acknowledgment 选择性确认)。

普通 ACK 只能确认接收到的最后一个连续数据,而 SACK 允许接收端告知发送端哪些具体的数据段已经成功接收哪些数据段丢失,减少不必要的重传。

如下图,发送方收到了三次同样的 ACK 确认报文,于是就会触发快速重传机制,通过 SACK 信息发现只有 200~299 这段数据丢失,则重发时,就只选择了这个 TCP 段进行重复。

D-SACK

D-SACK(Duplicate Selective Acknowledgment)是 SACK 的扩展,通过 D-SACK 可以使发送方确定有哪些数据被重复接收,从而识别和处理不必要的重传。D-SACK 通过在 SACK 块中包含重复数据段的信息来实现。

工作原理:

  • 当接收端检测到重复数据段时,会在发送的 SACK 中包含这些重复数据段的起始和结束序列号。

  • 发送端接收到带有 D-SACK 信息的 ACK 后,可以识别出哪些数据包是重复的,从而调整其重传策略。例如,发送端可以减少拥塞窗口的减少,避免误判网络拥塞。

流量控制

滑动窗口

流量控制是为了控制发送方发送速率,保证接收方来得及接收。使用滑动窗口进行流量控制。

窗口大小就是指无需等待确认应答,而可以继续发送数据的最大值

接收方发送的确认报文中窗口字段可以用来控制发送方窗口大小,从而影响发送方的发送速率。将窗口字段设置为 0,则发送方不能发送数据

窗口关闭

接收方向发送方通告窗口大小时,是通过 ACK 报文来通告的。

当发送窗口关闭时,在接受方处理完数据后,接受方会向发送方通告一个窗口非 0 的 ACK 报文,如果这个通告窗口的 ACK 报文在网络中丢失了,那就会造成很严重的后果。

如何解决这个潜在的死锁现象?

为了解决这个问题,TCP 为每个连接设有一个持续定时器,只要 TCP 连接一方收到对方的零窗口通知,就启动持续计时器。

如果持续计时器超时,就会发送窗口探测 ( Window Probe ) 报文,而对方在确认这个探测报文时,给出自己现在的接收窗口大小。

  • 如果接收窗口仍然为 0,那么收到这个报文的一方就会重新启动持续计时器;

  • 如果接收窗口不是 0,那么死锁的局面就可以被打破了。

窗口探查探测的次数一般为 3 次,每次大约 30-60 秒(不同的实现可能会不一样)。如果 3 次过后接收窗口还是 0 的话,有的 TCP 实现就会发 RST 报文来中断连接。

糊涂窗口综合症

当接收方来不及取走窗口里的数据时,就会导致发送方的发送窗口越来越小。最后可能会导致发送方一次只发送几个字节的数据,得不偿失,这就是糊涂窗口综合症。

糊涂窗口综合症的解决方法:

  1. 接收方不通告小窗口给发送方。

  2. 发送方避免发送小数据。

接收方不通告小窗口给发送方

当窗口长度小于 MSS(最大报文段大小) 与 1/2 缓存大小中的最小值时,就会向发送方通告窗口为 0,也就阻止了发送方再发数据过来。

发送方避免发送小数据

使用 Nagle 算法,该算法的思路是延时处理,只有满足下面两个条件中的任意一个条件,才可以发送数据:

  1. 要等到窗口大小 >= MSS 并且 数据大小 >= MSS。

  2. 收到之前发送数据的 ack 回包。

注意,如果接收方不能满足不通告小窗口给发送方,那么即使开了 Nagle 算法,也无法避免糊涂窗口综合症,因为如果对端 ACK 回复很快的话(达到 Nagle 算法的条件二),Nagle 算法就不会拼接太多的数据包,这种情况下依然会有小数据包的传输,网络总体的利用率依然很低。

所以,接收方得满足不通告小窗口给发送方+ 发送方开启 Nagle 算法,才能避免糊涂窗口综合症。

拥塞控制

拥塞控制是为了避免发送方的数据填满整个网络。

为了在发送方调节所要发送数据的量,定义了一个叫做拥塞窗口的概念。

拥塞窗口 cwnd发送方维护的一个状态变量,它会根据网络的拥塞程度动态变化cwnd指目前自己还能传输的数据量大小

拥塞窗口 cwnd 变化的规则:

  • 只要网络中没有出现拥塞,cwnd就会增大;

  • 一旦网络中出现了拥塞,cwnd就减少。

如何确定网络是否出现拥塞?

只要发送方没有在规定时间内接收到 ACK 应答报文,也就是发生了超时重传,就会认为网络出现了拥塞。

对于拥塞控制来说,TCP 每条连接都需要维护两个核心状态:

  • 拥塞窗口 cwnd

  • 慢启动阈值 ssthresh

拥塞控制主要有四个算法:

  • 慢启动

  • 拥塞避免

  • 快重传

  • 快恢复

慢启动与拥塞避免

拥塞窗口(cwnd)从1开始,在没有达到慢启动阈值 ssthresh 前指数增长,达到 ssthresh 后线性增长。一般来说,ssthresh 的值为65535字节。

cwnd < ssthresh 时,使用慢启动算法

慢启动算法当发送方每收到一个 ACK,就拥塞窗口 cwnd 的大小就会加 1。

cwnd >= ssthresh 时,就会使用拥塞避免算法

拥塞避免每当收到一个 ACK 时,cwnd 增加 1/cwnd。

一旦发生拥塞,ssthresh = cwnd / 2,并且 cwnd 大小设置为1,重新慢启动

快重传

上面提到当拥塞发生时,我们将 ssthresh 设置为 cwnd / 2,且 cwnd 重置为 1,然后重新开始慢启动,数据流突然被减少,所以这种方式过于激进,会造成网络卡顿。

快重传就是为了使发送方尽快进行重传,而不是等待超时重传,因为当超时重传的时候,就会认为发生了拥塞。

快重传:当接收方发现丢了一个中间包的时候,发送三次前一个包的 ACK,发送方收到连续三个重复的 ACK 后就会立即重传,不必等待超时再重传。

此时:

  • cwnd = cwnd / 2
  • ssthresh = cwnd
  • 进入快速恢复。

快恢复

只有当发送端发生快重传时才会使用快恢复算法

进入快速恢复之前:

  • cwnd = cwnd / 2 ,也就是设置为原来的一半;

  • ssthresh = cwnd

快速恢复

  1. 拥塞窗口 cwnd = ssthresh + 3。

  2. 重传丢失的数据包。

  3. 如果再收到重复的 ACK,cwnd + 1。

  4. 收到新的数据 ACK 后,cwnd 设置成第一步中的 ssthresh 的值,即原来窗口大小的一半。因为此时收到了新的数据 ACK,说明快速恢复已经结束,再次进入拥塞避免状态。