以图搜图架构优化:使用客户端模型提取图像特征

915 阅读4分钟

序言

以图搜图系统指的是从图像内容提取特征向量,然后使用向量数据库进行向量数据的插入、删除、相似性检索等操作,进而提供根据图像内容搜索出具有相似内容的其它图像的功能。

系统架构

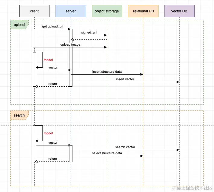
典型的搜图系统整体架构时序图如下:

图像上传过程:

  1. 客户端上传图像到服务端。
  2. 服务端存储图像至对象存储、插入结构化数据至关系型数据库、发送消息至 MQ 消息队列。
  3. 服务端对客户端请求返回响应。
  4. 图像搜索服务接受 MQ 的消息,下载图像内容,使用特定模型提取图像特征向量,然后将特征向量插入到向量数据库。

这里使用 MQ 的主要原因有:

  • 异步快速响应,因为提取图像特征比较耗时,如果是同步的过程则会对客户端体验不友好。
  • 解耦服务、服务异构,提取图像特征属于计算机视觉领域,编程语言生态基本是 Python ,而后端服务则常见于 Java、Golang、Node.js 等,这在架构上就要求服务异构和解耦。
  • 削峰填谷,由于用户上传图像具有波峰波谷的天然特性,使用 MQ 可以使下游图像计算保持平稳。

图像搜索过程:

  1. 客户端上传图像到服务端。
  2. 服务端发起调用并将图像传递到图像搜索服务,图像搜索服务提取图像特征向量,然后查询向量数据库进行相似性搜索,最后返回向量搜索结果。
  3. 服务端根据向量搜索结果查询结构化数据,整合数据,最后响应。

我们可以看到以上系统中,比较耗时的有两部分:

  1. 图像传递链路长:客户端 -> 服务端 -> 对象存储 -> 图像搜索服务。
  2. 图像特征计算比较耗时、且比较消耗服务器资源。

使用客户端模型优化架构

为了进一步优化系统架构,我们可以尝试使用客户端模型进行图像特征提取。

图像上传过程:

  1. 客户端向服务端请求对象存储的直传地址,然后客户端直接将图像内容传递到对象存储(需要对象存储支持直传操作)。
  2. 客户端进行本地计算,提取图像特征向量,然后传递特征向量和结构化数据给服务端。
  3. 服务端对结构化数据和向量数据分别插入到不同的数据库,完成响应。

图像搜索过程:

  1. 客户端进行本地计算,提取图像特征向量,然后传递特征向量和结构化数据给服务端。
  2. 服务端分别进行向量检索和结构化数据查询,整合数据,完成响应。

优化后的架构:

  • 图像传递链路短,只有客户端 -> 对象存储。
  • 图像特征计算卸载到了客户端完成,服务器不需要再消耗计算资源。
  • 减少了 MQ 和图像搜索服务这两个构件,架构更加简单、复杂度降低。

客户端模型的可行性和约束

客户端相比于服务端具有硬件资源有限、且不可扩展的特点,因此这就要求客户端使用的模型要更小、计算消耗更少。

我们根据上图中的模型对比可以看到 mobilenet 这种模型更符合我们的需求(模型的名字就能看出来)。

示例

以下给出一个前端使用 mobilenet 完成图像特征提取的示例:

<!DOCTYPE html>
<html lang="en">
<head>
    <meta charset="UTF-8">
    <script src="https://cdn.jsdelivr.net/npm/@tensorflow/tfjs"></script>
    <script src="https://cdn.jsdelivr.net/npm/@tensorflow-models/mobilenet"></script>
</head>
<body>
    <input type="file" id="imageInput">
    <button onclick="extractFeatures()">Extract Features</button>
    <pre id="result"></pre>

    <script>
        let model;

        async function loadModel() {
            if (!model) {
                // 加载模型时 mobilenet 会去 storage.googleapis.com 下载
                model = await mobilenet.load({version: 2, alpha: 1.0});
            }
            return model;
        }

        function preprocessImage(image) {
            const tensor = tf.browser.fromPixels(image)
                .resizeNearestNeighbor([224, 224])
                .toFloat()
                .expandDims();
            return tensor.div(255.0);
        }

        async function extractFeatures() {
            const input = document.getElementById('imageInput');
            if (input.files.length === 0) {
                alert('Please select an image file first.');
                return;
            }

            const model = await loadModel();

            const timeStart = Date.now();

            const file = input.files[0];
            const reader = new FileReader();
            reader.onload = async function (e) {
                const image = new Image();
                image.src = e.target.result;
                image.onload = async function () {
                    const processedImage = preprocessImage(image);
                    const features = model.infer(processedImage, false); // 去掉最后的全连接层
                    const featuresArray = await features.array();
                    document.getElementById('result').textContent = JSON.stringify(featuresArray, null, 2);

                    console.log(`Extract feature spend: ${Date.now() - timeStart} ms`);;
                }
            }
            reader.readAsDataURL(file);
        }
    </script>
</body>
</html>

然后在我的笔记本电脑简单测试的结果:

从上图可以看到,在我的客户端处理一张图像可以在一秒内完成,当然实际耗时取决于硬件资源和图像大小。

最后,如果你对此类主题感兴趣,可以阅读我的其它相关文章


参考资料: