RocketMQ IndexFile 索引文件

159 阅读13分钟

1. 概述

1.1 索引文件是什么

IndexFile,又可以称作索引文件,是 RocketMQ 保存在磁盘上的一种文件,属于 RocketMQ 存储的一部分。它的结构类似于类似 JDK中 HashMap。

可以通过messageIndexEnable属性配置打开或关闭 IndexFile 存储功能。

1.2 索引文件作用

索引文件的应用场景其实比较局限,是为了提供按照 Message Key 查询消息的能力。索引文件可以通过 Message Key,查询到消息在 CommitLog 中的物理偏移量,进而从 CommitLog 中查询消息。

2. 概要设计

2.1 索引文件结构

上面说它的逻辑结构类似 HashMap,HashMap 以 Key-Value 形式存储数据,那么索引文件的存储格式也是 Key-Value

  • Key:Message Key。索引文件的 Key 其实是 Message Key 经过 hash 得到的一个 Integer,
  • Value:physical offset。索引文件的 Value 主要是消息在 CommitLog 中的绝对物理偏移量。

hash冲突时,Value以链表的方式存储,越新的消息在链表越前面。

它可以包含多个文件,每个文件的大小是固定的。这就意味着每个 IndexFile 包含的最大索引数量是相同的。

2.2 如何构建

消息保存到 CommitLog 之后,会进行重投递。重投递消息的过程就是为了建立消息的索引文件(包括 ConsumeQueue 和 IndexFile)。

重投递线程会扫描是否有新消息被保存到 CommitLog,如果有则将这条消息查出来,执行重投递逻辑,构建该消息的索引。

2.3 如何查询消息

索引文件中存储着 Message Key 对应消息在 CommitLog 中的偏移量,首先查询出这些偏移量信息,然后用偏移量从 CommitLog 中查询出消息。

2.4 刷盘机制

索引文件的刷盘机制并不是采取定时刷盘机制,而是每写满一个索引文件时就新建一个文件,并且将上一个写满的索引文件刷盘。

3. 详细设计

3.1 索引文件结构

设计 IndexFile 最重要的是设计它的逻辑结构和文件存储结构。首先看一下 IndexFile 详细的逻辑结构

3.1.1 逻辑结构

上面已经提到 IndexFile 是类似 JDK 的 HashMap 的结构。

  • Key:由 IndexService#buildKey(String topic, String key)构建而成,具体为 topic + "#" + messageKey 经过hash(IndexFile#indexKeyHashMethod(String Key))得到。

    注意:这里存在 Hash 冲突的可能,两个 Topic 和 Key 不同的消息可能得到相同的 Hash 值,会导致查询结果错误。社区已经提出这个错误 ISSUE#3613,但目前还并未解决。

    Untitled

    Untitled

  • Value:Hash 冲突时变成链表结构,包含:

    • 消息在 CommitLog 中的物理偏移量,用于到 CommitLog 中查询消息
    • IndexFile#indexKeyHashMethod(String Key)得到的整数 Hash 值
    • 消息保存时间与索引文件最早消息保存时间的差值,用于搜索时间范围内的消息
    • 指向下一条消息位置的指针(在时间上是前一条,越晚到达的消息在链表越前面)

3.1.2 存储结构

索引文件底层使用 RocketMQ 的 MappedFile 来存储,索引文件可以有多个,可以无限扩展。

每个索引文件以其创建的时间命名,举例:20211209174133951

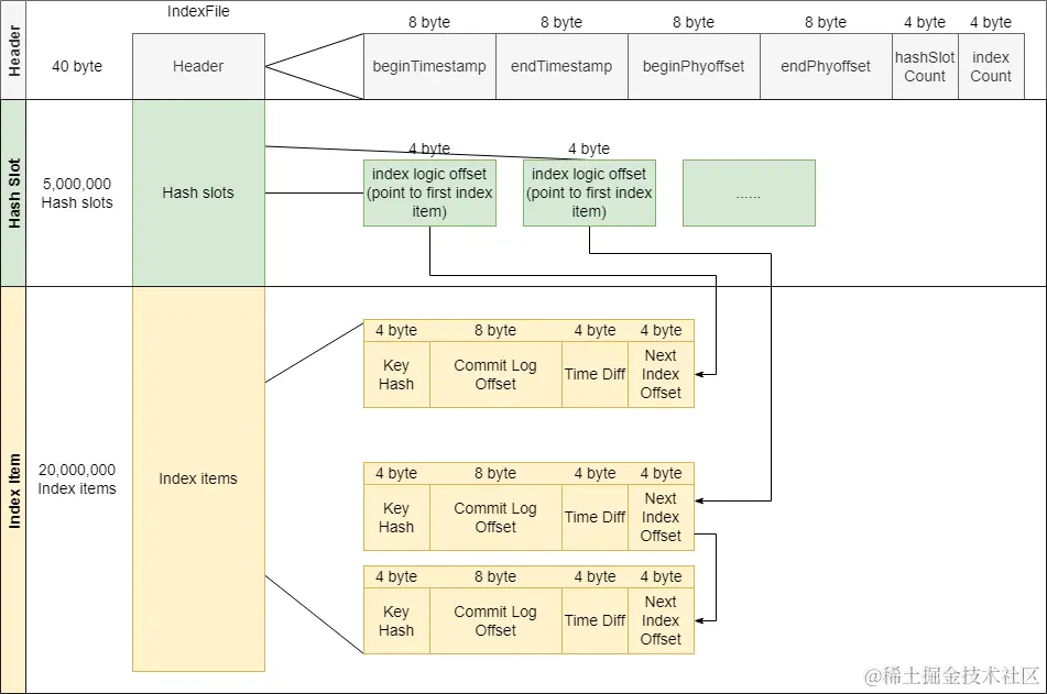
每个索引文件被设计为定长的,最多可以保存 500万个 Hash 槽和 2000万个索引项。当保存的数据超过上限时,会创建一个新的索引文件来保存。这就意味着同样 Hash 值的消息可能会被保存到不同的索引文件当中。

RocketMQ的存储文件都遵循一种通用的数据存储格式定义实践:Header + Body,通常 Header 部分是定长的,存放一些基本信息,Body 存放数据。

具体存储结构和内容如图所示:

  • Header 固定大小,包含一些基本信息

    • beginTimestamp:最早的消息存储时间(消息存储到 CommitLog 的时间)
    • endTimestamp:最晚的消息存储时间
    • beginPhyoffset:存储的消息的最小物理偏移量(在 CommitLog 中的偏移量)
    • endPhyoffset:存储的消息的最大物理偏移量
    • hashSlotCount:最大可存储的 hash 槽个数
    • indexCount:当前已经使用的索引条目个数。注意这个值是从 1 开始的
  • Hash Slot 部分存储固定数量的 Message Key hash槽(500万个,该数值可以通过 Broker 配置项 maxHashSlotNum 来配置)

    • 存储的每个值是在索引文件中 索引的逻辑下标。因为索引文件的 Header 和 Hash Slot 部分长度都是固定的,每个索引的长度也是固定的,所以可以通过逻辑下标计算出索引项在索引文件中的绝对偏移量
  • Index Item 部分存储固定数量的索引项(2000万个,该数值可以通过 Broker 配置项 maxIndexNum 来配置)。每个索引项包含如下信息

    • Key Hash:消息的 Topic 和 Message Key 经过哈希得到的整数

    • Commit Log Offset:消息在 CommitLog 中的物理偏移量,用于到 CommitLog 中查询消息

    • Time Diff:从该索引文件到消息保存时间的时间差(精确到秒),用于根据时间范围查询消息

    • Next Index Offset:链表下一项的逻辑下标(这里的逻辑下标的含义跟 Hash Slot 中存储的逻辑下标含义相同)

      • 每次插入新的消息,都会从链表的头部插入。链表越往后,消息越老。因为一般来说消息队列会更关心新的消息。

3.2 索引文件涉及到的类

IndexService

索引服务,用于管理和控制所有索引文件。包括索引文件的加载、创建、刷盘、删除等。是索引文件操作的入口。

  • private final ArrayList<IndexFile> indexFileList:索引文件列表。

  • buildIndex(DispatchRequest req):根据消息分发请求构建索引。注意这里会创建 msgId 的索引和消息 Key 的索引

    1. 创建或获取最新的索引文件
    2. 调用该索引文件的 IndexFile#putKey 方法创建索引
  • queryOffset(String topic, String key, int maxNum, long begin, long end):根据topic和message key,从IndexFile中查找消息。按时间查询:查询保存时间在 begin 到 end 内的消息

    1. 从后往前遍历 indexFileList 列表中的索引文件,查找索引对应的 message 符合时间的 IndexFile([beginTimestamp, endTimestamp] 与 [begin, end] 有交集的索引文件)
    2. 调用符合条件的索引文件 IndexFile#selectPhyOffset() 方法查找所有 offset
  • retryGetAndCreateIndexFile():获取最新的索引文件,如果不存在,则创建一个新的索引文件。

    • 调用 getAndCreateLastIndexFile() 方法创建或者获取最新的索引文件
    • 创建新索引文件时如果创建失败,会重试创建3次
  • getAndCreateLastIndexFile():获取最后一个索引文件。如果没有索引文件或者最后一个索引文件满了,那么创建一个新的文件

    1. 检查索引文件列表最后一个文件是否存在以及是否满
    2. 如果不存在或者已经满了,创建新的文件,并且把上一个索引文件异步刷盘
    3. 如果最后一个文件存在并且未满,直接返回该文件
  • flush():将一个索引文件强制刷盘,并且刷新 checkpoint 文件中的 indexMsgTimestamp,checkpoint文件刷盘。

    • 如果开启 MessageStoreConfig#messageIndexSafe 配置项,那么下次 Broker 异常恢复时,会从 checkpoint 保存的 indexMsgTimestamp 即索引文件记录的强制刷盘时间来恢复。
    • 当一个索引文件写满后创建新索引文件时调用,强制将写满的文件刷盘

    Untitled

    Untitled

IndexFile

索引文件,包含索引文件的存储结构和一系列操作。

底层使用内存映射文件 MappedFile 存储。

  • MappedFile mappedFile:底层存储实现
  • putKey(final String key, final long phyOffset, final long storeTimestamp):添加一个索引到索引文件
  • selectPhyOffset(final List<Long> phyOffsets, final String key, final int maxNum, final long begin, final long end, boolean lock):从该索引文件中根据 Key 查找索引对应的 offset

4. 源码解析

4.1 IndexService

4.1.1 创建

  • load:重新加载索引文件
/**
 * 重新加载索引文件
 *
 * @param lastExitOK 上次是否是正常退出
 * @return 加载是否成功
 */
public boolean load(final boolean lastExitOK) {
    File dir = new File(this.storePath);
    File[] files = dir.listFiles();
    if (files != null) {
        // ascending order, 将索引文件按照创建时间升序排序
        Arrays.sort(files);
        for (File file : files) {
            // 依次加载每个索引文件
            try {
                IndexFile f = new IndexFile(file.getPath(), this.hashSlotNum, this.indexNum, 00);
                f.load();
                // 如果上一次是异常退出,则删除check point之后的所有索引文件
                if (!lastExitOK) {
                    if (f.getEndTimestamp() > this.defaultMessageStore.getStoreCheckpoint().getIndexMsgTimestamp()) {
                        f.destroy(0);
                        continue;
                    }
                }

                this.indexFileList.add(f);
            } catch 
              // ...
        }
    }
    return true;
}

  • getAndCreateLastIndexFile():获取最后一个索引文件,如果集合为空或者最后一个文件写满了,则新建一个文件

    1. 先判断文件是否存在、是否写满

    2. 如果不存在或者最后一个文件写满,则创建一个文件

    3. 如果存在,直接返回该文件

    4. 如果创建了新文件,启动一个线程将前一个写满的文件异步刷盘。

      • 刷盘线程会将该文件刷盘
      • 然后更新 StoreCheckpoint#indexMsgTimestamp 为该写满的索引文件中 indexHeader 的 endTimestamp
/**
 * 获取最后一个索引文件,如果集合为空或者最后一个文件写满了,则新建一个文件<br>
 * 只有一个线程调用,所以不存在写竟争问题
 */
public IndexFile getAndCreateLastIndexFile() {
    IndexFile indexFile = null;
    IndexFile prevIndexFile = null;
    long lastUpdateEndPhyOffset = 0;
    long lastUpdateIndexTimestamp = 0;
    // 先尝试使用读锁
    {
        this.readWriteLock.readLock().lock();
        // 判断文件列表是否为空
        if (!this.indexFileList.isEmpty()) {
            IndexFile tmp = this.indexFileList.get(this.indexFileList.size() - 1);
            // 判断最后一个文件是否写满
            if (!tmp.isWriteFull()) {
                indexFile = tmp;
            } else {
                lastUpdateEndPhyOffset = tmp.getEndPhyOffset();
                lastUpdateIndexTimestamp = tmp.getEndTimestamp();
                prevIndexFile = tmp;
            }
        }

        this.readWriteLock.readLock().unlock();
    }

    // 如果文件列表为空或者最后一个文件写满了,使用写锁创建文件
    if (indexFile == null) {
        try {
            String fileName =
                this.storePath + File.separator
                    + UtilAll.timeMillisToHumanString(System.currentTimeMillis());
            indexFile =
                new IndexFile(fileName, this.hashSlotNum, this.indexNum, lastUpdateEndPhyOffset,
                    lastUpdateIndexTimestamp);
            this.readWriteLock.writeLock().lock();
            this.indexFileList.add(indexFile);
        } catch (Exception e) {
            log.error("getLastIndexFile exception ", e);
        } finally {
            this.readWriteLock.writeLock().unlock();
        }

        // 每创建一个新文件,前一个文件异步刷盘
        if (indexFile != null) {
            final IndexFile flushThisFile = prevIndexFile;
            Thread flushThread = new Thread(new Runnable() {
                @Override
                public void run() {
                    IndexService.this.flush(flushThisFile);
                }
            }, "FlushIndexFileThread");

            flushThread.setDaemon(true);
            flushThread.start();
        }
    }

    return indexFile;
}

4.1.2 插入和查询

  • buildIndex(DispatchRequest req):根据消息分发请求构建索引。注意这里会创建 msgId 的索引和消息 Key 的索引

    1. 创建或获取最新的索引文件

    2. 调用该索引文件的 IndexFile#putKey 方法创建索引

      1. 获取 uniqKey(也就是 msgId),创建索引
      2. 获取消息的所有 key,分别创建索引
/**
 * 根据 DispatchRequest 构建索引
 *
 * @param req 消息存入CommitLog之后重新分发到Index文件的 DispatchRequest
 */
public void buildIndex(DispatchRequest req) {
    IndexFile indexFile = retryGetAndCreateIndexFile();
    if (indexFile != null) {
        long endPhyOffset = indexFile.getEndPhyOffset();
        DispatchRequest msg = req;
        String topic = msg.getTopic();
        String keys = msg.getKeys();
        if (msg.getCommitLogOffset() < endPhyOffset) {
            return;
        }

        // 如果是事务消息的回滚消息,不需要创建索引,直接返回
        final int tranType = MessageSysFlag.getTransactionValue(msg.getSysFlag());
        switch (tranType) {
            case MessageSysFlag.TRANSACTION_NOT_TYPE:
            case MessageSysFlag.TRANSACTION_PREPARED_TYPE:
            case MessageSysFlag.TRANSACTION_COMMIT_TYPE:
                break;
            case MessageSysFlag.TRANSACTION_ROLLBACK_TYPE:
                return;
        }

        if (req.getUniqKey() != null) {
            // 创建UniqueKey的索引,也就是msgId的索引
            indexFile = putKey(indexFile, msg, buildKey(topic, req.getUniqKey()));
            if (indexFile == null) {
                log.error("putKey error commitlog {} uniqkey {}", req.getCommitLogOffset(), req.getUniqKey());
                return;
            }
        }

        // 创建消息key的索引,这里key可以有多个
        if (keys != null && keys.length() > 0) {
            String[] keyset = keys.split(MessageConst.KEY_SEPARATOR);
            for (int i = 0; i < keyset.length; i++) {
                String key = keyset[i];
                if (key.length() > 0) {
                    indexFile = putKey(indexFile, msg, buildKey(topic, key));
                    if (indexFile == null) {
                        log.error("putKey error commitlog {} uniqkey {}", req.getCommitLogOffset(), req.getUniqKey());
                        return;
                    }
                }
            }
        }
    } else {
        log.error("build index error, stop building index");
    }
}
  • queryOffset(String topic, String key, int maxNum, long begin, long end):根据topic和message key,从IndexFile中查找消息
/**
     * 根据topic和message key,从IndexFile中查找消息
     *
     * @param topic
     * @param key
     * @param maxNum 最大查找消息数量
     * @param begin 查找消息最小时间
     * @param end 查找消息最大时间
     * @return
     */
    public QueryOffsetResult queryOffset(String topic, String key, int maxNum, long begin, long end) {
        List<Long> phyOffsets = new ArrayList<Long>(maxNum);

        long indexLastUpdateTimestamp = 0;
        long indexLastUpdatePhyoffset = 0;
        maxNum = Math.min(maxNum, this.defaultMessageStore.getMessageStoreConfig().getMaxMsgsNumBatch());
        try {
            this.readWriteLock.readLock().lock();
            if (!this.indexFileList.isEmpty()) {
                // 从后往前遍历IndexFile,查找索引对应的message符合时间的IndexFile
                for (int i = this.indexFileList.size(); i > 0; i--) {
                    IndexFile f = this.indexFileList.get(i - 1);
                    boolean lastFile = i == this.indexFileList.size();
                    if (lastFile) {
                        indexLastUpdateTimestamp = f.getEndTimestamp();
                        indexLastUpdatePhyoffset = f.getEndPhyOffset();
                    }

                    if (f.isTimeMatched(begin, end)) {
                        // 最后一个文件需要加锁
                        f.selectPhyOffset(phyOffsets, buildKey(topic, key), maxNum, begin, end, lastFile);
                    }

                    // 再往前遍历时间更不符合
                    if (f.getBeginTimestamp() < begin) {
                        break;
                    }

                    if (phyOffsets.size() >= maxNum) {
                        break;
                    }
                }
            }
        } catch (Exception e) {
            log.error("queryMsg exception", e);
        } finally {
            this.readWriteLock.readLock().unlock();
        }

        return new QueryOffsetResult(phyOffsets, indexLastUpdateTimestamp, indexLastUpdatePhyoffset);
    }

4.1.3 过期删除

  • deleteExpiredFile(long offset):删除消息CommitLog偏移量offset之前的所有IndexFile文件

4.1.4 刷盘

  • flush():强制刷盘,会把内存映射文件中的数据强制写到磁盘。在一个索引文件写满后调用
/**
 * 索引文件刷盘,在一个文件写满后调用
 * 
 * @param f 需要刷盘的索引文件
 */
public void flush(final IndexFile f) {
    if (null == f)
        return;

    long indexMsgTimestamp = 0;

    if (f.isWriteFull()) {
        indexMsgTimestamp = f.getEndTimestamp();
    }

    // 索引文件刷盘
    f.flush();

    // checkpoint文件刷盘
    if (indexMsgTimestamp > 0) {
        this.defaultMessageStore.getStoreCheckpoint().setIndexMsgTimestamp(indexMsgTimestamp);
        this.defaultMessageStore.getStoreCheckpoint().flush();
    }
}

4.2 IndexFile

  • putKey(final String key, final long phyOffset, final long storeTimestamp):向索引文件插入新的索引项
  1. 根据 key 的 Hash 值计算出 hash槽绝对位置 absSlotPos
  2. 获取当前 hash槽的值,为该 hash槽对应的最新的索引的逻辑下标
  3. 在 hash槽对应的链表头部插入索引
  4. hash槽指向最新创建的索引的逻辑下标
  5. 更新文件头
/**
 * 向索引文件插入新的索引项
 * 如果返回false,表示需要创建新的索引文件
 */
public boolean putKey(final String key, final long phyOffset, final long storeTimestamp) {
    // 判断当前索引数量是否小于最大索引数量,如果小于则直接退出,说明需要创建新的索引文件
    if (this.indexHeader.getIndexCount() < this.indexNum) {
        // 计算key的hash值
        int keyHash = indexKeyHashMethod(key);
        // 获取hash槽位置(下标)。通过 keyHash % hashSlotNum 的方式再次哈希,这里会加大查询消息错误的概率。
        int slotPos = keyHash % this.hashSlotNum;
        // 通过hash槽下表计算出hash槽的绝对位置
        int absSlotPos = IndexHeader.INDEX_HEADER_SIZE + slotPos * hashSlotSize;

        FileLock fileLock = null;

        try {

            // fileLock = this.fileChannel.lock(absSlotPos, hashSlotSize,
            // false);
            // 通过hash槽绝对位置,获取hash槽的值,如果有值说明这个hash key已经存在,如果不存在则需要填入
            int slotValue = this.mappedByteBuffer.getInt(absSlotPos);
            if (slotValue <= invalidIndex || slotValue > this.indexHeader.getIndexCount()) {
                slotValue = invalidIndex;
            }

            long timeDiff = storeTimestamp - this.indexHeader.getBeginTimestamp();

            timeDiff = timeDiff / 1000;

            if (this.indexHeader.getBeginTimestamp() <= 0) {
                timeDiff = 0;
            } else if (timeDiff > Integer.MAX_VALUE) {
                timeDiff = Integer.MAX_VALUE;
            } else if (timeDiff < 0) {
                timeDiff = 0;
            }

            // 计算放置索引的绝对偏移量
            int absIndexPos =
                IndexHeader.INDEX_HEADER_SIZE + this.hashSlotNum * hashSlotSize
                    + this.indexHeader.getIndexCount() * indexSize;

            // 在链表头部插入最新的索引项
            // 将索引存入文件,最后一个是指针,指向下一个链表元素
            this.mappedByteBuffer.putInt(absIndexPos, keyHash);
            this.mappedByteBuffer.putLong(absIndexPos + 4, phyOffset);
            this.mappedByteBuffer.putInt(absIndexPos + 4 + 8, (int) timeDiff);
            this.mappedByteBuffer.putInt(absIndexPos + 4 + 8 + 4, slotValue);

            // 写入hash槽,每个hash槽的值是最新写入的索引文件的逻辑下标
            this.mappedByteBuffer.putInt(absSlotPos, this.indexHeader.getIndexCount());

            if (this.indexHeader.getIndexCount() <= 1) {
                this.indexHeader.setBeginPhyOffset(phyOffset);
                this.indexHeader.setBeginTimestamp(storeTimestamp);
            }

            if (invalidIndex == slotValue) {
                this.indexHeader.incHashSlotCount();
            }
            // 更新索引文件头,索引项个数+1
            this.indexHeader.incIndexCount();
            this.indexHeader.setEndPhyOffset(phyOffset);
            this.indexHeader.setEndTimestamp(storeTimestamp);

            return true;
        } catch (Exception e) {
            log.error("putKey exception, Key: " + key + " KeyHashCode: " + key.hashCode(), e);
        } finally {
            if (fileLock != null) {
                try {
                    fileLock.release();
                } catch (IOException e) {
                    log.error("Failed to release the lock", e);
                }
            }
        }
    } else {
        log.warn("Over index file capacity: index count = " + this.indexHeader.getIndexCount()
            + "; index max num = " + this.indexNum);
    }

    return false;
}

  • selectPhyOffset(final List<Long> phyOffsets, final String key, final int maxNum, final long begin, final long end, boolean lock):从该索引文件中根据 Key 查找索引对应的 offset

    1. 根据 key 的 Hash值计算 hash槽的绝对位置
    2. 通过 hash槽中存储的索引逻辑下标,找到索引链表绝对位置
    3. 遍历索引链表中的每个索引,获取索引数据,比较时间信息
    4. 将时间信息符合搜索条件的索引加入到结果列表中
/**
 * 从该索引文件中根据key查找offsets
 *
 * @param phyOffsets offsets结果列表
 * @param key 查找的key
 * @param maxNum 最大返回结果数量
 * @param begin 查找消息的开始时间
 * @param end 查找消息的结束时间
 * @param lock 查找时是否加锁(已废弃)
 */
public void selectPhyOffset(final List<Long> phyOffsets, final String key, final int maxNum,
    final long begin, final long end, boolean lock) {
    if (this.mappedFile.hold()) {
        // 根据key的hash值计算hash槽的绝对位置
        int keyHash = indexKeyHashMethod(key);
        int slotPos = keyHash % this.hashSlotNum;
        int absSlotPos = IndexHeader.INDEX_HEADER_SIZE + slotPos * hashSlotSize;

        FileLock fileLock = null;
        try {
            if (lock) {
                // fileLock = this.fileChannel.lock(absSlotPos,
                // hashSlotSize, true);
            }

            // 获取hash槽的值
            int slotValue = this.mappedByteBuffer.getInt(absSlotPos);
            // if (fileLock != null) {
            // fileLock.release();
            // fileLock = null;
            // }
            // 如果该hash槽的值有效则查找,否则查找失败
            if (slotValue <= invalidIndex || slotValue > this.indexHeader.getIndexCount()
                || this.indexHeader.getIndexCount() <= 1) {
            } else {
                for (int nextIndexToRead = slotValue; ; ) {
                    if (phyOffsets.size() >= maxNum) {
                        break;
                    }

                    int absIndexPos =
                        IndexHeader.INDEX_HEADER_SIZE + this.hashSlotNum * hashSlotSize
                            + nextIndexToRead * indexSize;

                    int keyHashRead = this.mappedByteBuffer.getInt(absIndexPos);
                    long phyOffsetRead = this.mappedByteBuffer.getLong(absIndexPos + 4);

                    long timeDiff = (long) this.mappedByteBuffer.getInt(absIndexPos + 4 + 8);
                    int prevIndexRead = this.mappedByteBuffer.getInt(absIndexPos + 4 + 8 + 4);

                    if (timeDiff < 0) {
                        break;
                    }

                    timeDiff *= 1000L;

                    long timeRead = this.indexHeader.getBeginTimestamp() + timeDiff;
                    boolean timeMatched = (timeRead >= begin) && (timeRead <= end);

                    if (keyHash == keyHashRead && timeMatched) {
                        phyOffsets.add(phyOffsetRead);
                    }

                    if (prevIndexRead <= invalidIndex
                        || prevIndexRead > this.indexHeader.getIndexCount()
                        || prevIndexRead == nextIndexToRead || timeRead < begin) {
                        break;
                    }

                    nextIndexToRead = prevIndexRead;
                }
            }
        } catch (Exception e) {
            log.error("selectPhyOffset exception ", e);
        } finally {
            if (fileLock != null) {
                try {
                    fileLock.release();
                } catch (IOException e) {
                    log.error("Failed to release the lock", e);
                }
            }

            this.mappedFile.release();
        }
    }

参考资料